业界通常把DBA分为系统DBA和应用DBA两种。对于系统DBA来说,主要的职责是确保数据库系统的稳定和高效的运行。而应用DBA主要是优化应用,以求得一种“更经济”的方式在满足业务需求的前提下使用数据库资源。简单来说,系统DBA负责“开源”,最大限度使用硬件资源,而应用DBA负责“节流”,以最小的资源消耗使用数据库资源。
作为一家致力于数据库技术领域的高科技企业,沃趣科技在为客户(目前已有百家,包括传统企业,运营商,政府机构)做数据库优化的的过程中,往往是“双管齐下”,收效甚好。
沃趣科技的QMonitor团队及时将“经验产品化”,将应用调优的过程整合到QMonitorV4.3.6中,希望能给数据库从业者带来“惊喜”。
您的关注和支持是我们前进的动力。
在QMonitorV4.3.6之前版本中,已经实现了如下功能:
自动从被监控Oracle数据库上抓取AWR;
自动解析AWR报告,根据Logical reads、Physical reads、Physical writes、Executes和Transactions等指标绘制曲线,找出业务高峰点;
根据业务高峰点的快照获得此快照所有的SQL执行情况;
获得SQL文本和在该快照内所有SQL的执行计划。
接下来,简单介绍一下QMonitorV4.3.6在数据库应用优化中的增强功能。
功能一:SQL性能历史跟踪
对于数据库而言,优化应用就是优化SQL。在优化SQL之前,我们需要知道SQL性能的缓慢是偶然的状况?还是常态?并且SQL是在什么时间开始变慢?比之前慢了多少倍?是因为容量问题还是执行计划问题?
对于这些问题的回答,就是要获取SQL的性能历史。这个要求也是我们在为很多大型运营商客户做优化之前需要完成的工作。
SQL性能历史跟踪是针对单个SQL,跟踪其随着时间变化的性能执行情况,对于优化项目而言,可以直观看出SQL优化后的效果,计算性能优化比例。
在QMonitorV4.3.6中,建议您按照如下步骤操作:

图一:找到需要跟踪性能历史的SQL

图二:在SQL性能跟踪页查看其优化情况
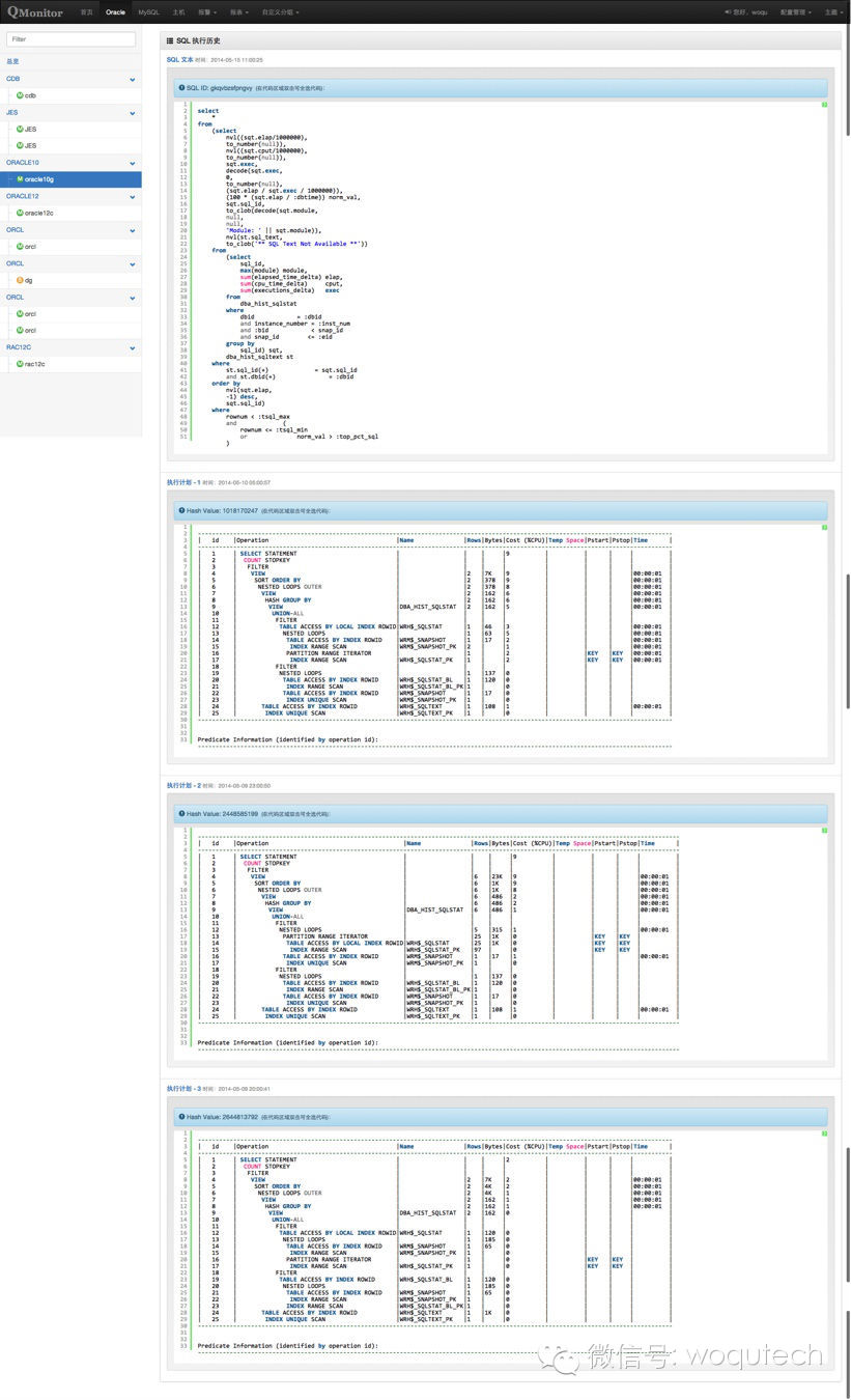
功能二:SQL执行计划的变更历史
此功能和SQL性能历史有交集,但是不完全相同。在绝大部分情况下,SQL执行计划的变化会导致SQL性能的变化,但是反过来就不是如此。SQL的性能历史在每个快照之间可能都有差异,但是执行计划的变更一般是很少的。
SQL执行计划的变更历史能获得每次执行计划的变更时间,这个功能曾经帮助我们在客户现场发现了难题,客户的某些SQL的执行计划总会周期性的变成全表扫描,最后发现是客户DBA不正确的统计信息收集和数据清理的顺序所导致的。

关于QMonitor:
试用申请:http://www.woqutech.com/?page_id=955
在线Demo:qm.woqutech.com
FAQ:http://www.woqutech.com/?page_id=824




