暂无图片
暂无图片
暂无图片
暂无图片
暂无图片

面试官:说说 @Transactional 注解的失效场景

JavaFish 2021-08-16
1098


昨天公众号粉丝咨询了一个问题,说自己之前面试被问@Transactional注解哪些场景下会失效,一时语塞致使面试失败。所以今天简单的和大家分享一下@Transactional相关的知识。

@Transactional 注解相信大家并不陌生,平时开发中很常用的一个注解,它能保证方法内多个数据库操作要么同时成功、要么同时失败。使用@Transactional注解时需要注意许多的细节,不然你会发现@Transactional总是莫名其妙的就失效了。

一、事务

事务管理在系统开发中是不可缺少的一部分,Spring提供了很好事务管理机制,主要分为编程式事务和声明式事务两种。
编程式事务:是指在代码中手动的管理事务的提交、回滚等操作,代码侵入性比较强,如下示例:
try {
    //TODO something
     transactionManager.commit(status);
} catch (Exception e) {
    transactionManager.rollback(status);
    throw new InvoiceApplyException("异常失败");

声明式事务:基于AOP面向切面的,它将具体业务与事务处理部分解耦,代码侵入性很低,所以在实际开发中声明式事务用的比较多。声明式事务也有两种实现方式,一是基于TX和AOP的xml配置文件方式,二种就是基于@Transactional注解了。
@Transactional
    @GetMapping("/test")
    public String test() {
    
        int insert = cityInfoDictMapper.insert(cityInfoDict);
    }

二、@Transactional介绍

1、@Transactional注解可以作用于哪些地方?

@Transactional 可以作用在接口、类、类方法。
作用于类:当把@Transactional 注解放在类上时,表示所有该类的public方法都配置相同的事务属性信息。
作用于方法:当类配置了@Transactional,方法也配置了@Transactional,方法的事务会覆盖类的事务配置信息。
作用于接口:不推荐这种使用方法,因为一旦标注在Interface上并且配置了Spring AOP 使用CGLib动态代理,将会导致@Transactional注解失效
@Transactional
@RestController
@RequestMapping
public class MybatisPlusController {
    @Autowired
    private CityInfoDictMapper cityInfoDictMapper;
    
    @Transactional(rollbackFor = Exception.class)
    @GetMapping("/test")
    public String test() throws Exception {
        CityInfoDict cityInfoDict = new CityInfoDict();
        cityInfoDict.setParentCityId(2);
        cityInfoDict.setCityName("2");
        cityInfoDict.setCityLevel("2");
        cityInfoDict.setCityCode("2");
        int insert = cityInfoDictMapper.insert(cityInfoDict);
        return insert + "";
    }
}

2、@Transactional注有哪些属性?

propagation属性

propagation 代表事务的传播行为,默认值为 Propagation.REQUIRED,其他的属性信息如下:
Propagation.REQUIRED:如果当前存在事务,则加入该事务,如果当前不存在事务,则创建一个新的事务。( 也就是说如果A方法和B方法都添加了注解,在默认传播模式下,A方法内部调用B方法,会把两个方法的事务合并为一个事务 
Propagation.SUPPORTS:如果当前存在事务,则加入该事务;如果当前不存在事务,则以非事务的方式继续运行。
Propagation.MANDATORY:如果当前存在事务,则加入该事务;如果当前不存在事务,则抛出异常。
Propagation.REQUIRES_NEW:重新创建一个新的事务,如果当前存在事务,暂停当前的事务。( 当类A中的 a 方法用默认Propagation.REQUIRED模式,类B中的 b方法加上采用 Propagation.REQUIRES_NEW模式,然后在 a 方法中调用 b方法操作数据库,然而 a方法抛出异常后,b方法并没有进行回滚,因为Propagation.REQUIRES_NEW会暂停 a方法的事务 )
Propagation.NOT_SUPPORTED:以非事务的方式运行,如果当前存在事务,暂停当前的事务。
Propagation.NEVER:以非事务的方式运行,如果当前存在事务,则抛出异常。
Propagation.NESTED :和 Propagation.REQUIRED 效果一样。

isolation 属性

isolation :事务的隔离级别,默认值为 Isolation.DEFAULT。
Isolation.DEFAULT:使用底层数据库默认的隔离级别。
Isolation.READ_UNCOMMITTED
Isolation.READ_COMMITTED
Isolation.REPEATABLE_READ
Isolation.SERIALIZABLE

timeout 属性

timeout :事务的超时时间,默认值为 -1。如果超过该时间限制但事务还没有完成,则自动回滚事务。

readOnly 属性

readOnly :指定事务是否为只读事务,默认值为 false;为了忽略那些不需要事务的方法,比如读取数据,可以设置 read-only 为 true。

rollbackFor 属性

rollbackFor :用于指定能够触发事务回滚的异常类型,可以指定多个异常类型。

noRollbackFor属性**

noRollbackFor:抛出指定的异常类型,不回滚事务,也可以指定多个异常类型。

二、@Transactional失效场景

接下来我们结合具体的代码分析一下哪些场景下,@Transactional 注解会失效。

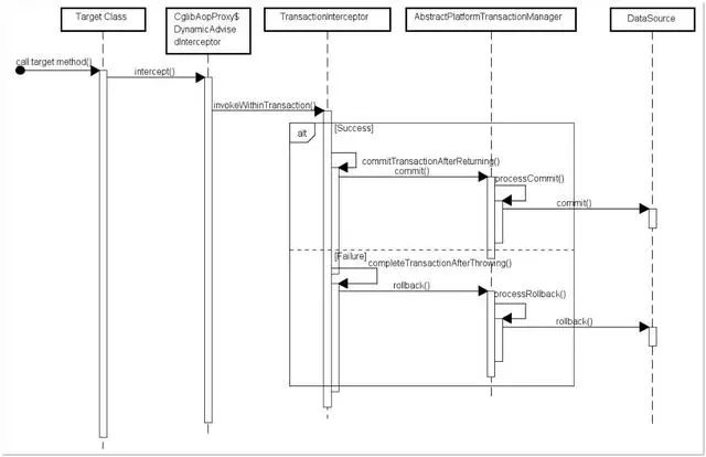
1、@Transactional 应用在非 public 修饰的方法上

如果Transactional注解应用在非public 修饰的方法上,Transactional将会失效。

之所以会失效是因为在Spring AOP 代理时,如上图所示 TransactionInterceptor (事务拦截器)在目标方法执行前后进行拦截,DynamicAdvisedInterceptor(CglibAopProxy 的内部类)的 intercept 方法或 JdkDynamicAopProxy 的 invoke 方法会间接调用 
AbstractFallbackTransactionAttributeSource的 
computeTransactionAttribute 方法,获取Transactional 注解的事务配置信息。
protected TransactionAttribute computeTransactionAttribute(Method method,
    Class<?> targetClass) {
        // Don't allow no-public methods as required.
        if (allowPublicMethodsOnly() && !Modifier.isPublic(method.getModifiers())) {
        return null;
}

此方法会检查目标方法的修饰符是否为 public,不是 public则不会获取@Transactional 的属性配置信息。

注意:protected、private 修饰的方法上使用 @Transactional 注解,虽然事务无效,但不会有任何报错,这是我们很容犯错的一点。

2、@Transactional 注解属性 propagation 设置错误

这种失效是由于配置错误,若是错误的配置以下三种 propagation,事务将不会发生回滚。
TransactionDefinition.PROPAGATION_SUPPORTS:如果当前存在事务,则加入该事务;如果当前没有事务,则以非事务的方式继续运行。 
TransactionDefinition.PROPAGATION_NOT_SUPPORTED:以非事务方式运行,如果当前存在事务,则把当前事务挂起。 
TransactionDefinition.PROPAGATION_NEVER:以非事务方式运行,如果当前存在事务,则抛出异常。

3、@Transactional 注解属性 rollbackFor 设置错误

rollbackFor 可以指定能够触发事务回滚的异常类型。Spring默认抛出了未检查unchecked异常(继承自 RuntimeException 的异常)或者 Error才回滚事务;其他异常不会触发回滚事务。如果在事务中抛出其他类型的异常,但却期望 Spring 能够回滚事务,就需要指定rollbackFor属性。


// 希望自定义的异常可以进行回滚
@Transactional(propagation= Propagation.REQUIRED,rollbackFor= MyException.class

若在目标方法中抛出的异常是 rollbackFor 指定的异常的子类,事务同样会回滚。Spring源码如下:
private int getDepth(Class<?> exceptionClass, int depth) {
        if (exceptionClass.getName().contains(this.exceptionName)) {
            // Found it!
            return depth;
}
        // If we've gone as far as we can go and haven't found it...
        if (exceptionClass == Throwable.class) {
            return -1;
}
return getDepth(exceptionClass.getSuperclass(), depth + 1);
}

4、同一个类中方法调用,导致@Transactional失效

开发中避免不了会对同一个类里面的方法调用,比如有一个类Test,它的一个方法A,A再调用本类的方法B(不论方法B是用public还是private修饰),但方法A没有声明注解事务,而B方法有。则外部调用方法A之后,方法B的事务是不会起作用的。这也是经常犯错误的一个地方。
那为啥会出现这种情况?其实这还是由于使用Spring AOP代理造成的,因为只有当事务方法被当前类以外的代码调用时,才会由Spring生成的代理对象来管理。
//@Transactional
    @GetMapping("/test")
    private Integer A() throws Exception {
        CityInfoDict cityInfoDict = new CityInfoDict();
        cityInfoDict.setCityName("2");
        /**
         * B 插入字段为 3的数据
         */

        this.insertB();
        /**
         * A 插入字段为 2的数据
         */

        int insert = cityInfoDictMapper.insert(cityInfoDict);

        return insert;
    }

    @Transactional()
    public Integer insertB() throws Exception {
        CityInfoDict cityInfoDict = new CityInfoDict();
        cityInfoDict.setCityName("3");
        cityInfoDict.setParentCityId(3);

        return cityInfoDictMapper.insert(cityInfoDict);
    }

5、异常被你的 catch“吃了”导致@Transactional失效

这种情况是最常见的一种@Transactional注解失效场景,
@Transactional
    private Integer A() throws Exception {
        int insert = 0;
        try {
            CityInfoDict cityInfoDict = new CityInfoDict();
            cityInfoDict.setCityName("2");
            cityInfoDict.setParentCityId(2);
            /**
             * A 插入字段为 2的数据
             */

            insert = cityInfoDictMapper.insert(cityInfoDict);
            /**
             * B 插入字段为 3的数据
             */

            b.insertB();
        } catch (Exception e) {
            e.printStackTrace();
        }
    }

如果B方法内部抛了异常,而A方法此时try catch了B方法的异常,那这个事务还能正常回滚吗?
答案:不能!
会抛出异常:
org.springframework.transaction.UnexpectedRollbackException: Transaction rolled back because it has been marked as rollback-only
因为当ServiceB中抛出了一个异常以后,ServiceB标识当前事务需要rollback。但是ServiceA中由于你手动的捕获这个异常并进行处理,ServiceA认为当前事务应该正常commit。此时就出现了前后不一致,也就是因为这样,抛出了前面的
UnexpectedRollbackException异常。
spring的事务是在调用业务方法之前开始的,业务方法执行完毕之后才执行commit or rollback,事务是否执行取决于是否抛出runtime异常。如果抛出runtime exception 并在你的业务方法中没有catch到的话,事务会回滚。
在业务方法中一般不需要catch异常,如果非要catch一定要抛出throw new RuntimeException(),或者注解中指定抛异常类型@Transactional(rollbackFor=Exception.class),否则会导致事务失效,数据commit造成数据不一致,所以有些时候try catch反倒会画蛇添足。

6、数据库引擎不支持事务

这种情况出现的概率并不高,事务能否生效数据库引擎是否支持事务是关键。常用的MySQL数据库默认使用支持事务的innodb引擎。一旦数据库引擎切换成不支持事务的myisam,那事务就从根本上失效了。

总结

@Transactional 注解的看似简单易用,但如果对它的用法一知半解,还是会踩到很多坑的
作者:程序员内点事
www.juejin.im/post/5e72e97c6fb9a07cb346083f


-END-


文章转载自JavaFish,如果涉嫌侵权,请发送邮件至:contact@modb.pro进行举报,并提供相关证据,一经查实,墨天轮将立刻删除相关内容。

评论