有些小伙伴就疑问了,已经是分布式数据库了,已经是MMP了,怎么还需要做负载均衡吗?我的答案是需要的,至少是JDBC或者调用客户端的时候使用,文后有个人理解。
“每一个产品,不论它吹得多牛B,想要用好都是要不断做调优的。”——鲁 ...闲哥。
一、现象和分析:
某天下午小伙伴反报表应用打开很慢,想都没想一定是DB资源的问题了,具体就是BI工具直连impala有问题。(小小说明下我们大部分报表连的impala,DorisDB还不够稳定没大部分切换)。
1、impala查询都集中在某台机。(集中在某台机子提交查询,CDH的>impala管理界面)

2、原因分析
报表工具数据源只配置了一个节点直连Impala,报表所有的提交语句压力都在那个直连的节点上。

二、解决思路和方案 (也能应用到其他类似的DorisDB等)
将其他节点也加进来(impala Deamon角色),将21050端口(impala JDBC)做个负载均衡。Impala Deamon是提交查询及调度及执行角色。文末有架构图。

三、具体安装和配置步骤
有了方案和思路,就是找合适的工具和安装了,这里推荐Haproxy代理,也是Cloudera推荐的负载均衡工具。

1、找一台非Deamon节点的机子,安装Haproxy代理 。(Cloudera推荐的平衡工具)
2、修改配置文件和启动任务
加2个负载:
21000端口,是impala-shell的端口;
21050是impala jdbc的工具。
# yun install haproxy -y# 配置文件vim etc/haproxy/haproxy.cfg# 配置内容 for impalalisten status#定义管理界⾯bind 0.0.0.0:1080#管理界⾯访问IP和端⼝mode http#管理界⾯所使⽤的协议option httplogmaxconn 5000#最⼤连接数stats refresh 30s#30秒⾃动刷新stats uri statslisten impalashellbind 0.0.0.0:25003#ha作为proxy所绑定的IP和端⼝mode tcp#以4层⽅式代理,重要option tcplogbalance roundrobin#调度算法 'leastconn' 最少连接数分配,或者 'roundrobin',轮询分server impalashell_1 w02:21000 checkserver impalashell_2 w04:21000 checkserver impalashell_3 w05:21000 checklisten impalajdbcbind 0.0.0.0:25004#ha作为proxy所绑定的IP和端⼝mode tcp#以4层⽅式代理,重要option tcplogbalance roundrobin #调度算法 'leastconn' 最少连接数分配,或者 'roundrobin',轮询分server impalajdbc_1 w02:21050 checkserver impalajdbc_2 w04:21050 checkserver impalajdbc_3 w05:21050 check# 启动任务开启:service haproxy start关闭:service haproxy stop重启:service haproxy restart
4、测试是否生效
1)可以访问管理界面,查看代理情况:
http://w03:1080

2)测试在03打开impala-shell,看是否生效:
impala-shell -u hive -i w03:25003
发现Coordinator: http://w04:2500 是在04上调度。

换另外一个节点测试impala-shell,调度在另外一台了,Coordinator: http://w02:25000 是在02上调度。已生效。

四、最后结合impala架构,和Haproxy 代理简图,说下为什么会有效。
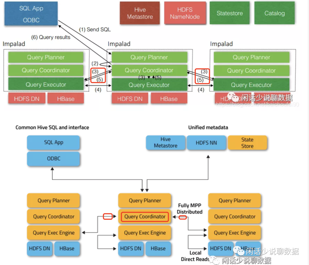
1、 Impala架构
impala在哪个节点提交查询,会在这节点上启动查询调度器(QueryCoordinator),会和另外的工作节点(查询执行器Query Executor)有数据交互。会占用一些资源(内存)等。所以所有的查询都提交到同一台时,会有压力。这里也类似其他MPP架构用这方法也能解决单一节点链接瓶颈问题(有一些连接工具会带自动负载均衡可忽略)。别以为分布式就能无脑连了。

2、 Haproxy代理
简单画了一个,结合配置的内容不难理解。





