pg_rewind是一个在集群的时间线参数偏离之后,用于使一个PostgreSQL集群与另一个相同集群的拷贝同步的工具。一个典型的场景是在故障转移之后,让一个老的主服务器重新在线作为一个standby跟随新主服务器。
其结果相当于使用源数据目录替换目标数据目录。所有的文件都被拷贝,包括配置文件。与做一个基础备份或者像rsync这样的工具相比,pg_rewind的优势是pg_rewind不需要读取所有集群中没有更改的文件。当数据库很大,并且只有一小部分不同的集群之间,使它的速度快得多。
pg_rewind检查源集群与目标集群的时间线历史来检测它们产生分歧的点,并希望在目标集群的pg_xlog目录找到WAL回到分歧点的所有方式。在典型的故障转移场景:目标集群在分歧之后立即被关闭,那是没有问题的,但是,如果目标集群在分歧之后运行了很长一段时间,老的WAL文件可能不存在了。在这种情况下,它们可以手动从WAL归档复制到pg_xlog目录。目前不支持从一个WAL归档中自动获取丢失的文件。
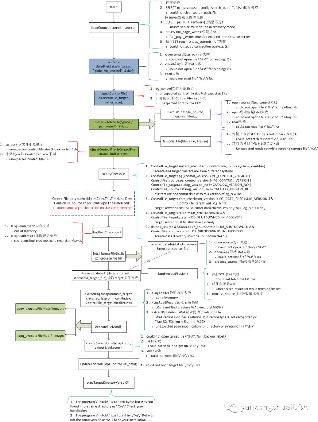
本文主要介绍pg_rewind使用过程中报错情况。通过分析了解什么情况下执行pg_rewind失败。
通过分析,可以了解当source和target的时间线一样的时候,pg_rewind直接退出,是不干活的。其他情况是版本兼容等及执行过程中动作失败导致pg_rewind fatal退出。

最后修改时间:2019-11-24 18:41:39
文章转载自yanzongshuaiDBA,如果涉嫌侵权,请发送邮件至:contact@modb.pro进行举报,并提供相关证据,一经查实,墨天轮将立刻删除相关内容。




