1.1 流程

步骤 :
1) 启动tomcat ,需要调用 bin/startup.bat (在linux 目录下 , 需要调用 bin/startup.sh), 在startup.bat 脚本中,调用了catalina.bat。
2) 在catalina.bat 脚本文件中,调用了BootStrap 中的main方法。
3) 在BootStrap 的main 方法中调用了 init 方法 , 来创建Catalina 及 初 始化类加载器。
4)在BootStrap 的main 方法中调用了 load 方法 , 在其中又调用了 Catalina的load方法。
5)在Catalina 的load 方法中 , 需要进行一些初始化的工作, 并需要构造 Digester 对象, 用于解析 XML。
6) 然后在调用后续组件的初始化操作 。
7) 加载Tomcat的配置文件,初始化容器组件 ,监听对应的端口号, 准备 接受客户端请求
1.2 源码解析
1.2.1 Lifecycle
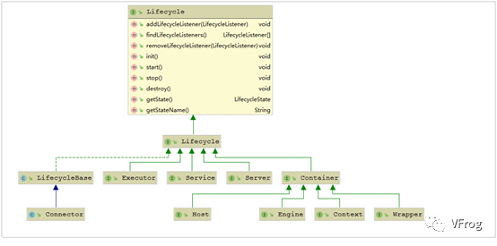
由于所有的组件均存在初始化、启动、停止等生命周期方法,拥有生命周期管理的特性, 所以Tomcat在设计的时候, 基于生命周期管理抽象成了一个接口 Lifecycle ,而组件 Server、Service、Container、Executor、Connector组件 , 都实现了一个生命周期的接口,从而具有了以下生命周期中的核心方法:
1) init():初始化组件
2) start():启动组件
3) stop():停止组件
4) destroy():销毁组件

1.2.2 各组件的默认实现
上面我们提到的Server、Service、Engine、Host、Context都是接口,下图中罗列了这些接口的默认实现类。当前对于 Endpoint组件来说,在Tomcat中没有对应的Endpoint接口, 但是有一个抽象类 AbstractEndpoint ,其下有三个实现类:NioEndpoint、Nio2Endpoint、AprEndpoint, 这三个实现类,分别对应于前面讲解链接器 Coyote时, 提到的链接器支持的三种IO模型:NIO,NIO2,APR , Tomcat8.5版本中,默认采用的是 NioEndpoint。

ProtocolHandler :Coyote协议接口,通过封装Endpoint和Processor, 实现针对具体协议的处理功能。Tomcat按照协议和IO提供了6个实现类。
AJP协议:
1) AjpNioProtocol :采用NIO的IO模型。
2) AjpNio2Protocol:采用NIO2的IO模型。
3) AjpAprProtocol :采用APR的IO模型,需要依赖于APR库。
HTTP协议:
1)Http11NioProtocol :采用NIO的IO模型,默认使用的协议(如果服务器没有安装APR)。
2)Http11Nio2Protocol:采用NIO2的IO模型。
3)Http11AprProtocol :采用APR的IO模型,需要依赖于APR库。

1.2.3 源码入口


1.3 总结
从启动流程图中以及源码中,我们可以看出Tomcat的启动过程非常标准化,统一按照生命周期管理接口Lifecycle的定义进行启动。首先调用init() 方法进行组件的逐级初始化操作,然后再调用start()方法进行启动。
每一级的组件除了完成自身的处理外,还要负责调用子组件响应的生命周期管理方法,组件与组件之间是松耦合的,因为我们可以很容易的通过配置文件进行修改和替换。




