在上一篇中我们详细聊了关于 Kafka Broker 内部的底层原理设计思想和细节, 本篇我们主要来聊聊 Kafka Producer 即生产者的内部底层原理设计思想。
Producer之总体概述
在 Kafka 中, 我们把产生消息的一方称为 Producer 即 生产者, 它是 Kafka 的核心组件之一, 也是消息的来源所在。它的主要功能是将客户端的请求打包封装发送到 kafka 集群的某个 Topic 的某个分区上。那么这些生产者产生的消息是怎么传到 Kafka 服务端的呢?初始化和发送过程是怎么样的呢?接下来会逐一讲解说明。
Producer之初始化

Kafka Producer 初始化流程如下:
1)、设置分区器(partitioner), 分区器是支持自定义的
2)、设置重试时间(retryBackoffMs)默认100ms
3)、设置序列化器(Serializer)
4)、设置拦截器(interceptors)
5)、初始化集群元数据(metadata),刚开始空的
6)、设置最大的消息为多大(maxRequestSize), 默认最大1M, 生产环境可以提高到10M
7)、设置缓存大小(totalMemorySize) 默认是32M
8)、设置压缩格式(compressionType)
9)、初始化RecordAccumulator也就是缓冲区指定为32M
10)、定时更新(metadata.update)
11)、创建NetworkClient
12)、创建Sender线程
13)、KafkaThread将Sender设置为守护线程并启动
KafkaProducer 初始化代码如下:
producer = new KafkaProducer<>(props);//1)、设置分区器
this.partitioner = config.getConfiguredInstance(ProducerConfig.PARTITIONER_CLASS_CONFIG, Partitioner.class);
//2)、重试时间 retry.backoff.ms 默认100ms
long retryBackoffMs = config.getLong(ProducerConfig.RETRY_BACKOFF_MS_CONFIG);
//3)、设置序列化器
........
//4)、设置拦截器
List<ProducerInterceptor<K, V>> interceptorList = (List) (new ProducerConfig(userProvidedConfigs)).getConfiguredInstances(ProducerConfig.INTERCEPTOR_CLASSES_CONFIG,ProducerInterceptor.class);
this.interceptors = interceptorList.isEmpty() ? null : new ProducerInterceptors<>(interceptorList);
//5)、生产者需要从服务端那儿拉取kafka的元数据。需要发送网络请求,重试等,
//metadata.max.age.ms(默认5分钟)
//生产者每隔一段时间都要去更新一下集群的元数据。
this.metadata = new Metadata(retryBackoffMs, config.getLong(ProducerConfig.METADATA_MAX_AGE_CONFIG), true, clusterResourceListeners);
//6)、max.request.size 生产者往服务端发送消息的时候,规定一条消息最大多大?
//如果你超过了这个规定消息的大小,你的消息就不能发送过去。
//默认是1M,在生产环境中,我们需要修改这个值为10M。
this.maxRequestSize = config.getInt(ProducerConfig.MAX_REQUEST_SIZE_CONFIG);
//7)、指的是缓存大小 RecordAccumulator 大小
//buffer.memory 默认值是32M,这个值一般是够用,如果有特殊情况的时候,我们可以去修改这个值。
this.totalMemorySize = config.getLong(ProducerConfig.BUFFER_MEMORY_CONFIG);
//8)、kafka是支持压缩数据的,设置压缩格式。提高你的系统的吞吐量,你可以设置压缩格式,一次发送出去的消息就更多。生产者这儿会消耗更多的cpu.
this.compressionType = CompressionType.forName(config.getString(ProducerConfig.COMPRESSION_TYPE_CONFIG));
//9)、创建了一个核心的组件 RecordAccumulator 缓冲区
this.accumulator = new RecordAccumulator(config.getInt(ProducerConfig.BATCH_SIZE_CONFIG),
this.totalMemorySize,
this.compressionType,
config.getLong(ProducerConfig.LINGER_MS_CONFIG),
retryBackoffMs,
metrics,
time);
//10)、定时去更新元数据, update方法初始化的时候并没有去服务端拉取元数据。
this.metadata.update(Cluster.bootstrap(addresses), time.milliseconds());
ChannelBuilder channelBuilder = ClientUtils.createChannelBuilder(config.values());
/**
* 11)、初始化了一个重要的管理网路的组件 NetworkClient。
* (1) connections.max.idle.ms:默认值是9分钟
* 一个网络连接最多空闲多久,超过这个空闲时间,就关闭这个网络连接。
* (2) max.in.flight.requests.per.connection:默认是5
* producer向broker发送数据的时候,其实是有多个网络连接。
* 每个网络连接可以忍受 producer端发送给broker消息然后消息没有响应的个数。
* 因为kafka有重试机制,所以有可能会造成数据乱序,如果想要保证有序,这个值要把设置为1.
* 相当于一条一条的发送,每条发送成功并返回再发别的消息
* (3) send.buffer.bytes:socket发送数据的缓冲区的大小,默认值是128K
* (4) receive.buffer.bytes:socket接受数据的缓冲区的大小,默认值是32K。
*/
NetworkClient client = new NetworkClient(
new Selector(config.getLong(ProducerConfig.CONNECTIONS_MAX_IDLE_MS_CONFIG), this.metrics, time, "producer", channelBuilder),
this.metadata,
clientId,
config.getInt(ProducerConfig.MAX_IN_FLIGHT_REQUESTS_PER_CONNECTION),
config.getLong(ProducerConfig.RECONNECT_BACKOFF_MS_CONFIG),
config.getInt(ProducerConfig.SEND_BUFFER_CONFIG),
config.getInt(ProducerConfig.RECEIVE_BUFFER_CONFIG),
this.requestTimeoutMs, time);
/***
* 12)、创建sender线程 并启动
* (1) retries:重试的次数
* (2) acks:
* 0:producer发送数据到broker后就返回响应了,不管写成功还是写失败。
* 1:producer发送数据到broker后,数据成功写入leader partition以后返回响应。
* 当刚写完leader partition 并发送响应后leader挂了,follower未拉取到数据就会进行重新选举,造成数据丢失
* -1:producer发送数据到broker后,数据要写入到leader partition里面,并且数据同步到所有的
* follower partition后,才返回响应。这种情况下,当无follower时会丢数,保证有多个副本时才能保证不丢数据
*/
this.sender = new Sender(client,
this.metadata,
this.accumulator,
config.getInt(ProducerConfig.MAX_IN_FLIGHT_REQUESTS_PER_CONNECTION) == 1,
config.getInt(ProducerConfig.MAX_REQUEST_SIZE_CONFIG),
(short) parseAcks(config.getString(ProducerConfig.ACKS_CONFIG)),
config.getInt(ProducerConfig.RETRIES_CONFIG),
this.metrics,
new SystemTime(),
clientId,
this.requestTimeoutMs);
//13)、 启动线程。
this.ioThread.start();

Kafka Producer 拉取元数据流程如下:
1)、主线程调用send()尝试拉取元数据
2)、元数据组件触发拉取元数据信息的标识并同步wait元数据的刷新
3)、唤醒 KafkaThread Sender 线程并 wait 等待拉取完成
4)、KafkaThread Sender 线程通过
NetWorkClient 从kafka Broker 集群拉取元数据
5)、kafka Broker 集群给NetWorkClient返回元数据响应
6)、拉取到元数据以后,更新version版本号到 MetaData组件,并唤醒主线程
7)、主线程继续往下执行
这里先简单的聊了Kafka Producer 初始化的流程, 后续会有专门的源码分析专题去详细分析每个技术点。
Producer之发送流程
聊完初始化流程, 我们来看看 Kafka Producer 到底是如何将消息发送到 Kafka 集群(Broker) 上的呢? 在<Kafka 三高架构设计>中的生产消息流程和服务端内存池设计部分我们已经讲解了关于Producer发送的基本流程, 这里会再聊聊下内部的实现原理和细节, 如下图所示:

Kafka Producer 发送消息流程如下:
1)、进行 Kafka Producer 初始化,加载默认配置以及设置的配置参数,开启网络线程;
2)、执行拦截器逻辑,预处理消息, 封装 Producer Record
3)、调用Serializer.serialize()方法进行消息的key/value序列化
4)、调用partition()选择合适的分区策略,给消息体 Producer Record 分配要发送的 topic 分区号
5)、从 Kafka Broker 集群获取集群元数据metadata
6)、将消息缓存到RecordAccumulator收集器中, 最后判断是否要发送。这个加入消息收集器,首先得从 Deque<RecordBatch> 里找到自己的目标分区,如果没有就新建一个批量消息 Deque 加进入
7)、如果达到发送阈值,唤醒Sender线程,实例化 NetWorkClient 将 batch record 转换成 request client 的发送消息体, 并将待发送的数据按 【Broker Id <=> List】的数据进行归类
8)、与服务端不同的 Broker 建立网络连接,将对应 Broker 待发送的消息 List 发送出去。
9)、批次发送的条件为:缓冲区数据大小达到 batch.size 或者 linger.ms 达到上限,哪个先达到就算哪个
后续会在源码分析篇章进行分步详细分析, 这里就简单的聊聊发送的整体过程, 这块源码实现还是相当复杂的, 接下来我们看看 Producer 内存池的设计, 是如何巧妙设计并很好的解决Java中头疼的Full GC问题的。

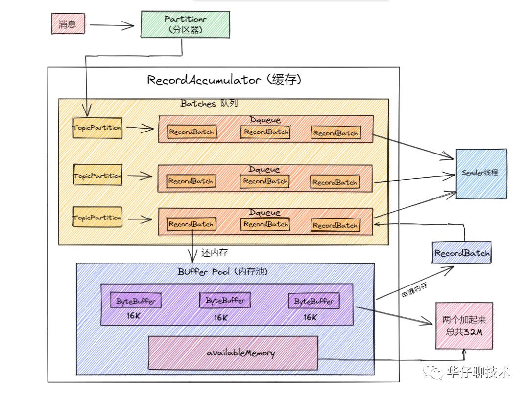
这里可以先查看 <Kafka 三高架构设计> 中的服务端内存池设计部分, 然后再看这部分的详解。说到内存池, 可以将其类比为连接池(DB, Redis),主要是避免不必要的创建连接的开销, 这样内存池可以对 RecordBatch 做到反复利用, 防止引起Full GC问题。那我们看看 Kafka 内存池是怎么设计的:

Kafka 内存设计有两部分,下面的粉色的是可用的内存(未分配的内存,初始的时候是 32M),上面紫色的是已经被分配了的内存,每个小 Batch 是 16K,然后这一个个的 Batch 就可以被反复利用,不需要每次都申请内存, 两部分加起来是 32M。

从上图 Producer 发送流程的第6步中可以看到会把消息放入 accumulator中, 即调用 accumulator.append() 追加, 然后把消息封装成一个个Batch 进行发送, 然后去申请内存(free.allocate())
(1)如果申请的内存大小超过了整个缓存池的大小,则抛异常出来
(2)对整个方法加锁:
this.lock.lock();
(3)如果申请的大小是每个 recordBatch 的大小(16K),并且已分配内存不为空,则直接取出来一个返回。
if (size == poolableSize && !this.free.isEmpty())
return this.free.pollFirst();
(4)如果整个内存池大小比要申请的内存大小大 (this.availableMemory + freeListSize >= size),则直接从可用内存(即上图粉色的区域)申请一块内存。并且可用内存要去掉申请的那一块内存。
还有其他一些条件判断 这里就不一 一赘述了, 后续会在源码篇章进行详细分析。

释放内存的过程相对很简单了,如果释放的是一个批次的大小(16K),则直接加到已分配内存里面; 如果没有,则把内存放到可用内存里面,这部分内存等待虚拟机(JVM)垃圾回收。
这里大家可能会有个疑问即为什么释放了一个 Batch 大小(16K)内存的时候,才放到已分配内存里面。如果我想释放个 1M 的内存,为什么不能往已分配内存里面呢?

假设我们往已分配内存里释放了个 1M 的内存, 然后发送消息的时候是有条件限制的,要么是许多消息把 Batch 撑满了(16KB)发送出去,要么是一个 Batch 累积消息到一定的时间了,就会立马发出去。那么此时如果是一个 1M 的内存 Batch,才攒了几条消息,或者还不到1M, 等待时间到了,就把这个 1M 的内存批次发送出去了。这样内存的使用率是会非常低的。所以这里控制已分配内存必须是 16K 的,每个 Batch 的大小必须一致,这样才能充分利用内存空间。
Producer之网络存储架构

聊完发送消息流程和内存池设计模型后, 我们开始聊聊 Kafka Producer 最重要的部分, 高并发网络IO设计以及存储架构, 这里可以先查看 <Kafka 三高架构设计> 中的高并发网络设计部分, 然后再看这部分。上图是对之前的一个补充和完善, 将流程的经过做了顺序编号以及最后数据如何落地到磁盘以及存储格式的描述, 这是 kafka Producer 最最重要的部分, 也是 kafka Producer 可以抗高并发的重要设计精华所在, 简要流程如下:
1)、Clients 发送请求给 Acceptor 线程。
2)、Processor 线程处理请求,并放入请求队列
3)、I/O 线程 处理请求。
4)、KafkaRequestHandler 线程将 Response 放入 Processor 线程的 Response 队列
5)、Processor 线程发送 Response 给 Request 发送方
实现网络通信的关键部件。分别是Acceptor 线程和Processor 线程, IO 线程, 它们分工明确, 各司其职, 充分解耦, 每个部分都能超高效的处理网络消息请求,从而整体达到超高并发性能要求。
1)、Acceptor 线程:这是接收和创建外部 TCP 连接的线程。每个 SocketServer 实例只会创建一个 Acceptor 线程。它的唯一目的就是创建连接,并将接收到的 Request 传递给下游的 Processor 线程处理。
2)、Processor 线程:这是处理单个 TCP 连接上所有请求的线程。每个 SocketServer 实例默认创建 num.network.threads(默认为3) 个Processor 线程。Processor 线程负责将接收到的 Request 添加到 RequestChannel 的 Request 队列上,同时还负责将 Response 返还给 Request 发送方。
3)、经典的 Reactor 模式有个 Dispatcher 的角色,接收外部请求并分发给下面的实际处理线程。在 Kafka 中,这个 Dispatcher 就是 Acceptor 线程。
4)、Acceptor 线程在初始化时,需要创建对应的网络 Processor 线程池。这说明 Processor 线程是在 Acceptor 线程中管理和维护的。那它就必须要定义相关的方法。Acceptor 源码中,提供了 3 个与 Processor 相关的方法,分别是 addProcessors、startProcessors 和 removeProcessors
5)、Acceptor 线程逻辑的其实是 run 方法,它是处理 Reactor 模式中分发逻辑的主要实现方法。这块在后续源码分析篇会详细介绍
6)、Acceptor 线程使用 Java NIO 的 Selector + SocketChannel 的方式循环地轮询准备就绪的 I/O 事件。其中这里的 I/O 事件主要是指网络连接创建事件,即源码中的 SelectionKey.OP_ACCEPT。一旦接收到外部连接请求,Acceptor 就会指定一个 Processor 线程,并将该请求交由它,让它创建真正的网络连接。总的来说,Acceptor 线程就做这么点事。
7)、Processor 是真正创建连接以及分发请求的地方。它要做的事情远比 Acceptor 要多得多, 每个 Processor 线程在创建时都会创建 3 个队列,
newConnections (主要保存创建的新连接信息),
inflightResponses (这是一个临时 Response 队列。当 Processor 线程将 Response 返还给 Request 发送方之后,还要将 Response 放入这个临时队列, 为什么要存在这个临时队列呢? 这是因为有些 Response 回调逻辑要在 Response 被发送回发送方之后,才能执行,因此需要暂存在一个临时队列里面。这就是 inflightResponses 存在的意义),
responseQueue (这是 Response 队列:每个 Processor 线程都会维护自己的 Response 队列,Response 队列里面保存着需要被返还给发送方的所有 Response 对象。需要注意的是:Request队列是共享的,而response队列是某个Processor线程专享的,并不是每个线程都需要有响应的。)
这里简要总结一下:
1)、接收分发请求主要由SocketServer 组件下的 Acceptor 和 Processor 线程处理。
2)、SocketServer 实现了 Reactor 模式,用于高性能地并发处理 I/O 请求。
3)、SocketServer 底层使用了 Java 的 Selector 实现 NIO 通信。
待KafkaRequestHandler处理完请求返回 Response的同时会将消息追加到磁盘, 这里会涉及到磁盘存储的部分, 可以先看下 <Kafka 三高架构设计> 中的顺序写磁盘和零拷贝部分。
1)、LoggerManager对象:这是日志管理器, 主要管理Log对象, 以及LogSegment日志分段对象。
2)、Log对象: 每个 replica 会对应一个 log 对象,log 对象是管理当前分区的一个单位,它会包含这个分区的所有 segment 文件(包括对应的 offset 索引和时间戳索引文件),它会提供一些增删查的方法。
3)、日志写入: 在 Log 中一个重要的方法就是日志的写入方法。Server 将每个分区的消息追加到日志中时,是以 segment 为单位的,当 segment 的大小到达阈值大小之后,会滚动新建一个日志分段(segment)保存新的消息,而分区的消息总是追加到最新的日志分段中。
4)、日志分段: 在 Log 的 append() 方法中,会调用 maybeRoll() 方法来判断是否需要进行相应日志分段操作, 如果需要会对日志进行分段存储。
5)、offset 索引文件: 在 Kafka 的索引文件中有这样的特点,主要采用绝对偏移量+相对偏移量 的方式进行存储的,每个 segment 最开始绝对偏移量也是其基准偏移量, 另外数据文件每隔一定的大小创建一个索引条目,而不是每条消息会创建索引条目,通过 index.interval.bytes 来配置,默认是 4096,也就是4KB。
6)、LogSegment 写入: 真正的日志写入,还是在 LogSegment 的 append() 方法中完成的,LogSegment 会跟 Kafka 最底层的文件通道、mmap 打交道, 利用OS Cache和零拷贝技术,基于磁盘顺序写的方式来进行落盘的, 即将数据追加到文件的末尾,实现高效存储。
7)、存储机制: 可以先看下 <Kafka 基础入门篇> 中的存储机制部分, 存储格式如上图所示。
Producer之参数调优
我们知道在 Kafka 实际使用中,Producer 端既要保证吞吐量,又要确保无消息丢失,一些核心参数的配置就显得至关重要。接下来我们就来看看生产端都有哪些重要的参数,及调优建议。

参数说明:对于 Kafka Producer 来说是一个非常重要的参数,它表示指定分区中成功写入消息的副本数量,是 Kafka 生产端消息的持久性的保证, 详细可以查看 <kafka三高架构设计剖析> 中 ACK机制部分

参数说明:这个参数对于 Kafka Producer 也比较重要,表示生产端能够发送的最大消息大小,默认值为1048576(1M)。
调优建议:这个配置对于生产环境来说有点小,为了避免因消息过大导致发送失败,生产环境建议适当调大,比如可以调到10485760(10M)。

参数说明:表示生产端消息发送失败时的重试次数,默认值为0,即不重试。这个参数一般是为了解决因系统瞬时故障导致的消息发送失败,比如网络抖动、Leader 选举及重选举,其中瞬时的 Leader 重选举是比较常见的。因此这个参数的设置对于 Kafka Producer 就显得非常重要。
调优建议:这里建议设置为一个大于0的值,比如3次。

参数说明:设定两次重试之间的时间间隔,避免无效的频繁重试,默认值为100, 主要跟 retries 配合使用, 在配置 retries 和 retry.backoff.ms 之前,最好先估算一下可能的异常恢复时间,需要设定总的重试时间要大于异常恢复时间,避免生产者过早的放弃重试。

参数说明:主要用来判断多久之后关闭空闲的链接,默认值540000(ms)即9分钟。

参数说明:该参数表示生产端是否要对消息进行压缩,默认值为不压缩(none)。压缩可以显著减少网络IO传输、磁盘IO以及磁盘空间,从而提升整体吞吐量,但也是以牺牲CPU开销为代价的。详细可以查看<kafka三高架构设计剖析> 中 压缩传输 部分。
调优建议:出于提升吞吐量的考虑,建议在生产端对消息进行压缩。对于Kafka来说,综合考虑吞吐量与压缩比,建议选择lz4压缩。如果追求最高的压缩比则推荐zstd压缩。

参数说明:该参数表示生产端消息缓冲池或缓冲区的大小,默认值为即33554432(32M)。这个参数基本可以认为是 Producer 程序所使用的内存大小。
调优建议:通常我们应尽量保证生产端整体吞吐量,建议适当调大该参数,也意味着生产客户端会占用更多的内存。

参数说明:该参数表示发送到缓冲区中的消息会被封装成一个一个的Batch,分批次的发送到 Broker 端,默认值为16KB。因此减小 batch 大小有利于降低消息延时,增加 batch 大小有利于提升吞吐量。
调优建议:通常合理调大该参数值,能够显著提升生产端吞吐量,比如可以调整到32KB,调大也意味着消息会有相对较大的延时。

参数说明:该参数表示用来控制 Batch 最大的空闲时间,超过该时间的 Batch 也会自动被发送到 Broker 端。实际情况中, 这是吞吐量与延时之间的权衡。默认值为0,表示消息需要被立即发送,无需关系 batch 是否被填满。
调优建议:通常为了减少请求次数、提升整体吞吐量,建议设置一个大于0的值,比如设置为100,此时会在负载低的情况下带来100ms的延时。

参数说明:这个参数表示生产端发送请求后等待 Broker 端响应的最长时间,默认值为30000,即30s,超时生产端可能会选择重试(如果配置了retries)。
调优建议:该参数默认值就够用了。如果生产端负载很大,可以适当调大以避免超时,比如可以调到60000,即60s。

参数说明:这个参数通常用来解决分区乱序的问题, 表示 Producer 与 Broker 之间的每个连接最多缓存的请求数,默认值为5,即每个连接最多可以缓存5个未响应的请求。
调优建议:为了避免消息乱序问题,建议将该参数设置为1,表示生产端在某个 Broker 响应之前将无法再向该 Broker 发送消息请求,这能够有效避免同一分区下的消息乱序问题。
Producer之总结
至此已经跟大家全面深入的剖析了 Kafka Producer 内部底层原理设计的方方面面, 下一篇会继续深度剖析 Kafka Consumer 底层原理和设计思想, 大家敬请期待...
坚持总结, 持续输出高质量文章 关注我: 华仔聊技术

往期推荐

觉得不错, 点个再看哦




