

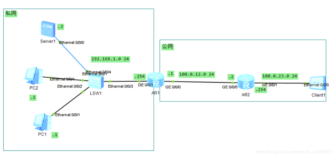
本次文章通过搭建一个小型的网络拓扑,来熟悉NAT的基本配置,以下内容是在华为ensp的模拟器上进行的,如下图所示,
第一步:搭建好拓扑,将各个设备上的各个接口的ip地址配置好之后,在AR1上配置一条去往公网的静态路由,
[AR1]ip route-static 100.0.23.0 255.255.255.0 100.0.12.2
接着,开始进行NAT的配置。
1.静态NAT的配置
在AR1(出口网关)的出接口G0/0/0口配置,
[AR1]int g0/0/1
[AR1-GigabitEthernet0/0/1]ip address 192.168.1.254 24
[AR1]nat static global 100.0.12.2 inside 192.168.1.2 创建静态NAT以及映射表,将私网地址192.168.1.2与公网地址100.0.12.2做映射
[AR1]nat static global 100.0.12.11 inside 192.168.1.1
nat static global { global-address} inside {host-address } 命令用于创建静态NAT。
global参数用于配置外部公网地址。;inside参数用于配置内部私有地址。
以上配置完成之后,可以通过命令display nat static来查看静态NAT的配置,如下图所示
Global IP/Port表示公网地址和服务端口号。
Inside IP/Port表示私有地址和服务端口号。
从上图,可以看出,通过做静态NAT,可以将私网地址和公网的ip地址做一个转换,但是端口号并没有做转换。
2.动态NAT的配置
做动态NAT实验之前,需要把之前做的关于静态NAT的配置删掉
在AR1上,
[AR1]nat address-group 1 100.0.12.100 100.0.12.200 配置NAT地址池,地址池内的ip地址从100.0.12.100 到100.0.12.200共101个。
[AR1]acl 2000
[AR1-acl-basic-2000]rule 5 permit source 192.168.1.0 0.0.0.255
[AR1-acl-basic-2000]q
[AR1-GigabitEthernet0/0/0]nat outbound 2000 address-group 1 no-pat
将ACL 2000与待转换的192.168.1.0/24网段的流量关联起来,并使用地址池1(address-group 1)中的地址进行地址转换。no-pat表示只转换数据报文的地址而不转换端口信息。如果不加no-pat,就是NAPT的配置
可以通过dis nat address-group 1来查询动态地址池的创建,如下图所示
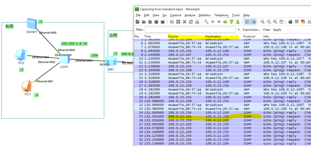
接着,我们可以用PC1去访问外网中ip地址为100.0.23.254的接口,如下图所示是可以ping通的。
在AR1的G0/0/0口进行抓包,如下图所示,目的ip和源ip都变成了公网地址,也就是说,出口网关将私网ip地址转换成了公网IP地址,将数据包发送了出去。
3. Easy IP 的配置
做Easy IP实验之前,需要把之前做的关于动态NAT的配置删掉
在AR1上配置
[AR1]acl 2000
[AR1-acl-basic-2000]rule 5 permit source 192.168.1.0 0.0.0.255
[AR1]int g0/0/0
[AR1-GigabitEthernet0/0/0]nat outbound 2000
做完上面的配置之后,可以通过display nat outbound来查询,如下图所示
在AR1的G0/0/0口抓取数据包,如下图所示,可以发现,不管是用PC1还是用PC2去访问外网,都会将私网地址转换成AR1的G0/0/0口的公网ip地址去访问外网地址。
4.NAT服务器的配置
[AR1-GigabitEthernet0/0/0]nat server protocol tcp global 100.0.12.200 www inside 192.168.1.3 80
用来定义一个内部服务器的映射表,外部用户可以通过公网地址和端口来访问内部服务器。
参数protocol指定一个需要地址转换的协议;参数global后面指定需要转换的公网地址;参数inside指定内网服务器的地址。
可以通过display nat server 来查看AR1上的NAT服务器配置结果,如下图所示,
做完之后,我们可以在公网中的Client上,去网文AR1上绑定的服务器的公网地址100.0.12.200,如下图所示,我们可以看见成功访问了。
如果公网中的设备想要访问私网中服务器的ftp功能,还可以再配置一条访问ftp服务器的命令
[AR1-GigabitEthernet0/0/0]nat server protocol tcp global 100.0.12.200 ftp inside 192.168.1.3 ftp
[AR1]nat alg ftp enable 针对ftp服务开启nat alg的功能,nat alg是应用层网关的网络地址转换,除了可以转换ip地址和端口号,还可以转换应用层的ip和端口,
做完之后,我们可以在公网中的client1上去访问私网中的ftp服务器,如下图所示,可以成功的访问ftp服务器。


课程咨询 :400-1024-400
欢迎添加,了解腾科课程体系介绍,可获取学习资源。
官方微博:腾科教育官微
官网:www.tk-edu.com
全国统一热线:400-1024-400





