
本文详细介绍了MUX VLAN工作原理、配置;端口隔离的工作原理、配置;应用场景端口安全类型、端口安全限制动作、端口安全配置;
MUX VLAN
MUX VLAN(Multiplex VLAN)提供了一种通过VLAN进行网络资源控制的机制。通过MUX VLAN提供的二层流量隔离的机制可以实现企业内部员工之间互相通信,而企业外来访客之间的互访是隔离的。

例如,在企业网络中,企业员工和企业客户可以访问企业的服务器。对于企业来说,希望企业内部 员工之间可以互相交流,而企业客户之间是隔离的,不能够互相访问。
为了实现所有用户都可访问企业服务器,可通过配置 VLAN 间通信实现。如果企业规模很大,拥 有大量的用户,那么就要为不能互相访问的用户都分配 VLAN,这不但需要耗费大量的 VLAN ID, 还增加了网络管理者的工作量同时也增加了维护量。
通过 MUX VLAN 提供的二层流量隔离的机制可以实现企业内部员工之间互相交流,而企业客户之 间是隔离的。
MUX VLAN工作原理
MUX VLAN 分为 Principal VLAN 和 Subordinate VLAN,Subordinate VLAN 又分为 Separate VLAN 和 Group VLAN,如下图所示:

MUX VLAN的配置
假设一公司内部网络中一部分如下图所示:
该公司希望员工都能访问企业内部服务器,顾客也都能访问企业内部服务器,但是员工和顾客之间不能互通,同时顾客与顾客之间也不能互通。如果是用普通的VLAN划分+VLAN的三层互通也可以做到,但是这样每一个顾客都得划分一个VLAN且三层互通需要三层设备,因此我们可以使用MUX VLAN在二层实现。
通过将企业内部服务器划入主VLAN,员工和顾客划入从VLAN,并且将员工设置为互通型从VLAN,这样员工内部就能互通了,而吧顾客设置为隔离型从VLAN,这样顾客之间就隔离了。
配置命令
LSW1上:
vlan batch 10 20 30
vlan 30
mux-vlan
subordinate separate 20
subordinate group 10
interface GigabitEthernet0/0/1
port link-type access
port default vlan 10
port mux-vlan enable
interface GigabitEthernet0/0/2
port link-type access
port default vlan 10
port mux-vlan enable
interface GigabitEthernet0/0/3
port link-type access
port default vlan 20
port mux-vlan enable
interface GigabitEthernet0/0/4
port link-type access
port default vlan 20
port mux-vlan enable
interface GigabitEthernet0/0/5
port link-type access
port default vlan 30
port mux-vlan enable
然后配置各个主机IP地址,依次192.168.1.1,.2,.3,.4,.5,配置完后的VLAN划分如下:
这时候我们在PC2上ping一个PC3看下:
因为配置了互通型从VLAN,因此是可以互通的,这时候我们再测试下PC2 ping PC1:
因为主VLAN能跟所有的从VLAN互通,因此PC2ping pc1也是能通的。
这时候我们来尝试ping下PC4。
由于从VLAN之间无法互通,所以ping PC4是通不了了。那我们再来尝试隔离型VLAN内进行PING 测试,PC4ping PC5:
我们可以看到,隔离型VLAN内的成员互相之间也无法互通。
以上就是MUX VLAN的简单应用。
端口隔离
为了实现报文之间的二层隔离,用户可以将不同的端口加入不同的VLAN,但这样会浪费有限的VLAN资源。采用端口隔离功能,可以实现同一VLAN内端口之间的隔离。端口隔离功能为用户提供了更安全、更灵活的组网方案。
端口隔离的工作原理

端口隔离非常类似MUX VLAN中的隔离组,不同的是同一端口隔离组内的用户不能进行二层的通信,但是不同端口隔离组内的用户可以进行正常通行;未划分端口隔离的用户也能与端口隔离组内的用户正常通信。
端口隔离分为二层隔离三层互通和二层三层都隔离两种模式:
第一种:
如果用户希望隔离同一VLAN内的广播报文,但是不同端口下的用户还可以进行三层通信,则可以将隔离模式设置为二层隔离三层互通。
第二种:
如果用户希望同一VLAN不同端口下用户彻底无法通信,则可以将隔离模式配置为二层三层均隔离。
端口隔离的配置

某公司网络部分如上图所示,该公司希望内部员工能跟外部员工互访,但是外部员工之间不能互通。在这种情况下使用普通的VLAN过于浪费VLAN资源,使用MUX VLAN也没有必要,因此我们可以直接将外部员工都配置成隔离组1即可。
LSW2:
vlan batch 10
interface Ethernet0/0/1
port link-type access
port default vlan 10
port-isolate enable group 1
interface Ethernet0/0/2
port link-type access
port default vlan 10
port-isolate enable group 1
interface Ethernet0/0/3
port link-type trunk
port trunk allow-pass vlan 2 to 4094
LSW1:
vlan batch 10
interface GigabitEthernet0/0/1
port link-type trunk
port trunk allow-pass vlan 2 to 4094
interface GigabitEthernet0/0/2
port link-type trunk
port trunk allow-pass vlan 2 to 4094
LSW3:
vlan batch 10
interface Ethernet0/0/1
port link-type trunk
port trunk allow-pass vlan 2 to 4094
interface Ethernet0/0/2
port link-type access
port default vlan 10
interface Ethernet0/0/3
port link-type access
port default vlan 10
PC1-PC4分别位10.1.1.1-10.1.1.4
这时候在PC1上ping PC2
由于在同一个隔离组内,因此无法互通。再在PC1上ping PC3
因为PC3不属于任何隔离组,因此能ping通。
然后我们来将PC3和PC4也划入一个隔离组,group2:
interface Ethernet0/0/2
port link-type access
port default vlan 10
port-isolate enable group 2
interface Ethernet0/0/3
port link-type access
port default vlan 10
port-isolate enable group 2
这时候再来测试不同隔离组直接能不能互通,PC1ping PC3:

依旧能互通,说明不同隔离组间也可以互通。
端口安全
在安全性要求较高的网络中,交换机可以开启端口安全功能,禁止非法MAC地址设备接入网络;当学习到的MAC地址数量达到上限后不再学习新的MAC地址,只允许学习到MAC地址的设备通信。
端口安全的应用场景

应用在接入层设备,通过配置端口安全可以防止仿冒用户从其他端口攻击。
应用在汇聚层设备,通过配置端口安全可以控制接入用户的数量。
在接入层中每个端口使能端口安全,将用户的MAC地址与VLAN记录下来,并转为安全MAC地址,接口学习的最大MAC数量达到最大值后不再学习新的MAC地址,只允许安全MAC地址之间互相进行通信。
汇聚层交换机开启端口安全功能,并设置每个接口可学习到的最大MAC地址数,当学习到的MAC地址数达到上限时,其他的MAC地址的数据包将被丢弃。
端口安全类型

端口安全(Port Security)通过将接口学习到的动态MAC地址转换为安全MAC地址(包括安全动态MAC、安全静态MAC和Sticky MAC)阻止非法用户通过本接口和交换机通信,从而增强设备的安全性。
注:
接口使能端口安全功能时,接口上之前学习到的动态MAC地址表项将被删除,之后学习到的MAC地址将变为安全动态MAC地址。
接口使能Sticky MAC功能时,接口上的安全动态MAC地址表项将转化为Sticky MAC地址,之后学习到的MAC地址也变为Sticky MAC地址。
接口去使能端口安全功能时,接口上的安全动态MAC地址将被删除,重新学习动态MAC地址。
接口去使能Sticky MAC功能时,接口上的Sticky MAC地址会转换为安全动态MAC地址。
端口安全限制动作
超过安全MAC地址限制数后的动作:

接口上安全MAC地址数达到限制后,如果收到源MAC地址不存在的报文,端口安全则认为有非法用户攻击,就会根据配置的动作对接口做保护处理。缺省情况下,保护动作是restrict。
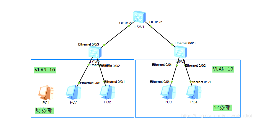
端口安全配置

如上图所示,公司有财务部和业务部,已知每个部门目前只有2台设备上网,这是配置端口安全,给财务部的端口配置stickyMAC地址,给业务部配置动态MAC地址,默认最大接口获取MAC数量都为1不改变,然后配置汇聚层LSW1上2个端口使能端口安全,配置动态获取MAC地址,并配置最大学习MAC地址数为2.不改成2的话LSW1一个端口只能学习到一个MAC地址,这会造成部分用户之间不通的情况。

LSW2:
vlan batch 10 20
interface Ethernet0/0/1
port link-type access
port default vlan 10
port-security enable
port-security mac-address sticky
interface Ethernet0/0/2
port link-type access
port default vlan 10
port-security enable
port-security mac-address sticky
interface Ethernet0/0/3
port link-type trunk
port trunk allow-pass vlan 2 to 4094
LSW1:
vlan batch 10 20
interface GigabitEthernet0/0/1
port link-type trunk
port trunk allow-pass vlan 2 to 4094
port-security enable
port-security max-mac-num 2
interface GigabitEthernet0/0/2
port link-type trunk
port trunk allow-pass vlan 2 to 4094
port-security enable
port-security max-mac-num 2
LSW3:
vlan batch 10 20
interface Ethernet0/0/1
port link-type access
port default vlan 10
port-security enable
interface Ethernet0/0/2
port link-type access
port default vlan 10
port-security enable
interface Ethernet0/0/3
port link-type trunk
port trunk allow-pass vlan 2 to 4094
配置完后,查看LSW2上的mac地址表
2个接口学习到的MAC地址都是通过sticky粘性获取的,配置成sticky后重启设备后安全MAC地址不会丢失,而动态MAC地址重启设备后会丢失安全MAC地址。
我们再来看下LSW1,汇聚层设备的MAC地址表:
每个接口修改成最大学习MAC地址数为2后,每个接口都能学习到2个MAC地址,防止出现部分用户之间不通的现象。并且学到的都是动态获取的,如果设备重启会丢失。
LSW3同理
这时候我们新拉如一台设备,修改IP地址与PC1一致,将原先的接PC1的接口接入PC7,然后测试连通性。
发现PC7谁也ping不通,这是因为交换机查看PC7的MAC地址与动态MAC表项中的MAC地址对比,发现不是安全的MAC地址,因此不会处理PC7发送的数据。
这就是端口安全的作用。


课程咨询 :400-1024-400
欢迎添加,了解腾科课程体系介绍,可获取学习资源。
官方微博:腾科教育官微
官网:www.tk-edu.com
全国统一热线:400-1024-400





