上次我们利用全网配置数据进行了外部小区定义不一致的检查,这个工作做完确保一致性后,就可以将同频邻区和异频邻区整合在一起,形成LTE全网邻区了。
我们知道华为LTE邻区同频邻区一个表,异频邻区一个表,怎么将他们整合在一起呢?
使用数据库的方法,那叫一个简单,就一句话:
select uid,enbname,localcellid,localcellname,mcc,mnc,enodebid,cellid,cellindividualoffset,cellqoffset,anrflag,neighbourcellname,'interf' as nbtype from eutraninterfreqncell
union
select uid,enbname,localcellid,localcellname,mcc,mnc,enodebid,cellid,cellindividualoffset,cellqoffset,anrflag,neighbourcellname,'intraf' as nbtype from eutranintrafreqncell
不知你能看懂这句话不?之前的查询讲解中,我们说过联合查询,其中就有特征字:“union”
这样子我们就可以得到全网的同频邻区和异频邻区总表了。

这个是postgres下的查询结果

这个是在Access下的查询结果。
但是有没有发现,这个邻区表里服务小区的信息不那么完整呢,缺少服务小区的enodebid和cellid以及服务小区的下行频点和小区PCI,那么我们就给他添上吧。
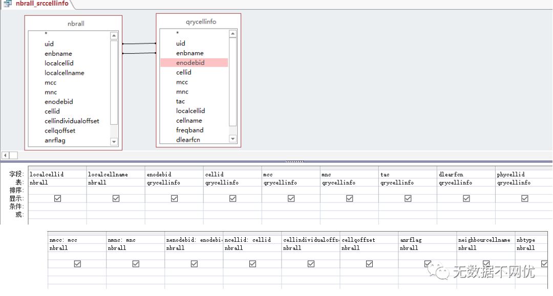
给刚才的联合查询在Access下保存名起名为nbrall
结合上一篇中的qrycellinfo查询,我们就可以整理出一个完整的全网LTE邻区关系表了:

在Access下的设计图如上,如果你之前的文章细心认真看了并掌握的话,这些都已经不在话下了。
结果就不用说了,要多爽有多爽!
可/QQ:110290428,邀请加入Access学习群进行交流!也可关注此公众号及时获得最新原创信息!
并预祝各位国庆快乐!





