
一、Network Namespace
什么是Network Namespace?
network namespace 是 linux 内核提供的功能
Network Namespace的功能:创建与管理namespace的网络
新创建的 namespace 默认不能和主机网络,以及其他 namespace 通信。Network Namespace是实现网络虚拟化的重要功能,它能创建多个隔离的网络空间,它们有独自的网络栈信息。
Network Namespace应用
可以使用 Linux 提供的 veth pair 来完成通信。

2 个 namespace 之间通信可以借助 veth pair ,多个 namespace 之间的通信则可以使用 bridge 来转接,不然每两个 namespace 都去配 veth pair 将会是一件麻烦的事。

二、虚拟机网络模式
2.1、桥接模式(bridge)

【应用场景】
当本地ip不稀缺、希望虚拟机可以联网
【原理】
主机网卡同时为主机和虚拟机提供网络,主机与虚拟机在同一级网络下
【状态】
主机与虚拟机、虚拟机与虚拟机、虚拟机与网络之间互通
主机与虚拟机ip同级
2.2、NAT模式

【场景】
本地ip稀缺、希望虚拟机可以联网
【原理】
主机网卡仅对主机提供网络,虚拟网卡让主机和虚拟机共同工作在一个内网下,虚拟net设备对虚拟机提供网络。
【状态】
主机与虚拟机、虚拟机与虚拟机、虚拟机与网络之间互通
虚拟机ip是主机ip的子级
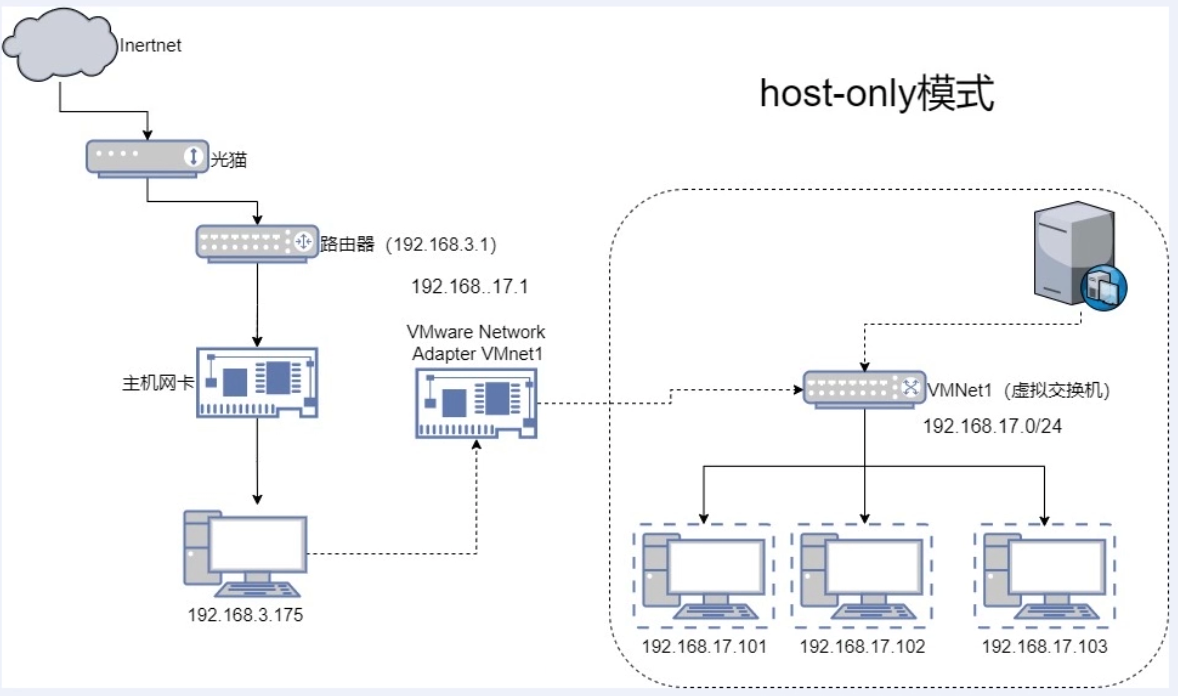
2.3、仅主机模式

【场景】
虚拟机不需要联网
【原理】
比NAT模式少了个虚拟net设备,所以虚拟机没有网络,其他与NAT同
【状态】
主机与虚拟机、虚拟机与虚拟机之间互通,虚拟机与网络不通
虚拟机ip是主机ip的子级
最后修改时间:2024-07-03 21:56:57
「喜欢这篇文章,您的关注和赞赏是给作者最好的鼓励」
关注作者
【版权声明】本文为墨天轮用户原创内容,转载时必须标注文章的来源(墨天轮),文章链接,文章作者等基本信息,否则作者和墨天轮有权追究责任。如果您发现墨天轮中有涉嫌抄袭或者侵权的内容,欢迎发送邮件至:contact@modb.pro进行举报,并提供相关证据,一经查实,墨天轮将立刻删除相关内容。




