IDEA 最近又双叒叕更新了,这次是 IDEA 更新到 2021.2 版本。
这只是一次 2021 小版本更新,所以没有增加特别大的更新,但是也增加亿点点功能,使的 IDEA 更加智能,更加方便开发者操作。

图标变了
第一个大变化就是 IDEA 图标变了,更加立体了,但是总感觉缺点什么。。。

自动保存触发操作
IDEA 2021.2 可以设置自动保存时触发的操作,比如重新格式化,优化 Java 包导入。我们可以在 Preferences Settings | Tools | Actions on Save 进行设置。

比如上图这个格式化代码,如果设置成 Changed lines,IDEA 自动保存时将会格式化你当前改动代码,这就不用担心写完代码忘记格式化了。
额外再提一点,个人建议上面格式化代码不要设置成 Whole file,这是因为多人开发中同时改动这个文件,你整个格式化,比较容易造成冲突,解决这种格式化导致的冲突比较蛋疼。
更加容易查找 maven 依赖
IDEA 2021.2 新增一个功能强大的 Package Search 页面,我们可以在这上面管理 Maven 项目或者 Gradle 项目依赖项,轻松查找和添加新依赖项以及管理现有依赖项。

这个功能底层实际使用的 IDEA 公司制作的一个依赖搜索网站:
https://package-search.jetbrains.com/
这个网站聚集下面几个仓库的信息,帮助我们更加容易的搜索依赖信息。

在这个网站搜索了一下 Apache Commons 依赖,可以看到搜索结果不仅包括了 maven pom 依赖,另外我们还可以在左侧直接访问这个依赖的自家的主页,查找使用信息。

不得不说这个功能挺方便的,不过有一说一,目前这个网站部署在外网,可能存在网页打开比较慢的情况。希望 IDEA 这个功能后续可以增加自己配置仓库的功能,这样就可以方便搜索自己公司仓库的内依赖了。
图表结构视图
IDEA 2021.2 优化图表功能,增加左侧缩略图的功能。

我们可以在左侧缩略图的进项一些缩放、画布移动等操作。
自动清理缓存和日志
IDEA 2021.2 增加一个自动清理的缓存以及日志的的功能,目前将会自动清理更新已超过 180 天的所有缓存和日志目录。这个清理不会影响系统设置和插件目录。
另外我们也可以Help | Delete Leftover IDE Directories 手动打开这个清理功能。

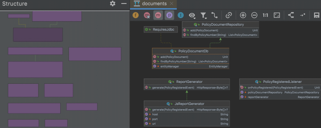
微服务图表
IDEA 2021.2 现在可以展示微服务的图表,在这上面我们可以看到微信服务交互关系。我们可以点击 Endpoints 工具窗口中的相应图标进行构建生成。





