
题图:pixabay
0、先回顾一条语句的写入流程是怎样子的?经过了哪些环节?
1、为什么要讲 `change buffer` 和 `redo log` 呢?
2、名词解释 1.0
2.1、什么是两阶段提交?
2.2、什么是 `redo log` ?
2.3、什么是 `redo log buffer` ?
3、为什么要有两阶段提交?
3.1、两阶段提交解决了什么问题?
3.2、`redo log` 是怎么保证 `crash safe` 的?
3.3、持久化
4、名词解释 2.0
4.1、什么是 `change buffer` ?
5、为什么要有 `change buffer`?
5.1、`change buffer` 解决了什么问题?
5.2、 `change buffer` 干掉可不可以?
5.3、持久化
6、引用
0、先回顾一条语句的写入流程是怎样子的?经过了哪些环节?

1、为什么要讲 change buffer
和 redo log
呢?
因为我在看这块相关的东西的时候,第一遍和第二遍都会把 change buffer
和 redo log
搞混。binlog
一般大家都知道是干嘛的,数据同步嘛。redo log
是干嘛的呢?这是一块内存空间还是磁盘空间?为什么还需要 change buffer
?它是为谁承载的呢?这几个东西在初接触时比较容易头晕。
2、名词解释 1.0
2.1、什么是两阶段提交?
我们来看下一条语句执行的细节

两阶段提交最好的理解就是从字面意思去理解,数据分为两个阶段提交写入。第一次写,第二次确认。
2.2、什么是 redo log
?
2.2.1、名词解释
这里说了。【Mysql 核心剖析系列】MVCC 是怎么保障一致性视图的?
2.2.2、特性
redo log
是固定大小的,且是可以设置的,同时是顺序写入模式。有几个关键的配置项:
innodb_log_buffer_zise
。缓冲区大小innodb_log_file_in_group
。文件组数量innodb_log_file_size
。文件大小


redo log
的写入还有一个特征就是环形覆盖。redo log
的容量总是有限的,如果写满了咋办呢?继续往下看
2.3、什么是 redo log buffer
?
redo log buffer
是承接在 redo log
前面的一块内存缓冲区域。引擎写 redo log
并不会直接写磁盘,而是写 redo log buffer
,后期再由 redo log buffer
刷到磁盘。这里的 redo log buffer
是用户空间的缓冲区,写磁盘之前还经过了一层内核缓冲区(os buffer
)。写磁盘的流程是这样子的:

为什么这么做? 还是为了追求 1、写速度;2、同步改为了异步。同时写 buffer 刷磁盘也支持几种策略(通过参数 innodb_flush_log_at_trx_commit
配置):
延迟写,实时刷。固定每秒一次写 os buffer
并同步刷磁盘实时写,实时刷。每次写 redo log buffer
都会 写os buffer
且同步刷磁盘实时写,延迟刷。每次写 os buffer
并每秒一次刷磁盘
3、为什么要有两阶段提交?
3.1、两阶段提交解决了什么问题?
crash safe
。两阶段、三阶段都是为了解决分布式事务中的数据一致性问题,既然是分布式事务,那肯定是分布式的,如果是单体的,那就用不上这玩意儿。比如说我就起一个 mysql 实例,用不上 binlog
。redo log
写一次就可以了。数据库崩溃重启后 仅仅用 redo log
记录来恢复即可。
两阶段提交的作用是为了保证 redo log
跟 binlog
数据的一致性(并不是完全一致,会有逻辑判断是往前补还是往后退)。防止数据库崩溃重试恢复过程中的数据不一致。因为主库是用 redo log
来恢复,从库是用 binlog
来同步的。
3.2、redo log
是怎么保证 crash safe
的?
3.2.1、redo log
原理
执行 show engine innodb status
可以看到 redo log
的信息。
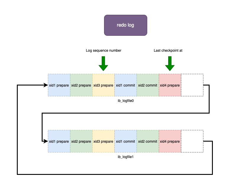
Log sequence number
:当前redo log
的最新LSNLog flushed up to
:当前已经刷新到磁盘上redo log
的LSNLast checkpoint at
:最后一次检查点的LSN


redo log
日志文件默认是两个,可以设置。InnoDB 通过 Log Sequence Number
, LSN
来用于记录日志序号,LSN
几乎无处不在。通过它可以定位到日志文件中的位置。
上图有两个点哈,因为 redo log
大小是固定的,所以总有写满的时候。那写满了怎么办,总不能直接把数据丢了吧。所有就有了这个类似于环的结构。日志一直写,当写完 ib_logfile1
最后一个坑之后,会继续从 ib_logfile0
的首位开始写。那原来 ib_logfile0
首位的数据是不是得删掉,那么怎么知道要删哪些数据?这就是 checkpoint
要做的事儿。checkpoint
表示一个临界点,它后面的数据已经不重要了(已经落到库磁盘了),可以随意处置。redo log
通过这两个点来实现无限续写,但是有个问题:
如果 checkpoint
被最新的日志赶上了呢,就是数据还没写到磁盘,可能在change buffer
里,或者在buffer pool
里,但还没落盘。这时候如果被覆盖了,奔溃后是没法恢复数据的。所以当checkpoint
被最新的日志追上的时候,会停下来,推着checkpoint
继续往前走。可以理解为,如果被赶上了,最新的数据就不允许写了,hang 住,先让子弹飞一会儿。
LSN
另一个作用是在奔溃恢复时会比较 redo log
与 库里数据页的 LSN
点位来修复数据。
3.2.2、根据下面这两张图,举几种 case:


在 step 1
处挂了。redo log
没有提交,binlog
也没写;事务回滚,对数据没影响在 step 2
处挂了。这里有 2 种情况:binlog
写了binlog cache
,还没刷到磁盘;redo log
还没提交。当崩溃恢复时,先判断redo log
的pre
标识,再根据xid
去binlog
里找,发现没有,回滚事务。binlog
已经刷到磁盘;redo log
还没提交。当崩溃恢复时,先判断redo log
的pre
标识,再根据xid
去binlog
里找,发现存在记录,提交事务。redo log
commit在 step 3
处挂了。这里也有 2 种情况:binlog
已经刷磁盘;redo log
commit 写了redo log buffer
,还没刷到磁盘;先判断redo log
的pre
标识,再根据xid
去binlog
里找,发现存在记录,提交事务。redo log
commitbinlog
已经刷磁盘;redo log
刷磁盘。判断redo log
的commit
标识;直接提交事务。
以上的 case 就是不管在那一层崩溃都能依靠 redo log
来保证主从数据一致性以及客户端感知一致性。但是:
当数据写到 buffer pool 之后,刷盘之前挂了咋整?
3.3、持久化
4、名词解释 2.0
4.1、什么是 change buffer
?
change buffer
是一块缓冲区,存储的就是最新的数据变更。它主要解决的是 随机读磁盘IO
消耗大的问题。为什么是随机读呢?
看着文章第二张图讲。如果没有 change buffer
,当有一条更新语句进来对某条数据进行修改时,需要找到这条数据,优先从 buffer pool
中找,不存在则从磁盘获取。将数据页从磁盘读入 buffer pool
涉及随机 IO 访问,这是数据库中成本最高的操作之一。所以有了这么一块缓冲区之后,针对某些写入或修改操作,直接把数据缓存在 change buffer
中。当下次查询的时候再从磁盘读出原始数据,将原始数据和 change buffer
中的改动做 merge 之后返回。省去的是写操作时可能涉及到的磁盘 IO 操作。
change buffer
虽然名上是 buffer
。但其实它是可以持久化的,它持久化的地方默认是 ibdata1
共享空间表中(看上文件图)。因为为了保证数据的一致性
同时, change buffer
也是需要写 redo log
的。所以 redo log
里不仅有针对普通数据页的改动记录,也有 change buffer
的记录。
然后说到 change buffer
就不得不说到 buffer pool
。顾名思义,缓冲池。我们在做项目工程的时候,遇到高并发的场景一般都会在 db 前面加一层 redis 扛一波,防止大量请求直接把 db 打挂,那么 redis 在这里充当了缓冲的作用。buffer pool
也是类似,server 层的查请求过来会先打在 buffer pool
上,如果 buffer pool
不存在对应的数据才会去查磁盘,否则直接取 buffer pool
中的数据返回了。

那么 change buffer
与 buffer pool
是什么关系呢?
如上图。包含关系
change buffer
是 buffer pool
里的一块区域
innodb_change_buffer_max_size
表示change buffer
最大占buffer pool
的百分比,默认为 25%

下面看一下 执行一条语句在 buffer
这块的细节

我们来举几种场景:
一条简单的更新语句。
where name = "花一个无所"判断 buffer pool
中是否存在这条数据若存在则直接更新 buffer pool否则 add change buffer写 redo log一条根据唯一健更新的语句。
where uniqId = 7判断
buffer pool
中是否存在这条数据若存在则直接更新
buffer pool否则查磁盘
如果存在则 load 进 buffer pool
否则返回错误更新
buffer pool写
redo log一条简单的查询语句。
select * from name = "花一个无所"判断
buffer pool
中是否存在这条数据如果不存在则查磁盘
如果存在则 load 进 buffer pool判断
change buffer
中是否有这条数据如果存在则 merge 进 buffer pool返回 merge 之后的数据
5、为什么要有 change buffer
?
5.1、change buffer
解决了什么问题?
将数据页从磁盘读入内存中涉及随机 IO 访问,这也是数据库里面成本最高的操作之一,而利用写缓存( change buffer
)可以减少 IO 操作,从而提升数据库性能。
那为啥唯一索引不能利用 change buffer
呢?
上面流程里面。唯一索引在做 insert 或者 update 的时候,需要先判断索引记录的唯一性,所以肯定要先拿到最新的记录。即会将磁盘数据页加载到内存,然后判断。所以既然都加载到内存了,那我直接操作内存就好了,就不用搭理 change buffer
了,不然还得 merge 啥的多麻烦。
5.2、 change buffer
干掉可不可以?
change buffer
本身就是一个可选项。
innodb_change_buffering
参数用来控制对哪些操作启用change buffer
功能,默认是:all
。**
innodb_change_buffering
参数拢共有以下几种选择:
all。默认值。开启 buffer none。不开启 change buffer inserts。只是开启 buffer insert 操作 deletes。只是开启 delete-marking 操作 changes。开启 buffer insert 操作和 delete-marking 操作 purges。对只是在后台执行的物理删除操作开启 buffer 功能
不开启的影响就是回到了随机读。当 buffer pool
中不存在此数据时,写入操作时会先从磁盘读出数据 load 进 buffer pool
,再进行下面的操作。每次都是这样,对逻辑及数据准确性没有影响,只是影响性能。
5.3、持久化
5.3.1、 change buffer
持久化
change buffer
是用来 更新 非主键/唯一索引的二级索引 B+树的。redolog
是保障 crash-safe
的。
change buffer
为啥要持久化?
看看不持久化会有什么影响。
change buffer
插入时需要写 redo log
。当宕机时, change buffer
丢失,redo log
记录了数据的完整修改记录,恢复时根据 redo log
重建 change buffer
。感觉不用持久化也可以啊
个人见解:
change buffer
是有容量限制的。当内存容量用完了落盘来留出空间应对新操作。redo log
保证的是原数据的准确性,change buffer
保证的是索引页的准确性。落盘是为了数据的一致性
5.3.2、刷脏页
什么叫刷脏页?
某条数据在内存中存在。这时有一个更新语句过来修改内存 然后返回。此时内存里的数据跟磁盘不一致, 内存中的数据就是脏数据。因为数据记录是以页为单位,就称脏页。
将 buffer pool
中的脏数据定期的应用到原数据页得到最新结果的过程称为刷脏页。把磁盘数据读到内存,然后 merge change buffer
会写磁盘。此时,磁盘和内存里的数据都是新的正确的数据。
有哪几种场景会触发刷脏页?
查数据时。磁盘存在、 change buffer
存在 且buffer pool
存在后台定期刷 数据库关闭
6、引用
极客时间《MySQL 实战 45 讲》[1]
数据库内核月报[2]
https://www.modb.pro/db/62466
参考资料
极客时间《MySQL实战45讲》: https://time.geekbang.org/column/intro/139
[2]数据库内核月报: http://mysql.taobao.org/monthly/




