
GitHub 镜像访问 (推荐)
这里提供两个最常用的镜像地址: 佑佑有话说
https://github.com.cnpmjs.org https://hub.fastgit.org 佑佑有话说

也就是说上面的镜像就是一个克隆版的 GitHub,你可以访问上面的镜像网站,网站的内容跟 GitHub 是完整同步的镜像,然后在这个网站里面进行下载克隆等操作。佑佑有话说佑佑有话说
GitHub 文件加速
利用 Cloudflare Workers 对 github release 、archive 以及项目文件进行加速,部署无需服务器且自带CDN.佑佑有话说
https://gh.api.99988866.xyz https://g.ioiox.com

以上网站为演示站点,如无法打开可以查看开源项目:gh-proxy-GitHub(https://hunsh.net/archives/23/) 文件加速自行部署。佑佑有话说
Github 加速下载
只需要复制当前 GitHub 地址粘贴到输入框中就可以代理加速下载!有话说
地址:http://toolwa.com/github/

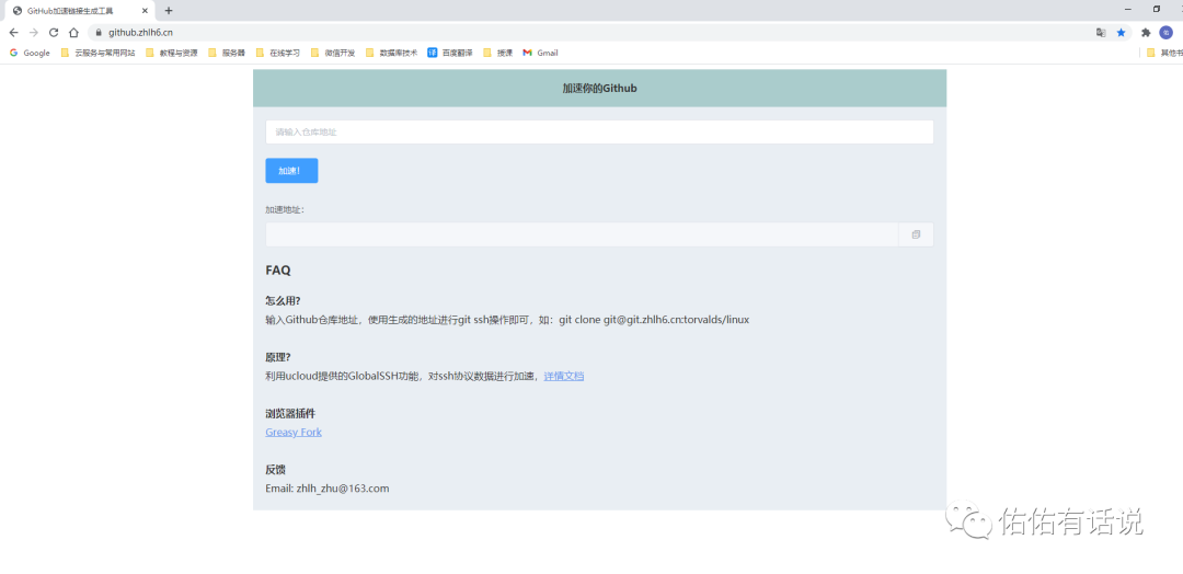
加速 Github
https://github.zhlh6.cn 佑佑有话说

输入 Github 仓库地址,使用生成的地址进行 git ssh操作
谷歌浏览器 GitHub 加速插件 (推荐)

、
佑
使用Gitee 进行中转 (推荐)
其实网上有很多相关的教程,佑佑简要的给大家说一下操作。佑佑有话说
访问 gitee 网站:https://gitee.com/ 并登录,在顶部选择“从 GitHub/GitLab 导入仓库” 如下:佑佑有话说

在导入页面中粘贴Github仓库地址,点击导入即可:

等待导入操作完成,然后在导入的仓库中下载浏览对应的该 GitHub 仓库代码,你也可以点击仓库顶部的“刷新”按钮进行 Github 代码仓库的同步。


通过gitee下载项目的速度我就不再赘述了,你懂得~

点击下方标题,直接看往期精选文章
📌SSM项目中关于图片上传并在页面显示的详细讲解(案例驱动,手把手教学)
扫描二维码
获取更多精彩
佑佑有话说


点个在看,你最好看




