前两天看到字节一个老哥写的帖子,提到高阶开发者必须掌握的技能,其中他明确提出了“精通MySQL”。
为啥MySQL对开发人员如此重要?
第一,不管你去面试哪家公司,数据库是必问项,而MySQL使用范围广,无论如何是避不开的;
第二,你对MySQL掌握的越深入,意味着你能做的事情越多。
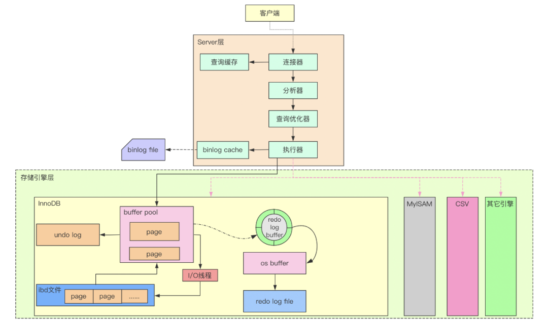
实现业务功能,要懂基本的SQL语句;
性能优化,那么索引、引擎就要摸透;
想分库分表,主从同步机制、读写分离你就得了解;
安全方面,你得知道权限、备份、日志等等;
涉及到云数据库,就得懂源码及瓶颈。

我在面试的时候也经常看到一些程序员写“精通MySQL”,但大多数人对精通存在一定误区。
由于业务需求,我们常常需要对MySQL进行优化,而优化并不总是对一个单纯环境进行,还可能是面对一个复杂的已投产系统。
对于大部分程序员来说,MySQL用了很久,但依然会出现面对棘手问题束手无策的状况,大多是因为对数据库出现问题的情况和处理思路模糊不清。
我入行前3年也会有这样的问题,看了很多大咖的分享。总结下来,任何一项技术的体系都是庞杂的,想要真正掌握,就需要摸透底层逻辑,这样才能以不变应万变。
前段时间和玄姐(前58集团技术主席孙玄)聊,收获颇多。他谈到,以架构师的思路和视野学习 MySQL ,既能够夯实分库分表、分布式部署等核心技术点,又能够掌握普通开发者,难以触及的 MySQL 架构设计方法论。你在数据库层面,在工作中、团队里、面试时,也就拥有了同行难以复制的核心竞争力。
为帮助更多开发工程师、架构师掌握 MySQL 核心,玄姐联手快狗打车CTO沈剑、前58集团高级架构师陈东,结合10多年一线大厂实践经验,打磨了一套《MySQL实战34讲》在线专栏课。3天挑战架构师级MySQL海量数据设计与实践,订阅量8W+,3天时间,掌握 MySQL 核心架构技术,并在千亿级企业真实海量数据案例中(电商、微信等),培养你的 MySQL 实战能力。
原价 ¥499,现 ¥0.01 !60天历史最低价

11月8日 -11月10日,晚20:00开讲

👆👆👆
还能免费领【10套私房干货视频合集】
和【阿里、字节必问面试题】
本公号仅前50名有效,先到先得

勤学福利:特别精选了16本知乎、豆瓣高赞热评好书,都是程序员经典必读书目,覆盖数据库、算法、Java、微服务等必备技术栈,无套路,购课后直接联系老师领取即可~
书目明细👇

同时!报名即送 IDEA 最新免费正版(IntelliJ IDEA在业界被公认为最好的Java开发工具,提供各类好用的Java智能编码工具,可谓效率神器)!

01
我为什么向你推荐这门课?

02
3天时间,你能学会什么?
掌握MySQL架构体系的设计原理;
掌握MySQL存储引擎、索引、事务等实现原理;
掌握千亿级企业海量数据分库分表设计方法论;
掌握海量数据分库分表带来的数据路由与分布式事务解决方案设计能力;
掌握千亿级企业海量数据真实案例(电商、微信等)设计与实践;
具备架构师灵活应用、优化和分析数据库的能力,再也不用担心微服务下数据分片的问题,具备应对海量数据存储的设计能力。
03
谁带你学?有哪些课程服务?
明星级教学教研团队,全流程服务有保障



名师好评如潮 教研教学双向保障

适合人群






