今天主要分享一款数据库建模工具--PDMan,这是一款开源免费的数据库模型建模工具,支持windows,mac,linux等操作系统,是PowerDesigner之外,更好的免费的替代方案。pdman具有颜值高,使用简单的特点。包含数据库建模,灵活自动的自动生成代码模板,自动生成文档等多种实用的功能。
PDMan
PDMan是由国内知名金融IT上市公司,内部研发团队设计的一款面向数据库模型建模的软件,是PowerDesigner的一个优秀的替代方案.特点如下:
免费使用
功能简洁,去除晦涩难懂的设置,化繁为简,实用为上,上手非常容易。
Windows,Mac,Linux三个平台均可以使用(敲黑板,重点)。
自带参考案例,学习容易。新建一个项目,完全不需要做任何配置。
对开发极其友好,可生成各种数据库以及编程语言的模型类。
目前系统默认实现了MySQL,Oracle,JAVA的代码自动生成,并且带注释。其他类型的数据库或语言,只需要添加相应的“数据库”并设置好相应的doT模板就可以了。
一键自动生成数据表结构文档,方便客户交付。
数据库 版本管理 以及 数据库同步 功能,解决数据库版本管理的一大痛点。
生成数据库脚本以及提供导出功能。
界面展示
启动界面

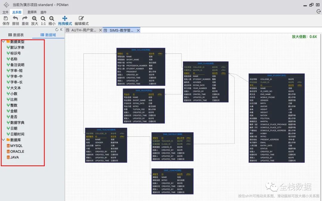
软件使用界面


数据类型以及数据域


字段以及代码


生成文档



版本管理


下载地址:
码云:https://gitee.com/robergroup/pdman
数据库建模
数据库建模指的是对现实世界各类数据的抽象组织,确定数据库需管辖的范围、数据的组织形式等直至转化成现实的数据库。
将经过系统分析后抽象出来的概念模型转化为物理模型后,在visio或erwin等工具建立数据库实体以及各实体之间关系的过程.(实体一般是表)。
数据库各级模式的形成过程
1.需求分析阶段:综合各个用户的应用需求
2.概念设计阶段:形成独立于机器特点,独立于各个DBMS产品的概念模式(E-R图)
3.逻辑设计阶段:首先将E-R图转换成具体的数据库产品支持的数据模型,如关系模型,形成数据库逻辑模式;然后根据用户处理的要求、安全性的考虑,在基本表的基础上再建立必要的视图(View),形成数据的外模式
4.物理设计阶段:根据DBMS特点和处理的需要,进行物理存储安排,建立索引,形成数据库内模式




