请求(Request)和响应(Response)
今日目标
掌握Request对象的概念与使用 掌握Response对象的概念与使用
1. 请求(Request)和响应(Response)概述
Request是请求对象,Response是响应对象。==个对象在我们使用Servlet的时候有看到:
思考:request和response这两个参数的作用是什么?
request:获取请求数据 浏览器会发送HTTP请求到后台服务器[Tomcat] HTTP的请求中会包含很多请求数据[请求行+请求头+请求体] 后台服务器[Tomcat]会对HTTP请求中的数据进行解析并把解析结果存入到一个对象中 所存入的对象即为request对象,所以我们可以从request对象中获取请求的相关参数 获取到数据后就可以继续后续的业务,比如获取用户名和密码就可以实现登录操作的相关业务 response:设置响应数据 业务处理完后,后台就需要给前端返回业务处理的结果即响应数据 把响应数据封装到response对象中 后台服务器[Tomcat]会解析response对象,按照[响应行+响应头+响应体]格式拼接结果 浏览器最终解析结果,把内容展示在浏览器给用户浏览
现在通过一个案例来初步感受一下request和response对象的使用。
先创建一个web项目 
在pom.xml中添加依赖
<dependencies>
<dependency>
<groupId>javax.servlet</groupId>
<artifactId>javax.servlet-api</artifactId>
<version>4.0.1</version>
<!-- 因为tomcat存在servlet所以,我们只是在开发阶段使用,索引scope选择为provided-->
<scope>provided</scope>
</dependency>
</dependencies>
创建一个Demo1Servlet
package com.zbbmeta.servlet.request;
import javax.servlet.ServletException;
import javax.servlet.annotation.WebServlet;
import javax.servlet.http.HttpServlet;
import javax.servlet.http.HttpServletRequest;
import javax.servlet.http.HttpServletResponse;
import java.io.IOException;
@WebServlet("/demo1")
public class Demo1Servlet extends HttpServlet {
@Override
protected void doGet(HttpServletRequest req, HttpServletResponse resp) throws ServletException, IOException {
System.out.println(req);
//使用request对象 获取请求数据
String name = req.getParameter("name");//url?name=zhangsan
//使用response对象 设置响应数据
resp.setHeader("content-type","text/html;charset=utf-8");
resp.getWriter().write("<h1>"+name+",欢迎您!</h1>");
}
@Override
protected void doPost(HttpServletRequest req, HttpServletResponse resp) throws ServletException, IOException {
System.out.println("Post...");
}
}
启动成功后就可以通过浏览器来访问,并且根据传入参数的不同就可以在页面上展示不同的内容:
浏览器地址:http://localhost:8080/request-demo/demo1?name=lisi
注意: ?后面 name=lisi是我们传递参数

总结:
request对象和reponse对象作用:
request对象:用于封装请求数据 response对象:用于封装响应数据接下来我们分别具体介绍Request和Response对象。
2. Request对象
2.1 Request继承体系
介绍Request和Reponse对象的时候,我们已经发现:
当我们的Servlet类实现的是Servlet接口的时候,service方法中的参数是ServletRequest和ServletResponse 当我们的Servlet类继承的是HttpServlet类的时候,doGet和doPost方法中的参数就变成HttpServletRequest和HttpServletReponse
那么,
ServletRequest和HttpServletRequest的关系是什么? request对象是有谁来创建的? request提供了哪些API,这些API从哪里查?
首先,我们先来看下Request的继承体系:

从上图中可以看出,ServletRequest和HttpServletRequest都是Java提供的,所以我们IDEA中查看,打开后可以看到:

所以ServletRequest和HttpServletRequest是继承关系,并且两个都是接口。思考:接口是无法创建对象,请求和响应参数由谁创建?
这个时候,我们就需要用到Request继承体系中的RequestFacade
:
该类实现了HttpServletRequest接口,也间接实现了ServletRequest接口。 Servlet类中的service方法、doGet方法或者是doPost方法最终都是由Web服务器(Tomcat) 来调用的,所以Tomcat提供了方法参数接口的具体实现类,并完成了对象的创建 因为我们学习的Web服务器是Tomcat,所以实现类是RequestFacade,不同的Web服务器,实现类不同,不需要过多关注。
思考:如何验证RequestFacade是ServletRequest和HttpServletRequest的实现类?
实现:只需要在方法中把request对象打印下,就能看到最终的对象是不是RequestFacade,代码如下:
package com.zbbmeta.servlet.request;
import javax.servlet.ServletException;
import javax.servlet.annotation.WebServlet;
import javax.servlet.http.HttpServlet;
import javax.servlet.http.HttpServletRequest;
import javax.servlet.http.HttpServletResponse;
import java.io.IOException;
/**
* 查了HttpServletRequest接口的实现类
*/
@WebServlet("/demo2")
public class Demo2Servlet extends HttpServlet {
@Override
protected void doGet(HttpServletRequest req, HttpServletResponse resp) throws ServletException, IOException {
//将实现类输出的控制台
System.out.println(req);
}
@Override
protected void doPost(HttpServletRequest req, HttpServletResponse resp) throws ServletException, IOException {
System.out.println("Post...");
}
}
启动服务器,运行访问http://localhost:8080/request-demo/demo2
,得到运行结果:

总结:
Request的继承体系为ServletRequest-->HttpServletRequest-->RequestFacade Tomcat需要解析请求数据,封装为request对象,并且创建request对象传递到service方法
2.2 Request获取请求数据
回忆:请求数据分为几部分?HTTP请求数据总共分为三部分:
请求行 请求头 请求体
对于这三部分内容的数据,分别学习如何获取。
2.2.1 获取请求行数据
请求行包含三块内容,分别是请求方式
、请求资源路径
、HTTP协议及版本

对于这三部分内容,request对象都提供了对应的API方法来获取,具体如下:
获取请求方式: GET
String getMethod()
获取虚拟目录(项目访问路径): /request-demo
String getContextPath()
获取URL(统一资源定位符): http://localhost:8080/request-demo/req1
StringBuffer getRequestURL()
获取URI(统一资源标识符): /request-demo/req1
String getRequestURI()
获取请求参数(GET方式): name=lisi&password=444
String getQueryString()
介绍完上述方法后,咱们通过代码把上述方法都使用下:
package com.zbbmeta.servlet.request;
import javax.servlet.ServletException;
import javax.servlet.annotation.WebServlet;
import javax.servlet.http.HttpServlet;
import javax.servlet.http.HttpServletRequest;
import javax.servlet.http.HttpServletResponse;
import java.io.IOException;
@WebServlet("/req1")
public class Req1Servlet extends HttpServlet {
@Override
protected void doGet(HttpServletRequest req, HttpServletResponse resp) throws ServletException, IOException {
// String getMethod():获取请求方式: GET
System.out.println("请求方式: "+req.getMethod()); //GET
// String getContextPath():获取虚拟目录(项目访问路径): /request-demo
System.out.println("项目访问路径: "+req.getContextPath()); //request-demo
// String getRequestURI():获取URI(统一资源标识符): /request-demo/req1
System.out.println("URI: "+req.getRequestURI()); // /request-demo/req1
// StringBuffer getRequestURL(): 获取URL(统一资源定位符):http://localhost:8080/request-demo/req1
System.out.println("URL: "+req.getRequestURL()); // http://localhost:8080/request-demo/req1
// String getQueryString():获取请求参数(GET方式): username=zhangsan&password=123
System.out.println("请求参数: "+req.getQueryString()); //name=lisi&password=4444
}
@Override
protected void doPost(HttpServletRequest req, HttpServletResponse resp) throws ServletException, IOException {
System.out.println("Post...");
}
}
启动服务器,访问http://localhost:8080/request-demo/req1?name=lisi&password=4444
,获取的结果如下:

2.2.2 获取请求头数据
对于请求头的数据,格式为key: value
如下:

所以根据请求头名称获取对应值的方法为:
String getHeader(String name)
接下来,在代码中如果想要获取客户端浏览器的版本信息,则可以使用
package com.zbbmeta.servlet.request;
import javax.servlet.ServletException;
import javax.servlet.annotation.WebServlet;
import javax.servlet.http.HttpServlet;
import javax.servlet.http.HttpServletRequest;
import javax.servlet.http.HttpServletResponse;
import java.io.IOException;
/**
* 获取请求头数据
*/
@WebServlet("/req2")
public class Req2Servlet extends HttpServlet {
@Override
protected void doGet(HttpServletRequest req, HttpServletResponse resp) throws ServletException, IOException {
/**
* 2.获取请求头数据
*/
System.out.println(req.getHeader("user-agent"));
}
@Override
protected void doPost(HttpServletRequest req, HttpServletResponse resp) throws ServletException, IOException {
System.out.println("Post...");
}
}
重新启动服务器后,http://localhost:8080/request-demo/req2
,获取的结果如下:

2.2.3 获取请求体数据
浏览器在发送GET请求的时候是没有请求体的,所以需要把请求方式变更为POST,请求体中的数据格式如下:
name=lisi&password=4444
对于请求体中的数据,Request对象提供了如下两种方式来获取其中的数据,分别是:
获取字节输入流,如果前端发送的是字节数据,比如传递的是文件数据,则使用该方法
ServletInputStream getInputStream()
该方法可以获取字节
获取字符输入流,如果前端发送的是纯文本数据,则使用该方法
BufferedReader getReader()
接下来,大家需要思考,要想获取到请求体的内容该如何实现?
具体实现的步骤如下:
1.准备一个页面,在页面中添加form表单,用来发送post请求
2.在Servlet的doPost方法中获取请求体数据
3.在doPost方法中使用request的getReader()或者getInputStream()来获取
4.访问测试
在项目的webapp目录下添加一个html页面,名称为: req.html
<!DOCTYPE html>
<html lang="en">
<head>
<meta charset="UTF-8">
<title>请求提数据获取</title>
</head>
<body>
<!--
action:form表单提交的请求地址
method:请求方式,指定为post
-->
<form action="req3" method="post">
<input type="text" name="name" placeholder="请输入用户名"> <br>
<input type="password" name="password" placeholder="请输入密码"> <br>
<input type="submit">
</form>
</body>
</html>
在Servlet的doPost方法中获取数据中调用getReader()或者getInputStream()方法,因为目前前端传递的是纯文本数据,所以我们采用getReader()方法来获取
package com.zbbmeta.servlet.request;
import javax.servlet.ServletException;
import javax.servlet.annotation.WebServlet;
import javax.servlet.http.HttpServlet;
import javax.servlet.http.HttpServletRequest;
import javax.servlet.http.HttpServletResponse;
import java.io.BufferedReader;
import java.io.IOException;
/**
* 获取请求体数据
*/
@WebServlet("/req3")
public class Req3Servlet extends HttpServlet {
@Override
protected void doGet(HttpServletRequest req, HttpServletResponse resp) throws ServletException, IOException {
}
@Override
protected void doPost(HttpServletRequest req, HttpServletResponse resp) throws ServletException, IOException {
/**
* 3.获取请求体,POST请求发送数据使用,GET请求没有请求体
*/
//获取post 请求体:请求参数
//1. 获取字符输入流
BufferedReader br = req.getReader();
//2. 读取数据
String line = br.readLine();
System.out.println(line);
}
}
注意
BufferedReader流是通过request对象来获取的,当请求完成后request对象就会被销毁,request对象被销毁后,BufferedReader流就会自动关闭,所以此处就不需要手动关闭流了。
启动服务器,通过浏览器访问 http://localhost:8080/request-demo/req.html

点击提交
按钮后,就可以在控制台看到前端所发送的请求数据

总结:
HTTP请求数据中包含了请求行
、请求头
和请求体
,针对这三部分内容,Request对象都提供了对应的API方法来获取对应的值:
请求行 getMethod()获取请求方式 getContextPath()获取项目访问路径 getRequestURL()获取请求URL getRequestURI()获取请求URI getQueryString()获取GET请求方式的请求参数 请求头 getHeader(String name)根据请求头名称获取其对应的值 请求体 注意: 浏览器发送的POST请求才有请求体 如果是纯文本数据:getReader() 如果是字节数据如文件数据:getInputStream()
2.2.4 获取请求参数的通用方式
思考两个问题:
什么是请求参数? 请求参数和请求数据的关系是什么?
为了能更好的回答上述两个问题,我们拿用户登录的例子来说明什么是请求参数?
1.什么是请求参数? 1.1 想要登录网址,需要进入登录页面 1.2 在登录页面输入用户名和密码 1.3 将用户名和密码提交到后台 1.4 后台校验用户名和密码是否正确 1.5 如果正确,则正常登录,如果不正确,则提示用户名或密码错误
用户名和密码其实就是我们所说的请求参数。
2.什么是请求数据?
请求数据则是包含请求行、请求头和请求体的所有数据
3.请求参数和请求数据的关系是什么? 3.1 请求参数是请求数据中的部分内容 3.2 如果是GET请求,请求参数在请求行中 3.3 如果是POST请求,请求参数一般在请求体中
对于请求参数的获取,常用的有以下两种:
GET方式:
String getQueryString()
POST方式:
BufferedReader getReader();
根据已学知识,我们来实现一个案例需求:
(1)发送一个GET请求并携带用户名,后台接收后打印到控制台
(2)发送一个POST请求并携带用户名,后台接收后打印到控制台
此处大家需要注意的是GET请求和POST请求接收参数的方式不一样,具体实现的代码如下:
package com.zbbmeta.servlet.request;
import javax.servlet.ServletException;
import javax.servlet.annotation.WebServlet;
import javax.servlet.http.HttpServlet;
import javax.servlet.http.HttpServletRequest;
import javax.servlet.http.HttpServletResponse;
import java.io.BufferedReader;
import java.io.IOException;
/**
* 获取请求参数通用方式
*/
@WebServlet("/req4")
public class Req4Servlet extends HttpServlet {
@Override
protected void doGet(HttpServletRequest req, HttpServletResponse resp) throws ServletException, IOException {
String result = req.getQueryString();
System.out.println(result);
}
@Override
protected void doPost(HttpServletRequest req, HttpServletResponse resp) throws ServletException, IOException {
/**
* 3.获取请求体,POST请求发送数据使用,GET请求没有请求体
*/
//获取post 请求体:请求参数
//1. 获取字符输入流
BufferedReader br = req.getReader();
//2. 读取数据
String line = br.readLine();
System.out.println(line);
}
}
思考:上面代码会存在什么问题呢?

如何解决上述重复代码的问题呢?
/**
* 获取请求参数通用方式
*/
@WebServlet("/req4")
public class Req4Servlet extends HttpServlet {
@Override
protected void doGet(HttpServletRequest req, HttpServletResponse resp) throws ServletException, IOException {
//使用通用方式获取请求参数
// 将结果输出到控制台
}
@Override
protected void doPost(HttpServletRequest req, HttpServletResponse resp) throws ServletException, IOException {
this.doGet(req,resp);
}
}
当然,也可以在doGet中调用doPost,在doPost中完成参数的获取和打印,另外需要注意的是,doGet和doPost方法都必须存在,不能删除任意一个。
思考:GET请求方式和POST请求方式区别主要在于获取请求参数的方式不一样,是否可以提供一种统一获取请求参数的方式,从而统一doGet和doPost方法内的代码?
解决方案一:
package com.zbbmeta.servlet.request;
/**
* 获取请求参数通用方式
*/
@WebServlet("/req4")
public class Req4Servlet extends HttpServlet {
@Override
protected void doGet(HttpServletRequest req, HttpServletResponse resp) throws ServletException, IOException {
//使用通用方式获取请求参数
// 将结果输出到控制台
//获取请求方式
String method = req.getMethod();
//获取请求参数
String params = "";
if("GET".equals(method)){
params = req.getQueryString();
}else if("POST".equals(method)){
BufferedReader reader = req.getReader();
params = reader.readLine();
}
//将请求参数进行打印控制台
System.out.println(params);
}
@Override
protected void doPost(HttpServletRequest req, HttpServletResponse resp) throws ServletException, IOException {
this.doGet(req,resp);
}
}
使用request的getMethod()来获取请求方式,根据请求方式的不同分别获取请求参数值,这样就可以解决上述问题,但是以后每个Servlet都需要这样写代码,实现起来比较麻烦,这种方案我们不采用
解决方案二:
request对象已经将上述获取请求参数的方法进行了封装,并且request提供的方法实现的功能更强大,以后只需要调用request提供的方法即可,在request的方法中都实现了哪些操作?
(1)根据不同的请求方式获取请求参数,获取的内容如下:
name=lisi&hobby=1&hobby=2
(2)把获取到的内容进行分割,内容如下:

(3)把分割后端数据,存入到一个Map集合中:

注意:因为参数的值可能是一个,也可能有多个,所以Map的值的类型为String数组。
基于上述理论,request对象为我们提供了如下方法:
获取所有参数Map集合
Map<String,String[]> getParameterMap()
根据名称获取参数值(数组)
String[] getParameterValues(String name)
根据名称获取参数值(单个值)
String getParameter(String name)
接下来,我们通过案例来把上述的三个方法进行实例演示:
1.创建req5.html页面,添加爱好选项,爱好可以同时选多个
<!DOCTYPE html>
<html lang="en">
<head>
<meta charset="UTF-8">
<title>请求提数据获取</title>
</head>
<body>
<!--
action:form表单提交的请求地址
method:请求方式,指定为post
-->
<form action="req5" method="post">
<input type="text" name="name" placeholder="请输入用户名"> <br>
<input type="password" name="password" placeholder="请输入密码"> <br>
<input type="checkbox" name="hobby" value="1"> 游泳
<input type="checkbox" name="hobby" value="2"> 爬山 <br>
<input type="submit">
</form>
</body>
</html>

2.创建Req5Servlet类
package com.zbbmeta.servlet.request;
import javax.servlet.ServletException;
import javax.servlet.annotation.WebServlet;
import javax.servlet.http.HttpServlet;
import javax.servlet.http.HttpServletRequest;
import javax.servlet.http.HttpServletResponse;
import java.io.BufferedReader;
import java.io.IOException;
import java.util.Map;
/**
* 方式二:获取请求参数通用方式
*/
@WebServlet("/req5")
public class Req5Servlet extends HttpServlet {
@Override
protected void doGet(HttpServletRequest req, HttpServletResponse resp) throws ServletException, IOException {
//使用通用方式获取请求参数
// 将结果输出到控制台
//GET请求逻辑
System.out.println("get请求....");
//1. 获取所有参数的Map集合
Map<String, String[]> map = req.getParameterMap();
for (String key : map.keySet()) {
// username:zhangsan lisi
System.out.print(key+":");
//获取值
String[] values = map.get(key);
for (String value : values) {
System.out.print(value + " ");
}
System.out.println();
}
}
@Override
protected void doPost(HttpServletRequest req, HttpServletResponse resp) throws ServletException, IOException {
System.out.println("post请求...");
this.doGet(req,resp);
}
}
3.在浏览器中输入地址http://localhost:8080/request-demo/req5?name=lisi&password&hobby=1&hobby=2
获取GET请求的结果为:
4. 访问http://localhost:8080/request-demo/req5.html
,输入用户名密码和爱好等信息,控制台结果如下
获取POST请求的结果为:
5 获取数组值
//3.获取数组
String[] hobbies = req.getParameterValues("hobby");
for (String hobby : hobbies) {
System.out.println(hobby);
}
获取的GET请求结果为:

5 获取单个值
// 4.获取单个值
String name = req.getParameter("name");
System.out.println(name);
获取的结果为:

完整代码:
package com.zbbmeta.servlet.request;
import javax.servlet.ServletException;
import javax.servlet.annotation.WebServlet;
import javax.servlet.http.HttpServlet;
import javax.servlet.http.HttpServletRequest;
import javax.servlet.http.HttpServletResponse;
import java.io.BufferedReader;
import java.io.IOException;
import java.util.Map;
/**
* 方式二:获取请求参数通用方式
*/
@WebServlet("/req5")
public class Req5Servlet extends HttpServlet {
@Override
protected void doGet(HttpServletRequest req, HttpServletResponse resp) throws ServletException, IOException {
//使用通用方式获取请求参数
// 将结果输出到控制台
//GET请求逻辑
System.out.println("get请求....");
//1. 获取所有参数的Map集合
Map<String, String[]> map = req.getParameterMap();
for (String key : map.keySet()) {
// username:zhangsan lisi
System.out.print(key+":");
//获取值
String[] values = map.get(key);
for (String value : values) {
System.out.print(value + " ");
}
System.out.println();
}
//3.获取数组
String[] hobbies = req.getParameterValues("hobby");
for (String hobby : hobbies) {
System.out.println(hobby);
}
// 4.获取单个值
String name = req.getParameter("name");
System.out.println(name);
}
@Override
protected void doPost(HttpServletRequest req, HttpServletResponse resp) throws ServletException, IOException {
System.out.println("post请求...");
this.doGet(req,resp);
}
}
总结
req.getParameter()方法使用的频率会比较高
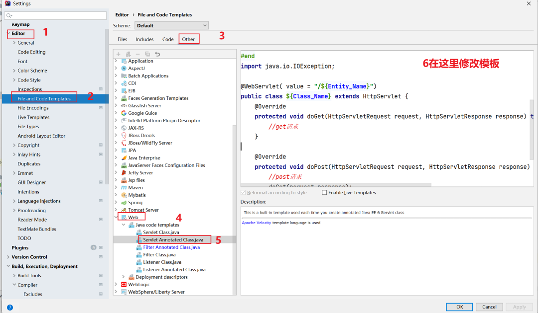
2.3 IDEA快速创建Servlet
使用通用方式获取请求参数后,屏蔽了GET和POST的请求方式代码的不同,则代码可以定义如下格式:

由于格式固定,所以我们可以使用IDEA提供的模板来制作一个Servlet的模板,这样我们后期在创建Servlet的时候就会更高效,具体如何实现:
(1)按照自己的需求,修改Servlet创建的模板内容

#if (${PACKAGE_NAME} && ${PACKAGE_NAME} != "")package ${PACKAGE_NAME};#end
#parse("File Header.java")
#if ($JAVAEE_TYPE == "jakarta")
import jakarta.servlet.*;
import jakarta.servlet.http.*;
import jakarta.servlet.annotation.*;
#else
import javax.servlet.*;
import javax.servlet.http.*;
import javax.servlet.annotation.*;
#end
import java.io.IOException;
@WebServlet( value = "/${Entity_Name}")
public class ${Class_Name} extends HttpServlet {
@Override
protected void doGet(HttpServletRequest request, HttpServletResponse response) throws ServletException, IOException {
//get请求
}
@Override
protected void doPost(HttpServletRequest request, HttpServletResponse response) throws ServletException, IOException {
//post请求
doGet(request,response);
}
}
(2)使用servlet模板创建Servlet类
注意:使用模板创建的时候,需要在pom.xml中添加好servlet依赖
2.4 请求参数中文乱码问题
问题展示:
(1)创建req6.html
<!DOCTYPE html>
<html lang="en">
<head>
<meta charset="UTF-8">
<title>解决中文乱码</title>
</head>
<body>
<!--
action:form表单提交的请求地址
method:请求方式,指定为post
-->
<form action="req6" method="post">
用户名: <input type="text" name="name" placeholder="请输入用户名"> <br>
密码:<input type="password" name="password" placeholder="请输入密码"> <br>
爱好:<input type="checkbox" name="hobby" value="1"> 游泳
<input type="checkbox" name="hobby" value="2"> 爬山 <br>
<input type="submit">
</form>
</body>
</html>
(2)创建Req6Servlet,并打印
package com.zbbmeta.servlet.request;
import javax.servlet.ServletException;
import javax.servlet.annotation.WebServlet;
import javax.servlet.http.HttpServlet;
import javax.servlet.http.HttpServletRequest;
import javax.servlet.http.HttpServletResponse;
import java.io.IOException;
import java.util.Map;
/**
* 解决中文乱码
*/
@WebServlet("/req6")
public class Req6Servlet extends HttpServlet {
@Override
protected void doGet(HttpServletRequest req, HttpServletResponse resp) throws ServletException, IOException {
//使用通用方式获取请求参数
// 将结果输出到控制台
//1. 获取username
String username = req.getParameter("name");
System.out.println(username);
}
@Override
protected void doPost(HttpServletRequest req, HttpServletResponse resp) throws ServletException, IOException {
System.out.println("post请求...");
this.doGet(req,resp);
}
}
(3)启动服务器,访问地址:http://localhost:8080/request-demo/req6.html
,并提交,查看控制台打印内容

(5)上面发送的是POST请求,现在再打开一个浏览器窗口,发送请求http://localhost:8080/request-demo/req6?name=%E6%9D%8E%E5%9B%9B&password=4444&hobby=1&hobby=2
,发现结果,没有出现乱码:

发送GET和POST请求,在发送的请求参数中如果有中文,结果如下:
GET请求中文参数,不会乱码 POST请求中文参数,会乱码
思考:POST请求中文参数,如何解决呢?
2.4.1 POST请求解决方案
分析出现中文乱码的原因: POST的请求参数是通过request的getReader()来获取流中的数据 TOMCAT在获取流的时候采用的编码是ISO-8859-1 ISO-8859-1编码是不支持中文的,所以会出现乱码 解决方案: 页面设置的编码格式为UTF-8 把TOMCAT在获取流数据之前的编码设置为UTF-8 通过request.setCharacterEncoding("UTF-8")设置编码,UTF-8也可以写成小写
修改后的代码为:
package com.zbbmeta.servlet.request;
import javax.servlet.ServletException;
import javax.servlet.annotation.WebServlet;
import javax.servlet.http.HttpServlet;
import javax.servlet.http.HttpServletRequest;
import javax.servlet.http.HttpServletResponse;
import java.io.IOException;
import java.util.Map;
/**
* POST请求解决中文乱码
*/
@WebServlet("/req6")
public class Req6Servlet extends HttpServlet {
@Override
protected void doGet(HttpServletRequest req, HttpServletResponse resp) throws ServletException, IOException {
//使用通用方式获取请求参数
// 将结果输出到控制台
//0.获取请求方式
String method = req.getMethod();
if("POST".equals(method)){
//1. 解决乱码: POST getReader()
//设置字符输入流的编码,设置的字符集要和页面保持一致
req.setCharacterEncoding("UTF-8");
}
//1. 获取username
String username = req.getParameter("name");
System.out.println(username);
}
@Override
protected void doPost(HttpServletRequest req, HttpServletResponse resp) throws ServletException, IOException {
System.out.println("post请求...");
this.doGet(req,resp);
}
}
重新发送POST请求,就会在控制台看到正常展示的中文结果。
总结
中文乱码解决方案
POST请求和GET请求的参数中如果有中文,后台接收数据就会出现中文乱码问题
GET请求在Tomcat8.0以后的版本就不会出现了
POST请求解决方案是:设置输入流的编码
request.setCharacterEncoding("UTF-8");
注意:设置的字符集要和页面保持一致
2.5 Request请求转发
请求转发(forward):一种在服务器内部的资源跳转方式。

(1)浏览器发送请求给服务器,服务器中对应的资源A接收到请求
(2)资源A处理完请求后将请求发给资源B
(3)资源B处理完后将结果响应给浏览器
(4)请求从资源A到资源B的过程就叫==请求转发==
请求转发的实现方式:
req.getRequestDispatcher("资源B路径").forward(req,resp);
针对上述需求,具体的实现步骤为:
1.创建一个Req7Servlet类,接收/req5的请求,在doGet方法中打印
demo72.创建一个Req8Servlet类,接收/req6的请求,在doGet方法中打印
demo83.在RequestDemo5的方法中使用
req.getRequestDispatcher("/req6").forward(req,resp)进行请求转发
4.启动测试
(1)创建Req7Servlet类
package com.zbbmeta.servlet.request;
import javax.servlet.ServletException;
import javax.servlet.annotation.WebServlet;
import javax.servlet.http.HttpServlet;
import javax.servlet.http.HttpServletRequest;
import javax.servlet.http.HttpServletResponse;
import java.io.IOException;
/**
* 请求转发
*/
@WebServlet("/req7")
public class Req7Servlet extends HttpServlet {
@Override
protected void doGet(HttpServletRequest req, HttpServletResponse resp) throws ServletException, IOException {
System.out.println("req7...");
}
@Override
protected void doPost(HttpServletRequest req, HttpServletResponse resp) throws ServletException, IOException {
this.doGet(req,resp);
}
}
(2)创建Req8Servlet类
package com.zbbmeta.servlet.request;
import javax.servlet.ServletException;
import javax.servlet.annotation.WebServlet;
import javax.servlet.http.HttpServlet;
import javax.servlet.http.HttpServletRequest;
import javax.servlet.http.HttpServletResponse;
import java.io.IOException;
/**
* 请求转发
*/
@WebServlet("/req8")
public class Req8Servlet extends HttpServlet {
@Override
protected void doGet(HttpServletRequest req, HttpServletResponse resp) throws ServletException, IOException {
System.out.println("req8...");
}
@Override
protected void doPost(HttpServletRequest req, HttpServletResponse resp) throws ServletException, IOException {
this.doGet(req,resp);
}
}
(3)在Req7Servlet的doGet方法中进行请求转发
package com.zbbmeta.servlet.request;
import javax.servlet.ServletException;
import javax.servlet.annotation.WebServlet;
import javax.servlet.http.HttpServlet;
import javax.servlet.http.HttpServletRequest;
import javax.servlet.http.HttpServletResponse;
import java.io.IOException;
/**
* 请求转发
*/
@WebServlet("/req7")
public class Req7Servlet extends HttpServlet {
@Override
protected void doGet(HttpServletRequest req, HttpServletResponse resp) throws ServletException, IOException {
System.out.println("req7...");
//请求转发
req.getRequestDispatcher("/req8").forward(req,resp);
}
@Override
protected void doPost(HttpServletRequest req, HttpServletResponse resp) throws ServletException, IOException {
this.doGet(req,resp);
}
}
(4)启动测试
访问http://localhost:8080/request-demo/req7
,就可以在控制台看到如下内容:

说明请求已经转发到了/req8
请求转发资源间共享数据:使用Request对象
此处主要解决的问题是把请求从/req7
转发到/req8
的时候,如何传递数据给/req7
。
需要使用request对象提供的三个方法:
存储数据到request域[范围,数据是存储在request对象]中
void setAttribute(String name,Object o);
根据key获取值
Object getAttribute(String name);
根据key删除该键值对
void removeAttribute(String name);
接着上个需求来:
1.在Req7Servlet的doGet方法中转发请求之前,将数据存入request域对象中
2.在Req8Servlet的doGet方法从request域对象中获取数据,并将数据打印到控制台
3.启动访问测试
(1)修改Req7Servlet中的方法
package com.zbbmeta.servlet.request;
import javax.servlet.ServletException;
import javax.servlet.annotation.WebServlet;
import javax.servlet.http.HttpServlet;
import javax.servlet.http.HttpServletRequest;
import javax.servlet.http.HttpServletResponse;
import java.io.IOException;
/**
* 请求转发
*/
@WebServlet("/req7")
public class Req7Servlet extends HttpServlet {
@Override
protected void doGet(HttpServletRequest req, HttpServletResponse resp) throws ServletException, IOException {
System.out.println("req7...");
//存储数据,记住数据存储要在请求转发之前
req.setAttribute("name","张三");
//请求转发
req.getRequestDispatcher("/req8").forward(req,resp);
}
@Override
protected void doPost(HttpServletRequest req, HttpServletResponse resp) throws ServletException, IOException {
this.doGet(req,resp);
}
}
(2)修改Req8Servlet中的方法
package com.zbbmeta.servlet.request;
import javax.servlet.ServletException;
import javax.servlet.annotation.WebServlet;
import javax.servlet.http.HttpServlet;
import javax.servlet.http.HttpServletRequest;
import javax.servlet.http.HttpServletResponse;
import java.io.IOException;
/**
* 请求转发
*/
@WebServlet("/req8")
public class Req8Servlet extends HttpServlet {
@Override
protected void doGet(HttpServletRequest req, HttpServletResponse resp) throws ServletException, IOException {
System.out.println("req8...");
//获取数据
Object msg = req.getAttribute("name");
System.out.println(msg);
}
@Override
protected void doPost(HttpServletRequest req, HttpServletResponse resp) throws ServletException, IOException {
this.doGet(req,resp);
}
}
(3)启动测试
访问http://localhost:8080/request-demo/req7
,就可以在控制台看到如下内容:

此时就可以实现在转发多个资源之间共享数据。
请求转发的特点
浏览器地址栏路径不发生变化
虽然后台从
/req7
转发到/req8
,但是浏览器的地址一直是/req7
,未发生变化

只能转发到当前服务器的内部资源
不能从一个服务器通过转发访问另一台服务器
一次请求,可以在转发资源间使用request共享数据
虽然后台从
/req7
转发到/req8
,但是这个只是一次请求
3. Response对象
Request对象以及学习完,接下来回顾请求响应图:
Request:获取请求数据 Response:设置响应数据
Reponse的继承体系和Request的继承体系也非常相似:
介绍完Response的相关体系结构后,接下来对于Response我们需要学习如下内容:
Response设置响应数据的功能介绍 Response完成重定向 Response响应字符数据 Response响应字节数据
3.1 Response设置响应数据功能介绍
回顾响应数据有及部分?
HTTP响应数据三部分:
响应行 响应头 响应体 对于这三部分内容的数据,respone对象都提供了哪些方法来进行设置?
响应行

对于响应头,比较常用的就是设置响应状态码:
void setStatus(int sc);
响应头

设置响应头键值对:
void setHeader(String name,String value);
响应体

对于响应体,是通过字符、字节输出流的方式往浏览器写,
获取字符输出流:
PrintWriter getWriter();
获取字节输出流
ServletOutputStream getOutputStream();
介绍完这些方法后,后面我们会通过案例把这些方法都用一用,首先先来完成下重定向的功能开发。
3.2 Respones请求重定向
Response重定向(redirect):一种资源跳转方式。

(1)浏览器发送请求给服务器,服务器中对应的资源A接收到请求
(2)资源A现在无法处理该请求,就会给浏览器响应一个302的状态码+location的一个访问资源B的路径
(3)浏览器接收到响应状态码为302就会重新发送请求到location对应的访问地址去访问资源B
(4)资源B接收到请求后进行处理并最终给浏览器响应结果,这整个过程就叫==重定向==
重定向的实现方式:
resp.setStatus(302);
resp.setHeader("location","资源B的访问路径");
或者
resp.sendRedirect("资源B的路径");
具体如何来使用,我们先来看下需求:

针对上述需求,具体的实现步骤为:
1.创建一个Resp1Servlet类,接收/resp1的请求,在doGet方法中打印
resp1....2.创建一个Resp2Servlet类,接收/resp2的请求,在doGet方法中打印
resp2....3.在Resp1Servlet的方法中使用
response.setStatus(302);
response.setHeader("Location","resp2") 来给前端响应结果数据
4.启动测试
(1)创建Resp1Servlet类
package com.zbbmeta.servlet.response;
import javax.servlet.*;
import javax.servlet.http.*;
import javax.servlet.annotation.*;
import java.io.IOException;
/**
* 重定向
*/
@WebServlet(value = "/resp1")
public class Resp1Servlet extends HttpServlet {
@Override
protected void doGet(HttpServletRequest request, HttpServletResponse response) throws ServletException, IOException {
//get请求
System.out.println("resp1....");
}
@Override
protected void doPost(HttpServletRequest request, HttpServletResponse response) throws ServletException, IOException {
//post请求
doGet(request, response);
}
}
(2)创建ResponseDemo2类
package com.zbbmeta.servlet.response;
import javax.servlet.ServletException;
import javax.servlet.annotation.WebServlet;
import javax.servlet.http.HttpServlet;
import javax.servlet.http.HttpServletRequest;
import javax.servlet.http.HttpServletResponse;
import java.io.IOException;
/**
* 重定向
*/
@WebServlet(value = "/resp2")
public class Resp2Servlet extends HttpServlet {
@Override
protected void doGet(HttpServletRequest request, HttpServletResponse response) throws ServletException, IOException {
//get请求
System.out.println("resp2....");
}
@Override
protected void doPost(HttpServletRequest request, HttpServletResponse response) throws ServletException, IOException {
//post请求
doGet(request, response);
}
}
(3)在Resp1Servlet的doGet方法中给前端响应数据
package com.zbbmeta.servlet.response;
import javax.servlet.*;
import javax.servlet.http.*;
import javax.servlet.annotation.*;
import java.io.IOException;
/**
* 重定向
*/
@WebServlet(value = "/resp1")
public class Resp1Servlet extends HttpServlet {
@Override
protected void doGet(HttpServletRequest request, HttpServletResponse response) throws ServletException, IOException {
//get请求
System.out.println("resp1....");
//重定向
//1.设置响应状态码 302
response.setStatus(302);
//2. 设置响应头 Location
response.setHeader("Location","resp2");
}
@Override
protected void doPost(HttpServletRequest request, HttpServletResponse response) throws ServletException, IOException {
//post请求
doGet(request, response);
}
}
(4)启动测试
访问http://localhost:8080/request-demo/resp1
,就可以在控制台看到如下内容:

说明/resp1
和/resp2
都被访问到了。到这重定向就已经完成了。
虽然功能已经实现,但是从设置重定向的两行代码来看,会发现除了重定向的地址不一样,其他的内容都是一模一样,所以request对象给我们提供了简化的编写方式为:
response.sendRedirect("resp2");
所以第3步中的代码就可以简化为:
@WebServlet("/resp1")
public class ResponseDemo1 extends HttpServlet {
@Override
protected void doGet(HttpServletRequest request, HttpServletResponse response) throws ServletException, IOException {
System.out.println("resp1....");
//重定向
response.sendRedirect("resp2");
}
@Override
protected void doPost(HttpServletRequest request, HttpServletResponse response) throws ServletException, IOException {
this.doGet(request, response);
}
}
重定向的特点
浏览器地址栏路径发送变化
当进行重定向访问的时候,由于是由浏览器发送的两次请求,所以地址会发生变化

可以重定向到任何位置的资源(服务内容、外部均可)
因为第一次响应结果中包含了浏览器下次要跳转的路径,所以这个路径是可以任意位置资源。
两次请求,不能在多个资源使用request共享数据
因为浏览器发送了两次请求,是两个不同的request对象,就无法通过request对象进行共享数据
介绍完==请求重定向==和==请求转发==以后,接下来需要把这两个放在一块对比下:
| 重定向特点: | 请求转发特点: |
|---|---|
| 浏览器地址栏发送变化 | 浏览器地址栏不发生变化 |
| 重定向可以定向到任务位置资源 | 只可以定向到服务器内部资源 |
| 两次请求,不能在多个资源间使用request数据共享 | 一次请求,可以在转发的时候资源间使用request进行数据共享 |
3.3 Response响应体数据
在前面我们以及学习获取响应数据的响应行,响应头,还差响应体数据获取没有学习,现在我们就开始学习。 响应体数据学习分为两部分:
响应字符数据 响应字节数据
3.3.1 Response响应字符数据
要想将字符数据写回到浏览器,我们需要两个步骤:
通过Response对象获取字符输出流: PrintWriter writer = resp.getWriter();
通过字符输出流写数据: writer.write("aaa");
接下来,我们实现通过些案例把响应字符数据给实际应用下:
返回一个简单的字符串 aaa
package com.zbbmeta.servlet.response;
import javax.servlet.ServletException;
import javax.servlet.annotation.WebServlet;
import javax.servlet.http.HttpServlet;
import javax.servlet.http.HttpServletRequest;
import javax.servlet.http.HttpServletResponse;
import java.io.IOException;
import java.io.PrintWriter;
/**
* 设置响应字符数据
*/
@WebServlet(value = "/resp3")
public class Resp3Servlet extends HttpServlet {
@Override
protected void doGet(HttpServletRequest request, HttpServletResponse response) throws ServletException, IOException {
//get请求
//1.解析响应数据中文乱码
response.setContentType("text/html;charset=utf-8");
//2. 获取字符输出流
PrintWriter writer = response.getWriter();
writer.write("你好 响应字符数据");
}
@Override
protected void doPost(HttpServletRequest request, HttpServletResponse response) throws ServletException, IOException {
//post请求
doGet(request, response);
}
}

注意:
response.setContentType("text/html;charset=utf-8");
保证响应数据说是中文的时候不会出现乱码
返回一串html字符串,并且能被浏览器解析
writer.write("<h1>你好 响应字符数据</h1>");

注意: 一次请求响应结束后,response对象就会被销毁掉,所以不要手动关闭流。 完整代码:
package com.zbbmeta.servlet.response;
import javax.servlet.ServletException;
import javax.servlet.annotation.WebServlet;
import javax.servlet.http.HttpServlet;
import javax.servlet.http.HttpServletRequest;
import javax.servlet.http.HttpServletResponse;
import java.io.IOException;
import java.io.PrintWriter;
/**
* 设置响应字符数据
*/
@WebServlet(value = "/resp3")
public class Resp3Servlet extends HttpServlet {
@Override
protected void doGet(HttpServletRequest request, HttpServletResponse response) throws ServletException, IOException {
//get请求
//1.解析响应数据中文乱码
response.setContentType("text/html;charset=utf-8");
//2. 获取字符输出流
PrintWriter writer = response.getWriter();
writer.write("你好 响应字符数据");
writer.write("<h1>你好 响应字符数据</h1>");
}
@Override
protected void doPost(HttpServletRequest request, HttpServletResponse response) throws ServletException, IOException {
//post请求
doGet(request, response);
}
}
3.3.2 Response响应字节数据
要想将字节数据写回到浏览器,我们需要两个步骤:
通过Response对象获取字节输出流:ServletOutputStream outputStream = resp.getOutputStream();
通过字节输出流写数据: outputStream.write(字节数据);
接下来,我们实现通过些案例把响应字符数据给实际应用下:
放一张图片到resources目录下
2.创建Resp4Servlet类
package com.zbbmeta.servlet.response;
import javax.servlet.ServletException;
import javax.servlet.ServletOutputStream;
import javax.servlet.annotation.WebServlet;
import javax.servlet.http.HttpServlet;
import javax.servlet.http.HttpServletRequest;
import javax.servlet.http.HttpServletResponse;
import java.io.FileInputStream;
import java.io.IOException;
/*
* 设置响应字节数据
*/
@WebServlet(value = "/resp4")
public class Resp4Servlet extends HttpServlet {
@Override
protected void doGet(HttpServletRequest request, HttpServletResponse response) throws ServletException, IOException {
//get请求
//1.读取文件
//1.1获取文件
try {
String file = this.getClass().getClassLoader().getResource("star.png").getFile();
//1. 读取文件
FileInputStream fis = new FileInputStream(file);
//2. 获取response字节输出流
ServletOutputStream os = response.getOutputStream();
//3. 完成流的copy
byte[] buff = new byte[1024*8];
int len = 0;
while ((len = fis.read(buff))!= -1){
os.write(buff,0,len);
}
fis.close();
}catch (Exception e){
System.out.println(e.getMessage());
}
}
@Override
protected void doPost(HttpServletRequest request, HttpServletResponse response) throws ServletException, IOException {
//post请求
doGet(request, response);
}
}

上述代码中,对于流的copy的代码还是比较复杂的,所以我们可以使用别人提供好的方法来简化代码的开发,具体的步骤是:
(1)pom.xml添加依赖
<dependency>
<groupId>commons-io</groupId>
<artifactId>commons-io</artifactId>
<version>2.11.0</version>
</dependency>
(2)调用工具类方法
//fis:输入流
//os:输出流
IOUtils.copy(fis,os);
优化后的代码:
package com.zbbmeta.servlet.response;
import org.apache.commons.io.IOUtils;
import javax.servlet.ServletException;
import javax.servlet.ServletOutputStream;
import javax.servlet.annotation.WebServlet;
import javax.servlet.http.HttpServlet;
import javax.servlet.http.HttpServletRequest;
import javax.servlet.http.HttpServletResponse;
import java.io.FileInputStream;
import java.io.IOException;
/*
* 设置响应字节数据
*/
@WebServlet(value = "/resp4")
public class Resp4Servlet extends HttpServlet {
@Override
protected void doGet(HttpServletRequest request, HttpServletResponse response) throws ServletException, IOException {
//get请求
//1.读取文件
//1.1获取文件
try {
String file = this.getClass().getClassLoader().getResource("star.png").getFile();
//1. 读取文件
FileInputStream fis = new FileInputStream(file);
//2. 获取response字节输出流
ServletOutputStream os = response.getOutputStream();
//fis:输入流
//os:输出流
IOUtils.copy(fis,os);
fis.close();
}catch (Exception e){
System.out.println(e.getMessage());
}
}
@Override
protected void doPost(HttpServletRequest request, HttpServletResponse response) throws ServletException, IOException {
//post请求
doGet(request, response);
}
}




