作为一款在 Java 开发社区中广受欢迎的技术框架,SpringBoot 在开发者和企业的具体实践中应用广泛。具体来说,它是一个用于构建基于 Java 的 Web 应用程序和微服务的框架,通过简化开发流程、提供约定大于配置的原则以及集成大量常用库和组件,SpringBoot 能够帮助开发者更快速、更高效地构建应用程序。
为了帮助开发者更好地进行 SpringBoot 的开发,避免开发盲点,我们将 TDengine 资深研发所做的内部分享——《SpringBoot 多语言支持方案》进行了相关整理,给到有需要的开发者参考。
1
添加依赖
<dependency><groupId>org.springframework.boot</groupId><artifactId>spring-boot-starter</artifactId></dependency><dependency><groupId>org.springframework.boot</groupId><artifactId>spring-boot-autoconfigure</artifactId></dependency>

2
添加多语言 message 配置文件

添加完即可在 resources 包内看到绑定的多语言文件。

注意:在配置文件里查看编辑中文,需要在 IDEA 中修改 message 配置文件。

在配置文件中我们添加 message ,
格式为:{code}={message}
METHOD_NOT_ALLOWED=Http method is not supported!INTERFACE_NOT_FOUND=Interface does not exist!UNSUPPORTED_MEDIA_TYPE=Not supported MediaType!ILLEGAL_REQUEST=Illegal request!SERVICE_UNAVAILABLE=Server resources are unavailable!SERVER_ERROR=Sorry, an internal server error occurred, please try again later.INTERNAL_SERVER_ERROR=Internal Server Error.field.validity.check.failed=Field validity check failed!bill.account.not-found=bill account not found!grant.role-group.failed=grant role to group failed!grant.role-user.failed=grant role to user failed!add.user-group.failed=add user to group failed!del.user-group.failed=delete user from group failed!create.org.failed=create organization failed!cannot.visit.org=you cannot visit this organization!wrong.value.parameter=wrong value for parameter!role.not-found=role not found!role.update.failed=update role failed!role.delete.failed=can not delete role!account.in.arrears=The account is in arrears. Please recharge and try again!
如何使用公共 jar 包内 i18n 资源文件
创建公共资源包 i18n 目录:在 commons 包里添加一个文件夹 i18n-base,这里可以通过一个文件夹避免资源包的覆盖。

依赖 commons 包的模块,在 yaml 配置文件中添加路径。
spring:messages:basename: i18n-base/messages,messages
以上,我们的多语言框架支持配置、初始化已经完成,接下来就是如何在业务中使用了。
3
在模块中使用多语言消息
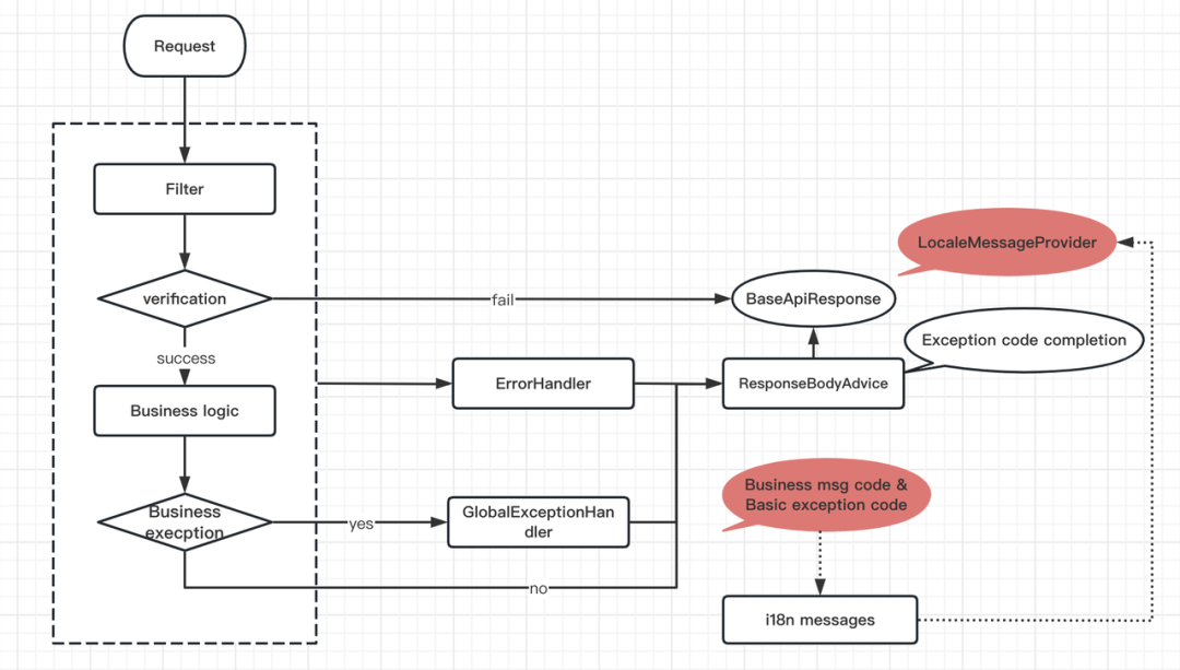
首先我们来看一个典型的 API 服务请求响应流程。客户端发出一个接口请求,会经过多个过滤器进行身份认证、API 接口鉴权认证、权限识别,验证通过后即可进入业务逻辑,最后通过接口返回。返回结果有两种:
过滤器认证失败直接返回包装结果 BaseApiResponse 认证通过进入业务逻辑,这里又包含两种情况: 业务异常,统一通过 GlobalExceptionHandler 拦截,最后由 ResponseAdvice 处理最终返回结果; 无异常,返回业务数据由 ResponseAdvice 处理最终返回结果。
一般来说,外层可以通过 ErrorHandler 捕获整个流程的异常,包括拦截器、框架层的调用出现的异常,最终由 ResponseAdvice 统一处理并最终返回结果。
整个流程如下图:

基于这个业务处理流程我们来封装异常信息国际化的逻辑,如下:
定义多语言 message
获取 LocaleMessageProvider
定义接口
public interface LocaleMessageProvider {String get(String msgCode, Object... args);}
配置实现类
@Beanpublic LocaleMessageProvider localeMessageProvider(MessageSource messageSource){return (msgCode, args) -> {Locale locale = LocaleContextHolder.getLocale();return messageSource.getMessage(msgCode,args,locale);};}
在返回结构体中使用 LocaleMessageProvider 获取 message;在 ResponseBodyAdvice 可以为每个 Response 对象设置 messageProvider。
BaseApiResponse.classprivate LocaleMessageProvider messageProvider;public String getmsg() {String localeMsg = msg;if (messageProvider != null){if (StringUtils.hasText(this.msgCode)){try {localeMsg = messageProvider.get(this.msgCode, getArgs());} catch (Exception e) {if (!StringUtils.hasText(localeMsg)){localeMsg = this.msgCode;}}if (!StringUtils.hasText(localeMsg)){localeMsg = StringUtils.hasText(this.msgCode) ? this.msgCode : localeMsg;}return localeMsg;}public class ResponseAdvice implements ResponseBodyAdvice{@Overridepublic Object beforeBodyWrite(Object body, @NotNull MethodParameter returnType,@NotNull MediaType selectedContentType, @NotNull Class selectedConverterType,@NotNull ServerHttpRequest request,@NotNull ServerHttpResponse response) {int code = ServiceInfoEnum.valueOf(key).getServiceCode() * 1000 + 200;if (body instanceof BaseApiResponse) {BaseApiResponse res = (BaseApiResponse) body;res.setMessageProvider(messageProvider);}}}
在这里提出一个问题,SpringBoot 框架是如何处理语言设置的?在我们定义的 LocaleMessageProvider 里可以使用 LocaleContextHolder.getLocale() 来获取 Locale。
org.springframework.context.i18n.LocaleContextHolder.javapublic static Locale getLocale() {return getLocale(getLocaleContext());}public static Locale getLocale(@Nullable LocaleContext localeContext) {if (localeContext != null) {Locale locale = localeContext.getLocale();if (locale != null) {return locale;}}return (defaultLocale != null ? defaultLocale : Locale.getDefault());}
在 Locale 类中,我们看到缺省的 locale 最终从系统变量 user.language 获取,缺省是 en。
java.util.Locale.javaprivate static volatile Locale defaultLocale = initDefault();private static Locale initDefault() {String language, region, script, country, variant;Properties props = GetPropertyAction.privilegedGetProperties();language = props.getProperty("user.language", "en");......//省略代码}
接下来我们看下 LocaleContextHolder 中的 Locale 是何时设置的,实际就是在 request 请求过滤器基类 RequestContextFilter 里,通过 request.getLocale() 获取到 request 的 locale,然后使用 LocaleContextHolder 设置到 LocaleContext 中。
RequestContextFilter.javaprotected void doFilterInternal(HttpServletRequest request, HttpServletResponse response, FilterChain filterChain)throws ServletException, IOException {ServletRequestAttributes attributes = new ServletRequestAttributes(request, response);initContextHolders(request, attributes);......//省略代码}private void initContextHolders(HttpServletRequest request, ServletRequestAttributes requestAttributes) {LocaleContextHolder.setLocale(request.getLocale(), this.threadContextInheritable);......//省略代码}
org.apache.catalina.connector.Request.javapublic Locale getLocale() {if (!localesParsed) {parseLocales();}if (locales.size() > 0) {return locales.get(0);}return defaultLocale;}protected void parseLocales() {......//省略代码TreeMap<Double, ArrayList<Locale>> locales = new TreeMap<>();Enumeration<String> values = getHeaders("accept-language");while (values.hasMoreElements()) {String value = values.nextElement();parseLocalesHeader(value, locales);}for (ArrayList<Locale> list : locales.values()) {for (Locale locale : list) {addLocale(locale);}}}
添加一个多语言消息
如果是异常消息,定义异常消息编码在代码中 exception 需使用 msgCode,如果是业务包装类型,那 BaseApiResponse 消息也要使用 msgCode
在 message 配置文件中添加对应的 {code}={message}
至此,我们的异常国际化配置就完成了,在客户端我们只需要在请求里添加一个 header:Accept-Language=zh-CN,就可以验证返回的结果。例如登录出错客户端接收到的信息为:
{"code": 500,"message": "用户名或者密码错误,请重新输入。","data":{}}
4
结语
以上就是基于 SpringBoot 多语言支持方案的完整分享内容,现在你可以操作体验了,希望本篇文章能带给你一些帮助。更多示例可参考:
异常中使用 messageCode
if (pricePlan.getClusterNum() >= 0 && appNum >= pricePlan.getClusterNum()) {throw new CommonsException(HttpResponseStatus.PAYMENT_REQUIRED.code(),"price.plan.limit.instance.number","instance number is over limit!");}
国际化文件中添加 message
#messages_en.propertiesprice.plan.limit.instance.number=instance number is over limit#messages_zh_CN.propertiesprice.plan.limit.instance.number=实例数量超过限制
如果你在实操过程中还遇到了其他技术问题,或者正面临着时序数据的处理难题,也可以添加小T vx:tdengine,和 TDengine 的技术研发人员进行直接沟通。
关于 TDengine
TDengine 核心是一款高性能、集群开源、云原生的时序数据库(Time Series Database,TSDB),专为物联网、工业互联网、电力、IT 运维等场景设计并优化,具有极强的弹性伸缩能力。同时它还带有内建的缓存、流式计算、数据订阅等系统功能,能大幅减少系统设计的复杂度,降低研发和运营成本,是一个高性能、分布式的物联网、工业大数据平台。当前 TDengine 主要提供两大版本,分别是支持私有化部署的 TDengine Enterprise 以及全托管的物联网、工业互联网云服务平台 TDengine Cloud,两者在开源时序数据库 TDengine OSS 的功能基础上有更多加强,用户可根据自身业务体量和需求进行版本选择。
活动推荐
很多用户对于如何快速、便捷呈现工业现场的实时时序数据比较畏惧,觉得需要耗费大量人力进行应用开发才能实现,影响了时序数据快速有效的利用。
2023 年 10月 19 日(周四) 19:30,TDengine 行业产品经理肖波介绍《以烟草行业为例,聊聊如何基于 PLC + OPC + TDengine,快速搭建工业生产监测系统》。感兴趣的小伙伴,点击下方视频号卡片,预约观看。
往
期
推
荐





