Bean的初始化
这里我们通过ServiceBean来分析一下bean的初始化过程。由上文可知,service标签解析出来的BeanDefinition时单例非懒加载的,该BeanDefinition会在容器启动时直接初始化,下面我们来分析一下ServiceBean这个Bean的初始化过程。
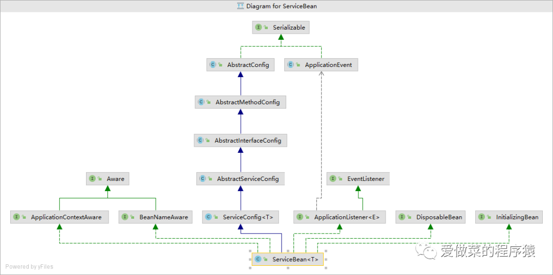
先找到dubbo-config-spring下的ServiceBean,这里包含6个主要的方法,这些方法来自于它实现的接口,我们这里提一嘴这些接口。
ApplicationListener --onApplicationEvent方法 添加了上下文刷新的一个监听事件
BeanNameAware --setBeanName方法 设置BeanName,在创建此 bean 的 bean 工厂中设置 bean 的名称。
InitializingBean --afterPropertiesSet方法 spring会在对象实例化之后调用该方法 一般用于初始化一些属性
DisposableBean --destroy方法,spring容器关闭时调用,在销毁单例时由 BeanFactory 调用
ApplicationContextAware --setApplicationContext方法 会传入一个ApplicationContext的实例。如果对象需要访问文件资源,即想要调用getResource ,想要发布应用程序事件,或者需要访问 MessageSource,也可以实现此接口。
public class ServiceBean<T> extends ServiceConfig<T> implements InitializingBean, DisposableBean, ApplicationContextAware, ApplicationListener<ContextRefreshedEvent>, BeanNameAware {
...实现了6个主要方法
}
继承关系如下图所示:

其中实现的接口有几个涉及到spring Bean的生命周期接口,这里我们分析一下具体的方法内容。
(查看一个关系图的具体接口,右键点击这个接口,然后jump to source即可)
Aware接口实现
BeanNameAware的setBeanName方法实现:
接口介绍:由想要在 bean 工厂中知道其 bean 名称的 bean 实现的接口。请注意,通常不建议对象依赖于它的 bean 名称,因为这表示对外部配置的潜在脆弱依赖,以及对 Spring API 的可能不必要的依赖。
//由想要在 bean 工厂中知道其 bean 名称的 bean 实现的接口。
//请注意,通常不建议对象依赖于它的 bean 名称,因为这表示对外部配置的潜在脆弱依赖,以及对 Spring API 的可能不必要的依赖
@Override
public void setBeanName(String name) {
this.beanName = name;
}
ApplicationContextAware的setApplicationContext方法实现:
SpringExtensionFactory的作用在于dubbo的SPI机制中的依赖注入,当有扩展类需要注入其他bean的时候,可能会从SpringExtensionFactory这个类中通过applicationContext获取Bean对象。
//当一个对象需要访问一组协作 bean 时,实现这个接口是有意义的。请注意,通过 bean 引用进行配置比仅出于 bean 查找目的实现此接口更可取。
//如果对象需要访问文件资源,即想要调用getResource ,想要发布应用程序事件,或者需要访问 MessageSource,也可以实现此接口
@Override
public void setApplicationContext(ApplicationContext applicationContext) {
this.applicationContext = applicationContext;
//将applicationContext设置到SpringExtensionFactory中,用于后续从SpringExtensionFactory中获取Bean
//SpringExtensionFactory是dubbo自定义的一个类
SpringExtensionFactory.addApplicationContext(applicationContext);
if (applicationContext != null) {
SPRING_CONTEXT = applicationContext;
try {
Method method = applicationContext.getClass().getMethod("addApplicationListener", new Class<?>[]{ApplicationListener.class}); // backward compatibility to spring 2.0.1
method.invoke(applicationContext, new Object[]{this});
supportedApplicationListener = true;
} catch (Throwable t) {
if (applicationContext instanceof AbstractApplicationContext) {
try {
Method method = AbstractApplicationContext.class.getDeclaredMethod("addListener", new Class<?>[]{ApplicationListener.class}); // backward compatibility to spring 2.0.1
if (!method.isAccessible()) {
method.setAccessible(true);
}
method.invoke(applicationContext, new Object[]{this});
supportedApplicationListener = true;
} catch (Throwable t2) {
}
}
}
}
}
InitializingBean的afterPropertiesSet方法实现:
接口介绍:例如,当一个对象需要访问一组协作 bean 时,实现这个接口是有意义的。请注意,通过 bean 引用进行配置比仅出于 bean 查找目的实现此接口更可取。如果对象需要访问文件资源,即想要调用getResource ,想要发布应用程序事件,或者需要访问 MessageSource,也可以实现此接口。
@Override
@SuppressWarnings({ "deprecation"})
public void afterPropertiesSet() throws Exception {
//如果当前ServiceBan的provider为空
if (getProvider() == null) {
Map<String, ProviderConfig> providerConfigMap = applicationContext == null ? null : BeanFactoryUtils.beansOfTypeIncludingAncestors(applicationContext, ProviderConfig.class, false, false);
if (providerConfigMap != null && providerConfigMap.size() > 0) {
Map<String, ProtocolConfig> protocolConfigMap = applicationContext == null ? null : BeanFactoryUtils.beansOfTypeIncludingAncestors(applicationContext, ProtocolConfig.class, false, false);
if ((protocolConfigMap == null || protocolConfigMap.size() == 0)
&& providerConfigMap.size() > 1) { // backward compatibility
List<ProviderConfig> providerConfigs = new ArrayList<ProviderConfig>();
for (ProviderConfig config : providerConfigMap.values()) {
if (config.isDefault() != null && config.isDefault().booleanValue()) {
providerConfigs.add(config);
}
}
if (!providerConfigs.isEmpty()) {
setProviders(providerConfigs);
}
} else {
ProviderConfig providerConfig = null;
for (ProviderConfig config : providerConfigMap.values()) {
if (config.isDefault() == null || config.isDefault().booleanValue()) {
if (providerConfig != null) {
throw new IllegalStateException("Duplicate provider configs: " + providerConfig + " and " + config);
}
providerConfig = config;
}
}
if (providerConfig != null) {
setProvider(providerConfig);
}
}
}
}
//如果当前ServiceBan的application为空,则为该Service设置application
if (getApplication() == null
&& (getProvider() == null || getProvider().getApplication() == null)) {
Map<String, ApplicationConfig> applicationConfigMap = applicationContext == null ? null : BeanFactoryUtils.beansOfTypeIncludingAncestors(applicationContext, ApplicationConfig.class, false, false);
if (applicationConfigMap != null && applicationConfigMap.size() > 0) {
ApplicationConfig applicationConfig = null;
for (ApplicationConfig config : applicationConfigMap.values()) {
if (config.isDefault() == null || config.isDefault().booleanValue()) {
if (applicationConfig != null) {
throw new IllegalStateException("Duplicate application configs: " + applicationConfig + " and " + config);
}
applicationConfig = config;
}
}
if (applicationConfig != null) {
setApplication(applicationConfig);
}
}
}
//如果当前ServiceBan的module为空,则为该Service设置module
if (getModule() == null
&& (getProvider() == null || getProvider().getModule() == null)) {
Map<String, ModuleConfig> moduleConfigMap = applicationContext == null ? null : BeanFactoryUtils.beansOfTypeIncludingAncestors(applicationContext, ModuleConfig.class, false, false);
if (moduleConfigMap != null && moduleConfigMap.size() > 0) {
ModuleConfig moduleConfig = null;
for (ModuleConfig config : moduleConfigMap.values()) {
if (config.isDefault() == null || config.isDefault().booleanValue()) {
if (moduleConfig != null) {
throw new IllegalStateException("Duplicate module configs: " + moduleConfig + " and " + config);
}
moduleConfig = config;
}
}
if (moduleConfig != null) {
setModule(moduleConfig);
}
}
}
//如果当前ServiceBan的Registries为空,则为该Service设置Registries
if ((getRegistries() == null || getRegistries().isEmpty())
&& (getProvider() == null || getProvider().getRegistries() == null || getProvider().getRegistries().isEmpty())
&& (getApplication() == null || getApplication().getRegistries() == null || getApplication().getRegistries().isEmpty())) {
Map<String, RegistryConfig> registryConfigMap = applicationContext == null ? null : BeanFactoryUtils.beansOfTypeIncludingAncestors(applicationContext, RegistryConfig.class, false, false);
if (registryConfigMap != null && registryConfigMap.size() > 0) {
List<RegistryConfig> registryConfigs = new ArrayList<RegistryConfig>();
for (RegistryConfig config : registryConfigMap.values()) {
if (config.isDefault() == null || config.isDefault().booleanValue()) {
registryConfigs.add(config);
}
}
if (registryConfigs != null && !registryConfigs.isEmpty()) {
super.setRegistries(registryConfigs);
}
}
}
//如果当前ServiceBan的Monitor为空,则为该Service设置Monitor
if (getMonitor() == null
&& (getProvider() == null || getProvider().getMonitor() == null)
&& (getApplication() == null || getApplication().getMonitor() == null)) {
Map<String, MonitorConfig> monitorConfigMap = applicationContext == null ? null : BeanFactoryUtils.beansOfTypeIncludingAncestors(applicationContext, MonitorConfig.class, false, false);
if (monitorConfigMap != null && monitorConfigMap.size() > 0) {
MonitorConfig monitorConfig = null;
for (MonitorConfig config : monitorConfigMap.values()) {
if (config.isDefault() == null || config.isDefault().booleanValue()) {
if (monitorConfig != null) {
throw new IllegalStateException("Duplicate monitor configs: " + monitorConfig + " and " + config);
}
monitorConfig = config;
}
}
if (monitorConfig != null) {
setMonitor(monitorConfig);
}
}
}
//如果当前ServiceBan的Protocol为空,则为该Service设置Protocol
if ((getProtocols() == null || getProtocols().isEmpty())
&& (getProvider() == null || getProvider().getProtocols() == null || getProvider().getProtocols().isEmpty())) {
Map<String, ProtocolConfig> protocolConfigMap = applicationContext == null ? null : BeanFactoryUtils.beansOfTypeIncludingAncestors(applicationContext, ProtocolConfig.class, false, false);
if (protocolConfigMap != null && protocolConfigMap.size() > 0) {
List<ProtocolConfig> protocolConfigs = new ArrayList<ProtocolConfig>();
for (ProtocolConfig config : protocolConfigMap.values()) {
if (config.isDefault() == null || config.isDefault().booleanValue()) {
protocolConfigs.add(config);
}
}
if (protocolConfigs != null && !protocolConfigs.isEmpty()) {
super.setProtocols(protocolConfigs);
}
}
}
// 设置服务名称
if (getPath() == null || getPath().length() == 0) {
if (beanName != null && beanName.length() > 0
&& getInterface() != null && getInterface().length() > 0
&& beanName.startsWith(getInterface())) {
setPath(beanName);
}
}
if (!isDelay()) { //若非延迟加载
export(); //服务暴露
}
}
ApplicationListener的onApplicationEvent方法实现:
接口介绍:应用程序事件侦听器要实现的接口。
@Override
public void onApplicationEvent(ContextRefreshedEvent event) {
// 服务没有延迟加载 && 服务没有发布 && 服务没有下线过 。满足这三个条件,则进行服务暴露
if (isDelay() && !isExported() && !isUnexported()) {
if (logger.isInfoEnabled()) {
logger.info("The service ready on spring started. service: " + getInterface());
}
export(); //进行服务暴露
}
}
private boolean isDelay() {
// 获取延迟加载的设置 , 延迟注册服务时间(毫秒)- ,设为-1时,表示延迟到Spring容器初始化完成时暴露服务
Integer delay = getDelay();
ProviderConfig provider = getProvider();
if (delay == null && provider != null) {
delay = provider.getDelay();
}
// 加入上下文刷新监听,并且没有设置延迟加载,
return supportedApplicationListener && (delay == null || delay == -1);
}
DisposableBean的destroy方法:
接口介绍:由想要在销毁时释放资源的 bean 实现的接口。如果 BeanFactory 处理缓存的单例,它应该调用 destroy 方法。应用程序上下文应该在关闭时处理其所有单例。
@Override
public void destroy() throws Exception {
// no need to call unexport() here, see
// org.apache.dubbo.config.spring.extension.SpringExtensionFactory.ShutdownHookListener
}
整个初始化过程:
InitializingBean(afterPropertiesSet进行初始化)--->BeanNameAware(setBeanName设置 bean 的名称)--->ApplicationContextAware(ApplicationContextAware用将用于初始化对象)--->ApplicationListener(onApplicationEvent应用程序事件侦听器要实现的接口)--->DisposableBean(destroy在销毁单例时由 BeanFactory 调用)
至此,bean的初始化过程就结束了。从上面的代码可以看出,Dubbo服务暴露是在afterPropertiesSet或onApplicationEvent两个方法中完成的,具体实现就是export方法,下面就涉及到《服务暴露》了,我先去学rocket mq了,下次再说。




