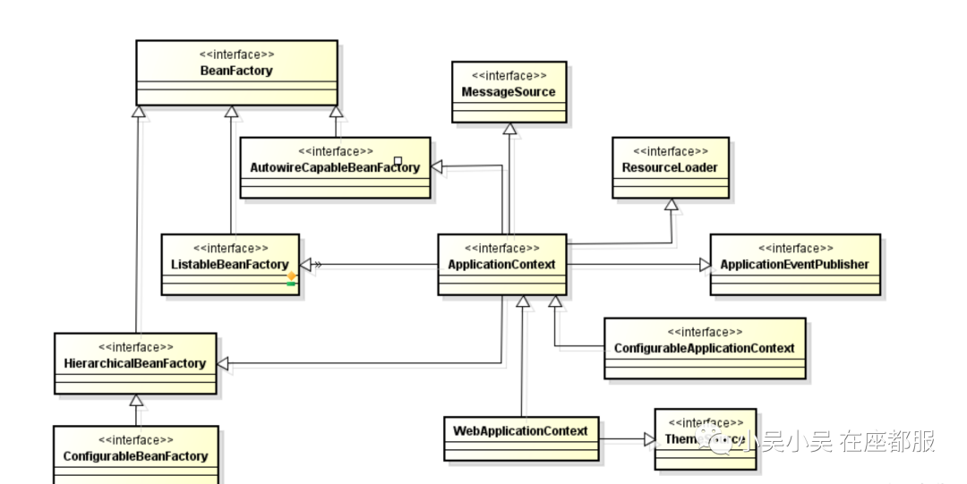
Spring IoC的容器体系
IoC容器是Spring的核心模块,是抽象了对象管理、依赖关系管理的框架解决方案。Spring 提供了很多 的容器,其中 BeanFactory 是顶层容器(根容器),不能被实例化,它定义了所有 IoC 容器 必须遵从 的一套原则,具体的容器实现可以增加额外的功能,比如我们常用到的ApplicationContext,其下更具 体的实现如 ClassPathXmlApplicationContext 包含了解析 xml 等一系列的内容, AnnotationConfigApplicationContext 则是包含了注解解析等一系列的内容。Spring IoC 容器继承体系 非常聪明,需要使用哪个层次用哪个层次即可,不必使用功能大而全的。
BeanFactory 顶级接口方法栈如下


通过其接口设计,我们可以看到我们一贯使用的 ApplicationContext 除了继承BeanFactory的子接口, 还继承了ResourceLoader、MessageSource等接口,因此其提供的功能也就更丰富了
Bean生命周期关键时机点
Bean对象创建的几个关键时机点代码层级的调用都在 AbstractApplicationContext 类 的 refresh 方法中,可⻅这个方法对于Spring IoC 容器初始化来说相当 关键,汇总如下:
| 关键点 | 触发代码 |
|---|---|
| 构造器 | refresh#finishBeanFactoryInitialization(beanFactory)(beanFactory) |
| BeanFactoryPostProcessor 初始化 | refresh#invokeBeanFactoryPostProcessors(beanFactory) |
| BeanFactoryPostProcessor 方法调用 | refresh#invokeBeanFactoryPostProcessors(beanFactory) |
| BeanPostProcessor 初始化 | registerBeanPostProcessors(beanFactory) |
| BeanPostProcessor 方法调用 | refresh#finishBeanFactoryInitialization(beanFactory) |
Spring IoC容器初始化主流程
Spring IoC 容器初始化的关键环节就在 AbstractApplicationContext#refresh() 方法中 ,我们查看 refresh 方法来俯瞰容器创建的主体流程,主体流程下的具体子流程我们后面再来讨论
@Overridepublic void refresh() throws BeansException, IllegalStateException {synchronized (this.startupShutdownMonitor) {// 第一步:刷新前的预处理prepareRefresh();/*第二步: 获取BeanFactory;默认实现是DefaultListableBeanFactory加载BeanDefition 并注册到 BeanDefitionRegistry*/ConfigurableListableBeanFactory beanFactory =obtainFreshBeanFactory();// 第三步:BeanFactory的预准备工作(BeanFactory进行一些设置,比如context的类加载器等)prepareBeanFactory(beanFactory);try {// 第四步:BeanFactory准备工作完成后进行的后置处理工作postProcessBeanFactory(beanFactory);// 第五步:实例化并调用实现了BeanFactoryPostProcessor接口的BeaninvokeBeanFactoryPostProcessors(beanFactory);// 第六步:注册BeanPostProcessor(Bean的后置处理器),在创建bean的前后等执行registerBeanPostProcessors(beanFactory);// 第七步:初始化MessageSource组件(做国际化功能;消息绑定,消息解析);initMessageSource();// 第八步:初始化事件派发器initApplicationEventMulticaster();// 第九步:子类重写这个方法,在容器刷新的时候可以自定义逻辑onRefresh();// 第十步:注册应用的监听器。就是注册实现了ApplicationListener接口的监听器registerListeners();/*第十一步:初始化所有剩下的非懒加载的单例bean 初始化创建非懒加载方式的单例Bean实例(未设置属性)填充属性 初始化方法调用(比如调用afterPropertiesSet方法、init-method方法) 调用BeanPostProcessor(后置处理器)对实例bean进行后置处*/finishBeanFactoryInitialization(beanFactory);/*第十二步: 完成context的刷新。主要是调用LifecycleProcessor的onRefresh()方法,并且发布事件(ContextRefreshedEvent)*/finishRefresh();
BeanFactory创建流程
获取BeanFactory子流程

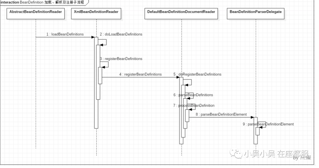
BeanDefinition加载解析及注册子流程
1.该子流程涉及到如下几个关键步骤
Resource定位:指对BeanDefinition的资源定位过程。通俗讲就是找到定义Javabean信息的XML文 件,并将其封装成Resource对象。
BeanDefinition载入 :把用户定义好的Javabean表示为IoC容器内部的数据结构,这个容器内部的数 据结构就是BeanDefinition。
注册BeanDefinition到 IoC 容器

Bean创建流程
通过最开始的关键时机点分析,我们知道Bean创建子流程入口在AbstractApplicationContext#refresh()方法的finishBeanFactoryInitialization(beanFactory) 处

进入finishBeanFactoryInitialization

继续进入DefaultListableBeanFactory类的preInstantiateSingletons方法,我们找到下面部分的 代码,看到工厂Bean或者普通Bean,最终都是通过getBean的方法获取实例

image-20211109233852698 继续跟踪下去,我们进入到了AbstractBeanFactory类的doGetBean方法,这个方法中的代码很 多,我们直接找到核心部分

image-20211109233913022 接着进入到AbstractAutowireCapableBeanFactory类的方法,找到以下代码部分

image-20211109233932670 进入doCreateBean方法看看,该方法我们关注两块重点区域

创建Bean实例,此时尚未设置属性

image-20211109234003517 给Bean填充属性,调用初始化方法,应用BeanPostProcessor后置处理器




