📢 SQLE 专业版全新上线
🤗 支持纳管 10 多种主流数据源
✨ 永久免费,欢迎体验
1什么是 SQLE?
SQLE 是一款全方位的 SQL 质量管理平台,覆盖开发至生产环境的 SQL 审核和管理。支持主流的开源、商业、国产数据库,为开发和运维提供流程自动化能力,提升上线效率,提高数据质量。

本周 SQLE 专业版全新上线,如您对 PG、Oracle 等主流数据源类型也有 SQL 质量管理需求,欢迎体验。以下是 SQLE 各版本之间的能力对比概览:

SQLE 各版本对比
SQLE 专业版支持纳管 10 多种主流数据源

丰富的数据库类型
目前,SQLE 专业版/企业版 目前支持的 数据库/数据源 类型:
Oracle,MySQL,PostgreSQL,SQL Server,TDSQL for InnoDB,OceanBase for MySQL,DB2,TiDB,Mycat,达梦(持续增加中)
可以扫码或点击文末 原文链接 填写问卷获取 SQLE 专业版 安装包。

以下是 SQLE 3.2401.0 正式版 的主要功能介绍和 Release Notes。
2主要功能介绍
社区版
1 新增 Eclipse 审核插件
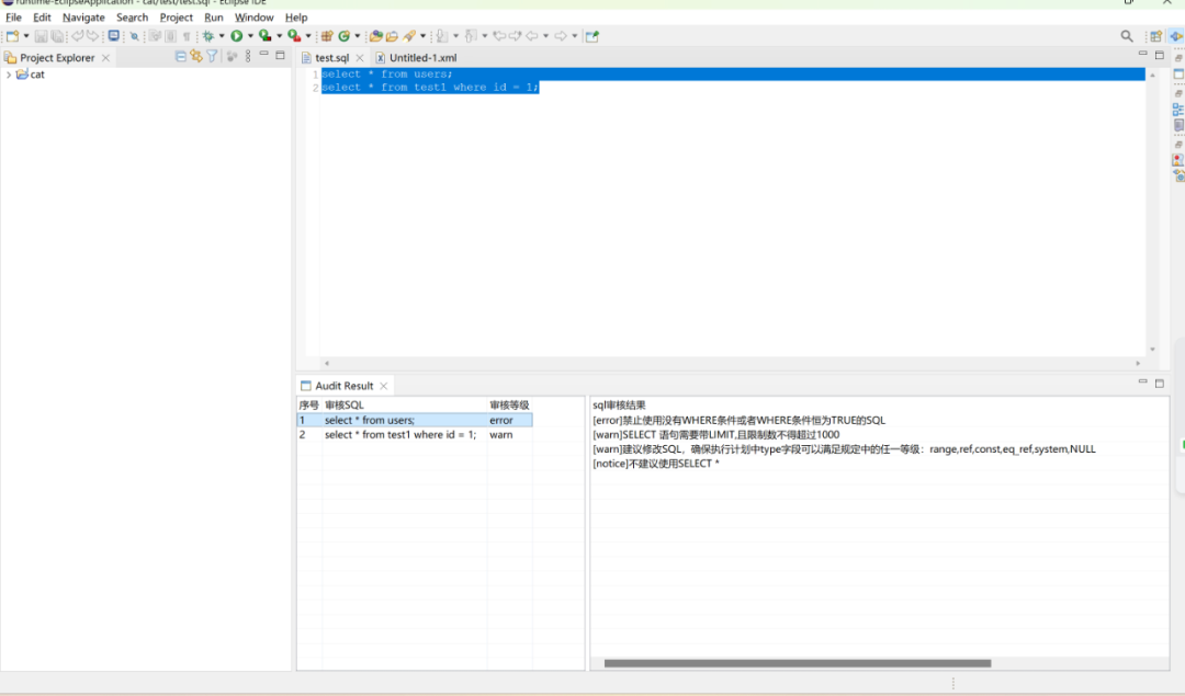
在本次更新中,我们新增了 Eclipse 审核插件,现在您可以在使用 Eclipse 编写 SQL 时,充分利用 SQLE 的审核能力,轻松实现开发和审核的一体化。这样可以确保您的代码符合规范,并提高代码的安全性。

Eclipse 插件效果
以下是简单的配置说明:
1、将插件安装包拷贝到 Eclipse 安装目录下的 dropins 文件夹中。
2、安装插件后,按照 Windows-Preferences-SQLE 的路径,进入 SQLE 的配置页面,填写 SQLE 连接信息。

配置 SQLE 连接信息
3、配置完成后,可以选中 SQL,右击选择 “sqle audit” 进行 SQL 审核后,即可获得对选中 SQL 的审核结果。
注意:除了指定 SQL 进行审核的方式外,目前也支持对文件和文件夹的审核。
企业版
1 支持导出数据
在本次更新中,我们新增了数据导出功能。当您需要使用数据但没有足够的权限时,可以利用数据导出功能获取需要的数据。平台通过预检查及审批流程确保数据的安全访问,并记录详细的数据导出信息,包括导出人员、导出目的及导出的数据等内容,有助于审核人全面了解数据的使用情况,从而更好地保障数据安全。以下是简单的效果示例:
1. 成员创建数据导出工单,填写导出目的、导出对象、导出内容后,进行审核,并根据优化意见进行修改,最后提交导出工单。

创建导出工单
2. 审核人进入工单详情,查看导出详情后,可以驳回或通过导出申请。

审核人审核工单
3. 审核通过后,创建人可以进入工单详情,执行数据导出后获取所需的数据。

审核通过后可导出数据

示例数据
2 支持数据脱敏
在本次更新中,我们已经支持了 SQLE 工作台查询结果的自动脱敏功能。当您在工作台进行数据查询后,返回的结果集会自动识别敏感类型的数据并进行脱敏理。例如,如果查询字段的值被识别为手机号码,返回结果会自动脱敏为 "18*******26";如果是邮箱字段,返回结果会自动脱敏为 "e**@***"。通过自动识别和脱敏处理,我们确保查询操作符合数据安全和隐私保护的要求,保护敏感数据的安全性。
目前,我们支持的自动脱敏类型包括手机号码、邮箱、身份证、地址、MAC 地址等 36 种。未来,我们将继续优化脱敏策略,逐步实现手动配置敏感策略、自定义敏感类型和识别算法。

3 对 MySQL 审核时,支持定位 SQL 行号
在本次更新中,我们为 MySQL 审核功能进行了改进,现在您可以查看 SQL 所在的行号。当您在审核结果中遇到问题 SQL 时,可以根据提供的来源文件和所在行号,快速准确定位问题 SQL 在文件中的位置,避免额外的搜索操作,从而缩短问题解决的时间。以下是简单的效果实例:

4 使用第三方登录时,自动绑定邮箱、企业微信
本次更新中,我们对第三方登录的对接效果进行了优化。现在,当您通过第三方登录 SQLE 平台时,如果您的第三方账号已经绑定了邮箱、企业微信等信息,SQLE 平台会自动采集并同步这些信息。这意味着您无需在 SQLE 平台上进行重复的信息绑定和更新,从而有效降低了使用的成本。以下是简单的配置说明:
进入 系统设置 - 登录对接页面,开启 OAuth 2.0 登录对接能力,并填写相关对接信息。在填写用户 UID 的 JSON 路径后,SQLE 将根据此路径尝试从第三方平台获取用户信息的响应中解析出用户 ID 以及相应的邮箱、企业微信等信息。

OAuth 登录配置
3Release 信息
社区版
[#2215] 支持在 Eclipse上 审核 SQL [#2222] 对MySQL审核时,支持定位问题SQL所在行号
[#2205][#2233] 界面优化 [#2242] 优化安装部署过程的使用体验 [#2238] SQLE 工单的 Webhook 支持对接更多信息
[#2195] 修复审核规则中检查时间类型的隐式转换时发生误报的问题 [#2190] 优化三星索引建议 [#1838] 修复工单被驳回后,上线工单步骤待操作人丢失的问题 [#2208] 修复审核规则“使用联合索引时,必须使用联合索引的首字段”误报的问题 [#2175] 修复审核语句包含 LIMIT 时,审核报错的问题 [#2228] 修复打开“流程对接”页面时报错的问题
企业版
[actiontech/dms-ee/issues/81] SQL 工作台支持查询结果自动脱敏 [actiontech/dms-ee/issues/112] 支持数据导出功能 [actiontech/dms-ee/issues/99] 使用第三方登录时,自动绑定用户邮箱、微信
[actiontech/dms/issues/152] 界面优化 [actiontech/dms-ee/issues/94] 修改 RPM 安装后默认的访问端口为 10000 [actiontech/dms/issues/141] 去除元数据表中的外键 [actiontech/sqle-ee/issues/1345] 包含占位符的 SQL 使用 SQL 分析功能,支持任意 SQL 来源
[actiontech/sqle-ee/issues/806] 修复审核规则“避免使用不必要的内置函数”无法触发的问题 [actiontech/dms/issues/153] 修复 DMS 路由配置导致数据源连通性测试失败的问题 [actiontech/dms/issues/86] 修复工作台展示实例与项目实例不一致的问题 [actiontech/dms/issues/136] 修复删除用户导致打开成员与权限报错的问题 [actiontech/dms/issues/131] 修复用户对数据源的无查询权限,但是能在工作台看到的问题 [actiontech/dms-ee/issues/103] 修复被禁用的用户还可以通过 OAuth 2.0 登录的问题
4体验环境
我们同时提供了 SQLE 社区版和企业版的线上 DEMO 环境,可以通过访问社区官网获取入口,目前已更新为 SQLE 3.x 版本。

社区版:http://demo.sqle.actionsky.com/
企业版:http://demo.sqle.actionsky.com:8889/
登录信息:用户名 admin 密码 admin。登录后您可以轻松体验 SQLE 的丰富功能。
部署文档:https://actiontech.github.io/sqle-docs/docs/deploy-manual/intro
🤗 请将任何 SQLE 的 Bug、问题和需求提交到 SQLE GitHub Issue。
往期版本
SQLE 2.2311.0 正式版发布,六项新功能,欢迎体验!
阅读推荐
SQLE+GitLab-Runner 快速实现 SQL 自动审核
这里有 MySQL/Oracle 最常用的 SQL 开发规则
关于 SQLE
一个支持多种不同类型数据库,覆盖事前控制、事后监督、标准发布场景,帮助您建立质量规范的 SQL 全生命周期质量管理平台。




