
大家期待已久的免费考证活动来啦!
✨️本文福利满满,耐心阅读,惊喜不断!超多互动福利 & 备考指南在等你哦!
目前我们有以下三大认证
PCTA:平凯数据库认证 TiDB 数据库专员(简称 PCTA),是平凯星辰对于数据库从业者安装部署及日常运维分布式关系型数据库能力的认证,要求数据库从业者熟练掌握 TiDB Open Core 架构原理、安装部署、周边工具等基础知识。 PCTP:平凯数据库认证 TiDB 数据库专家(简称 PCTP),是平凯星辰对于数据库从业者管理大型分布式关系型数据库 TiDB 集群能力的认证,要求数据库从业者熟练掌握 TiDB 的深度原理及高级功能、性能调优、SQL 优化、故障排除等进阶内容。要获得 PCTP 认证,必须先获得 PCTA 认证。 PCSD:平凯数据库认证 SQL 开发专家(简称 PCSD),基于标准 SQL 并利用平凯数据库及 TiDB Open Core 独特的功能提升应用的扩展性和鲁棒性、SQL 优化的能力认证。
随着 TiDB 市场需求和使用范围不断扩大,掌握 TiDB 技能会使得 TiDBer 在就业市场以及数据库行业获得更好的竞争力,拥有更棒的发展前景!通过考证,可以获得 TiDB 官方为您的 TiDB 技能掌握程度进行认证和背书! 通过考证,可以获得系统性学习 TiDB 的机会和动力,提升个人技术能力,在成为 TiDB 专家的路上不断前进! 和一同考证/考过该证书的 TiDBer 有更多共同话题,考试经验的分享也能提升您在 TiDB 社区的个人影响力!

STEP 1:填写表单报名免费考证活动
报名表单:https://forms.pingcap.com/f/tidb-certificate-event-2024 填写表单时间:2024 年 4 月 1 日 - 4 月 15 日
或扫码立即报名!

返还积分将根据此报名表为准(注:没有填写报表则默认为不参加免费考证活动) 报名成功后表单尾页会自动弹出“2024 TiDB 社区免费考证活动微信群码” 进群如有问题请联系 TiDB Robot 微信:tidbai
限定兑换时间:2024 年 4 月 1 日 - 4 月 15 日
PCTA 社区专场考证兑换券,原积分:1599;现只需要积分:499 ( 点击马上兑换 https://tidb.net/member/redeem ) PCSD 社区专场考证兑换券,原积分:1599;现只需要积分:499 ( 点击马上兑换 https://tidb.net/member/redeem ) PCTP 社区专场考证兑换券,原积分:2899;现只需要积分:899 ( 点击马上兑换 https://tidb.net/member/redeem )

考 PCTP 必须先通过 PCTA 认证 , 如因个人原因导致 PCTP 积分浪费,本活动不支持积分退回。 社区专场优惠兑换券仅限专场考试场次有效(场次说明请看 STEP3),无法用于其他场次,错过或者过期无效。

兑换期限:4 月 1 日 - 4 月 15 日(4 月 15 日后会恢复 1200 积分)
备考时间:2024 年 4 月 1 日- 5 月 7 日
PCTA 场次:2024 年 5 月 7 日 20:00,点击报名考试 ( https://learn.pingcap.cn/learner/exam-market/detail/2010077 ) PCTP 场次:2024 年 5 月 8 日 20:00,点击报名考试 ( https://learn.pingcap.cn/learner/exam-market/detail/2010078 ) PCSD 场次:2024 年 5 月 9 日 20:00,点击报名考试 ( https://learn.pingcap.cn/learner/exam-market/detail/2010079 )
任务有效完成时间:2024 年 4 月 1 日- 5 月 10 日 20:00
任务一:在专区发布学习笔记
PCTP 学习笔记-更新至 4.1.3“分布式事务模型:TCC 与 SAGA”【持续更新中】 ( https://asktug.com/t/topic/694834 ) 如何轻松备考,顺利通过 TiDB 数据库 PCTA 考试 ( https://asktug.com/t/topic/603068 ) 学习心得 ( https://asktug.com/t/topic/603532 )
填写报名表单 ( https://forms.pingcap.com/f/tidb-certificate-event-2024 )后会自动弹出 2024 TiDB 社区免费考证活动群二维码
主题 :TiDB 学习/认证奇遇记| TiDB 学习/认证的哪些事儿,有趣的 TiDB 学习中的故事分享时间!分享你的 TiDB 学习/认证之路,在学习/认证活动中的“奇遇”和“惊喜”经历! 发布入口 :专栏 - 学习&认证&课程 | TiDB 社区 ( https://tidb.net/blog/tag/learning-certification-courses ) 发布指南 :专栏 - 专栏技术文章发布指南&奖励 | TiDB 社区 ( https://tidb.net/blog/66c5e81b )
注:活动期间发布的文章也可参与 TiDB 社区第三届专栏征文大赛 ( https://asktug.com/t/topic/1022105 )!超丰富周边奖励、返场行李箱、BOSE 耳机、SKG 颈椎按摩仪、新款冲锋衣等你来拿!
返还积分需满足该条件:通过考证 + 完成 STEP 4 任意一个任务 积分返还登记表单 :PingCAP Account ( https://forms.pingcap.com/f/certificate-event-point-return )(表单填写日期:5 月 7 日- 5 月 15 日)

注:需完成 STEP 1 “2024 TiDB 社区免费考证(社区专场)报名表”( https://forms.pingcap.com/f/tidb-certificate-event-2024 )后再提交返还积分申请表。 关于积分退还,如有问题,请联系 TiDB Robot 微信(tidbai)
活动奖励
填写表单 ( https://forms.pingcap.com/f/tidb-certificate-event-2024 )报名免费考证活动可获得 2024 年免费考证活动 专属徽章 +100 积分&经验值奖励 (活动后根据报名表单统一发放)

2. 输出文章专属奖励
发布文章时间:2024 年 4 月 1 日 - 2024 年 5 月 10 日 20:00

发表完成后请私聊截图及邮寄信息至 TiDB Robot 微信(tidbai)
文章主题限定:
文章最高可获得 600 积分&经验值奖励


4. 考证通过奖励


有效晒证书时间:2024 年 5 月 7 日 -2024 年 5 月 17 日


【必看】考前注意事项
考试前请先完成实名认证,实名入口:https://learn.pingcap.cn/learner/user/real-name 提前体验考试:https://learn.pingcap.cn/learner/exam-market/detail/120005 考试中如遇任何问题,请在微信群反馈您的问题 【考试指南】PingCAP 在线考试操作指南 ( https://asktug.com/t/topic/513371 )
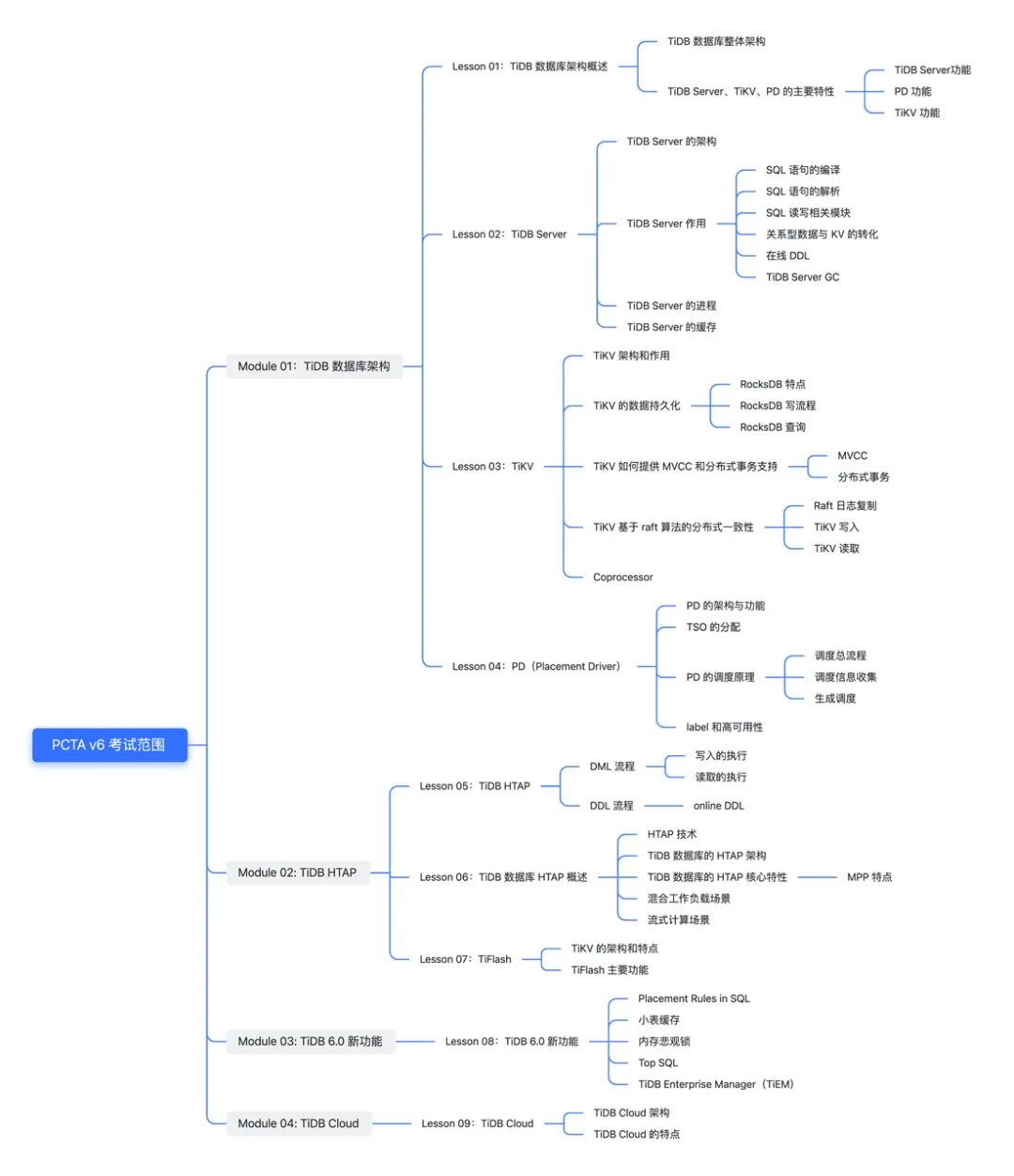
推荐课程:TiDB 数据库核心原理与架构 [TiDB v6] ( https://learn.pingcap.com/learner/course/960001 )(该课程是基于 TiDB v6,为正在或即将在工作中使用 TiDB 数据库的开发人员、DBA 和架构师设计的入门课程。课程侧重于 TiDB 数据库的架构和设计原则,这是未来管理、开发、性能调整和故障排除的基础。) 考试范围:

TiDBer 们的 PCTA 备考攻略:
来自 @Hi70KG 的 PCTA 考试分享 :【经验分享】2022 年 01 月 13 日 PCTA 考试分享 ( https://asktug.com/t/topic/393030 ) 来自 @Thedeep 的经验分享:【经验分享】2023 年 1 月 PCTA & 2 月 PCTP 考试分享 ( https://asktug.com/t/topic/1001808 ) 来自 @msx-yzu 的 PCTA 个人学习笔记分享:【资料分享】PCTA 认证考试个人学习笔记 ( https://asktug.com/t/topic/1011272 ) 来自 @Sunward 的 PCTA 认证心得 :PCTA 认证心得 ( https://asktug.com/t/topic/1019671 ) 来自 @魔人逗逗 的 TiDB 知识点梳理(PCTA 笔记分享):专栏 - TiDB 知识点梳理(PCTA 笔记分享)| TiDB 社区 ( https://tidb.net/blog/fe4f7b05 ) 来自 @Jellybean 的备考经验和笔记资料:专栏 - 【v6 认证】PCTA/PCTP/PCSD 我的备考经验 | TiDB 社区 ( https://tidb.net/blog/fff3684d )、 【资料下载】分享助我考过了 v6 PCTA、PCTP、PCSD 的笔记资料 ( https://asktug.com/t/topic/1003978 )
注:要获得 PCTP 认证,必须先获得 PCTA 认证~
推荐课程:TiDB 数据库管理 [TiDB v6](303)( https://learn.pingcap.com/learner/course/1110001 ) 考试范围&大纲:PingCAP 认证 TiDB 数据库管理专家(PCTP - DBA)认证考试范围指引 ( https://asktug.com/t/topic/994110 ) TiDBer 们的 PCTP 备考攻略:
来自 @Thedeep 的经验分享: 【经验分享】2023 年 1 月 PCTA & 2 月 PCTP 考试分享 ( https://asktug.com/t/topic/1001808 ) 来自 @Jellybean 的备考经验和笔记资料:专栏 - 【v6 认证】PCTA/PCTP/PCSD 我的备考经验 | TiDB 社区 ( https://tidb.net/blog/fff3684d )、 【资料下载】分享助我考过了 v6 PCTA、PCTP、PCSD 的笔记资料 ( https://asktug.com/t/topic/1003978 ) 来自 @Vincent_Wang 的 PCTP 经验总结:PCTP 经验总结 ( https://asktug.com/t/topic/603504 )
推荐课程:201 系列课程


考试范围:PingCAP 认证 SQL 应用开发专家(PCSD)认证考试范围指引 ( https://asktug.com/t/topic/994111 ) TiDBer 们的 PCSD 备考攻略:
来自 @zxgaa 的 PCSD 学习笔记:PCSD 备考 ( https://asktug.com/t/topic/1019049 ) 来自 @Jellybean 的备考经验和笔记资料:专栏 - 【v6 认证】PCTA/PCTP/PCSD 我的备考经验 | TiDB 社区 ( https://tidb.net/blog/fff3684d )、 【资料下载】分享助我考过了 v6 PCTA、PCTP、PCSD 的笔记资料 ( https://asktug.com/t/topic/1003978 ) 来自 @panlonyin 的 PCSD 考试笔记:专栏 - 【PCSD 考试笔记】 | TiDB 社区 ( https://tidb.net/blog/f493defd )
完成公司信息 ( https://tidb.net/my/company )认证:可获得 100 积分&经验值 参与每周唠嗑茶话会 ( https://asktug.com/c/mutual-communication/tidber-chat/330022 ):可获得 30 积分&经验值/次 发布技术文章 ( https://tidb.net/blog ):可获得 100 -600 积分&经验值 完成课程学习 ( https://learn.pingcap.com/learner/course ):可获得 50-100 积分&经验值不等 完整的 TiDB 社区积分&经验值获取指南请查看:会员中心 | TiDB 社区 ( https://tidb.net/member/rules )
💡 点击文末「阅读原文」立即报名活动吧!

文章转载自PingCAP,如果涉嫌侵权,请发送邮件至:contact@modb.pro进行举报,并提供相关证据,一经查实,墨天轮将立刻删除相关内容。










