排行
数据库百科
核心案例
行业报告
月度解读
大事记
产业图谱
中国数据库
向量数据库
时序数据库
实时数据库
搜索引擎
空间数据库
图数据库
数据仓库
大调查
2021年报告
2022年报告
年度数据库
2020年openGauss
2021年TiDB
2022年PolarDB
2023年OceanBase
首页
资讯
活动
大会
学习
课程中心
推荐优质内容、热门课程
学习路径
预设学习计划、达成学习目标
知识图谱
综合了解技术体系知识点
课程库
快速筛选、搜索相关课程
视频学习
专业视频分享技术知识
电子文档
快速搜索阅览技术文档
文档
问答
服务
智能助手小墨
关于数据库相关的问题,您都可以问我
数据库巡检平台
脚本采集百余项,在线智能分析总结
SQLRUN
在线数据库即时SQL运行平台
数据库实训平台
实操环境、开箱即用、一键连接
数据库管理服务
汇聚顶级数据库专家,具备多数据库运维能力
数据库百科
核心案例
行业报告
月度解读
大事记
产业图谱
我的订单
登录后可立即获得以下权益
免费培训课程
收藏优质文章
疑难问题解答
下载专业文档
签到免费抽奖
提升成长等级
立即登录
登录
注册
登录
注册
首页
资讯
活动
大会
课程
文档
排行
问答
我的订单
首页
专家团队
智能助手
在线工具
SQLRUN
在线数据库即时SQL运行平台
数据库在线实训平台
实操环境、开箱即用、一键连接
AWR分析
上传AWR报告,查看分析结果
SQL格式化
快速格式化绝大多数SQL语句
SQL审核
审核编写规范,提升执行效率
PLSQL解密
解密超4000字符的PL/SQL语句
OraC函数
查询Oracle C 函数的详细描述
智能助手小墨
关于数据库相关的问题,您都可以问我
精选案例
新闻资讯
云市场
登录后可立即获得以下权益
免费培训课程
收藏优质文章
疑难问题解答
下载专业文档
签到免费抽奖
提升成长等级
立即登录
登录
注册
登录
注册
首页
专家团队
智能助手
精选案例
新闻资讯
云市场
微信扫码
复制链接
新浪微博
分享数说
采集到收藏夹
分享到数说
举报
首页
/
中台流批接入F5日志告警
中台流批接入F5日志告警
IT那活儿
2024-06-14
202
点击上方“IT那活儿
”公众号--专注于企业全栈运维技术分享,不管IT什么活儿,干就完了!!!
F5配置syslog发送
需要在F5的管理界面中对日志发送设置做配置,使F5的syslog可以被本地设备接收。
通常情况下,硬件设备的syslog配置都是相似的,只需要在确保网络畅通的情况下配置接收端IP、接收端端口、网络协议、日志级别等配置。
本次对接F5使用udp协议的514端口
。
F5侧配置完成后,可以在本地抓包查看。使用tcpdump udp prot 514。
可以看到已经有日志信息推送到本地了,如果想要看详细的日志信息,可以使用命令tcpdump udp prot 514 -v或 tcpdump udp prot 514 -vv命令:
本地安装snc-ng-prpxy
本地需要运行snc-ng-proxy服务管理日志接收插件,可以在平台proxy管理中新安装一个snc-ng-proxy。
继续在snc-ng-proxy中安装日志采集插件。
安装syslog被动接收采集插件
snc-ng-proxy启动成功后,即可安装日志接收插件了。在平台自管理-->任务管理页面中,选择“新增”。填写如下任务信息。
继续填写插件配置信息(
重要
),需要指定任务运行的
插件名称、插件参数、结果回送配置
。
其中本监听IP填写0.0.0.0即可。结果会送配置中的topic,可以在平台点击创建,也可以在后台手动创建后在前台选择,此topic将保存日志接收插件收到的原始信息,所以在topic的数据过期时间、副本、分片数等参数,根据自己需要接入日志的设备数量酌情配置。
新增F5日志实时处理流批
通常情况下,告警接入的流批只需要四个节点。
4.1 Kafka节点
保存snc-ng-proxy上运行的日志接收插件处理的日志信息,作为整个流批的启动节点。
4.2 数据加工节点
对原始数据进行前后置过滤,过滤方式可以选择数据保留和数据剔除,配置完成后,不满足前置过滤规则的数据将被剔除;对原始数据结构化,需要使原始数据满足告警入库的字段,否则数据会因为格式不匹配的原因无法入库。
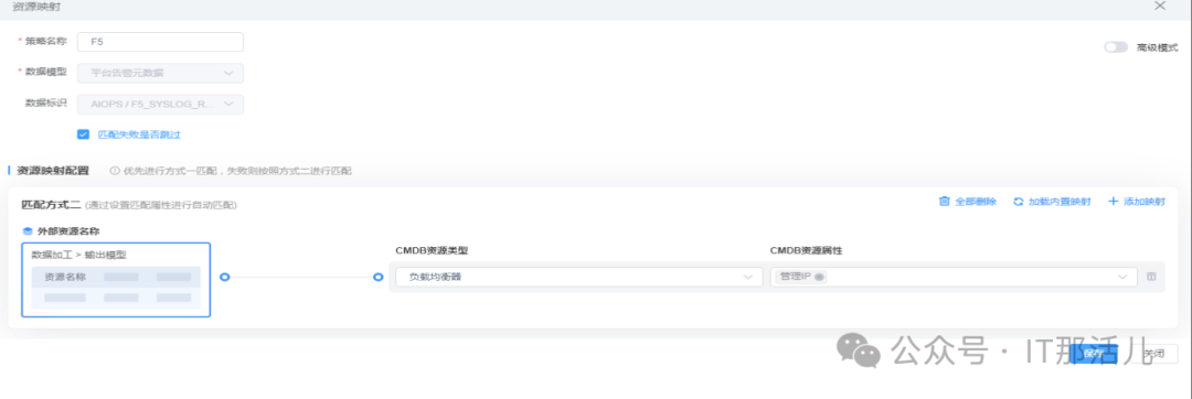
4.3 数据映射节点
从原始数据中提取某个字段作为ResourseName,ResourseName将于映射配置(
映射配置可以有多个
)做对比,通过映射配置代表成功映射上了资源。
4.4 告警入库es节点
告警接入的最后一个节点如要入库es,由于es中定制好了索引的格式的,所以在前置的“数据加工节点”和“数据映射节点”中,
一定要把数据处理的满足入库条件
。
告警屏蔽
如果有告警屏蔽的要求,可以在“数据加工节点”中对告警进行去除和保留,“数据加工节点”中分为前置过滤和后置过滤。可以使用正则表达式或者字符串匹配的方式完成筛选。
告警发送
通过“告警列表”中查看告警详情:
查看告警的时间与等级是否正确;
是否有应该过滤掉的信息但是未过滤成功;
资源映射是否正确;
核对无误后即可配置告警发送策略。
在运维大脑中配置告警发送策略:
END
本文作者:朱凯方
(上海新炬中北团队)
本文来源:“IT那活儿”公众号
文章转载自
IT那活儿
,如果涉嫌侵权,请发送邮件至:contact@modb.pro进行举报,并提供相关证据,一经查实,墨天轮将立刻删除相关内容。
评论
领墨值
有奖问卷
意见反馈
客服小墨