还记得初接触open-falcon时,是2017年上半年的时候,当时看到几个比较流行、火爆的监控架构就一一拿来研究了下。
一、open-falcon简介
open-falcon是小米团队自研的一款监控软件,应用于其自己内部的IT信息化体系的监控与运维的项目上。其当时在zabbix3~4版本的时候,也算得上是一款比较给力的监控软件。
当时我记得这款监控软件宣称是解决了zabbix的一个痛点,即当时zabbix的数据收集机制是通过server端pull数据来进行的,但这一机制就导致所监控的client规模不断扩大的情况下,server端就需要分配更多的资源来做pull工作的调度;而open-falcon的做好是通过client来对需要的数据push给server端,减少了对server端计算资源的过分依赖。
不过,时过境迁,现如今的zabbix7.*版本也早已适应了pull和push的双管齐下,以前种种也成过往云烟。
话不多说,下边继续了解下我们的open-falcon.
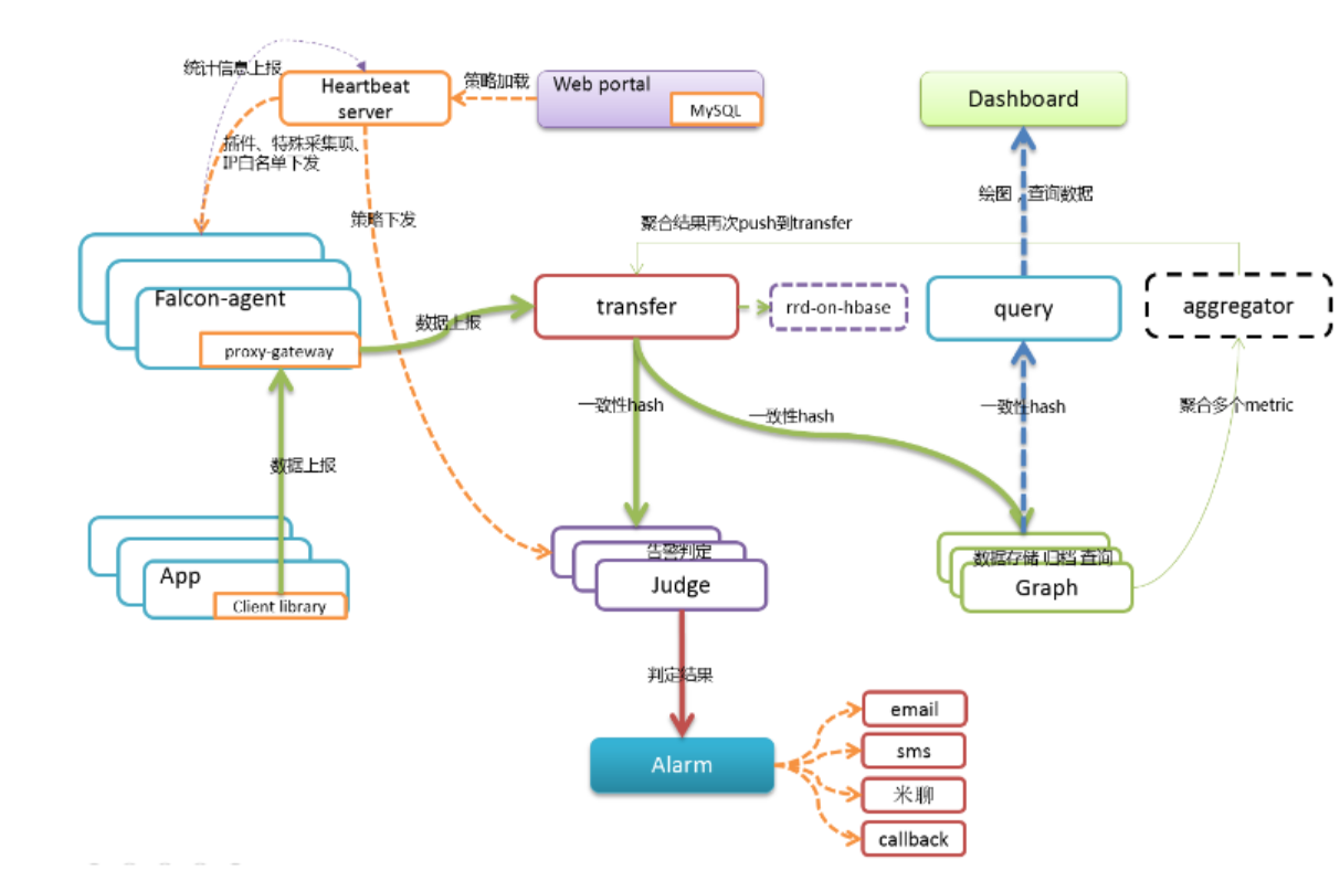
二、架构设计图
下图为当年open-falcon的架构设计图,不过拿到现在来看,依然也是值得各位架构师值得借鉴与学习的。

三、部署规划
下图为当年官网上给出来的部署规划明细,这里就可以看到open-falcon监控平台使用到的所有工作组件:

当时除了使用上图中虚拟机的方式部署外,还可以使用docker容器的方式进行部署,我尝试访问了下边小米团队在github上的代码库,目前仍是可以正常访问的,不过,其最后一次更新的时间已经是9年前的事情了。
感兴趣的小伙伴,可以根据github上的指引尝试测试:
https://github.com/frostynova/open-falcon-docker

现如今,其官网好貌似停掉了,目前也只能是借助一些其他第三方的平台来测试学习下。
最后修改时间:2024-07-10 10:39:09
「喜欢这篇文章,您的关注和赞赏是给作者最好的鼓励」
关注作者
【版权声明】本文为墨天轮用户原创内容,转载时必须标注文章的来源(墨天轮),文章链接,文章作者等基本信息,否则作者和墨天轮有权追究责任。如果您发现墨天轮中有涉嫌抄袭或者侵权的内容,欢迎发送邮件至:contact@modb.pro进行举报,并提供相关证据,一经查实,墨天轮将立刻删除相关内容。




