主题:Yarn on K8S 的弹性介绍
背景介绍
演进思路
总结和展望
直播回放:扫描文章底部二维码加入钉群观看回放
为什么要使用 Yarn on K8S
作为在离线混部方案
充分利用在离线计算资源
不同集群计算资源共享,缓解“潮汐现象”
推进云原生方案快速落地
阶段1:简单部署

局限性:
NMPod 挂载固定盘
NM 资源固定
规则固定
人工维护成本高
阶段2:节点资源感知

NM 支持弹性资源
主动驱逐 Container
RM 调度优化
节点资源感知-- 扩容

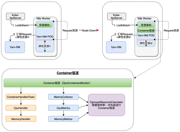
NM 通过 list&watch 机制,获取节点可用资源,并且汇报 RM,从而实现动态扩缩容以及资源超发
节点资源感知-缩容

NM 通过 list&watch 机制,获取节点可用资源,需要缩容的话,如果当前使用量超过可分配量,按照策略触发 container 驱逐
阶段3:存算分离

Spark native on k8s:k8s 调度 spark driver 和 executor pod,使用 RSS 支持存算分离
Yarn on k8s NM 存算分离:支持 Tez on RSS
阶段4:灵活的集群弹性伸缩

支持弹性伸缩:动态感知集群负载
总结
打通 K8S 节点感知和 yarn 资源动态上报,以解决节点资源使用冲突,平衡集群内的节点资源使用
提供 RSS 存算分离服务解决 K8S 调度节点本地盘依赖问题,更好的支持计算引擎层 native云原生
通过单独的 auto scaler 服务,提供集群资源横向动态扩缩容,灵活的分时错峰调度能力
展望
在 K8S 的基础上提供更完善的调度策略,如多级队列
使用 Node label 机制为不同级别的在线任务提供资源和集群扩缩容服务
改进 Yarn RM 在扩缩容场景下遇到的调度性能稳定性问题
对应产品介绍,可以直接点击文章下方阅读原文观看视频,也可以扫描文章底部钉钉群二维码,进群观看直播回放哦!
END
阿里巴巴开源大数据技术团队成立交流社区,定期推送精彩案例,技术专家直播,问答区技术同学在线提问答疑,只为营造纯粹的技术交流氛围,欢迎钉钉扫码加入!

👇戳阅读原文,快速回看直播视频~




