
👆 立即咨询 TiDB 企业版 👆

在数字化转型的浪潮中,企业面临着数据量爆炸式增长和业务需求日益复杂的双重挑战。网易游戏和知乎 PB 级别的数据均在 TiDB 的支持下实现高效处理。TiDB 不仅提升了数据处理效率,还为企业带来了成本效益和技术优势。
本篇合集将分享网易游戏和知乎的 TiDB 应用实践,了解企业如何运用 TiDB 实现数据库架构的革新,优化业务流程,提升用户体验,并在激烈的市场竞争中稳健前行。
网易游戏 x TiDB
数据规模超 1PB !揭秘
网易游戏规模化 TiDB SaaS 服务建设
数据库现状
TiDB 为网易游戏及其周边服务提供一站式数据库管控服务:
平台服务层:DMS 负责数据维护和治理,DTS 负责数据库之间的数据迁移,比如 MySQL 到 TiDB 之间的迁移以及到 kafka 迁移等。DaaS,主要负责服务管理,包括调度和备份。
数据库服务层面:提供了包括 MongoDB、Redis、MySQL、TiDB 等在内的多种 数据库 SaaS 服务。根据最新的统计数据,TiDB 集群的数量已超过 100 套,TiDB 的数据总规模超过了 1PB,在网易游戏中的应用中已经达到了相当的规模和深度。
TiDB 在网易游戏使用场景
TiDB 在网易游戏的应用场景非常广泛和复杂。包括基础架构服务、云存储、内部管理和质量治理等 OLTP 场景;以及上游是 MySQL,下游 TiDB 作为读扩展的业务场景;重 OLAP 场景下的业务,比如使用 TiSpark 直接请求 PD 进行报表统计计算;利用 TiDB 的横向扩展能力, 进行数据归档。
TiDB SaaS 平台服务介绍
套餐定制
我们为多样化业务场景提供定制化服务套餐,包括针对高并发 OLTP 场景的高性能套餐、满足大型业务数据归档需求的高存储套餐、适用于常规业务的普通套餐和支持测试环境的测试套餐。通过 LXC 虚拟化技术和资源隔离措施,确保了不同实例间的独立性。平台支持套餐升级,动态扩容资源以适应业务增长。

备份
快照备份:TiDB SaaS 平台提供关键的快照服务,支持 OLTP 场景下快速数据备份与恢复,操作简便且不影响业务运行。
BR 备份:提供灵活、简单的备份操作,支持库表级备份,无需预留数据盘空间,且恢复过程灵活,适应不同规模的 TiKV 节点。
恢复过程:根据快照备份和 BR 备份的不同,采取相应的恢复方法,确保数据完整性和快速恢复至 TiDB 集群。
DTS
MySQL 与 TiDB 数据流向的闭环:TiDB SaaS 平台通过 DTS 服务支持 MySQL 与 TiDB 之间的数据同步,允许指定库表同步及反向同步,确保数据迁移的完整性。
异构数据的同步:利用 TiCDC 服务,提供全量或增量数据同步至 Kafka 及其他非关系型数据库的能力,满足多样化的数据同步需求。
定制化监控调度服务
在我们使用的初期,在实际业务的应用中也遇到了很多问题,针对这些情况,我们打造了定制化的监控调度服务。

高并发请求运维实践
在应对高并发场景中,我们积累了丰富的运维经验。以网易的一个项目为例,实际 QPS 达到 36 万,远超初期预估的 10 万并发量,且面临巨大的 I/O 需求和数据清理挑战。为此,我们在设计阶段就从数据库和业务层面进行了优化,以应对这些挑战。
为解决这些问题,我们采取了以下措施:
升级 TiDB:从 5.1 版本升级到 6.1.7,提高了 GC 效率,减少了空间占用并节约了成本。
滚动升级策略:面对大规模集群,采用滚动升级和快照备份,确保升级可迅速回滚,解决大 Region 问题,保证数据备份和升级流程。
解决 Raft 性能抖动:关闭 6.1 版本的 raft engine,回到 rocksdb 默认写入方式,以减少性能抖动。
点击此处丨阅读原文
知乎 x TiDB
知乎 PB 级别 TiDB 数据库在线迁移实践
在线机房 prepare 阶段
一般在线机房迁移都是同城,且机房距离在 150 km,需要具备条件:
专线要求
数据中心距离在 150 km 以内,通常位于同一个城市或两个相邻城市;
数据中心间的网络至少采用2条光纤专线连接,并且要求延迟 3 ms 左右,并且长期稳定运行;
双专线且带宽大于 200 Gbps。
资源要求
物理机:比之前的配置要好,尤其当前的高密机型,考虑好硬盘 pv、cpu、内存资源规划;
K8s :版本选择,以及环境搭建完毕,到达可用程度,并且可以绑定物理机 nodes 资源;
Operator:TiDB-operator 尽量选择高版本,做好调研和测试验证,到达可用状态
在线 TiDB 集群迁移切换方案

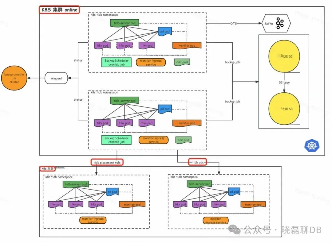
整体的迁移架构如上图所示,可以看到:
双 K8s 集群结构:上方 K8s 集群 online 代表老机房的 TiDB 集群,下方为新建立的 K8s 集群,两者均部署 TiDB 集群。
双同步链路:中间两个红框表示两种同步方式,一是利用 TiDB 的 placement-rule 进行数据副本投放,二是通过 TiCDC 同步不同版本的上下游 TiDB 集群。
跨云跨 k8s 的 TiDB placement-rule
副本投放迁移(60% tidb 集群都由此方案迁移)
迁移架构说明:

Placement Rules 是 PD 4.0 版本引入的副本规则系统,允许用户精确控制数据副本的分布和行为。优点包括自动根据规则在不同 Kubernetes 集群中投放 TiKV 数据,对业务透明,保持写入和读取性能。缺点是不能跨版本使用,且新机房产生 leader 可能导致读写延迟增加,但对多数业务可控。
多云同构集群迁移操作步骤:
在 online2 创建同版本 TiDB 集群
创建同配置同数量的 TiKV 节点 + 配置 placement-rule
调优 region 的创建速度
config set schedule 来加速调度
均衡 region leader 到新机房集群(follower->voter)
多云多活状态,缩容老机房所有 TiKV,delete store,对于“顽固 region ”进行 delete region
切 PD leader 到新机房
业务切读写到新机房
缩容老机房 TiDB Server
老机房缩容所有 pd 节点
老机房 delete pvc
回收物理机资源(delete nodes ,关机回收)
TiCDC 链接的主备集群
( 30% TiDB 集群由此方案迁移)
基于 TiCDC 的迁移先通过 BR 恢复老集群全量数据,再同步增量数据。优点包括独立集群支持版本升级,增加数据库隔离性和稳定性,且迁移可随时回滚。缺点是 TiCDC 可能存在高延迟和同步能力限制,BR 备份/恢复耗时长,且长 gc-life-time 设置可能影响 TiDB 读性能。
TiCDC 迁移操作步骤:
在 online2 创建新 TiDB 集群
调整老集群的 gc_life_time ,比如设定为 3 天(72h,按需调整)
使用 BR 工具备份老集群 databases 数据到 S3
使用 BR 将 S3 的 TiDB 备份恢复到 online2 新集群
创建老集群到新集群的 CDC 任务
同步验证
数据验证没问题
业务方读流量灰度 100% 到新集群就可以切写
停写后,需要观察下同步链路,确认没有数据同步,然后停止老机房到新机房的 TiCDC 同步链路
业务切到下游新集群完成 TiDB 切换
观察一周后,下线 TiCDC 反向同步链路以及删除老集群
回滚方案
点击此处丨阅读原文
👇 立即咨询 TiDB 企业版 👇





