作者:ShunWah
在运维管理领域,我拥有多年深厚的专业积累,兼具坚实的理论基础与广泛的实践经验。我始终站在技术前沿,致力于推动运维自动化,不懈追求运维效率的最大化。
我精通运维自动化流程,对于OceanBase、MySQL等多种数据库的部署与运维,具备从初始部署到后期维护的全链条管理能力。凭借OceanBase的OBCA和OBCP认证、OpenGauss社区认证结业证书,以及崖山DBCA、亚信AntDBCA、翰高HDCA、GBase 8a | 8c | 8s、Galaxybase GBCA、Neo4j Graph Data Science Certification、NebulaGraph NGCI等多项权威认证,我不仅展现了自己的专业技能,也彰显了对技术的深厚热情与执着追求。
在OceanBase & 墨天轮的技术征文大赛中,我凭借卓越的技术实力和独特的见解,多次荣获一、二、三等奖。同时,在OpenGauss第五届、第六届、第七届技术征文大赛,TiDB社区第三届专栏征文大赛,金仓数据库有奖征文活动,以及首批YashanDB「产品体验官」尝鲜征文等活动中,我也屡获殊荣。此外,我还活跃于墨天轮、CSDN等技术平台,经常发布原创技术文章,并多次被首页推荐,积极与业界同仁分享我的运维经验和独到见解。

前言
在数字化浪潮席卷全球的今天,数据库作为信息时代的基石,其性能和稳定性对于企业的发展至关重要。而在这一波澜壮阔的数据海洋中,云数据库以其高效、灵活、可扩展的特性,成为了众多企业和开发者心中的理想之选。OceanBase 推出了OB Cloud云数据库的全年365天试用版,这一消息无疑为广大的开发者们带来了一场及时雨。作为一名对数据库技术充满热情的开发者,我毫不犹豫地申请了这次试用,并有了以下深刻的使用感受和实践经验。今天,让我们一同走进 OB Cloud 云数据库的世界,探索其背后的奥秘与无限可能。
试用环境说明
共享实例(免费):免费 365 天,1 核 CPU,4GiB 内存,10GiB 数据存储,适用于 OceanBase 的学习或探索等场景。
事务型: (MySQL 模式)
云服务商: 华为云
一、初次接触,便捷申请
申请 OB Cloud 云数据库的全年试用版过程非常便捷。只需访问 OceanBase 的官方网站,在 OceanBase 官网上注册/登录账号,点击免费试用链接,填写简单的申请相关信息,并选择所需的配置,即可轻松申请,自助开通 OB Cloud 云数据库的试用实例。申请成功后,我便在控制台中看到了为我分配的云数据库实例。这个过程简单明了,无需繁琐的审核流程,OceanBase 提供了详尽的开通指南和快速上手教程,让我在短时间内就成功搭建起了自己的数据库环境。OceanBase 的服务效率好感 +1。
1、进入 OB Cloud 云数据库官方页面
https://www.oceanbase.com/product/cloud

2、点击免费试用

3、进入 OB Cloud 云数据库 365天免费试用页面

4、选择个人用户试用-立即试用

5、登录或注册OceanBase官网账号

6、填写表单-免费试用申请

7、提交成功

8、创建实例

8.1 实例类型:
共享实例(免费)免费 365 天,1 核 CPU,4GiB 内存,10GiB 数据存储,适用于 OceanBase 的学习或探索等场景。
事务型 (MySQL 模式)
适用在线事务场景,高度兼容MySOL 协议与语法
兼容 MySQL 5.7/8.0 的绝大部分功能和语法
配备处理复杂 SQL 的企业级优化器
支持行列混存,支持 HTAP 混合负载
8.2 选择云服务商 - 华为云 或 阿里云

8.3 实例配置
计算规格:1C4G
存储规格:10 GiB 免费存储
版本:最新版本

8.4 同意云服务协议 - 创建

8.5 等待创建中

8.6 资源创建成功

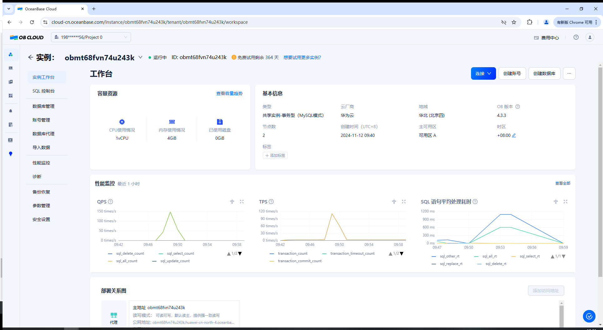
9、查看实例创建情况

自动创建实例中,此过程大概需要 5 ~ 10 分钟,在此等待期间,推荐你查看下列内容:

创建成功还会收到短信提醒

二、快速上手,实操体验
获得云数据库实例后,我迫不及待地开始了上手操作。我选择了一个共享实例进行初步的探索。

在试用过程中,我深刻感受到了OB Cloud云数据库的强大功能和卓越性能。首先,它提供了多种类型的实例试用,包括共享实例、事务型实例以及分析型实例等,这些实例类型能够满足不同场景下的需求。我选择了共享实例进行试用,发现其性能稳定、响应迅速,完全能够满足我日常的开发和测试需求。
1、点击实例名称

2、进入实例控制台

3、创建数据库账号

3.1 普通账号名称:obtest 密码: 随机生成

3.2 超级账号:admin 密码: 随机生成

4、登录SQL控制台

5、连接实例数据库

在连接数据库的过程中,我发现OB Cloud云数据库对Oracle和MySQL的高度兼容性让我省去了很多麻烦。我使用UI页面客户端工具成功连接到了数据库,并执行了一些基本的SQL查询操作。这些操作响应迅速,查询结果准确无误,让我对OB Cloud云数据库的性能有了初步的认识。
三、复杂 SQL 处理查询实践,深度探索
值得一提的是,OB Cloud云数据库还支持复杂SQL处理,显著提升了查询效率。这对于我这样的开发者来说,无疑是一个巨大的福音。在试用过程中,我体验了OB Cloud的并行执行引擎和分布式事务处理机制,发现其在面对复杂的SQL查询时,执行效率相较于传统数据库有了显著的提升。
1、测试前导入数据

1.1 导入样本数据

1.2 导入成功

2、单表查询测试场景
在实操过程中,我编写了一些代码来更深入地探索OB Cloud云数据库的功能。以下是一个简单的示例:
2.1 选择共享实例
在实例列表页选择您的共享实例,单击进入实例工作台页面。

2.2 选择数据库
单击打开SQL 控制台 ,使用数据库账号登录 SQL 控制台,选择您的数据库 tutorialdb。

2.3 将下述 SQL 填入 SQL 窗口中。
select
l_returnflag,
l_linestatus,
sum(l_quantity) as sum_qty,
sum(l_extendedprice) as sum_base_price,
sum(l_extendedprice * (1 - l_discount)) as sum_disc_price,
sum(l_extendedprice * (1 - l_discount) * (1 + l_tax)) as sum_charge,
avg(l_quantity) as avg_qty,
avg(l_extendedprice) as avg_price,
avg(l_discount) as avg_disc,
count(*) as count_order
from
lineitem
where
l_shipdate <= date '1998-12-01' - interval '90' day
group by
l_returnflag,
l_linestatus
order by
l_returnflag,
l_linestatus;

2.4 执行 SQL
并对表lineitem中的数据进行查询并记录执行时间。


SQL 执行能力分析
执行时间约为 302.65ms,执行速度是同等规格的 MySQL 实例的 3-5 倍。 OceanBase 基于分布式架构,在保障高性能的交易处理同时,能够完成实时分析、跑批等分析场景,在不影响 OLTP 能力的情况下,并最大程度降低数据冗余,帮企业大幅降低总成本。
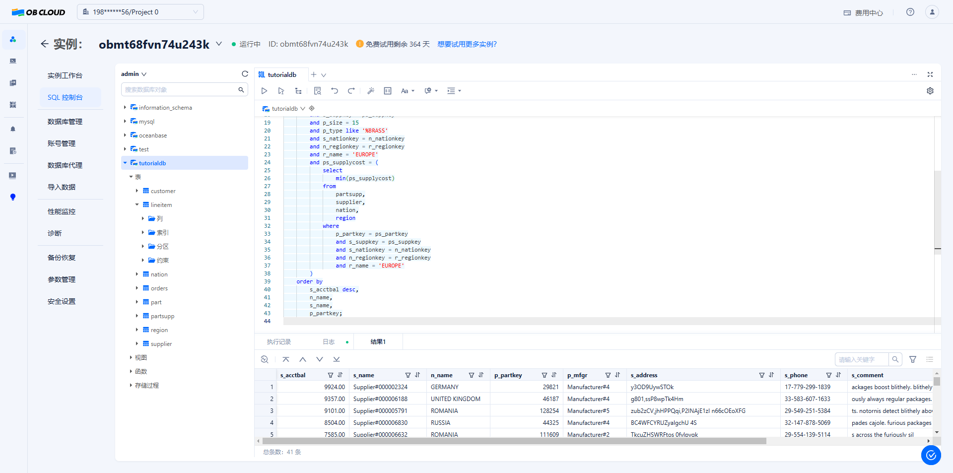
3、多表查询测试场景
3.1 对表 part、supplier、partsupp、nation、region 进行聚合查询。
select
s_acctbal,
s_name,
n_name,
p_partkey,
p_mfgr,
s_address,
s_phone,
s_comment
from
part,
supplier,
partsupp,
nation,
region
where
p_partkey = ps_partkey
and s_suppkey = ps_suppkey
and p_size = 15
and p_type like '%BRASS'
and s_nationkey = n_nationkey
and n_regionkey = r_regionkey
and r_name = 'EUROPE'
and ps_supplycost = (
select
min(ps_supplycost)
from
partsupp,
supplier,
nation,
region
where
p_partkey = ps_partkey
and s_suppkey = ps_suppkey
and s_nationkey = n_nationkey
and n_regionkey = r_regionkey
and r_name = 'EUROPE'
)
order by
s_acctbal desc,
n_name,
s_name,
p_partkey;


3.2 执行如下命令,开启 8 个并行执行,加快运算,并记录计算时间。
select /*+ parallel(8) */
s_acctbal,
s_name,
n_name,
p_partkey,
p_mfgr,
s_address,
s_phone,
s_comment
from
part,
supplier,
partsupp,
nation,
region
where
p_partkey = ps_partkey
and s_suppkey = ps_suppkey
and p_size = 15
and p_type like '%BRASS'
and s_nationkey = n_nationkey
and n_regionkey = r_regionkey
and r_name = 'EUROPE'
and ps_supplycost = (
select
min(ps_supplycost)
from
partsupp,
supplier,
nation,
region
where
p_partkey = ps_partkey
and s_suppkey = ps_suppkey
and s_nationkey = n_nationkey
and n_regionkey = r_regionkey
and r_name = 'EUROPE'
)
order by
s_acctbal desc,
n_name,
s_name,
p_partkey;

3.3 执行 SQL,并对表lineitem中的数据进行查询并记录执行时间。

SQL 执行能力分析
当不开启并行执行时,执行时间约为 662.52ms,开启 8 个并行执行后,执行时间为 330.18ms,执行时间更短。 OceanBase 基于分布式架构,在保障高性能的交易处理同时,能够完成实时分析、跑批等分析场景,在不影响 OLTP 能力的情况下,并最大程度降低数据冗余,帮企业大幅降低总成本。

通过单表查询场景和多表场景查询,复杂 SQL 处理,显著提升查询效率,并得到了预期的结果。这个过程让我对OB Cloud云数据库的基本操作有了更深入的了解。
此外,OB Cloud云数据库的降本效果也非常明显。它独创的两级压缩技术,能够节省70-90%的存储成本,这对于企业来说,无疑是一个巨大的诱惑。在试用过程中,我也深刻感受到了这一技术的优势,我的存储空间得到了有效的利用,存储成本也大大降低。
四、总结与展望
经过试用和实践,我对OB Cloud云数据库有了深刻的认识和感受。它不仅具有卓越的性能和稳定性,还提供了丰富的高级特性和便捷的申请流程。这些特性让我能够轻松地完成各种数据库操作,并享受到了云数据库带来的便利和优势。
总的来说,OB Cloud云数据库的全年365天试用版为我提供了一个难得的学习和实践体验机会。它的性能稳定、兼容性强、技术支持专业、学习资源丰富、降本效果显著等特点,让我对它充满了信心和期待。我相信,在未来的日子里,OB Cloud云数据库将会成为越来越多开发者和企业用户的首选数据库产品。
如果你也对OB Cloud云数据库感兴趣,不妨申请上手试用一下,相信你也会像我一样,对它爱不释手。OB Cloud云数据库的试用申请链接如下:https://www.oceanbase.com/free-trial,感兴趣的小伙伴赶快行动起来吧!




