
1. 背景介绍
云上客户经常出现误删表、删库等操作。针对这类问题,业界普遍提供库表级恢复方案。首先,在后台将选中时间点的全量数据和增量数据恢复至一个临时实例,然后,自动导出用户需要恢复的表,再将这些表恢复至原实例,以此降低对原实例的影响。
然而,为了确保数据完整性,这一过程通常涉及整个实例的完整恢复,较长的恢复时间导致客户对该方案不甚满意。尤其是当恢复的表数据量远小于整个实例时,如恢复2T实例中仅12M的表,却需先完成整个2T实例的PITR(Point-in-Time Recovery,时间点恢复),再进行表数据的导入导出,不仅效率低下,而且合理性存疑。
针对以上问题,TaurusDB结合自身架构特点,通过优化表级恢复流程,推出表级极速恢复方案,做到恢复时间仅和待恢复表数据量有关,而非整个实例的规模,从而大幅降低RTO,提升服务可用性。
2. 原理介绍
2.1多区间分段下载
TaurusDB存储的最小管理单元被定义为64MB的plog。在plog上,页面数据以16KB的粒度离散存储。为了实现细粒度的数据恢复,需要基于华为云对象存储服务(OBS)所提供的多RANGE下载能力。

图1 多RANGE仅下载示例
如图1所示,我们将分散在多个plog上的表数据下载下来,再合并成一个新plog,并在log directory中完成位置更新。
2.2 表空间存储映射
TaurusDB在存储侧的管理单元被称为slice,在计算侧由SliceManager模块管理从[tablespace id, pageno]到slice的映射关系,每个slice在逻辑上被分配10G存储空间。
如图2所示,对于tablespace id为8的表,我们仅需要恢复slice1和slice3。

图2 表与slice的映射关系
这组关系会被持久化到文件中,用于重启后的继续查询。当然,备份模块也需要在恢复时更新相关的slice信息,以确保恢复后表映射到新创建的slice上。
2.3 表空间变化记录跟踪
通过上面介绍,我们知道可以根据需要恢复的表tablespace
id,识别出需要恢复哪些slice中的对应的plog中的表数据,但实际上客户在使用表级恢复时,通常提供的是表名信息,因此需要了解表名与表tablespace id之间的映射关系。这组映射关系可以通过INNODB_TABLESPACES 表实时查询,但drop,create,rename等DDL操作会更改表的tablespace id,因此,在实际操作中需要注意这一点。

图3 表tablespace id变化过程
如图3所示,当系统恢复到T2时刻,表A的tablespace id就是12,而T3时刻及之后所识别到drop语句,会直接返回错误,因为当前的时间段及之后无该表存在。
TaurusDB在增加备份过程中,通过额外记录涉及表的tablespace id变更的信息,在做库表级时间点极速恢复时,系统会利用这些记录信息,结合全量备份的表空间信息,得到恢复时间点时刻表名对应的tablespace id。
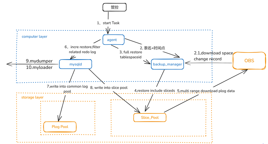
3. 整体流程解析
表级恢复业务整体流程,如图4所示:

图4 表级恢复业务整体流程
管控Agent下发待恢复表名+时间点,获取到恢复表tablespace id;
全量恢复会根据表tablespace id获取要恢复的slice列表,下发恢复任务到存储侧,恢复指定plog;
启动MysqlD,InnoDB层根据表tablespace id,不在列表的显示为DB_CANNOT_OPEN_FILE,回放增量日志时,跳过非恢复表日志;
利用mydumper和myloader导出导入表。
4. 应用
以某公有云上的某用户使用的2T实例恢复为例,对一张大小为12M的表进行测试,优化前后整体耗时对比,如图5所示:

图5 表级恢复优化前后耗时对比
从图中数据对比可以看出,优化后恢复的数据量从TB降低到MB,整体恢复时间仅为优化前所需时间的21%。
此外,创建实例阶段,通过并行化处理各个子步骤,降低了所需时间。在表导入导出阶段,针对开源mydumper和myloader工具,通过调整相应的策略,显著提升了数据恢复性能,详见https://bbs.huaweicloud.com/blogs/433475。
5. 总结
TaurusDB凭借库表时间点极速恢复特性,大幅减少了恢复所需的数据量。经过多组实验对比,对于大实例下仅需恢复几张表数据的情况,有显著优化效果。尤其针对游戏业务等需要频繁回档的场景,将大幅度缩短因数据恢复导致的停服时间。后续我们将逐步在公有云上开放此特性,以惠及更多用户。

END
华为云数据库 新用户特惠
Flexus云数据库RDS 3个月30元
TaurusDB 标准版 3个月261元
扫码抢购

活动时间:2024/12/1-2025/1/15
戳“阅读原文”,了解更多



