随着人工智能和自然语言处理技术的发展,基于检索增强生成(RAG)的知识问答系统因其能够结合现有数据和模型能力,提供准确且有针对性的回答而受到广泛关注。Spring Boot 作为流行的 Java 开发框架,提供了快速构建和部署应用程序的能力,openGauss的向量数据库Datavec可以高效存储检索已知的语料库,以此构建一个高效的 RAG 知识问答系统,以满足企业在知识管理、客户服务等场景下快速、准确获取知识的需求,提升业务效率和用户体验。
本文将介绍如何在 Spring Boot 框架中集成 openGauss DataVec 向量数据库,实现数据的向量化存储与高效检索,构造Prompt并调用 Ollama 服务提供的 embedding 和 chat 服务,为 RAG(检索增强生成)提供助力。
要求
安装java1.8及以上版本 Spring Boot 3.X及以上版本 Ollama服务安装部署 部署参考 openGauss数据库安装部署 容器镜像安装
添加Maven依赖
在pom.xml中添加openGauss jdbc和ollama sdk依赖
<dependency><groupId>org.opengauss</groupId><artifactId>opengauss-jdbc</artifactId><version>6.0.1</version></dependency><dependency><groupId>org.springframework.ai</groupId><artifactId>spring-ai-ollama-spring-boot-starter</artifactId><version>1.0.0-M5</version></dependency>
配置yml文件
在application.properities文件中配置相应的数据信息
// Spring Boot服务相关配置server.port=8088spring.application.name=your_project_name// openGauss向量数据库相关配置spring.datasource.url=jdbc:opengauss://localhost:port/database_namespring.datasource.username=usernamespring.datasource.password=passwordspring.datasource.driver-class-name=org.opengauss.Driver// ollama embedding服务相关配置ollama.model=nomic-embed-text:latest // 你选择的embedding模型ollama.modelDim=768 // 向量化后数据的维度ollama.embeddingURL=ip:port // ollama服务运行的服务器ip和port// ollama chat服务相关配置spring.ai.ollama.base-url=ip:port // ollama服务运行的服务器ip和portspring.ai.ollama.chat.model=qwen2.5:3b //你选择的推理大模型

向量数据库配置和操作类
向量数据库的配置类,获取服务地址、用户名、密码等,并建立连接
@Configurationpublic class opgsConfig {@Value("${spring.datasource.url}")private String url;@Value("${spring.datasource.username}")private String username;@Value("${spring.datasource.password}")private String password;@Value("${spring.datasource.driver-class-name}")private String driver;public Connection getConnection() {// 连接数据库}}
向量数据库的操作类,与数据库交互,完成增删改查,表、向量索引的创建等 示例参考
@Repositorypublic class Repository {private Connection conn;public void CreateTable(int dim){...}public void CreateIndex(){...}public void InsertDataSingle(int id, String content, String vector){...}public String findNearestVectors(int efsearch, String vector, int topK){...}...}
Service层
调用Ollama服务将Controller层传递过来的原始数据embedding,并调用操作类中封装的API实现数据访问
@Servicepublic class Service {private final Repository repository;@Value("${ollama.modelDim}")private int vectorDim;@Value("${ollama.embeddingURL}")private String embeddingURL;@Value("${ollama.model}")private String ollamaModel;// 调取Ollama服务embeddingpublic float[] getEmbedding(String message){OllamaApi ollamaApi = new OllamaApi(embeddingURL);OllamaOptions options = OllamaOptions.builder().withModel(ollamaModel).build();OllamaEmbeddingModel embeddingModel = new OllamaEmbeddingModel(ollamaApi, options);EmbeddingResponse embeddingResponse = embeddingModel.call(new EmbeddingRequest(List.of(message), options));return embeddingResponse.getResult().getOutput();}// 调取Repository类与向量数据库交互的APIpublic void CreateTxtTable(){repository.CreateTable(vectorDim);}public void InsertTuples(int id, String message){float[] res = getEmbedding(message);repository.InsertDataSingle(id, message, Arrays.toString(res));}public void IndexTxt(){repository.CreateIndex();}public String QueryContent(int efsearch, String query, int topK){float[] res = getEmbedding(query);return repository.findNearestVectors(efsearch, Arrays.toString(res), int topK);}public String BuildRagPrompt(String query, List<String> relatedContents, int maxLength){List<String> seletedTexts = new ArrayList<>();int totalLen = 0;for (String content : relatedContents) {if (totalLen + content.length() < maxLength) {seletedTexts.add(content);} else {break;}}return String.format("根据以下信息用中文简洁回答:\n%s\n问题:%s\n答案:",String.join("\n", seletedTexts),query);}...}
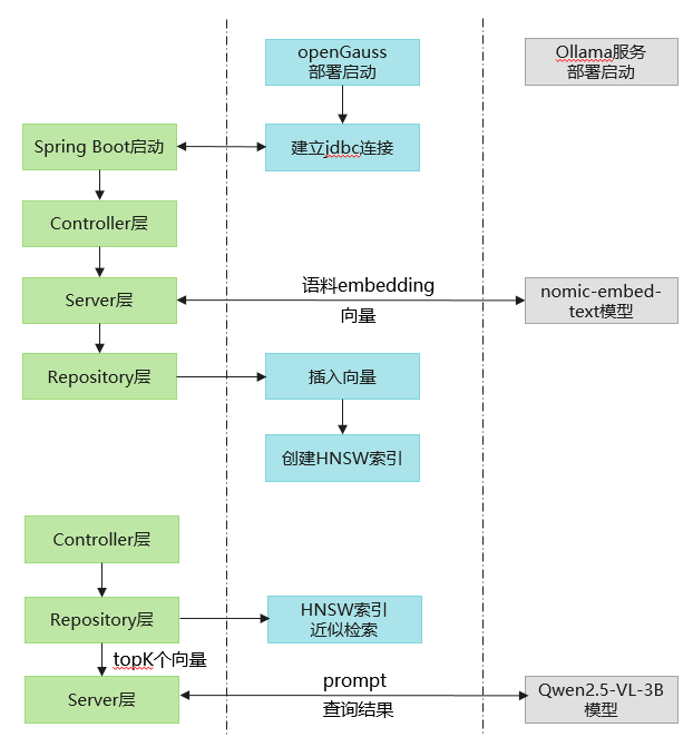
getEmbedding调用ollama的embedding服务(nomic-embed-text:latest模型)将message向量化。 CreateTxtTable、InsertTuples、IndexTxt分别表示在向量数据库中创表、插入数据和构建HNSW向量索引。 QueryContent先将查询query向量化,再根据传入的efsearch查询参数在向量数据库中查询topK个距离最近向量对应的原始内容。 BuildRagPrompt根据查询query和语料库得到topK个最相近的内容构造大模型的输入prompt,这里限制prompt最长为maxLength。
Controller层
@RestControllerpublic class Controller {@Autowiredprivate Service service;private final ChatModel chatModel;public Controller(ChatModel chatModel){this.chatModel = chatModel;}@GetMapping("/index")public String IndexDoc(){service.CreateTxtTable();service.InsertTuples(0, "大规模预训练语言模型 高效并行训练 支持多种NLP任务");service.InsertTuples(1, "多模态融合模型 结合文本、图像和音频输入 提供全面的数据理解能力");service.InsertTuples(2, "分布式深度学习框架 易于扩展 支持大规模数据处理");service.InsertTuples(3, "视频理解与生成模型 先进的时间序列分析技术 适用于监控和娱乐");service.InsertTuples(4, "超高分辨率图像生成模型 GAN架构 强大的细节捕捉能力");service.IndexTxt();return "embedding and index succeed!"}@GetMapping(value = "/chat", produces = "text/plain;charset=UTF-8")public String queryVector(@RequestParam(value = "message", defaultValue = "简单介绍一下openGauss") String query){// String query = "适合高效并行训练的大语言模型有哪些";int topK = 2;int maxPromptLen = 100;List<String> res = service.QueryContent(2, query, topK);String generatePrompt = service.BuildRagPrompt(query, res, maxPromptLen);System.out.println("prompt:");System.out.println(generatePrompt);Flux<ChatResponse> stream = chatModel.stream(new Prompt(generatePrompt));return stream.map(resp -> resp.getResult().getOutput().getText());}}
IndexDoc表示将导入的语料库向量化,存储在openGauss向量数据库中,并构建HNSW索引。 queryVector提取请求信息中的message作为query,若请求中没有message信息,默认query为"简单介绍一下openGauss"。此函数中调用QueryContent在openGauss向量数据库检索topK个最相关的内容,调用BuildRagPrompt构造prompt,最后调用ollama服务提供的Qwen2.5-VL-3B-Instruct模型完成推理,在前端页面流式输出结果。
结果展示
网页中输入localhost:8088/index完成文本的embedding和索引创建
页面会返回如下结果,用户可根据结果自定义前端页面
embedding and index succeed!
网页中输入localhost:8088/chat?message=适合高效并行训练的大语言模型有哪些 页面流式输出回答结果

总结
本文依托 Spring Boot 框架的开发优势,深度集成 openGauss DataVec 向量数据库,通过数据向量化处理技术,实现数据的结构化存储与毫秒级检索能力;针对 RAG 系统中语言模型的输入优化需求,构建适配业务场景的提示词模板,并调用 Ollama 服务提供的 embedding 和 chat 服务,前者完成文本特征提取与向量转换,后者基于大语言模型实现对话生成。通过上述技术的协同应用,实现数据检索与语言生成的有机结合,为 RAG 系统提供完整的技术解决方案,有效提升知识问答的准确性与响应效率。




