
AI 如何思考?揭秘大语言模型推理机制
原文地址:https://www.anthropic.com/research/tracing-thoughts-language-model这篇来自 Anthropic 的研究文章,介绍了研究人员怎样「透视」大语言模型 Claude 的内部思维过程。研究团队受神经科学启发,开发了一种「AI 显微镜」,用于识别模型内部的活动模式和信息流动。他们基于此研究发表了两篇论文,一篇关于将模型内部可解释概念链接成计算「电路」,另一篇题为「大语言模型的生物学」。他们发现:- Claude 在不同语言中共享核心特征,这表明存在一种概念上的普遍性,模型在一种语言中学到的知识可以应用到另一种语言中。
- Claude 创作押韵诗歌时会提前规划,而非逐字写作后再寻找押韵词。
- Claude 处理潜在危险请求时,存在一种内部冲突:被诱导回答有害问题时,模型使回答语法连贯的倾向会与安全防护机制相冲突。
这类可解释性研究对理解 AI 系统、确保其可靠性和透明度至关重要,有助于构建值得信任的 AI。通过这项研究,我们得以一窥大语言模型的「思考」过程,更好地理解 AI 如何生成回答、如何规划、如何跨语言思考。尽管目前的方法还只能捕捉模型计算的一小部分,且分析过程需要大量人力投入,但这些初步发现已为我们打开了理解 AI 内部运作机制的重要窗口。「有没有可能,我确实只想要更快的马?」
原文地址:https://rakhim.exotext.com/but-what-if-i-really-want-a-faster-horseIf I‘d asked people what they wanted, they would have said faster horses.
这句名言出自使汽车走进百姓生活的亨利·福特。它告诉我们,人们往往只能想象现有事物的改进(更快的马),而不是全新的解决方案(汽车);真正的创新要看到用户潜在的根本需求,而不仅是他们表面想要的东西。
《有没有可能,我确实只想要更快的马?》这篇文章,在这句名言的基础上进行了一些辩驳性的思考。作者认为,虽然这句话常被用来鼓励颠覆性创新,但有时用户确实只想要「更快的马」:对他们已经了解的产品进行改进,而非彻底重塑。文章以 Netflix、Spotify 等平台为例,指出它们从最初的简单改进(更快的马)发展到完全背离初衷:优先考虑参与性,而非许多用户真正想要的一致性和可靠性。例如,2012 年的 Netflix 是一个简单实用的影视库,现在却充满了不断变化的算法馈送。这些平台纷纷趋同、向 TikTok 模式靠拢,却在无形中失去了原有的价值和用户控制权。就作者而言,他还是怀念那些真正满足用户基本需求的产品改进(更快的马)。Google 推出新模型:Gemini 2.5 Flash
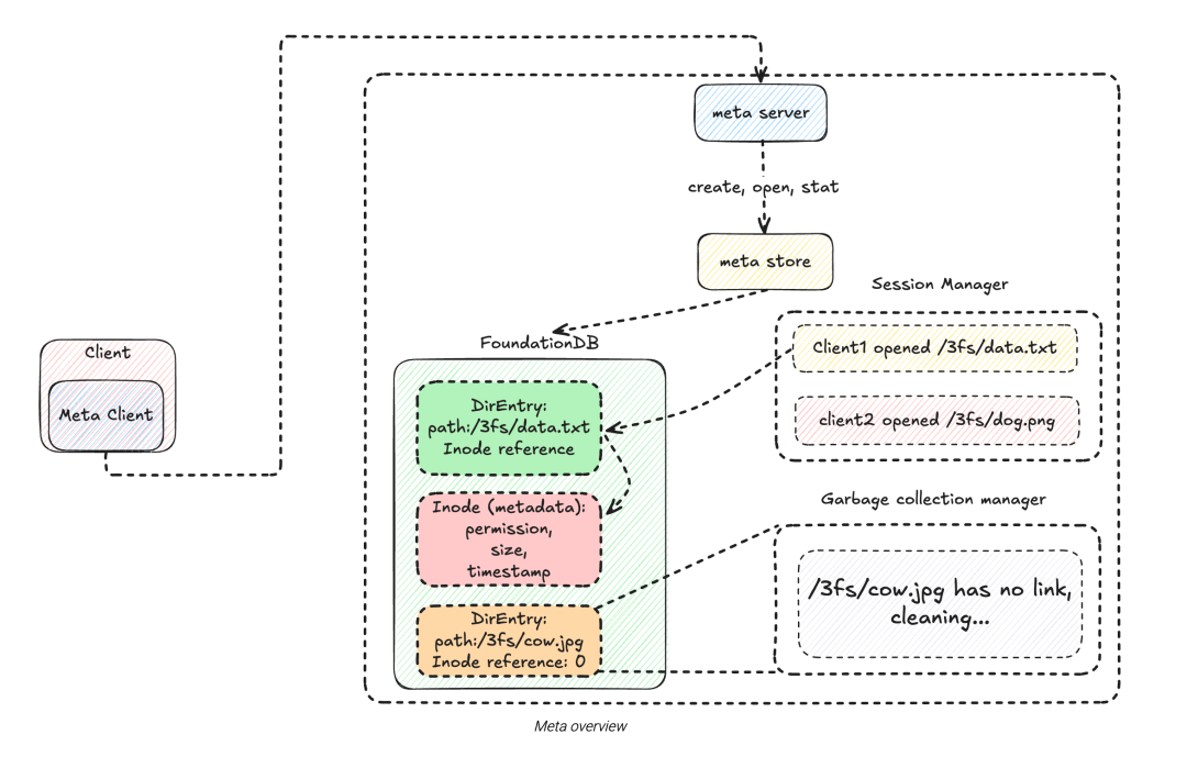
原文地址:https://developers.googleblog.com/en/start-building-with-gemini-25-flashGoogle 于 4 月 17 日发布 Gemini 2.5 Flash 预览版,这是 Google 成本效益最高的思考模型。作为 Google 首个完全混合推理模型,它支持选择性开启思考功能,可设置「思考预算」(thinking_budget) 以在质量、成本和延迟三者间找到平衡。即使关闭思考功能,它的性能也优于 2.0 Flash。在复杂任务(如数学问题)上,经过思考的模型能给出更准确全面的答案。这篇文章提供了 API 使用示例,并展示了不同复杂度任务的表现,可以跟着尝试尝试。原文地址:https://maknee.github.io/blog/2025/3FS-Performance-Journal-13FS 是 DeepSeek 开发的分布式文件系统,它创建抽象层使应用程序以为在操作本地文件系统,而实际上文件分散在多台机器上。用户可以使用标准命令(如 `mkdir` 和 `cat`)操作文件,而无需关心底层复杂性。分布式文件系统能处理海量数据(PB 级别)并提供高吞吐量、实现容错性和数据冗余,广泛应用于并行处理(HDFS/Spark)、机器学习训练、大规模数据存储等场景。3FS 架构由元数据节点和存储节点组成。元数据节点处理文件系统操作,在 FoundationDB 中存储元数据;存储节点将数据分块管理,处理物理存储。3FS 使用 CRAQ(Chain Replication with Apportioned Queries)算法实现强一致性和容错性。CRAQ 通过链式复制确保数据一致性,提供可扩展、低延迟的读取,但相比其他协议,写入延迟较高。
Bytebase 取得 SOC 2 Type 2 认证
谷歌最新发布的 A2A,是 MCP 的对手还是队友
几乎所有数据库都忽略的 AI 功能
Bytebase 3.5.2 - 在 SQL 编辑器中支持 Cassandra