导读:

在年初时,初步验证了 DeepSeek
在构建知识图谱的可行性。

经过数月的摸索与研发,最终在图数据库客户端星影
中集成,并将完成之后的模块取名 DeSrc
,大致流程如下:

二、承
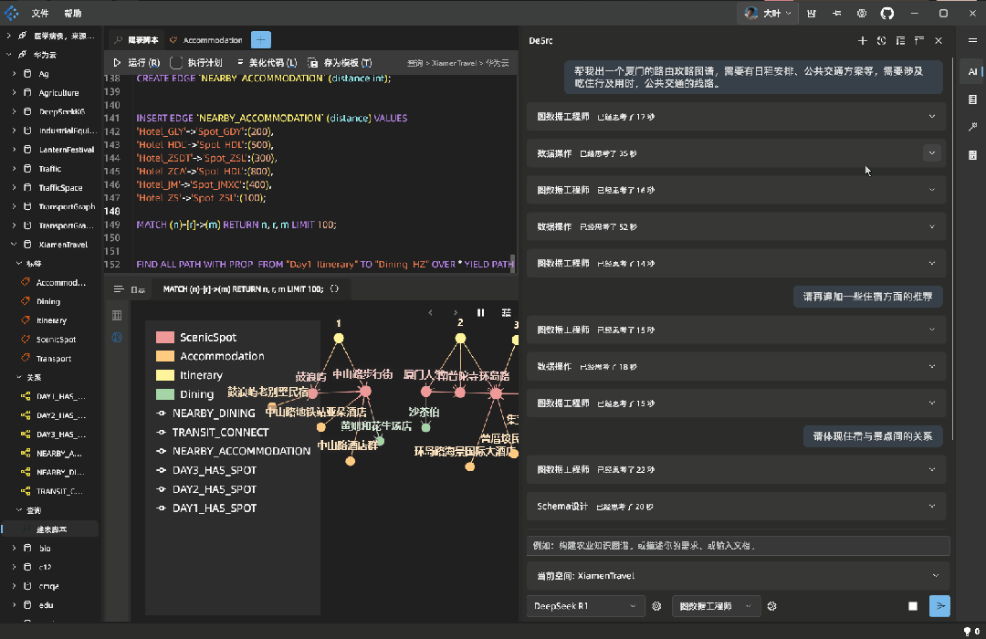
今天,带来一个小案例,使用 DeSrc 规划一条厦门三日游路线,并将数据保存到 NebulaGraph 数据库中。

输入: 帮我出一个厦门的旅游攻略图谱,需要有日程安排、公共交通方案等,需要涉及吃住行及用时,公共交通的线路。 输出: 
以上推荐由 AI 生成,不代表文章观点,仅供参考。
INSERT VERTEX `ScenicSpot` (
spotId, name, coordinates, visitDuration, ticketPrice
) VALUES
'Spot_GDY':(101, '鼓浪屿', '24.4489,118.0664', 180, 35),
'Spot_ZSL':(102, '中山路步行街', '24.4795,118.0894', 120, 0);
INSERT VERTEX `Transport` (
transportId, vehicleType, routeNumber, duration, cost
) VALUES
'Transport_LY':(201, '轮渡', '邮轮中心厦鼓码头—三丘田码头', 20, 35);
INSERT EDGE `TRANSIT_CONNECT` (
departure_time
) VALUES
'Spot_GDY'->'Spot_ZSL':'Transport_LY'@('16:00');
语法错误发生在脚本最后一行中,探究其意图,似乎 AI 想把一个实体锚定在一段关系中。而“两个地点的出发与到达”场景中,显然 AI 的想法虽然不符合语法,但却更为精准,如图:
为了方便表述与理解,我将代码中的鼓浪屿换成 A 地点,中山路步行街换成 B 地点,轮渡换成11路公交车。



实体名称当成边的一个属性 节点的 id 当成边的一个属性
在数学中,超图(Hypergraph)是一种广义上的图。不同于普通图的一条边只能连接两个顶点,超图的一条边可以连接任意数量的顶点。


所用大模型为【阿里云百炼 DeepSeek-R1】


✦
如果你觉得 NebulaGraph 能帮到你,或者你只是单纯支持开源精神,可以在 GitHub 上为 NebulaGraph 点个 Star!每一个 Star 都是对我们的支持和鼓励✨
https://github.com/vesoft-inc/nebula
✦
✦

扫码添加
可爱星云
技术交流
资料分享
NebulaGraph 用户案例
✦
风控场景:携程|Airwallex|众安保险|中国移动|Akulaku|邦盛科技|360数科|BOSS直聘|金蝶征信|快手|青藤云安全
平台建设:博睿数据|携程|众安科技|微信|OPPO|vivo|美团|百度爱番番|携程金融|普适智能|BIGO
✦
✦



文章转载自NebulaGraph 技术社区,如果涉嫌侵权,请发送邮件至:contact@modb.pro进行举报,并提供相关证据,一经查实,墨天轮将立刻删除相关内容。




