
大家好啊,我是 球球今天给大家推荐一下我的好朋友华仔。
说到消息队列,相信大家第一个就会想到 Kafka。对于初学者来说,Kafka 还是蛮复杂的一个消息队列。想当年我刚刚学 Kafka 的时候,就没搞清楚他是干嘛的,只懂得调 API 接口。
对于初学者来说,如果一开始有写得很好的 Kafka 文章,那么可以极大地帮助大家入门。说来也真巧,前段时间刚好看到一个公众号,他写的 Kafka 文章就非常成体系,现在已经写了 17 篇关于 Kafka 的技术文章了。

华仔的文章不仅写得成体系,并且每篇文章的内容都很好,插图也非常精美。看完之后,我真是自愧不如,来张图给大家看看~
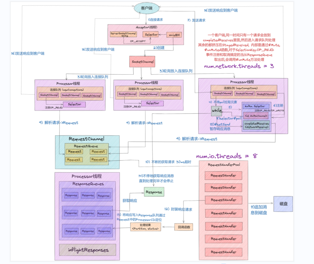
Kafka 超高并发网络架构图:

日志存储架构图:

日志写入磁盘流程图:

Kafka 稀疏哈希索引示意图:

从去年开始,他在工作之余也创建了一个硬核原创技术公众号【华仔聊技术】。这个号记录和分享自己的学习和经验输出。华仔最近在专注于写Kafka系列技术文章, 他写的文章质量很高, 文章会分享关于Kafka底层设计的很多实用的技术点, 由浅入深, 图文并茂讲述了很多晦涩难懂的技术难点, 目前已有多篇被其他大号进行转载。
今年他又搞了专属的知识星球,目前正在优惠中,感兴趣的老铁可以上车。



已上车的老铁,快快扫描下面的二维码,加他好友吧,拉你进专属星球交流群。

华仔真的是个宝藏博主,会时不时的给你带来惊喜,欢迎关注~
文章转载自大数据球球,如果涉嫌侵权,请发送邮件至:contact@modb.pro进行举报,并提供相关证据,一经查实,墨天轮将立刻删除相关内容。




