大家好,这里是 DBA 学习之路,专注于提升数据库运维效率。
目录
前言
在数据库工具这个领域,SQLark 的迭代速度真的让我十分佩服,从 2023 年 5 月正式发布以来,几乎每 1-2 个月就会有新版本推出,伴随着用户群体的壮大,功能版图也在持续扩展,如今已然成为一款相当成熟的产品。
作为一名从发布就开始接触 SQLark 的用户,我见证了它从最初,一路演进到如今搭载 AI 小百灵的全功能平台。这个过程中最让我感触的是,每当在社区提出一些使用建议:



往往在后续版本中就能看到相应的改进 – 这种用户声音被认真倾听和采纳的体验,在当下并不多见。
SQLark V3.5 新版亮点
这次 6 月份推出的 V3.5 版本,最引人关注的当属 AI 小百灵助手的正式上线。通过集成 Qwen3 与 DeepSeek 两大模型,实现了从代码生成、报错分析到 SQL 优化,再到达梦专家知识检索的全链路智能化覆盖。
👉 体验 SQLark V3.5 版本最新功能,欢迎在官网 www.sqlark.com 下载全功能免费版。

在数据库支持方面,PostgreSQL 的功能完善度有了显著提升,新增的数据导入、数据生成、ER 图等功能让整个工作流更加完整。值得一提的是,Linux ARM 架构版本的推出,也体现了对不同硬件平台用户需求的考量。
从细节上看,SQL 编辑器、表设计器、数据处理等核心模块的优化多达 90 项,这种对用户体验的精雕细琢,往往比大功能的添加更能体现产品的用心程度。
当前 V3.5 版本的数据库兼容性覆盖:
- 达梦 DM 7.0 及以上版本
- Oracle 11g 及以上版本
- MySQL 5.7、8.0
- PostgreSQL 12、13、14、15、16
多的不说了,大家可以移步 百灵 x 通义Qwen3,AI 助手正式上线! 官方发布文章细看!
AI 小百灵测评
更新到最新版之后,赶忙试了下新的 AI 小百灵功能:

代码解释
我理解的代码解释应该是帮助我来快速读懂一段复杂的 SQL,我用 DeepSeek 生成了一段包含多表连接、子查询、窗口函数、条件聚合等复杂逻辑的 SQL 示例,看看小百灵的反馈如何:
WITH ranked_products AS (
SELECT
c.country,
cat.category_name,
p.product_name,
SUM(od.quantity * od.unit_price) AS total_sales,
ROUND(
100.0 * SUM(od.quantity * od.unit_price)
/ SUM(SUM(od.quantity * od.unit_price)) OVER (PARTITION BY c.country, cat.category_id),
2
) AS sales_percentage,
RANK() OVER (
PARTITION BY c.country, cat.category_id
ORDER BY SUM(od.quantity * od.unit_price) DESC
) AS sales_rank
FROM orders o
JOIN order_details od ON o.order_id = od.order_id
JOIN products p ON od.product_id = p.product_id
JOIN categories cat ON p.category_id = cat.category_id
JOIN customers c ON o.customer_id = c.customer_id
WHERE o.order_date BETWEEN '2023-01-01' AND '2023-12-31'
AND c.country IN ('USA', 'UK', 'Germany')
GROUP BY c.country, cat.category_id, cat.category_name, p.product_name
),
category_stats AS (
SELECT
country,
category_name,
SUM(total_sales) AS category_total,
COUNT(DISTINCT CASE WHEN sales_rank <= 3 THEN product_name END) AS top_products_count
FROM ranked_products
GROUP BY country, category_name
HAVING SUM(total_sales) > 50000
)
SELECT
rp.country,
rp.category_name,
rp.product_name,
rp.total_sales,
rp.sales_percentage,
cs.category_total,
CASE
WHEN rp.sales_rank <= 3 THEN 'Top 3'
ELSE 'Other'
END AS performance_flag,
LAG(rp.total_sales, 1) OVER (
PARTITION BY rp.country, rp.category_name
ORDER BY rp.sales_rank
) AS prev_product_sales
FROM ranked_products rp
JOIN category_stats cs
ON rp.country = cs.country
AND rp.category_name = cs.category_name
WHERE rp.sales_rank <= 5
ORDER BY
rp.country,
cs.category_total DESC,
rp.sales_rank;
解释一下这段 SQL 代码:



结果有点让我眼前一亮,还与 SQLark 有一定的联动,接着我打算让小百灵帮我根据这个 SQL 生成对应的表结构,然后用 SQLark 的数据生成功能填充数据,验证一下这个 SQL 是否可以正常执行。
代码生成
根据 SQL 生成必须的表结构并且能够支持 SQL 运行:

让我来看看结果如何:


没想到小百灵不仅提供了表结构,还创建了几个索引进行优化。
连接我的达梦测试库测试一下:

首先创建一下表空间和用户:


连接新建用户 lucifer,测试是否能建表:


根据小百灵提示授予 RESOURCE 权限即可:

再次测试建表:

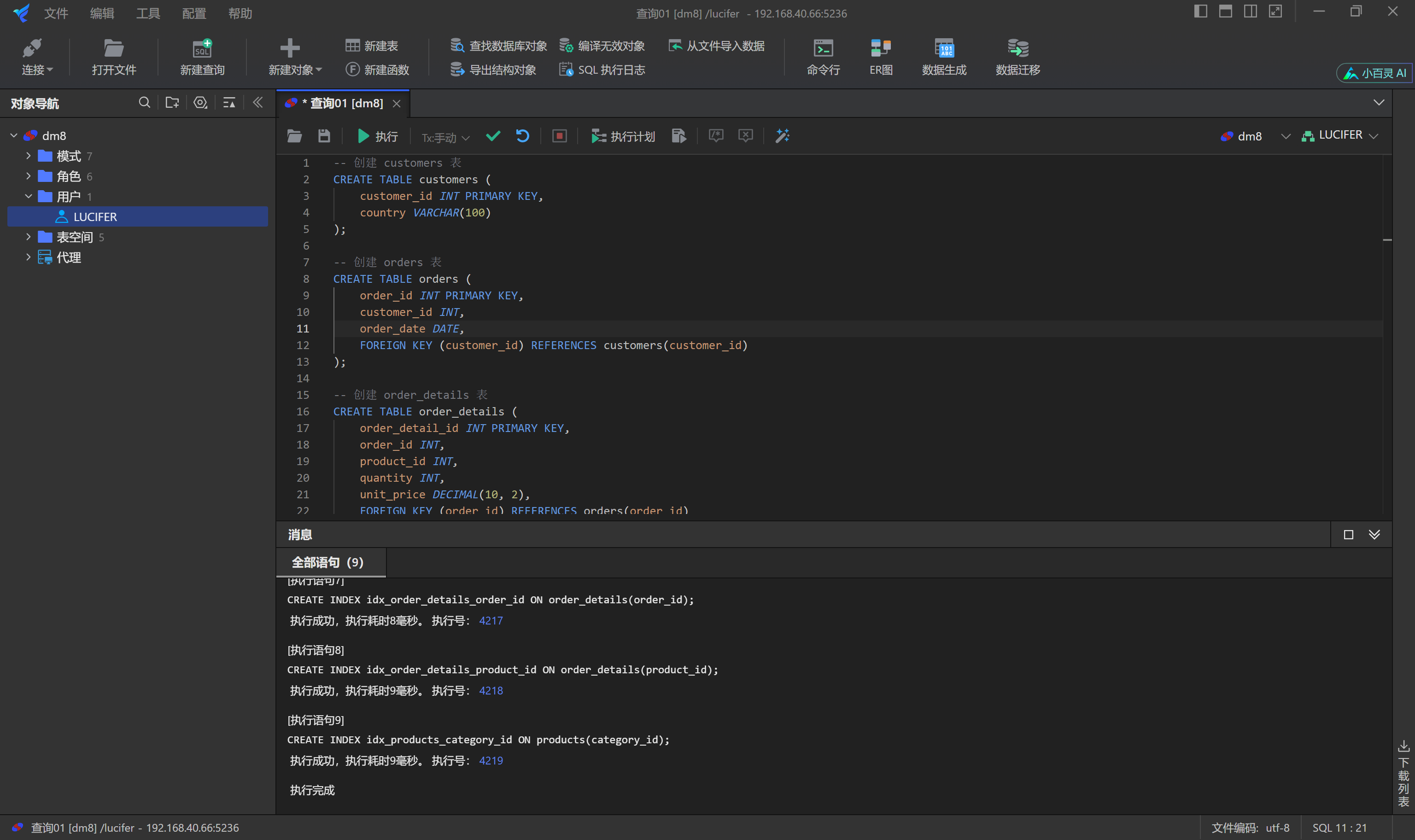
创建成功,继续创建测试表的表结构:
-- 创建 customers 表
CREATE TABLE customers (
customer_id INT PRIMARY KEY,
country VARCHAR(100)
);
-- 创建 orders 表
CREATE TABLE orders (
order_id INT PRIMARY KEY,
customer_id INT,
order_date DATE,
FOREIGN KEY (customer_id) REFERENCES customers(customer_id)
);
-- 创建 order_details 表
CREATE TABLE order_details (
order_detail_id INT PRIMARY KEY,
order_id INT,
product_id INT,
quantity INT,
unit_price DECIMAL(10, 2),
FOREIGN KEY (order_id) REFERENCES orders(order_id)
);
-- 创建 products 表
CREATE TABLE products (
product_id INT PRIMARY KEY,
product_name VARCHAR(255),
category_id INT
);
-- 创建 categories 表
CREATE TABLE categories (
category_id INT PRIMARY KEY,
category_name VARCHAR(255)
);
-- 添加索引以提高查询性能(可选)
CREATE INDEX idx_orders_customer_id ON orders(customer_id);
CREATE INDEX idx_order_details_order_id ON order_details(order_id);
CREATE INDEX idx_order_details_product_id ON order_details(product_id);
CREATE INDEX idx_products_category_id ON products(category_id);
创建成功:

使用数据生成功能填充表数据:

经过之前版本迭代,目前数据生成功能十分好用:
1、这里需要注意检查一下测试 SQL 的查询条件,有没有一些特殊的值,比如日期范围,字符要求,根据实际情况生成数据,才能查到数据库。
2、如果有外键关系的表,要根据外键关系后生成数据,否则容易外键列为空。






分分钟就生成测试数据了,点赞!
接着,自然就是测试一下 SQL 能否正常运行了:

SQL 可以正常执行并且返回结果,执行时间为:33.037(毫秒)

接着看看小百灵的优化能力如何,让小百灵优化一下这条 SQL。
优化 SQL
只需要在 SQLark 中选择需要优化的 SQL,右键问 AI 即可:



使用优化后的 SQL 执行:

时间减少到 25.903(毫秒)。
达梦知识检索
最后再测一下达梦知识检索功能,我尝试问了一个比较简单常用的问题:
帮我写一个一键开启达梦归档的脚本命令。
看看小百灵的回答如何:


生成的脚本如下:
#!/bin/bash
# 数据库配置文件路径
DM_INI="/dmdata/DAMENG/dm.ini"
# 归档配置文件路径
DM_ARCH_INI="/dmdata/DAMENG/dmarch.ini"
# 修改dm.ini文件,开启归档
sed -i "s/ARCH_INI = 0/ARCH_INI = 1/g" $DM_INI
# 如果dmarch.ini文件不存在,则创建并配置归档参数
if [ ! -f $DM_ARCH_INI ]; then
cat <<EOF > $DM_ARCH_INI
[ARCHIVE_LOCAL1]
ARCH_TYPE = LOCAL
ARCH_DEST = /dmarch
ARCH_FILE_SIZE = 2048
ARCH_SPACE_LIMIT = 102400
EOF
fi
# 重启数据库以应用配置
systemctl restart DmServiceDMSERVER
测试一下这个脚本,找一套没有开启归档的达梦数据库:

根据实际的环境修改一下脚本中的相关信息,比如文件路径,数据库服务名称等:
这里还有个问题,脚本需要在 dmdba 中运行,所以重启数据库服务需要用
DmServiceDAMENG restart命令,需要优化一下。

执行一键配置脚本:

查看归档是否开启:

没有生效,经过检查发现是 sed 命令没有替换成功,没有处理 = 号前面的空格问题导致:

优化 sed 命令:
sed -i 's/\(\<ARCH_INI\>[[:space:]]*=[[:space:]]*\)0/\11/g' "$DM_INI"

优化后重新执行:

再次检查归档启用情况:

可以看到归档已经一键开启成功。总的来说,生成的内容正确率能达到 90% 以上,细节还需要打磨,听说这个月还会上满血版,不知道在细节方面会不会进一步优化。
写在最后
经过一系列全面而深入的测试,我基本对 AI 小百灵的各项功能都体验了一把,总体来说还是很不错的,AI 小百灵已经可以满足大多数日常使用需求。虽然在某些方面还存在改进空间,但已经达到了一个令人满意的水平。
相信在未来,AI 小百灵还会推出更多令人惊喜的功能和更加智能的交互体验。




