近期,Navicat 宣布正式支持国产金仓 Kingbase ES 数据库,并提供全方位管理与开解决方案。Navicat 旗下全能工具 Navicat Premium 支持金仓 KingbaseES 全面的管理开发功能,而轻量化免费的 Navicat Premium Lite 则满足小型和独立开发者的基础需求。Navicat Cloud 和 Navicat On-Prem Server 为需要文件管理和内部协作的组织提供支持。值得注意的是,Navicat On-Prem Server 3.0 版本起,已能管理金仓数据库中的关键对象,如表、视图、实体化视图、过程、索引、序列、类型等。
Navicat Premium 自版本 17.3 开始支持金仓KingbaseES V8 或以上。它支持的系统有 Windows、MacOS、Linux 和 Linux ARM,并支持跨平台使用。借助 Navicat 强大的软件家族,金仓数据库用户将体验到前所未有的便捷数据库管理。
-> 关于更多技术指引,欢迎查看《Navicat x 金仓 KingbaseES 快速入门指南》,获取详细操作流程与技术实践干货。
-> 点击 这里,下载 Navicat Premium 全功能试用版。
KingbaseES 数据迁移工具
1) 导入/导出向导

“导入向导”让你从 CSV、TXT、XML、DBF 等格式导入数据到表。你可以将设置保存为一个配置文件以供将来使用或用作设置自动运行任务。若要打开导入向导窗口,请在对象工具栏点击“导入向导”。
【注意】Lite 版只支持导入纯文本格式的文件,例如 TXT、CSV、XML 和 JSON。
【提示】你可以拖拉一个支持格式的文件到表的对象选项卡,或到导航窗格中的一个模式。Navicat 将会自动弹出导入向导窗口。如果已高亮显示现有的表,Navicat 将会导入文件到已高亮显示的表。否则,它会导入文件到新的表。

“导出向导”让你从表、视图或查询结果导出数据到任何可用的格式。你可以将设置保存为一个配置文件以供将来使用或用作设置自动运行任务。若要打开导出向导窗口,请在对象工具栏点击“导出向导”。

保存配置文件:将导入/导出设置保存为配置文件。


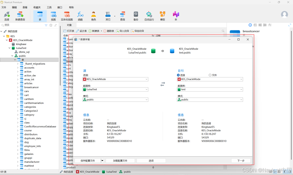
2) 数据传输
Navicat 让你从一个数据库传输对象到另一个数据库或 SQL 文件。目标数据库可以与源数据库的服务器相同或在其他服务器中。若要打开数据传输窗口,请从菜单栏选择“工具”->“数据传输”。

你可以将设置保存为一个配置文件以供将来使用或用作设置自动运行任务。若要打开一个已保存的配置文件,请点击“加载配置文件”按钮并从列表中选择。
【提示】配置文件保存于配置文件位置。

【提示】你也可以直接拖拉表到导航窗格中的一个数据库。如果目标数据库是在相同的连接中,Navicat 将会直接复制表。否则,Navicat 将会弹出数据传输窗口。
3) 数据同步
Navicat 让你以详细分析的进程从一个数据库传输数据到另一个数据库。换句话说,Navicat 能使不同模式的数据保持最新,以便每个库包含相同的信息。若要打开数据同步窗口,请从菜单栏选择“工具”->“数据同步”。


你可以将设置保存为一个配置文件以供将来使用或用作设置自动运行任务。若要打开一个已保存的配置文件,请点击“加载配置文件”按钮并从列表中选择。

【提示】配置文件保存于配置文件位置。
4) 结构同步
Navicat 让你以详细分析的进程比较和修改表的结构和其他对象。换句话说,Navicat 能比较两个数据库之间的对象并显示其结构的差异处。若要打开结构同步窗口,请从菜单栏选择“工具”->“结构同步”。


你可以将设置保存为一个配置文件以供将来使用。若要打开一个已保存的配置文件,请点击“加载配置文件”按钮并从列表中选择。

【提示】配置文件保存于配置文件位置。
5) 转储和运行SQL或脚本文件
“转储 SQL 文件”和“运行 SQL 文件”功能让你将你的表转储为 SQL文件,或者在你的连接、数据库或表运行 SQL 文件。
(1)转储一个文件
在主窗口中,右键单击已选择的某个表,然后选择“转储 SQL 文件” ->“仅结构”或“结构和数据”。

浏览保存位置并输入文件名。
点击“保存”。
【提示】转储进程完成后,你可以点击“打开”按钮来使用查询编辑器打开文件。
(2)运行一个 SQL 文件
在主窗口中,右键单击已打开的连接、数据库或表,然后选择“运行 SQL 文件”。

编辑
浏览你的 SQL 文件,选择文件的编码并启用适当的选项。


点击“开始”。
【提示】你可以拖拉一个 .sql 文件到导航窗格内已打开的连接、数据库或表。Navicat 将会自动弹出运行 SQL 文件窗口。




