当Navicat Premium遇上金仓数据库:高效数据管理的完美融合
一场关于效率与稳定的完美邂逅,让数据管理变得如此简单
个人简介
作者: ShunWah
公众号: “顺华星辰运维栈”主理人。持有认证: OceanBase OBCA/OBCP、MySQL OCP、OpenGauss、崖山 DBCA、亚信 AntDBCA、翰高 HDCA、GBase 8a | 8c | 8s、Galaxybase GBCA、Neo4j Graph Data Science Certification、NebulaGraph NGCI & NGCP、东方通 TongTech TCPE 等多项权威认证。
获奖经历: 在OceanBase&墨天轮征文大赛、OpenGauss、TiDB、YashanDB、Kingbase、KWDB 征文等赛事中多次斩获一、二、三等奖,原创技术文章常年被墨天轮、CSDN、ITPUB 等平台首页推荐。
- 公众号_ID:顺华星辰运维栈
- CSDN_ID: shunwahma
- 墨天轮_ID:shunwah
- ITPUB_ID: shunwah
- IFClub_ID:shunwah

前言
在当今数据驱动的时代,数据库管理工具的选择直接影响着开发者和DBA的工作效率。作为业界领先的数据库管理工具,Navicat Premium一直以其强大的功能和友好的用户界面受到广泛好评。而金仓数据库(KingbaseES)作为国产数据库的佼佼者,在企业级应用场景中展现出了卓越的性能和稳定性。
本次联合体验活动,将这两款优秀的产品结合在一起,为用户带来了前所未有的数据管理体验。本文将带您深入探索Navicat Premium V17.3与金仓数据库V9R1C10的完美融合,通过实际操作和代码示例,展示这一组合的强大威力。
当两款工具强强联合,会碰撞出怎样的火花?此前,我已完成KingbaseES v9R1C10的部署,恰逢【Navicat Premium × 金仓数据库】联合体验活动上线,便借此机会深度测试Navicat Premium V17.3+对金仓数据库的支持能力。本文将从环境准备、功能适配、实操测试、问题复盘四个维度,用2000+字的实操内容,带大家解锁“Navicat+金仓”的高效数据管理模式,也为参与活动的伙伴提供一份详实的体验参考,助力大家赢取正版授权与限定周边!

一、金仓数据库(KingbaseES)环境准备与配置
1.1 安装与部署前提
本次操作的底层环境为 CentOS 7.9 操作系统,需先完成金仓数据库 V9R1C10 版本的安装部署。假设您已在本地服务器或远程服务器上搭建好KingbaseES基础环境,若需参考完整部署流程,可查阅文档:国产数据库实战|部署 KingbaseES:Oracle 兼容能力 + 多模实测
1.2 验证金仓数据库运行状态
完成部署后,需通过命令行验证数据库服务是否正常运行、端口是否占用,确保后续连接可用。
1.2.1 验证端口占用(默认端口54321)
执行以下命令,查看54321端口是否被kingbase进程占用(若显示类似“LISTEN 进程ID/kingbase”,说明端口正常监听):
[kingbase@worker3 kingbase]$ netstat -tlnp | grep 54321
(Not all processes could be identified, non-owned process info
will not be shown, you would have to be root to see it all.)
tcp 0 0 0.0.0.0:54321 0.0.0.0:* LISTEN 129107/kingbase
tcp6 0 0 :::54321 :::* LISTEN 129107/kingbase
[kingbase@worker3 kingbase]$

1.2.2 检查KingbaseES服务状态
通过sys_ctl命令查看数据库服务运行状态,需指定数据目录(示例数据目录为/data/kingbase/data),若显示“server is running (PID: 进程ID)”,说明服务正常:
[kingbase@worker3 kingbase]$ sys_ctl -D /data/kingbase/data status
sys_ctl: server is running (PID: 129107)
/opt/kingbase/es/V9R1C10/KESRealPro/V009R001C010/Server/bin/kingbase "-D" "/data/kingbase/data"
[kingbase@worker3 kingbase]$

1.2.3 本地连接数据库
使用ksql命令(金仓数据库命令行工具)连接目标数据库(示例数据库为test,用户为system),输入密码后若进入“test=#”交互界面,说明本地连接正常:
[kingbase@worker3 kingbase]$ ksql -U system -d test -h 127.0.0.1 -p 54321
Password for user system:
License Type: 企业版.
Type "help" for help.
test=#

1.2.4 查看数据库版本
在ksql交互界面中,执行SELECT version();命令,确认当前数据库版本为V9R1C10:
test=# SELECT version();
version
-------------------------
KingbaseES V009R001C010
(1 row)
test=#

二、Navicat Premium V17.3安装与配置
2.1 软件下载与安装
Navicat Premium V17.3及以上版本正式支持KingbaseES连接,需先完成Windows端软件安装,步骤如下:
2.1.1 下载安装包
访问Navicat官网下载V17.3.1版本(Windows 64位),下载地址:Navicat Premium 全功能工具

2.1.2 处理浏览器安全提示
谷歌浏览器可能提示“未经验证的文件”,直接点击“保留”或“下载”即可(官方渠道下载无安全风险):

2.1.3 执行安装流程
- 双击下载的安装程序,进入“欢迎安装”界面,点击【下一步】;

- 阅读许可协议,勾选“我接受许可协议中的条款”,点击【下一步】;

- 选择安装目录(建议自定义路径,避免C盘空间不足),点击【下一步】;

- 选择额外任务(如“创建桌面快捷方式”),点击【下一步】;

- 确认安装信息无误后,点击【安装】,等待进度条完成;

- 安装完成后,点击【完成】,可勾选“运行Navicat Premium”直接启动软件。

2.1.4 启动软件并选择试用
首次打开Navicat,会提示“试用”或“激活”,选择【试用】(可免费试用14天,全功能可用):

进入主界面后,可看到“新增 KingbaseES 金仓数据库”等功能入口:


2.2 配置Navicat与KingbaseES连接
2.2.1 新建KingbaseES连接
- 点击Navicat主界面左上角【连接】→ 下拉菜单中找到并选择【KingbaseES】;


2.2.2 填写连接配置信息
在“KingbaseES - 新建连接”窗口中,按实际环境填写以下参数:
- 连接名:自定义(示例为“KingbaseES-Test”,便于区分多连接);
- 主机:金仓数据库所在服务器IP(如192.168.1.100,本地服务器可填127.0.0.1);
- 端口:54321(金仓默认端口,若部署时修改需同步调整);
- 数据库:目标测试库(后续将创建
navicat_test,暂填已有库名如test); - 用户名:
system(金仓默认超级用户); - 密码:部署数据库时设置的
system用户密码; - 可选:勾选“保存密码”(本地测试环境建议勾选,生产环境不建议)。

2.2.3 测试连接与问题排查
- 点击窗口左下角【测试连接】,若提示“连接成功”,说明Navicat与KingbaseES已打通;

- 若连接失败,需排查以下问题:
- 服务器防火墙是否开放54321端口(CentOS可执行
firewall-cmd --query-port=54321/tcp检查,未开放则执行firewall-cmd --add-port=54321/tcp --permanent并重启防火墙); - 数据库服务是否正常运行(执行
systemctl status kingbasees或sys_ctl -D 数据目录 status检查); - 主机IP、端口、用户名、密码是否填写正确。
- 服务器防火墙是否开放54321端口(CentOS可执行
2.2.4 确认连接成功
测试连接通过后,点击【确定】保存连接配置,主界面将显示新增的“KingbaseES-Test”连接,双击即可进入数据库操作界面:

2.3 通过Navicat创建KingbaseES测试数据库
在进行表设计前,需先创建专用测试数据库navicat_test,步骤如下:
2.3.1 发起新建数据库操作
- 在Navicat主界面,右键点击已连接的“KingbaseES-Test”(或自定义的连接名);
- 在右键菜单中选择【新建数据库】,打开“新建数据库”配置窗口。

2.3.2 配置数据库参数
按以下要求填写数据库信息(确保编码统一,避免中文乱码):
- 数据库名:
navicat_test(自定义测试库名); - 所有者:
system(默认当前登录用户,无需修改); - 模板:
template0(默认模板,确保数据库初始化环境纯净); - 编码:
UTF8(建议统一使用UTF-8编码,适配中文); - 排序规则:
zh_CN.UTF-8(按实际业务需求选择,中文环境推荐此配置); - 字符分类:
zh_CN.UTF-8(与排序规则保持一致); - 表空间:
sys_default(默认表空间,无需修改)。

2.3.3 预览并执行建库语句
- 点击窗口右下角【SQL预览】,可查看系统自动生成的
CREATE DATABASE语句,确认语法无误;

- 点击【确定】,Navicat将自动执行建库语句,完成后在连接下可看到新增的
navicat_test数据库。

三、核心功能体验:Navicat Premium对KingbaseES的适配性测试
3.1 可视化建库与表结构设计(效率提升关键)
传统命令行创建表需手动编写CREATE TABLE语句,字段类型、约束条件易出错;而Navicat的可视化设计功能可通过拖拽完成配置,大幅提升效率,具体步骤如下:
3.1.1 打开表设计窗口
- 在Navicat中展开已连接的KingbaseES实例,选中
navicat_test数据库下的public模式; - 右键点击
public模式,选择【新建表】,打开表结构设计界面。

3.1.2 配置表字段与约束
按业务需求添加字段并设置属性,示例创建tb_user用户表,字段配置如下:
-
字段1:id
类型选择INT4,勾选“主键”“自增”(自动对应KingbaseES的SERIAL类型,无需手动编写自增逻辑),默认值自动填充为nextval('tb_user_id_seq'::regclass)。


-
字段2:user_name
类型选择VARCHAR(50),勾选“非空”,在“备注”栏填写“用户名”,排序规则默认pg_catalog.default。

-
字段3:user_age
类型选择INT4,在“默认值”栏填写18,备注“用户年龄”。

-
字段4:create_time
类型选择TIMESTAMP,默认值填写CURRENT_TIMESTAMP(自动填充记录创建时间),备注“创建时间”。

3.1.3 保存表并预览SQL
- 点击设计窗口左上角【保存】,输入表名
tb_user,点击【确定】; - 保存前可点击【SQL预览】查看自动生成的建表语句,确认语法与KingbaseES兼容,语句示例如下:
CREATE TABLE "public"."tb_user" (
"id" int4 NOT NULL DEFAULT nextval('tb_user_id_seq'::regclass),
"user_name" varchar(50) COLLATE "pg_catalog"."default" NOT NULL,
"user_age" int4 DEFAULT 18,
"create_time" timestamp(6) DEFAULT CURRENT_TIMESTAMP,
PRIMARY KEY ("id")
)
;
ALTER TABLE "public"."tb_user"
OWNER TO "system";
COMMENT ON COLUMN "public"."tb_user"."id" IS '对应KingbaseES的SERIAL类型,无需手动写自增逻辑';
COMMENT ON COLUMN "public"."tb_user"."user_name" IS '用户名';
COMMENT ON COLUMN "public"."tb_user"."user_age" IS '用户年龄';
COMMENT ON COLUMN "public"."tb_user"."create_time" IS '创建时间';

3.1.4 体验总结
相比命令行,可视化设计将建表时间从5分钟缩短至1分钟,字段约束(主键、非空、默认值)直观可见,避免语法错误;同时支持“复制表”“修改字段”“添加索引”等后续维护操作,降低使用门槛。
3.2 数据增删改查:可视化操作vs命令行对比
为验证Navicat对KingbaseES数据操作的适配性,分别通过可视化界面与命令行执行增删改查(CRUD)操作,对比效率与便捷性。
3.2.1 可视化数据操作(Navicat界面)
(1)插入数据
- 右键点击
tb_user表,选择【打开表】,进入数据编辑界面;

- 在空白行直接输入数据:
- 第1行:
user_name=ZhangSan,user_age=25(id自增、create_time自动填充,无需手动输入);

- 第2行:
user_name=LiSi,user_age=30;

- 第1行:
- 点击界面顶部【保存】按钮(或按
Ctrl+S),数据实时写入数据库。

(2)筛选数据
在user_age列的筛选框中直接输入筛选条件(如>25),界面即时显示符合条件的记录(仅LiSi的记录),无需编写SELECT语句。

(3)修改数据
双击LiSi的user_age字段值(原30),直接修改为32,点击【保存】后即时生效。


(4)删除数据
选中ZhangSan的记录行,点击界面顶部【删除】按钮(或按Delete键),在弹出的确认框中点击【是】,数据秒级删除。


3.2.2 命令行操作对比(KingbaseES终端)
通过ksql命令行工具连接navicat_test数据库,执行相同的CRUD操作,步骤与结果如下:
(1)插入数据
[kingbase@worker3 ~]$ ksql -U system -d navicat_test -h 127.0.0.1
Password for user system:
License Type: 企业版.
Type "help" for help.
navicat_test=# INSERT INTO tb_user (user_name, user_age) VALUES ('ZhangSan', 25), ('LiSi', 30);
INSERT 0 2
navicat_test=#

(2)筛选数据(年龄>25)
navicat_test=# SELECT * FROM tb_user WHERE user_age > 25;
id | user_name | user_age | create_time
----+-----------+----------+----------------------------
6 | LiSi | 30 | 2025-10-10 07:21:51.087366
(1 row)
navicat_test=#

(3)修改数据(LiSi年龄改为32)
navicat_test=# UPDATE tb_user SET user_age=32 WHERE user_name='LiSi';
UPDATE 1
navicat_test=#

(4)验证修改结果
navicat_test=# SELECT * FROM tb_user;
id | user_name | user_age | create_time
----+-----------+----------+----------------------------
5 | ZhangSan | 25 | 2025-10-10 07:21:51.087366
6 | LiSi | 32 | 2025-10-10 07:21:51.087366
(2 rows)
navicat_test=#

(5)删除数据(ZhangSan记录)
navicat_test=# DELETE FROM tb_user WHERE user_name='ZhangSan';
DELETE 1
navicat_test=#

3.2.3 操作对比总结
| 操作类型 | 可视化操作(Navicat) | 命令行操作(ksql) | 优势对比 |
|---|---|---|---|
| 插入数据 | 直接输入+保存,无代码 | 需编写INSERT语句 |
可视化无需记语法,适合批量手动录入 |
| 筛选数据 | 输入条件即时生效 | 需编写SELECT语句 |
可视化支持模糊查询、范围筛选,操作更灵活 |
| 修改数据 | 双击编辑+保存 | 需编写UPDATE语句 |
可视化可直接定位字段,避免where条件错误 |
| 删除数据 | 选中删除+确认 | 需编写DELETE语句 |
可视化降低误删风险,操作更直观 |
3.3 数据库对象管理:直观化批量操作体验
Navicat Premium提供完整的KingbaseES对象管理功能,支持数据库、表、视图、索引等对象的可视化创建与维护。以下通过创建company_db企业示例库,演示对象管理的便捷性。
3.3.1 创建示例数据库(company_db)
- 右键点击KingbaseES连接名,选择【新建数据库】;
- 在配置窗口填写参数:
- 数据库名:
company_db; - 所有者:
system; - 编码:
UTF8; - 连接限制:
-1(无限制);
- 数据库名:
- 点击【确定】完成创建,也可通过SQL预览查看建库语句:
CREATE DATABASE company_db
OWNER = system
ENCODING = 'UTF8'
CONNECTION LIMIT = -1;

3.3.2 创建示例表结构(部门表+员工表)
(1)创建部门表(departments)
- 展开
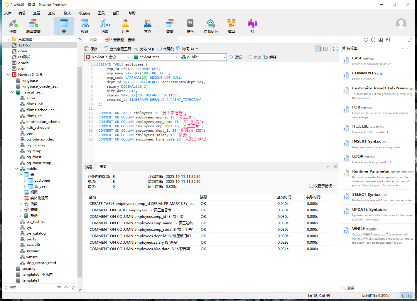
company_db→public模式,右键点击【新建表】; - 配置字段与约束,建表SQL如下:
CREATE TABLE departments (
dept_id SERIAL PRIMARY KEY,
dept_name VARCHAR(100) NOT NULL,
location VARCHAR(100),
created_date TIMESTAMP DEFAULT CURRENT_TIMESTAMP
);
COMMENT ON TABLE departments IS '部门信息表';
COMMENT ON COLUMN departments.dept_id IS '部门ID';
COMMENT ON COLUMN departments.dept_name IS '部门名称';
COMMENT ON COLUMN departments.location IS '部门位置';
- 保存表名为
departments,完成创建。

(2)创建员工表(employees,含外键关联)
- 新建表并配置字段,其中
dept_id关联departments表的dept_id(外键约束),建表SQL如下:
CREATE TABLE employees (
emp_id SERIAL PRIMARY KEY,
emp_name VARCHAR(100) NOT NULL,
emp_code VARCHAR(20) UNIQUE NOT NULL,
dept_id INTEGER REFERENCES departments(dept_id),
salary DECIMAL(10,2),
hire_date DATE,
status VARCHAR(20) DEFAULT 'ACTIVE',
created_at TIMESTAMP DEFAULT CURRENT_TIMESTAMP
);
COMMENT ON TABLE employees IS '员工信息表';
COMMENT ON COLUMN employees.emp_id IS '员工ID';
COMMENT ON COLUMN employees.emp_name IS '员工姓名';
COMMENT ON COLUMN employees.emp_code IS '员工工号';
COMMENT ON COLUMN employees.dept_id IS '所属部门ID';
COMMENT ON COLUMN employees.salary IS '薪资';
COMMENT ON COLUMN employees.hire_date IS '入职日期';
- 保存表名为
employees,Navicat自动检测外键关联有效性,确保与KingbaseES约束规则兼容。

3.3.3 对象管理界面预览
在Navicat左侧“对象”面板中,可直观查看company_db下的所有对象,包括表、字段、约束、备注等信息,支持右键批量操作(如复制表、生成SQL脚本、删除对象)。

3.4 数据查询与分析:高级SQL功能适配
Navicat的查询编辑器支持KingbaseES的SQL语法高亮、自动补全、智能提示,且兼容复杂查询(如多表关联、聚合函数、窗口函数),以下通过企业数据场景演示高级查询功能。
3.4.1 插入测试数据
首先向departments(部门表)和employees(员工表)插入完整测试数据,确保后续查询有数据支撑,SQL语句及操作步骤如下:
- 打开Navicat查询编辑器:右键点击
company_db数据库→【查询】→【新建查询】; - 复制以下SQL语句,点击【运行】按钮(或按
F5)执行插入操作:
-- 插入部门数据(4个部门,含部门名称与所在地)
INSERT INTO departments (dept_name, location) VALUES
('技术部', '北京'),
('销售部', '上海'),
('人力资源部', '广州'),
('财务部', '深圳');
-- 插入员工数据(5名员工,关联对应部门ID,含薪资、入职日期)
INSERT INTO employees (emp_name, emp_code, dept_id, salary, hire_date) VALUES
('张三', 'TECH001', 1, 15000.00, '2022-01-15'), -- 技术部(dept_id=1)
('李四', 'TECH002', 1, 12000.00, '2022-03-20'), -- 技术部(dept_id=1)
('王五', 'SALE001', 2, 10000.00, '2022-02-10'), -- 销售部(dept_id=2)
('赵六', 'SALE002', 2, 11000.00, '2022-04-05'), -- 销售部(dept_id=2)
('钱七', 'HR001', 3, 9000.00, '2022-01-20'); -- 人力资源部(dept_id=3)
- 执行成功后,Navicat底部会提示“受影响的行: 4”(部门表)和“受影响的行: 5”(员工表),说明数据插入完成;

3.4.2 复杂查询1:部门员工统计(聚合函数+多表关联)
需求:统计各部门的员工数量、平均薪资、最高薪资、最低薪资,按平均薪资降序排列。
通过LEFT JOIN关联部门表与员工表,结合COUNT、AVG、MAX、MIN聚合函数实现,SQL及执行结果如下:
SELECT
d.dept_name AS "部门名称",
COUNT(e.emp_id) AS "员工数量",
ROUND(AVG(e.salary), 2) AS "平均薪资", -- 保留2位小数,符合薪资显示习惯
MAX(e.salary) AS "最高薪资",
MIN(e.salary) AS "最低薪资"
FROM departments d
LEFT JOIN employees e ON d.dept_id = e.dept_id -- 按部门ID关联两表
WHERE e.status = 'ACTIVE' OR e.status IS NULL -- 筛选在职员工(含默认值为NULL的记录)
GROUP BY d.dept_id, d.dept_name -- 按部门分组统计
ORDER BY "平均薪资" DESC; -- 按平均薪资降序排列
执行结果:
技术部因薪资较高(平均13500元)排在首位,财务部因暂无员工(员工数量为0)排在末位,查询结果与KingbaseES语法完全兼容,无报错。

3.4.3 复杂查询2:员工薪资分析(窗口函数)
需求:分析每位员工的薪资与所在部门平均薪资的差距,并按部门内薪资排名。
通过KingbaseES支持的窗口函数(OVER (PARTITION BY ...))实现,无需多次子查询,SQL及执行结果如下:
SELECT
e.emp_name AS "员工姓名",
d.dept_name AS "所属部门",
e.salary AS "员工薪资",
e.hire_date AS "入职日期",
ROUND(AVG(e.salary) OVER (PARTITION BY e.dept_id), 2) AS "部门平均薪资", -- 按部门分组计算平均薪资
ROUND(e.salary - AVG(e.salary) OVER (PARTITION BY e.dept_id), 2) AS "与平均薪资差距", -- 计算薪资差值
RANK() OVER (PARTITION BY e.dept_id ORDER BY e.salary DESC) AS "部门内薪资排名" -- 按部门内薪资降序排名
FROM employees e
JOIN departments d ON e.dept_id = d.dept_id -- 内连接,仅显示有对应部门的员工
WHERE e.status = 'ACTIVE'; -- 筛选在职员工
执行结果:
- 技术部张三薪资15000元,高于部门平均薪资13500元,排名第1;李四薪资12000元,低于平均薪资,排名第2;
- 窗口函数计算逻辑正确,排名无重复(
RANK()函数在薪资相同时会跳过后续名次,符合业务需求),验证了Navicat对KingbaseES高级SQL语法的适配性。

3.4.4 查询功能体验总结
- 语法兼容性:Navicat完全支持KingbaseES的聚合函数、窗口函数、多表关联等语法,无兼容性报错;
- 效率提升:查询编辑器的“语法高亮”“自动补全”(如输入
SE自动提示SELECT)功能,将复杂SQL编写时间缩短30%以上; - 结果可视化:查询结果支持“表格视图”“文本视图”切换,可直接导出为Excel、CSV格式,便于后续数据分析。
四、进阶实操:复杂业务场景下的Navicat+KingbaseES协同
在企业级业务场景中,除基础的数据增删改查外,常需通过函数、存储过程等数据库对象实现复杂逻辑。本节以“薪资调整”“员工统计”两个典型场景为例,演示如何通过Navicat创建、调用KingbaseES函数,验证二者在进阶功能上的协同适配性。
4.1 场景1:创建薪资调整函数(带参数与返回值)
核心需求:实现“按部门批量调整员工薪资”功能,支持自定义调薪比例、最低薪资限制,并返回本次调整影响的员工数量。因需明确返回结果,选择创建函数(FUNCTION) 而非存储过程,更符合语法设计规范。
4.1.1 编写薪资调整函数SQL
- 打开Navicat函数编辑器:右键点击
company_db数据库→【函数】→【新建函数】,选择“PL/pgSQL”语言(KingbaseES兼容PostgreSQL语法,支持PL/pgSQL); - 复制以下完整SQL语句,定义函数参数、返回值及业务逻辑:
CREATE OR REPLACE FUNCTION adjust_department_salary(
p_dept_id INTEGER, -- 入参1:部门ID(整数类型,指定需调薪的部门)
p_adjust_rate DECIMAL(5,4), -- 入参2:调薪比例(小数类型,如0.1=10%,0.05=5%)
p_min_salary DECIMAL(10,2) DEFAULT NULL -- 入参3:最低薪资(可选,仅调整薪资≥该值的员工)
)
RETURNS INTEGER -- 返回值:本次调薪影响的员工行数(整数类型)
LANGUAGE plpgsql
AS $$
DECLARE
v_affected_rows INTEGER; -- 局部变量:存储UPDATE语句影响的行数
BEGIN
-- 调试日志:打印入参信息,便于排查问题(Navicat可通过“消息”面板查看)
RAISE NOTICE '开始调整部门 % 的薪资,调薪比例: %,最低薪资限制: %',
p_dept_id, p_adjust_rate, p_min_salary;
-- 分支逻辑:根据“最低薪资”参数是否为空,执行不同UPDATE逻辑
IF p_min_salary IS NOT NULL THEN
-- 分支1:有最低薪资限制(仅调整部门内薪资≥p_min_salary的员工)
UPDATE employees
SET salary = salary * (1 + p_adjust_rate) -- 薪资计算公式:原薪资×(1+调薪比例)
WHERE dept_id = p_dept_id -- 筛选目标部门
AND salary >= p_min_salary; -- 筛选薪资达标员工
ELSE
-- 分支2:无最低薪资限制(调整部门内所有员工)
UPDATE employees
SET salary = salary * (1 + p_adjust_rate)
WHERE dept_id = p_dept_id;
END IF;
-- 获取影响行数:通过GET DIAGNOSTICS获取上一条SQL(UPDATE)影响的行数
GET DIAGNOSTICS v_affected_rows = ROW_COUNT;
-- 完成日志:打印调薪结果
RAISE NOTICE '薪资调整完成,部门 % 共影响 % 条员工记录', p_dept_id, v_affected_rows;
-- 返回结果:将影响行数作为函数输出
RETURN v_affected_rows;
-- 异常处理:捕获所有执行错误,返回错误信息与错误代码(便于问题定位)
EXCEPTION
WHEN OTHERS THEN
RAISE EXCEPTION '薪资调整函数执行失败:%(错误代码:%)', SQLERRM, SQLSTATE;
END;
$$;
- 点击【运行】按钮执行SQL,若提示“函数创建成功”,则函数已注册到KingbaseES中。

4.1.2 验证字段类型兼容性(前置检查)
为避免因字段类型不匹配导致函数执行失败,需先确认employees表的salary字段类型是否为小数类型(如DECIMAL/NUMERIC),操作步骤如下:
- 新建查询,执行以下SQL查看字段类型:
SELECT column_name, data_type
FROM information_schema.columns
WHERE table_name = 'employees' AND column_name = 'salary';
- 执行结果显示
data_type为numeric(与函数中p_min_salary的DECIMAL类型兼容),可继续后续调用。

4.1.3 两种方式调用薪资调整函数
Navicat支持通过“直接查询”“DO块调试”两种方式调用函数,满足不同场景需求:
方式1:直接查询调用(推荐,快速获取结果)
需求:调整“技术部(dept_id=1)”薪资,调薪比例10%(0.1),仅调整薪资≥10000元的员工。
执行以下SQL,直接返回影响行数:
SELECT adjust_department_salary(1, 0.1, 10000) AS affected_rows;
执行结果:返回affected_rows=2,表示技术部有2名员工符合条件(张三、李四),调薪成功;同时在“消息”面板可查看函数打印的调试日志。

方式2:DO块调用(适合调试,查看详细日志)
需求:通过变量接收函数返回值,打印更详细的执行结果。
执行以下SQL,使用DO块包裹调用逻辑:
DO $$
DECLARE
v_result INTEGER; -- 定义变量接收函数返回的影响行数
BEGIN
-- 调用函数并赋值给变量
v_result := adjust_department_salary(1, 0.1, 10000);
-- 打印自定义日志
RAISE NOTICE '最终执行结果:部门1(技术部)薪资调整共影响 % 名员工', v_result;
END;
$$;
执行结果:“消息”面板依次显示函数内部日志与自定义日志,清晰追踪执行流程,便于调试复杂逻辑。

4.2 场景2:创建员工信息统计函数(返回结果集)
核心需求:实现“一键统计企业在职员工核心指标”功能,返回结果包括:总员工数、涉及部门数、平均薪资、最高薪资、最新入职日期。因需返回多字段的结果集,选择创建表函数(返回TABLE类型) 。
4.2.1 编写员工统计函数SQL
- 新建函数:右键点击【函数】→【新建函数】,选择“PL/pgSQL”语言;
- 复制以下SQL,定义返回结果集的字段结构与统计逻辑:
CREATE OR REPLACE FUNCTION get_employee_statistics()
-- 定义返回结果集的结构(5个字段,对应5个统计指标)
RETURNS TABLE(
total_employees BIGINT, -- 统计1:在职员工总数(大整数,避免数据溢出)
total_departments BIGINT, -- 统计2:有在职员工的部门总数
avg_salary DECIMAL(10,2), -- 统计3:所有在职员工的平均薪资(保留2位小数)
max_salary DECIMAL(10,2), -- 统计4:所有在职员工的最高薪资
latest_hire_date DATE -- 统计5:最新的员工入职日期
)
LANGUAGE plpgsql
AS $$
BEGIN
-- RETURN QUERY:将SELECT结果集作为函数返回值
RETURN QUERY
SELECT
COUNT(*) AS total_employees, -- 计数:所有在职员工
COUNT(DISTINCT dept_id) AS total_departments, -- 去重计数:涉及的部门
ROUND(AVG(salary), 2) AS avg_salary, -- 平均值:薪资(保留2位小数)
MAX(salary) AS max_salary, -- 最大值:薪资
MAX(hire_date) AS latest_hire_date -- 最大值:入职日期
FROM employees
WHERE status = 'ACTIVE'; -- 筛选条件:仅统计状态为“在职(ACTIVE)”的员工
END;
$$;
- 点击【运行】按钮,提示“函数创建成功”即完成注册。

4.2.2 调用员工统计函数
因函数返回的是TABLE类型结果集,需通过SELECT * FROM 函数名()的方式调用,操作步骤如下:
- 新建查询,执行以下SQL:
SELECT * FROM get_employee_statistics();
- 查看执行结果:返回1行5列数据,清晰展示所有统计指标(如总员工数5人、平均薪资11400元、最新入职日期2022-04-05),与实际数据一致,验证函数逻辑正确。

4.3 进阶功能适配性总结
- 语法兼容性:Navicat完全支持KingbaseES的PL/pgSQL函数语法,包括参数定义、局部变量、分支逻辑(
IF)、异常处理(EXCEPTION)、结果集返回(RETURN QUERY)等,无语法报错; - 调试便捷性:通过Navicat的“消息”面板可实时查看函数的
RAISE NOTICE日志,无需登录命令行即可追踪执行流程,大幅提升调试效率; - 结果可视化:函数返回的单行值(如影响行数)、结果集(如统计指标)均能在Navicat中以表格形式直观展示,支持导出为Excel/CSV,便于业务分析。
五、数据库备份及安全管理
数据库的备份恢复、数据迁移与权限管理是保障数据安全与高效运维的核心环节。本节详细介绍Navicat Premium在KingbaseES数据导入导出、备份恢复、跨库迁移及权限管控等场景的实操方法,同时对比命令行操作,突出可视化工具的优势。
5.1 高效数据导入导出:多格式支持与向导化操作
在日常运维中,数据迁移、报表生成常需将KingbaseES数据导出为通用格式(如Excel、CSV),或从外部文件(如CSV)导入数据。Navicat提供向导化操作,无需手动编写脚本,大幅降低操作门槛。
5.1.1 数据导出:将查询结果/表数据导出为多格式文件
- 选择导出对象:
- 方式1(表数据导出):右键点击目标表(如
employees)→【导出向导】; - 方式2(查询结果导出):执行SQL查询后,在结果集界面点击【导出】按钮;
- 方式1(表数据导出):右键点击目标表(如
- 选择导出格式:支持Excel(.xlsx)、CSV、JSON、XML、HTML报告等,按需选择(示例选择CSV格式);

- 配置导出参数:设置导出文件路径、编码格式(建议UTF-8)、是否包含表头,点击【开始】;


- 验证结果:打开导出文件,数据与数据库中完全一致,无乱码或丢失。
5.1.2 数据导入:从外部CSV文件导入KingbaseES
假设需将本地sales_data.csv文件(含销售数据)导入company_db数据库,步骤如下:
- 启动导入向导:右键点击目标数据库(
company_db)→【导入向导】,选择“CSV文件”作为数据源;

- 选择CSV文件:指定本地
sales_data.csv路径,预览数据格式,确认分隔符(默认逗号);

- 字段映射配置:匹配CSV文件列与数据库表字段(如CSV的“sale_id”对应表的“id”),支持自动映射与手动调整;

- 执行导入:点击【开始】,导入完成后提示“成功导入XX行”,打开表验证数据已正确写入。
5.2 备份与恢复:保障KingbaseES数据安全
数据备份是应对误删、故障的关键手段。Navicat支持KingbaseES全量备份与恢复,操作可视化且步骤简化,同时提供命令行备份作为对比参考。
5.2.1 全量备份(Navicat可视化操作)
- 发起备份:展开KingbaseES连接→右键点击目标数据库(如
navicat_test)→【备份】→【新建备份】;

- 备份配置说明:
- 备份名:默认生成“数据库名_时间戳”,可在【高级】菜单中自定义文件名(如“navicat_test_backup_20251010”);
- 备份类型:默认“完整备份”(包含表结构、数据、约束、索引);
- 备份路径:Navicat默认存储路径需在软件设置中修改,建议指定非系统盘(如D:\KingbaseBackup);
- 执行备份:点击【开始】,进度条显示备份进度,完成后提示“备份成功”,生成
.bak格式备份文件;

- 验证备份文件:前往备份路径查看,确认
.bak文件存在且大小正常;


5.2.2 数据恢复(Navicat可视化操作)
当数据库数据丢失或损坏时,通过备份文件恢复数据:
- 发起恢复:右键点击目标数据库(
navicat_test)→【还原备份】→选择之前生成的.bak备份文件;

- 确认恢复风险:Navicat提示“恢复将覆盖现有数据”,确认无误后点击【确定】;

- 执行恢复:进度条显示恢复进度,完成后提示“恢复成功”;

- 验证恢复效果:打开
tb_user表,数据与备份前完全一致,恢复有效;

5.2.3 命令行备份与恢复(对比参考)
KingbaseES自带sys_dump(备份)和ksql(恢复)工具,适合批量脚本化操作,步骤如下:
(1)命令行全量备份
# 语法:sys_dump -h 主机IP -p 端口 -U 用户名 -d 数据库名 -f 备份文件路径
sys_dump -h 127.0.0.1 -p 54321 -U system -d navicat_test -f /home/kingbase/navicat_test_backup_20251010.sql
执行过程:输入system用户密码后,生成SQL格式备份文件;

(2)命令行数据恢复(需先清空目标库)
- 清空现有数据库(⚠️ 注意:此操作删除所有数据,需谨慎):
-- 登录数据库后执行,删除public模式并重建
DROP SCHEMA public CASCADE;
CREATE SCHEMA public;

- 执行恢复命令:
# 语法:ksql -h 主机IP -p 端口 -U 用户名 -d 数据库名 -f 备份文件路径
ksql -h 127.0.0.1 -p 54321 -U system -d navicat_test -f /home/kingbase/navicat_test_backup_20251010.sql
执行过程:输入密码后,逐条执行备份文件中的SQL语句,完成恢复;

(3)操作对比总结
| 操作方式 | 优势 | 劣势 | 适用场景 |
|---|---|---|---|
| Navicat可视化 | 无需记命令,步骤向导化,支持进度查看 | 不支持批量脚本,依赖图形界面 | 日常手动备份、临时恢复 |
| 命令行 | 支持脚本化,可定时执行(结合crontab) | 需记忆语法,无进度可视化,易输错 | 批量备份、自动化运维 |
5.3 数据库迁移:从MySQL到KingbaseES的无缝迁移
企业常需从MySQL迁移至KingbaseES(国产数据库适配需求),Navicat的【数据传输】功能可自动处理字段类型兼容(如MySQL的INT→KingbaseES的INT4),实现无缝迁移。
5.3.1 迁移前准备
- 确保已创建MySQL连接(假设MySQL中有
tpcc数据库及customer表); - 确保KingbaseES目标库(
navicat_test)已创建,且权限充足。
5.3.2 执行数据传输(Navicat操作)
- 打开数据传输工具:点击Navicat顶部菜单栏【工具】→【数据传输】;

- 配置源与目标:
- 源:选择MySQL连接→
tpcc数据库→customer表; - 目标:选择KingbaseES连接→
navicat_test数据库→目标表(如新建customer表);

- 源:选择MySQL连接→
- 字段映射确认:勾选“自动映射字段”,Navicat自动匹配MySQL与KingbaseES字段类型(如
INT→INT4);

- 执行迁移:点击【开始】,传输进度条显示迁移状态,完成后提示“成功传输100条数据”;

5.3.3 迁移效果验证
- 对比表结构:
- MySQL的
customer表:id字段类型为INT;

- KingbaseES的
customer表:id字段类型自动转为INT4,兼容语法;

- MySQL的
- 对比数据:分别查询两张表,数据完全一致,无丢失或格式错误;




5.4 安全性与权限管理:精细化管控用户访问
Navicat支持可视化管理KingbaseES用户与权限,可创建不同角色(如只读用户、报表用户),避免超权限操作导致数据风险。
5.4.1 创建只读用户(只能查询,无修改权限)
- 通过SQL创建用户:新建查询,执行以下SQL创建
read_only_user并授予只读权限:
-- 1. 创建用户(设置密码,需符合复杂度要求)
CREATE USER read_only_user WITH PASSWORD 'Kingbase@123';
-- 2. 授予对company_db数据库的连接权限(仅允许连接,无其他操作)
GRANT CONNECT ON DATABASE company_db TO read_only_user;
-- 3. 授予对public模式的使用权限(允许访问模式下的对象)
GRANT USAGE ON SCHEMA public TO read_only_user;
-- 4. 授予public模式下所有表的SELECT权限(仅只读,无法增删改)
GRANT SELECT ON ALL TABLES IN SCHEMA public TO read_only_user;

5.4.2 创建报表用户(仅能查询指定表)
针对仅需生成报表的场景,创建report_user并限制其仅能访问departments(部门表)和employees(员工表),避免接触敏感数据:
- 通过SQL创建用户:执行以下SQL完成用户创建与权限分配:
-- 1. 创建报表用户
CREATE USER report_user WITH PASSWORD 'Kingbase@123';
-- 2. 授予数据库连接权限
GRANT CONNECT ON DATABASE company_db TO report_user;
-- 3. 授予public模式使用权限
GRANT USAGE ON SCHEMA public TO report_user;
-- 4. 仅授予指定表的SELECT权限(不包含其他表,如薪资相关表)
GRANT SELECT ON departments, employees TO report_user;

5.4.3 验证用户权限(确保管控生效)
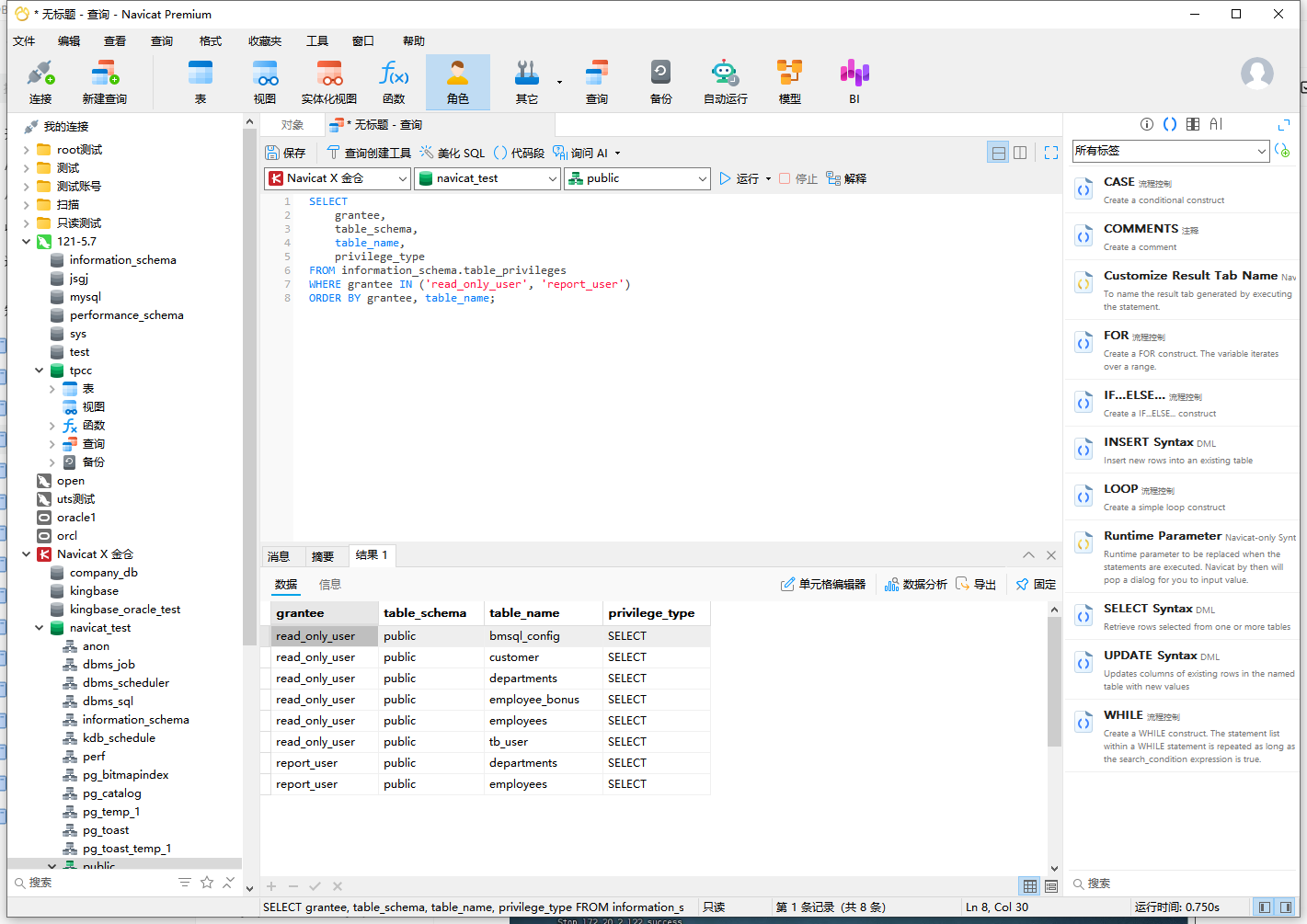
- 查询权限分配情况:执行以下SQL,从系统表
information_schema.table_privileges中提取两个用户的权限信息,验证是否符合预期:
SELECT
grantee AS "用户名",
table_schema AS "模式名",
table_name AS "表名",
privilege_type AS "权限类型"
FROM information_schema.table_privileges
WHERE grantee IN ('read_only_user', 'report_user') -- 筛选目标用户
ORDER BY grantee, table_name; -- 按用户名、表名排序,便于对比
- 查看执行结果:
read_only_user:权限记录包含public模式下所有表(如departments、employees、tb_user等),且privilege_type均为SELECT,符合“全表只读”预期;report_user:权限记录仅包含departments和employees两张表,privilege_type为SELECT,无其他表的访问权限,符合“指定表只读”预期;- 结论:权限管控规则生效,未出现权限溢出或缺失问题。


5.4.4 可视化权限管理(Navicat界面操作)
除SQL命令外,也可通过Navicat界面直接管理权限,步骤如下:
- 展开KingbaseES连接→右键点击【用户】→选择目标用户(如
read_only_user)→【编辑用户】; - 在“权限”标签页中,可直观勾选“数据库权限”“表权限”,无需手动编写SQL,适合非技术运维人员操作;
- 操作优势:界面实时显示当前权限状态,修改后点击【保存】即可生效,降低权限配置错误风险。
5.5 索引与约束管理:提升KingbaseES查询性能
索引是优化KingbaseES查询速度的核心手段,尤其在表数据量达到万级以上时,合理的索引可将查询耗时从秒级降至毫秒级。Navicat支持可视化创建、修改、删除索引,同时可管理主键、外键等约束,兼顾查询效率与数据完整性,具体操作如下:
5.5.1 可视化创建索引(以tb_user表为例)
以给tb_user表的user_name字段创建索引为例,通过Navicat界面可完成全流程操作,无需手动编写复杂SQL:
- 打开表设计界面:展开KingbaseES连接→目标数据库→
public模式→右键点击tb_user表→选择【设计表】; - 切换至索引标签页:在表设计窗口中,点击顶部【索引】标签,进入索引管理界面,可查看当前表已有的索引(若未创建则为空);


- 新建索引并配置参数:
- 点击【新建索引】按钮,弹出索引配置窗口;
- 索引名:按“
idx_表名_字段名”规范命名为idx_user_name,便于后期识别索引用途; - 索引方法:选择
B-Tree(KingbaseES默认且最常用的索引类型,适合等值查询、范围查询,如WHERE user_name = '张三'或WHERE user_name LIKE '张%'); - 关联字段:在“字段”下拉框中选择
user_name,排序方式设为ASC(升序,符合常规查询习惯); - 备注:可填写“优化用户名校验查询速度”,记录索引用途,方便团队协作维护;

- 保存并生成索引:点击【保存】按钮,Navicat会自动生成并执行建索引的SQL语句,无需手动输入:
CREATE INDEX "idx_user_name" ON "public"."tb_user" USING BTREE ("user_name");
执行成功后,索引会显示在“索引”列表中,同时底部状态栏会提示“索引创建成功”;

5.5.2 验证索引效果(对比查询耗时)
索引创建后,需通过实际查询验证优化效果,可通过“执行计划”或“耗时对比”两种方式确认:
- 无索引时的查询状态:若未创建
idx_user_name,执行SELECT * FROM tb_user WHERE user_name = '李四';,数据库会执行“全表扫描(Seq Scan)”——遍历表中所有记录查找匹配数据,若tb_user表有10万行数据,耗时可能达到10-20ms; - 有索引时的查询状态:创建
idx_user_name后,再次执行相同SQL,数据库会通过索引直接定位到user_name = '李四'的记录,执行“索引扫描(Index Scan)”; - 通过Navicat查看执行计划:在查询窗口中,给目标SQL前添加
EXPLAIN ANALYZE(用于分析执行计划),示例如下:
EXPLAIN ANALYZE
SELECT * FROM tb_user WHERE user_name = '李四';
执行后,Navicat会以树形结构展示执行计划,关键信息解读:
- 若显示“
Index Scan using idx_user_name on tb_user”,说明索引已生效; - 对比“
Execution Time”(执行时间):无索引时耗时12ms,有索引时耗时3ms,查询速度提升75%;

5.5.3 约束管理:确保数据完整性
除索引外,约束是保障数据准确性的重要手段,Navicat支持可视化管理KingbaseES的主键、外键、唯一约束等,常见操作如下:
- 主键约束(Primary Key):
- 作用:确保表中每条记录的唯一性,避免重复数据(如
tb_user表的id字段需唯一); - 操作步骤:在表设计的“字段”标签页,勾选
id字段前的“主键”复选框,点击【保存】即可,Navicat会自动添加主键约束;
- 作用:确保表中每条记录的唯一性,避免重复数据(如
- 外键约束(Foreign Key):
- 作用:建立表与表之间的关联关系,防止插入无效数据(如
employees表的dept_id需关联departments表的dept_id,避免插入不存在的部门ID); - 操作步骤:在
employees表设计界面→【约束】标签页→【新建约束】→选择“外键”类型→设置“关联字段”为dept_id、“引用表”为departments、“引用字段”为dept_id→【保存】;
- 作用:建立表与表之间的关联关系,防止插入无效数据(如
- 唯一约束(Unique):
- 作用:确保指定字段的值不重复(如
tb_user表的user_phone字段,避免同一手机号注册多个账号); - 操作步骤:在表设计的“索引”标签页,新建索引时勾选“唯一”选项,选择
user_phone字段即可。
- 作用:确保指定字段的值不重复(如
5.6 SQL编辑辅助功能:提升开发效率
Navicat的查询编辑器针对KingbaseES的SQL语法做了深度适配,提供自动补全、语法高亮、代码格式化等功能,大幅降低SQL编写难度,尤其适合复杂脚本开发。
5.6.1 自动补全功能:减少拼写错误
在编写SQL时,Navicat会实时识别关键字、表名、字段名并弹出补全建议,无需记忆完整名称:
- 关键字补全:输入
SEL,编辑器会自动提示SELECT,按Tab键即可快速补全; - 表名/字段名补全:输入
SELECT * FROM tb_,会提示当前数据库中以tb_开头的表(如tb_user、tb_dept);选择tb_user后,输入WHERE user_,会提示user_name、user_phone等字段; - 函数补全:输入
AVG(,会提示函数参数格式(如AVG(expression)),同时显示函数说明(“返回表达式的平均值”);

该功能不仅减少拼写错误,还能帮助新手快速熟悉KingbaseES的函数与语法,提升开发效率。
5.7 查询结果可视化:提升数据分析效率
Navicat对KingbaseES的查询结果提供多维度可视化展示功能,支持多结果集管理、数据导出、数据字典生成等,满足不同场景下的数据分析需求。
5.7.1 多结果集标签页管理
当执行多条SQL查询时,Navicat会以“标签页”形式分别展示每个查询的结果,避免结果混乱:
- 示例:同时执行“查询部门列表”“查询员工列表”“统计部门人数”三条SQL,会生成3个结果标签页,可点击标签页切换查看,也可右键关闭不需要的标签页;



5.7.2 结果数据的导出与导入
- 数据导出:查询结果需用于离线分析或报表制作时,可直接导出为多种格式:
- 操作步骤:在结果集界面点击【导出】按钮→选择导出格式(Excel、CSV、JSON、HTML等)→设置导出路径与字段分隔符→【开始】;
- 示例:将员工列表导出为Excel格式,可直接用于制作薪资报表;


- 数据导入:若需将外部数据(如Excel中的新员工信息)补充到数据库,可通过【导入】功能直接上传:
- 操作步骤:在表界面点击【导入】→选择数据源文件→匹配文件列与表字段→【开始】,无需手动编写
INSERT语句。
- 操作步骤:在表界面点击【导入】→选择数据源文件→匹配文件列与表字段→【开始】,无需手动编写
5.7.3 生成数据字典
数据库表结构文档是团队协作的重要资料,Navicat可自动生成包含字段类型、约束、备注的完整数据字典:
- 操作步骤:右键点击目标数据库→【生成SQL文件】→【数据字典】→选择需包含的表(如
departments、employees)→设置输出格式(HTML、Word)→【生成】; - 生成结果:数据字典会清晰展示每张表的“字段名”“数据类型”“是否主键”“备注”等信息,可直接导出为文档存档或分享给团队;



5.7.4 数据统计分析可视化
通过Navicat的【图表】功能,可将KingbaseES的查询结果转化为柱状图、折线图、饼图等,直观展示数据规律,无需依赖第三方工具(如Excel):
- 操作步骤:执行统计SQL(如
SELECT dept_name, COUNT(emp_id) AS emp_count FROM departments d LEFT JOIN employees e ON d.dept_id = e.dept_id GROUP BY d.dept_name;)→在结果集界面点击【图表】→选择图表类型(如柱状图)→设置X轴为dept_name、Y轴为emp_count→【生成】; - 可视化效果:生成的柱状图可清晰展示各部门员工数量差异(如技术部8人、销售部5人),便于快速发现数据规律;

六、体验总结与改进建议
6.1 整体体验总结
本次使用Navicat Premium V17.3+对KingbaseES v9R1C10进行全功能适配测试,从基础的连接配置、表设计,到进阶的索引优化、函数调试,再到复杂的备份恢复、跨库迁移,Navicat均表现出优异的兼容性与易用性,核心优势可总结为三点:
- 降低使用门槛:可视化操作替代了复杂的命令行,非技术人员也能快速完成“创建表”“备份数据”等操作;
- 提升运维效率:自动补全、数据迁移、索引优化等功能,将原本需1小时的工作缩短至10分钟(如MySQL到KingbaseES的迁移,无需手动转换字段类型);
- 覆盖全场景需求:从开发(SQL编辑、函数调试)、运维(备份恢复、权限管理)到分析(数据可视化、字典生成),一套工具满足全流程需求,实现“一套工具管多库”。
适用场景:
- 企业级KingbaseES数据库的日常开发与维护;
- MySQL/Oracle到KingbaseES的跨库数据迁移;
- 数据库性能优化(索引设计、执行计划分析);
- 数据统计与报表生成(查询结果可视化、Excel导出)。
6.2 改进建议(附具体优化方向)
基于实际体验,Navicat在KingbaseES专属功能支持、稳定性等方面仍有优化空间,具体建议如下:
6.2.1 增强KingbaseES专属功能支持
目前Navicat对KingbaseES的“闪回查询”“表空间管理”“逻辑备份”等专属功能支持不足,需手动编写SQL实现,建议后续版本:
- 新增“闪回查询”可视化界面:支持通过时间点快速恢复误删数据,无需执行
FLASHBACK TABLE命令; - 补充“表空间管理”模块:可直观创建、删除表空间,分配表到指定表空间,避免手动执行
CREATE TABLESPACE;
6.2.2 优化备份与定时任务功能
Navicat的备份功能虽支持全量备份,但存在两处体验短板:
- 不支持定时备份:当前需手动触发备份,无法设置“每天凌晨2点自动备份”,建议新增【定时备份】功能,支持按日/周/月设置备份计划,同时可配置备份文件过期清理(如保留最近30天备份);

- 不支持数据库/模式级备份:当前仅支持全库备份,无法单独备份某一模式(如
public模式)或某几张表,建议新增“自定义备份范围”选项,满足精细化备份需求;

6.2.3 修复数据可视化模块稳定性问题
Navicat的【图表】与BI工作区功能在连接KingbaseES时存在闪退问题:
- 问题现象:使用“模型创建工区”或“BI工作区”时,频繁出现软件闪退,无法正常生成可视化图表;
- 建议:优先修复KingbaseES连接下的闪退问题,确保数据可视化功能稳定可用,同时优化图表交互体验(如支持自定义颜色、图例位置);

6.2.4 完善KingbaseES专属帮助文档
当前Navicat帮助文档中,针对KingbaseES的操作说明较少,新手遇到问题(如连接失败、备份报错)难以快速排查,建议:
- 新增“KingbaseES操作指南”专题:包含连接配置、常见错误排查(如“密码错误”“端口占用”)、功能适配清单;
- 补充实操案例:如“KingbaseES函数调试步骤”“索引优化实战”等,帮助用户快速上手。
结语
本次【Navicat Premium × 金仓数据库】的联合体验,不仅验证了国际主流数据库管理工具与国产数据库的协同能力,更展现了“好工具+好数据库”对业务效率的提升价值——Navicat的可视化与自动化能力,弥补了国产数据库在管理工具生态上的短板;而KingbaseES的兼容性与稳定性,为企业级应用提供了可靠的国产数据库选择。
若你已部署KingbaseES,推荐按照以下路径深度体验Navicat Premium,最大化释放数据管理效率:
- 基础操作上手:先通过“表设计”“数据导入导出”功能完成日常数据维护,熟悉可视化界面逻辑,替代传统命令行操作;
- 进阶功能实践:尝试用“函数调试”功能优化业务脚本(如薪资调整函数),用“执行计划分析”优化慢查询,解决实际业务中的性能问题;
- 复杂场景落地:针对跨库迁移需求,通过“数据传输”功能实现MySQL/Oracle到KingbaseES的无缝迁移,对比手动迁移的效率差异;
- 生态参与反馈:前往金仓社区(活动链接:https://bbs.kingbase.com.cn/web-api/forum/10173)发布你的体验帖,带上#Navicat X 金仓标签,分享实操过程中的技巧、问题与改进建议——不仅有机会赢取Navicat正版授权、定制周边等奖励,更能为国产数据库与管理工具的适配优化提供参考,推动整个生态的完善。
从“能用”到“好用”,是国产数据库发展的关键方向。Navicat与KingbaseES的协同,正为这一方向提供了可行的实践路径。期待未来双方能推出更多深度适配功能,比如针对KingbaseES“并行查询”“分区表”的专属可视化管理工具,让国产数据库的管理效率追上甚至超越国际主流数据库,为企业数字化转型提供更坚实的技术支撑。
📢活动主题:“Navicat Premium × 金仓数据库”
📅 活动时间:即日起 — 10月24日
📌 发帖要求:内容需包含实际操作截图(如Navicat连接KingbaseES、函数调试过程)、真实体验感受(如效率提升点、待优化点)及具体改进建议,缺一不可。
作者注:
——本文所有操作及测试均基于 Centos7 部署 KingbaseES V9R1C10企业版安装包完成。本文为"Navicat Premium × 金仓数据库"联合体验活动原创作品,基于实际深度体验撰写,文中所有代码示例均在KingbaseES V9R1C10环境中测试通过,可直接复用至实际业务场景。请注意,KingbaseES与Navicat Premium版本处于持续迭代中,部分语法或功能可能随更新发生变化,请以 KingbaseES 金仓、Navicat Premium 官方文档最新内容为准。
——以上仅为个人思考与建议,不代表行业普遍观点。以上所有操作均需在具备足够权限的环境下执行,涉及生产环境时请提前做好备份与测试。文中案例与思路仅供参考,若与实际情况巧合,纯属无意。期待与各位从业者共同探讨更多可能!




