说一个人是武林高手:十八般武艺,样样精通!如今,后端技术层出不穷,让人眼花缭乱,如果看官不能达到样样精通,至少拿起方天画戟能耍几下才行,比如削个苹果。言归正传,配置中心属于基础设施,当然必须玩得溜,不论Nacos还是Config,今天我们来耍下Apollo,看好玩否。
准备:
Idea2019.03/Gradle6.0.1/Maven3.6.3/JDK11.0.4/SpringBoot2.3.0RELEASE/Mysql8.0.11/Apollo1.7.0/RHEL8.0/ VMwareWorkstation15Pro
难度: 新手--战士--老兵--大师
目标:
1.完成Apollo分布式部署和简单应用
说明:为了遇见各种问题,同时保持时效性,我尽量使用最新的软件版本,源码地址,其中的day31:https://github.com/xiexiaobiao/dubbo-project
1 部署图(单服务)
Apollo基础知识,略!请先安装好Maven和JDK环境!Linux内存建议4G以上!

注:Apollo自带Eureka组件,可以自动组成集群,当然,如果希望使用外部Eureka组件,需修改配置即可!
2 步骤
我使用最纯粹的源码编译部署方式,其他如Docker、QuickStart,略!
2.1 Git clone 项目源码文件到本地,Window下构建修改文件apollo\scripts\build.bat(Linux下则修改apollo\scripts\build.sh):

2.2 然后直接双击运行build.bat:

2.3 复制\apollo-adminservice,\apollo-configservice,\apollo-portal三个模块的 target 文件夹下的 zip 文件到Linux下,我这里分别放三个目录admin-service, config-service, portal-service下:

解压:
[root@server226 config-service]# unzip apollo-configservice-1.7.0-SNAPSHOT-github.zip
[root@server226 admin-service]# unzip apollo-adminservice-1.7.0-SNAPSHOT-github.zip
[root@server226 portal-service]# unzip apollo-portal-1.7.0-SNAPSHOT-github.zip
启动服务,注意顺序:
[root@server226 portal-service]# bash /usr/apollo1.7.0/config-service/scripts/startup.sh
[root@server226 portal-service]# bash /usr/apollo1.7.0/admin-service/scripts/startup.sh
[root@server226 portal-service]# bash /usr/apollo1.7.0/portal-service/scripts/startup.sh
(常见启动异常问题,请见文末部分)
注:如果 ApolloConfigDB.ServerConfig 的 eureka.service.url 只配了当前正在启动的机器的话,在启动apollo-configservice的过程中会在日志中输出eureka注册失败的信息,如com.sun.jersey.api.client.ClientHandlerException: java.net.ConnectException: Connection refused
。需要注意的是,这个是预期的情况,因为apollo-configservice需要向Meta Server(它自己)注册服务,但是因为在启动过程中,自己还没起来,所以会报这个错。后面会进行重试的动作,所以等自己服务起来后就会注册正常了。
2.4 在启动config-service成功后,即可打开http://192.168.2.226:8080/
,可以查看eureka界面:

如果src/main/config/application-github.properties
中,开启以下两项:
apollo.eureka.server.enabled=true
apollo.eureka.client.enabled=true

2.5 验证是否全部启动成功:http://192.168.2.226:8070
/ 账号/密码:apollo/admin
登录:

2.6 优雅关闭服务,注意顺序:
[root@server226 portal-service]# bash /usr/apollo1.7.0/portal-service/scripts/shutdown.sh
[root@server226 portal-service]# bash /usr/apollo1.7.0/admin-service/scripts/shutdown.sh
[root@server226 portal-service]# bash /usr/apollo1.7.0/config-service/scripts/shutdown.sh
2.7 修改config-service默认端口8080为8085:
src/main/resources/application.yml 中修改 server:port: 8085 src/main/resources/configservice.properties 中修改server.port= 8085 src/main/scripts/startup.sh 中修改SERVER_PORT:=8085 数据库apolloconfigdb.serverconfig 中eureka.service.url 字段修改http://192.168.2.226:8085/eureka/
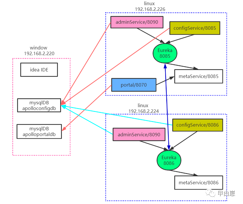
3 部署图(高可用)
架构部署图:

注:这里未画出client,client会先访问metaService,获取configService的列表,再从configService获取配置数据,可以使用SLB(Software Load Balancer)对client访问多个metaService做负载均衡。
同上方法,我修改config-service端口为8086,需修改(共5处) src/main/resources/application.yml,src/main/resources/configservice.properties,src/main/scripts/startup.sh,src/main/resources/configservice.properties, 数据库apolloconfigdb.serverconfig 中eureka.service.url 字段添加http://192.168.2.224:8086/eureka/
,并使用同上apollo\scripts\build.bat脚本进行构建打包,放到另一Linux(192.168.2.224)上运行:
然后,可以访问:http://192.168.2.224:8086/

访问:http://192.168.2.226:8085/
由以上两图,可见eureka实例已组成集群,互为备份!
打开:http://192.168.2.226:8070/system_info.html
,可以看到 portal 能管理所有的 configService和adminService实例:

4 客户端应用
依赖,略!
4.1 API方式:
配置appID和 metaService, src/main/resources/META-INF/app.properties
:

配置metaService,如果是多environment,通过src/main/resources/apollo-env.properties
:

指定env,Windows文件位置为 C:\opt\settings\server.properties
(对于Mac/Linux,文件位置为/opt/settings/server.properties) ,内容为:
env=DEV
通过portal UI创建一个配置,最后效果如下:

测试代码(java):
public class ApiMain {
private static final Logger logger = LoggerFactory.getLogger(ApiMain.class);
private String DEFAULT_VALUE = "undefined";
// config instance is singleton for each namespace and is never null
private Config config;
ConfigChangeListener changeListener = configChangeEvent -> {
for (String key: configChangeEvent.changedKeys()
) {
ConfigChange change = configChangeEvent.getChange(key);
logger.info("Config Change >>>>> key: {}, oldValue: {}, newValue: {}, changeType: {}",
change.getPropertyName(), change.getOldValue(), change.getNewValue(),
change.getChangeType());
}
};
public ApiMain() {
this.config = ConfigService.getAppConfig();
this.config.addChangeListener(changeListener);
}
public static void main(String[] args) throws IOException {
ApiMain apiMain = new ApiMain();
// getConfig("key"); key为配置数据中的key
apiMain.getConfig("name");
}
private String getConfig(String key){
String result = config.getProperty(key,DEFAULT_VALUE);
logger.info(String.format("Loading key >>>> %s with value: %s", key, result));
return result;
}
}
以上代码解析:通过 Config config 成员变量注入,并添加一个 ConfigChangeListener 做配置变化的监听器,可以在配置变化时得到通知,如数据库连接串变化后需要重建连接等。
运行输出:

读取到的配置信息:

在portal界面,进行“修改”->“发布”,监听到的配置变化:

4.2 Springboot方式:修改src/main/resources/config/application.yml:

注:多namespace的情况下,应用会默认读取非‘application’的配置;
写一个测试用bean,使用SPEL表达式就可以实现自动属性注入:
public class ConfigBean {
private String school;
@Value("${timeValue:100}")
private String timeValue;
public String getSchool() {
return school;
}
@Value("${school:200}")
public void setSchool(String school) {
this.school = school;
}
...
}
另外我还写了一个注解方式的:
@ConfigurationProperties(prefix = "redis.cache")
public class SampleRedisConfig {
private int expireSeconds;
private int commandTimeout;
...
}
配合spring机制实现bean注入:
@Configuration
//@EnableApolloConfig(value = {"FX.apollo", "application.yml"}, order = 1)
public class SomeConfig {
@Bean
public ConfigBean getConfigBean(){
return new ConfigBean();
}
@Bean
public SampleRedisConfig sampleRedisConfig() {
return new SampleRedisConfig();
}
}
最后给个应用的入口:
@SpringBootApplication
@RestController
public class AppMain {
private ConfigBean configBean;
private SampleRedisConfig redisConfig;
@Autowired
public AppMain(ConfigBean configBean,SampleRedisConfig redisConfig){
this.configBean = configBean;
this.redisConfig = redisConfig;
}
public static void main(String[] args) {
SpringApplication.run(AppMain.class,args);
System.out.println("AppMain app started >>>>>>>>>>>>");
}
@RequestMapping("/config")
public String apollo(){
System.out.println("config 1 >>>> " + configBean.getSchool() +"/"+ configBean.getTime());
System.out.println("config 2 >>>> " + redisConfig.getCommandTimeout()+"/"+ redisConfig.getExpireSeconds());
return "config >>>> " + configBean.getSchool() +"/"+ configBean.getTime();
}
}
在portal界面配置KV值:

运行应用并URL访问:

控制台输出:

4 常见问题
4.1 查看config-service启动日志,发现mysql连接异常:
[root@server226 admin-service]# less /opt/logs/100003171/apollo-configservice.log

另一种查看mysql连接是否成功方法是启动apollo服务前后分别运行,比较连接数:

问题解决,注意window机器防火墙规则,可以直接关闭,或添加出入规则。
4.2 查看config-service启动日志,发现端口冲突异常:

解决问题,先查看端口占用情况:
[root@server226 config-service]# lsof -i:8080

直接kill 命令关闭,或者找到对应的应用进行关闭即可!
4.3 查看config-service启动日志,发现Eureka连接异常:

问题解决:Linux使用了hostname,导致localhost解析异常,修改 src/main/resources/bootstrap.yml :

注意需同步修改 apollo\apollo-adminservice 模块下的 src/main/resources/bootstrap.yml,内容同上。
遗留问题:
1."访问密钥"开启的情况下,一直访问失败;
2.使用@ConfigurationProperties
如果需要在Apollo配置变化时自动更新注入的值,需要配合使用EnvironmentChangeEvent
或RefreshScope
。相关代码实现,可以参考官方apollo-use-cases
项目;
后记:在以上各个部署的每个步骤中,几乎都有多种实现方式,我只是使用了其中的1-2种,其他可参考官方说明!
全文完!
我近期其他文章:
1 聊聊算法——二分查找算法深度分析 2 DevOps系列——Jenkins/Gitlab自动打包部署 3 DevOps系列——Jenkins私服 4 DevOps系列——Gitlab私服 5 聊聊算法——滑动窗口
只写原创,敬请关注





