点击上方SQL数据库开发,关注获取SQL视频教程
SQL专栏
DBeaver 是一个基于 Java 开发,免费开源的通用数据库管理和开发工具,使用非常友好的 ASL 协议。可以通过官方网站或者 Github 进行下载。
由于 DBeaver 基于 Java 开发,可以运行在各种操作系统上,包括:Windows、Linux、macOS 等。DBeaver 采用 Eclipse 框架开发,支持插件扩展,并且提供了许多数据库管理工具:ER 图、数据导入/导出、数据库比较、模拟数据生成等。
DBeaver 通过 JDBC 连接到数据库,可以支持几乎所有的数据库产品,包括:MySQL、PostgreSQL、MariaDB、SQLite、Oracle、Db2、SQL Server、Sybase、MS Access、Teradata、Firebird、Derby 等等。商业版本更是可以支持各种 NoSQL 和大数据平台:MongoDB、InfluxDB、Apache Cassandra、Redis、Apache Hive 等。
下载与安装
DBeaver 社区版可以通过官方网站或者 Github 进行下载。两者都为不同的操作系统提供了安装包或者解压版,可以选择是否需要同时安装 JRE。另外,官方网站还提供了 DBeaver 的 Eclipse 插件,可以在 Eclipse 中进行集成。文末附上了下载方式。
DBeaver 支持中文,安装过程非常简单,不多说,唯一需要注意的是 DBeaver 的运行依赖于 JRE。不出意外,安装完成后运行安装目录下的 dbeaver.exe 可以看到以下界面(Windows 10):
这个界面其实是新建数据库连接,我们可以看到它支持的各种数据平台;先点击“取消”按钮,进入主窗口界面。
此时,它会提示我们是否建立一个示例数据库。

DBeaver 和我们常用的软件类似,最上面是菜单项和快捷工具,左侧是已经建立的数据库连接和项目信息,右侧是主要的工作区域。连接数据库
我们以 PostgreSQL 为例,新建一个数据库连接。选择 PostgreSQL 图标,点击“下一步(N)”。
然后是设置数据库的连接信息:主机、端口、数据库、用户、密码。“Advanced settings”高级设置选项可以配置 SSH、SSL 以及代理等,也可以为连接指定自己的名称和连接类型(开发、测试、生产)。
确认后完成连接配置即可。左侧的数据库导航中会增加一个新的数据库连接。



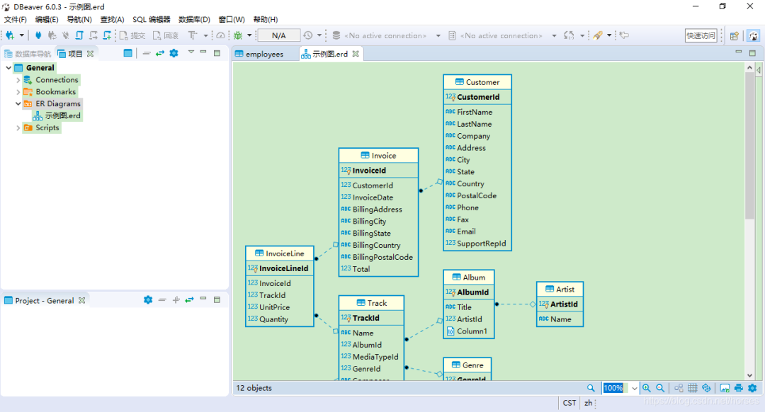
生成 ER 图


ER 图可以进行排版和显示设置,也支持打印为图片。DBeaver 目前还不支持自己创建 ER 图,只能从现有的数据库中生成。另
说个题外话,大家应该都知道视频号了,随着灰度范围扩大,越来越多的小伙伴都开通了视频号。 SQL君也开通了一个视频号,会分享一些数据库管理维护的技巧和SQL查询小技巧,欢迎扫码关注,和SQL君一起学SQL! 👆长按上方二维码 2 秒 即可关注 ——End——
后台回复关键字:1024,获取一份精心整理的技术干货 后台回复关键字:进群,带你进入高手如云的交流群。 推荐阅读 这是一个能学到技术的公众号,欢迎关注 点击「阅读原文」了解SQL训练营






