我们知道,执行计划是关系型数据库诊断SQL性能问题很重要的一种手段,Oracle中获取执行计划有很多种方式,不同方式有各自的优缺点,可以参考《查询执行计划的几种方法》。
同样,MySQL支持显示他的执行路径,参考了这篇博主文章《查看MySQL查询计划的方法和格式》,看下如何得到MySQL的执行计划。
MySQL的查询计划是分析查询的重要方法,可以通过使用EXPLAIN语句来确认优化器将采取哪种查询计划,是否与你的预期一致。
使用EXPLAIN有两种方式,

其中,EXPLAIN可以输出四种格式,包括了传统格式,JSON格式,tree格式以及可视化输出。用户可以根据需要选择适用于自己的格式。
1. 传统格式简单明了,输出是一个表格形式,概要说明查询计划,

2. JSON格式是四种格式里面输出信息最详尽的格式,里面还会包含执行成本信息,通过程序,可以方便地进行字段解析,

3. TREE格式是8.0.16版本之后引入的新格式,主要根据查询的各个部分之间的关系和各部分的执行顺序来描述如何查询,

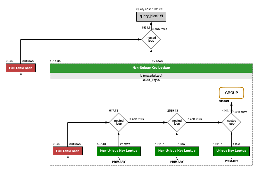
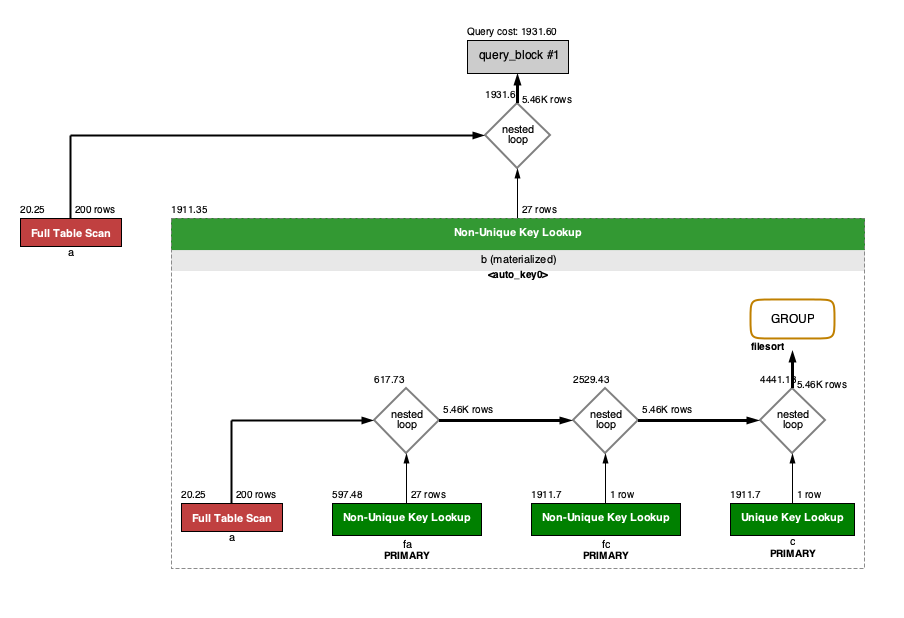
4. 可视化输出,可以通过MySQL Workbench可视化查看MySQL的执行计划。通过点击Workbench的放大镜图标,即可生成可视化的查询计划,

近期的热文:
文章转载自bisal的个人杂货铺,如果涉嫌侵权,请发送邮件至:contact@modb.pro进行举报,并提供相关证据,一经查实,墨天轮将立刻删除相关内容。




