
比如在排序中,待排序的结构SortTuple中存储的是MinimalTupleData,里面包含有排序需要的值等信息。排好序后,需要将MinimalTupleData再此转换成TupleTableSlot。
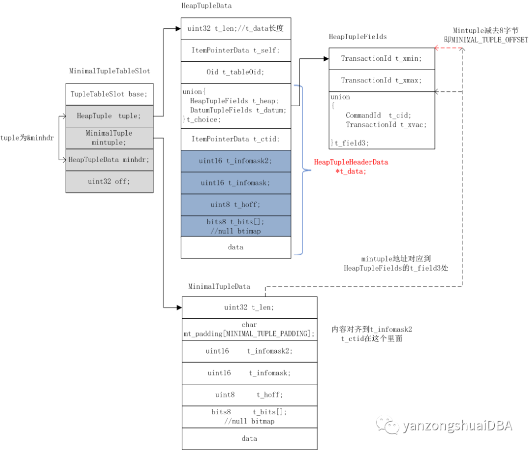
转换由函数tts_minimal_store_tuple完成,可以看到MinimalTupleData并没有解析,而是直接放到了MinimalTupleTableSlot的HeapTuple中。
tts_minimal_store_tuple(TupleTableSlot *slot, MinimalTuple mtup, bool shouldFree){MinimalTupleTableSlot *mslot = (MinimalTupleTableSlot *) slot;tts_minimal_clear(slot);slot->tts_flags &= ~TTS_FLAG_EMPTY;slot->tts_nvalid = 0;mslot->off = 0;mslot->mintuple = mtup;Assert(mslot->tuple == &mslot->minhdr);mslot->minhdr.t_len = mtup->t_len + MINIMAL_TUPLE_OFFSET;mslot->minhdr.t_data = (HeapTupleHeader) ((char *) mtup - MINIMAL_TUPLE_OFFSET);/* no need to set t_self or t_tableOid since we won't allow access */if (shouldFree)slot->tts_flags |= TTS_FLAG_SHOULDFREE;elseAssert(!TTS_SHOULDFREE(slot));}
访问行记录值是,需要再将从MinimalTupleData中将列值读取出来,放到TupleTableSlot的tts_values和tts_isnull数组中。这个过程由函数tts_minimal_getsomeattrs完成:
static voidtts_minimal_getsomeattrs(TupleTableSlot *slot, int natts){MinimalTupleTableSlot *mslot = (MinimalTupleTableSlot *) slot;slot_deform_heap_tuple(slot, mslot->tuple, &mslot->off, natts);}
重点在slot_deform_heap_tuple函数。
文章转载自yanzongshuaiDBA,如果涉嫌侵权,请发送邮件至:contact@modb.pro进行举报,并提供相关证据,一经查实,墨天轮将立刻删除相关内容。




