综上所述,在创建索引这个点上存在两个性能瓶颈点:一个是用户迁移数据之后的批量索引创建;第二个是用户临时需要添加一个二级索引。无论哪个点,我们都需要更快的建立好索引,提升用户的使用体验。
华为云GaussDB(for MySQL)引入了并行创建索引的技术,它改进了社区版MySQL创建索引只用单线程的问题,以此提高创建索引的效率,并一起解决了前述两个痛点。前面提到的社区版创建索引逻辑是单线程的,首先存在资源利用率不够饱满的问题;其次创建索引过程是CPU和IO开销交替进行的过程,在做一个操作的时候,即使不是资源竞争的操作也只有等待。多线程创建索引可以充分利用CPU和IO资源,同时有的线程在做CPU计算时,别的线程可以并发的做IO操作。
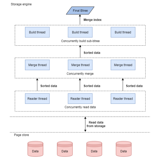
GaussDB(for MySQL)使用的并行创建索引,是一个全链路的并行技术。前面提到,创建索引包含了若干个阶段,我们的并行创建算法,对这里的每个阶段都做并行处理,从读取数据、排序、到创建索引,都是并行操作,每一步都由指定的N个线程并发处理。它的逻辑如下图所示:

GaussDB(for MySQL)尤其对数据的归并排序做了多种优化,使得我们常规的归并排序能够充分的并行,充分利用CPU、内存和IO的资源。在并行创建索引之后的合并步骤,也使用了一套简化的算法,正确处理各种索引结构的场景。
支持的索引和场景
GaussDB(for MySQL)的并行创建索引功能,目前支持的索引为Btree二级索引。对于virtual index二级索引,将会在不久的将来提供全面的支持,而MySQL的spatial index和fulltext index不在该并行创建索引覆盖范围内。
特别要注意的是,主键索引的创建目前也是不支持并行的,因此如果一个并行创建索引的SQL语句包含创建主键索引,或者前面提及的spatial index与fulltext index,那么客户端将会收到一个告警,提示该操作不支持并行创建索引,同时该语句会采用单线程创建索引的方式执行完成。
从SQL语句的角度,如前所述,创建索引可以采用不同的算法,由于COPY算法(ALGORITHM=COPY)不是采用批量插入的方式,因此不会受益于该并行创建索引优化。而对于INPLACE算法,如果创建索引用的是非rebuild的方式,都可以受益于该优化;一旦需要使用rebuild的方式创建索引,因为涉及到主键索引的建立,将无法使用并行创建索引的算法。




