社区大家好,Azure Data Studio 1.37 6 月版来了!我们也很高兴地宣布SQL Server Management Studio (SSMS) 18.12的发布。在此 Azure Data Studio 版本中,为托管实例引入了对 URL 的备份和还原。还进行了更新以使用 SQL 项目在离线模式下支持表设计器功能。根据用户请求,表设计器现在支持列重新排序和列计算,以便更轻松地自定义数据库。此外,对查询执行计划功能进行了改进,以支持计划比较,从而提高整体计划性能。我们还解决了所有平台和扩展中的一些错误和更新,其中一些将在本博客中突出显示。
托管实例的 Azure Data Studio 现在可以备份和还原到 URL
在此版本中,为托管实例添加了对使用 Azure Blob 存储作为备份目标的 Azure Data Studio 中的 URL 备份的支持。连接到托管实例后,您现在可以选择备份到 URL:

表设计器更新
我们很高兴地宣布 SQL 项目支持 Azure Data Studio 中的表设计器。使用 SQL 项目,可以部署对数据库模式的更改或更新,而无需连接到服务器实例。表、视图、存储过程和脚本都可以在离线模式下添加和编辑,以便更轻松地开发和管理无服务器数据库。现在,在 SQL 项目扩展中支持表设计器,您可以使用从对象资源管理器连接到实时数据库的相同图形编辑器为 SQL 项目创建表。若要详细了解如何在 Azure Data Studio 中使用此扩展,请查看SQL 数据库项目扩展文档和SQL 数据库项目入门. 请注意,SQL 项目功能需要安装扩展。
表设计器现在支持计算列和列重新排序
根据用户请求,我们的团队努力添加 API 以支持表设计器中的计算列。使用计算列,可以使用来自其他列的数据来计算其所属列的值。除非列被标记为 PERSISTED,否则这些列不会物理存储在磁盘上。计算列表达式可以在列属性窗格中指定,这些表达式反映在图形用户界面 (GUI) 以及脚本窗格中。

表设计器现在提供了在现有列之间添加列的选项,而不是默认情况下在表末尾添加列。请参阅下面的实际操作。

此外,现在可以通过拖动到用户规范来重新排列列。请参阅下面的列拖动操作。

查询计划查看器
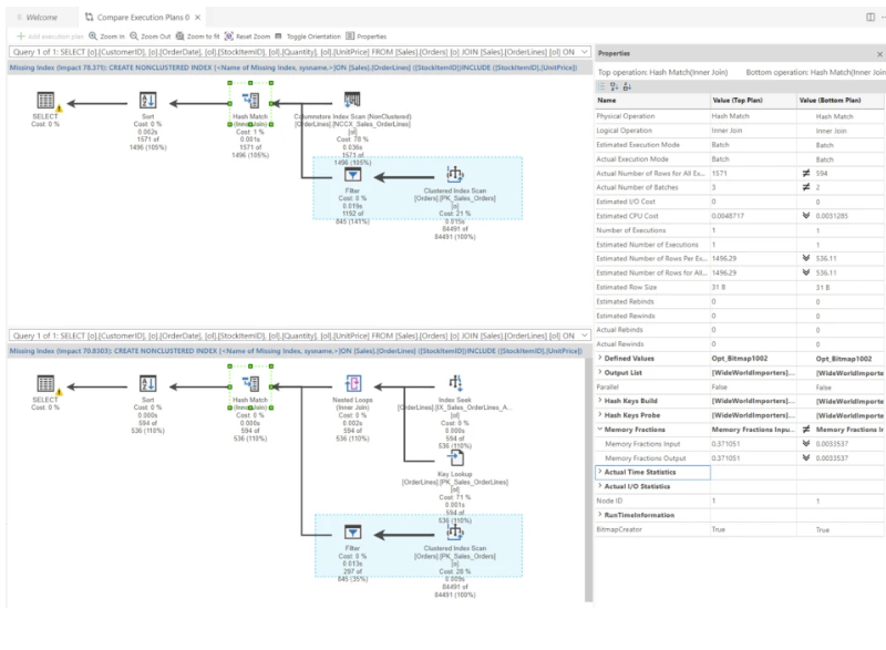
在此版本的 Azure Data Studio 中,我们引入了计划比较,它允许您并排查看两个计划以帮助识别差异。在计划内,右键单击并从弹出菜单中选择比较执行计划,或选择菜单按钮。

该计划将在一个新窗口中打开,您可以在其中添加另一个计划以与原始计划进行比较。除了视觉上的区别,您还可以通过顶部菜单打开属性窗口,深入了解不同的运算符并进一步了解差异。

此版本还包括与计划中对象名称的显示、属性窗口中的显示信息、大型计划的操作员成本添加小数位以及显示估计计划或包含实际计划的选项相关的微小更改,通过工具栏:

SQL 绑定
对 Azure Functions 的 Azure SQL 绑定的支持现在可用于 C#、JavaScript 和 Python 的预览版。在最近对 VS Code 的 mssql 扩展的更新中,我们引入了快速创建 Azure Functions 的功能,并从对象资源管理器视图集成到您的数据库表。输入和输出绑定均可用于将数据库连接到 Azure Functions 以查询和插入数据。立即通过 mssql 扩展集成开始使用 C# 绑定,并在文档中了解有关Azure Functions 的 SQL 绑定的更多信息。

扩展更新
我们很高兴推出对 PowerShell 扩展的更新,带来改进的用户界面和性能。在PowerShell 团队博客上阅读有关此扩展更新的更多信息。
在 6 月版本中,您将看到几个扩展接收更新。其中许多更新来自基于您在我们的GitHub 存储库中的反馈的质量改进。接收修复的扩展包括架构比较和 SQL 项目。
SSMS 18.12 版本
上周我们发布了SSMS 18.12,其中包含对 Azure SQL 托管实例的链接功能的更新和对数据分类界面的改进,以及多项修复。SSMS 18.12 还包括对兼容模式 160 的支持,该模式在 Azure SQL DB 和 SQL Server 2022 中可用。请注意,SSMS 19 是 SQL Server 2022 的推荐 SSMS 版本。下载SSMS 预览版 2。
概括
我们很高兴继续改进 Azure Data Studio 的功能。我们知道当前的限制,并正在努力进行迭代改进。如果您想帮助改进 Azure Data Studio,请通过我们的 Azure Data Studio 问题页面分享任何反馈或报告问题。我们的工程团队会定期审查问题并将其分配到不同的月度里程碑。您对问题的投票有助于我们确定下一步工作的优先级。
原文作者:蒂米·奥辛
原文标题:What’s new with SQL Tools
原文地址 :https://cloudblogs.microsoft.com/sqlserver/2022/06/16/whats-new-with-sql-tools/




