
CMDB是一个较为老生常谈的问题,这一概念在很早时期就已经引入了国内,纵观运维数字化转型的整个发展过程, CMDB的建设是每个企业都必经的重要阶段。早期的CMDB往往只是为了提供运维流程的支撑,数据准确性得不到保障,运维依赖程度低,常常会出现“建而无用”等情况。然而随着数字化转型的不断推进,运维需要更高质量的数据,运维平台需要更高效可靠的支撑,CMDB作为运维基石是重中之重,也需要进一步的“修炼”!
在上一期的直播中,我们从业务规划层面,为大家分析了CMDB为什么要以“消费”为驱动(点此查看),那么在实际落地建设过程中,可视、可用、可信、可靠的CMDB怎么打造?企业又该如何“修炼”面向消费的运维高质量CMDB呢?本期带您一探究竟!
本次直播设有审核,待审核通过后即可观看

Tips:如您不方便查看回放,可阅读以下总结文章,全文约4000字,预计阅读时间7-9分钟
01
CMDB的常见场景与痛点
CMDB建设过程中,企业通常会遇到一些困境,同时由于企业里面不同角色对CMDB的诉求各不相同,CMDB对于不同的视角下的痛点也是不一样的。
1
企业建设CMDB的“三重困境”
01 消费 场景的局限
早期CMDB前期建设时,并没有以应用为中心的概念,运维人员与运维管理者往往关注在IT“资产”上
“有没有相应的IT资产?资产在什么位置?其运行情况如何?现有的业务依赖哪些资产?”等等一系列问题。
而随着运维场景的不断丰富与建设,越来越多的消费需求不断迸发,比如说需要对监控系统进行故障影响分析、对大屏数据进行聚合与展示时,以“资产”为中心的CMDB由于前期设计就没有考虑到数据间的关联关系,导致数据消费问题非常难以解决。
02架构 设计的局限
当前期CMDB建设没有被定义为整个企业的运维主数据时,各个部门都在单打独斗的建立自己的CMDB供自己使用,导致企业内各式各样的烟囱式的系统建设,带来数据分散、数据质量低、数据维护工作量大等问题,难以统一去治理。
03流程 管理的局限
管理流程上的局限通常更多会影响到数据的质量问题,如果没有有效的管理流程以及自动化能力,那么就相当于CMDB的数据仅仅只是从线下的表格搬到了线上工具里,甚至与一个在线的EXCEL表格是没有太大区别的,仍然需要运维人员花费大量的时间去收集真实环境的数据导入到CMDB中去,这样的数据质量是存疑的。
同时对于运维人员来说,每天的工作并没有什么变化,这样的CMDB的建设带来的管理成本是远远大于价值收益的。
点击下载完整PPT
2
三类运维角色视角
01 企业管理者视角
企业管理者更多会从全局和成本的角度去关心CMDB能够提供的价值。通常会考虑以下几类问题:CMDB建设成本是否合理?资源使用率如何?是否可以承载消费场景需求?是否兼容新架构、异构化等,以确保企业业务运行所依赖的IT对象管理足够全面、足够规范和合理。

02 运维管理者视角
对于运维管理者或者运维经理等角色,更关心CMDB落地为企业带来的价值,CMDB建设是一个长期的过程,运维管理者需要让这一高成本建设,能够合理的使用起来,保证数据的准确性,提供业务价值。

03 运维工程师视角
作为真正使用CMDB的运维工程师,更关注在于CMDB产品设计的体验,是否足够方便、快捷,能不能减少运维工作量,从实际工作的角度出发去考虑。

02
CMDB落地常见问题
大部分的企业基本都做过了CMDB的建设,除了以上在各个场景的困境之外,在落地建设的时候,通常也会遇到各类问题,结合嘉为多年帮助企业建设CMDB的经验,我们总结并列举了以下六个问题,与大家深入分析CMDB在落地时的一些相对典型的难点。

点击下载完整PPT
1
灵活性不足
有一部分企业在早期是通过引进国外的CMDB,这类CMDB更加偏向于某一领域,例如侧重于网络领域的,亦或是侧重于资产领域的,在实际产品中,灵活性可以从两个方面去判断:
模型定义是否灵活
属性定义是否灵活
随着业务发展,IT环境日益复杂,IT对象种类繁多,CMDB是否足够灵活,是否支持自定义扩展,是否适配新的技术,能否对新对象进行纳管,对企业长期建设发展是非常重要的。
2
自动化不足
顾名思义也就是指整个配置数据自动化维护的程度不足,在以往建设过的客户中,我们发现许多客户的CMDB数据新增、更新、删除都是通过人工收集,再去CMDB做导入。实际上这不仅仅让运维人员维护数据的成本很高,同时数据的的准确性也无法得到保障,并且有一部分高频变化的数据例如容器化数据等,十分难以通过人工去保证。
对于传统对象,自动化不足严重影响维护成本和数据准确性
对于容器化对象、云对象,变更更频繁,自动化不足严重影响数据准确性
3
权限管控不足
近年来,对于金融、运营商等行业,权限审计、合规审计等的要求越来越严格,在这种日渐趋严的安全制度下,对整个CMDB的设计提出了更高的要求,能否满足细颗粒度、精细化的权限管控将直接影响整个CMDB在企业落地的效果。
4
业务价值体现不足
主要还是体现在早期以“资产”为中心的CMDB中,由于无法呈现IT对象与业务之间的关系,不能够有效支撑判断IT对象对业务的影响,同时无法感知业务下的资源总体情况,CMDB模型设计层面如果无法支持端到端,没有完整的拓扑呈现的话,是没办法随着运维自动化、智能化的发展去体现它作为IT运维平台的基石的价值的。
5
数据质量不足
数据质量不足目前也是令许多企业非常头疼的问题之一,由于数据填充度低、关键关联关系缺失、数据填充及设计缺乏统一规范,导致CMDB后期规模越来越大时,就像一张网,几十万的实例、上百万的关联关系在这张网上错综复杂,运维人员开始无法感知到CMDB数据质量的问题,同时也不能够保证当前所定义的指标是否能够真正的帮助运维人员去解决数据质量的问题。
6
消费场景不足
这类问题通常与前期建设的目标和思路会有一些关系,如果在建设初期基本是“空想”式建设,没有考虑清楚面向什么消费对象,支撑内部什么工具,建设起来以后发现除了带来维护成本,没有太大的价值。
听过我们上期直播的伙伴应该知道(点此查看上期直播回顾),CMDB建设有两大核心,模型设计的是否合理,是否真正以“消费”来驱动,这是一大核心,第二个核心就是数据治理和运营体系。
所以消费场景其实会很大程度影响到模型设计,而嘉为蓝鲸CMDB就是基于消费去驱动,在设计模型时的思路并不倾向于建设一个“大而全”的CMDB,而更加倾向于“小而美”的有价值的CMDB。以此建设的CMDB才能够为消费人员所用,为业务带来价值,才能够避免出现“建而无用”的问题。

03
运维高质量CMDB如何修炼?
谈完了CMDB建设的困境痛点与典型问题,那么大家可能会问:到底运维高质量CMDB应该如何打造呢?
我们以嘉为蓝鲸CMDB为例,总结以下“1个基本功、4大修炼法宝”,来帮助企业梳理清楚CMDB的设计思路,正确打造适合企业环境,能够带来价值的高质量CMDB。
嘉为蓝鲸配置管理中心产品视频
想要免费体验产品Demo?点击立即联系我们!

1
基本功修炼:
嘉为蓝鲸配置管理中心,提供自动化、平台化、高性能、场景化的产品架构方案。
自动化:
提供自动化发现能力,减少人工维护的成本投入,同时提升数据准确性。
平台化:
提供可灵活自定义的配置建模平台,以应对随IT运维不断发展而带来的环境变化。
高性能:
支持千万级的海量数据纳管,满足支撑大规模IT运维环境的诉求。
场景化:
在平台化的基础之上,构建面向不同角色、不同场景的管理诉求,应用视角的CMDB、基础架构视角的CMDB、资产视角的CMDB、行业特定场景的CMDB等。
向右滑动查看
2
修炼法宝一
模型最佳实践、灵活建模、属性级权限
提供通用性、行业性模型规划设计最佳实践
支持对象、属性、关联的自定义扩展,可灵活基于企业实际情况进行调整
基于abac的权限设计,支持实例、属性颗粒度的权限管控,满足不同企业组织架构下的配置Owner的权限分配
3
修炼法宝二
独有的配置数据维护“三视角”体验
基于CMDB本身,结合实践经验,面向不同运维角色提供不同的数据维护,提升不同视角下的用户体验。
业务应用视角:
面向运维管理员,提供业务拓扑形式数据维护界面,帮助把握全局。

基础软件资源视角:
面向DBA、中间件运维人员,提供实例列表,便于数据录入、维护等。

基础设施(IDC)视角:
面向基础架构人员,提供IDC视角,帮助IDC运维人员维护数据。

4
修炼法宝三
自动化发现、采集
提供开箱即用内置插件100+,覆盖基础软件、主机、基础架构、基础设施等各个运维层面40多种对象,1000+属性 。
提供良好的可扩展性,以满足客户特有对象的覆盖,包括与监控系统、网管系统等第三方数据源的集成对接。
全新升级的配置发现4.X版本,可支撑每日千万级的数据自动化录入CMDB。

5
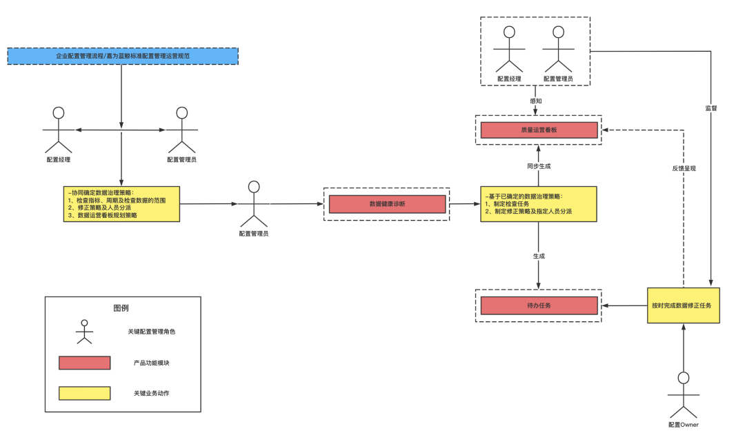
修炼法宝四
运营分析与持续改进
基于PDCA建立数据治理闭环,辅以自动化技术手段,持续保证数据质量。



精选互动问答
问
CMDB维护数据的方式有哪些?如何选择?
答
维护数据一般有几种方式,第一种就是直接在CMDB上新建,第二种就是导入,第三种是通过API形式录入,第四种就是自动发现与采集。至于4种方式里面企业主要选择哪些,根据企业现状会有一些不同占比。但从数据治理的角度来讲,我们需要尽可能采取自动化的维护,以及与流程进行联动的方式。
问
CMDB只记录资源静态数据吗?是否会记录并实时更新资源状态?如部分主机变配过程中,资源状态一直在变化,CMDB会实时更新吗?
答
CMDB是不同于监控,首先我们不建议在CMDB中存放变化频率很高的数据,就比如监控的性能指标数据等,但如果说有一些过程状态类的数据,例如主机有上架、下架、维修、出库等生命周期状态,是可以放入到CMDB中去纳管的。
但这个数据我们不建议人工来维护,最好是定义其中一些关键的状态,并通过与IT运维流程平台做关联,当流程中完成相应的工单审批以后,状态就随之发生改变,从而去维护这类数据。
问
配置发现有没有考虑支持数据删除和更新关联关系?云资源在做日常维护时,人工维护工作量太大,同时云资源删除后是否可通过自动化的手段体现在CMDB中?
答
这个目前是支持的,嘉为蓝鲸配置发现无论是从IT对象、从云平台还是从其他系统对接去做数据采集时,一定会与CMDB的数据做对比,对比过程中会产生相应的结果例如删除数据、创建数据、修改数据,那么同时与之相应关联关系也会有删除关联、创建关联以及修改关联等,目前都是支持这些功能的。
问
企业版CMDB有模型管理设置只读、读写权限功能吗?
答
蓝鲸配置平台只包含一个平台层的PaaS产品,企业版本身并不包含该功能。但嘉为蓝鲸CMDB除了配置平台以外,还会提供两个上层SaaS,一个是配置管理中心,一个是配置发现,在这两个SaaS中会相应提供该功能。
End
●往期精彩 ●
1期
新一代CMDB构建方法,是能够给企业带来收益的
运维数字化的发展路径上,面向消费CMDB的建设是一切的起点。
点击此处查看第一期精彩直播&领取资料
→ 我想马上体验产品!

↓ 我想下载完整PPT!

相关好文
为什么CMDB建设完毕后会出现弃用、推广难等问题?
CMDB要怎么建,才不会沦为一个毫无边界的数据库?
为什么CMDB在很多企业用不起来?
点
阅读原文,立即申请试用!







