点亮 ⭐️ Star · 照亮开源之路
在 ApacheCon Asia 2022 上,思科网讯(Cisco Webex) 技术经理 刘丁政 分享了关于 Apache DolphinScheduler 与 Kubernetes 结合进行大数据处理。让我们探索一下思科网讯在 Apache DolphinScheduler 上构建各种功能背后的故事,以及他们是如何使用 Apache DolphinScheduler 上部署Kubernetes 处理公司大数据业务的。
商业背景 基于 DolphinScheduler 构建的功能的架构和实现 社区贡献
1
业务背景

01
思科网讯数据岛—改造前

02
思科网讯数据岛—改造后

2
基于DolphinScheduler构建
功能的架构和实现
01
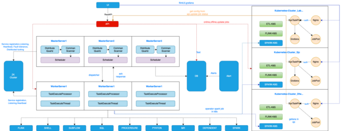
DolphinScheduler与k8S集成

使用 Kubernetes 让我们的日常操作更加顺畅和轻松。在 DevOps 原则中,我们既是应用程序开发人员,也是我们开发的所有应用程序和数据处理作业的运营者。在构建数据管道和数据平台功能之后,我的团队还完成了用于部署这些应用程序和管道的 CI/CD 管道,并构建了一个基于指标和分析的监控平台。如果我们想创建指标条件,即使使用自动化脚本,通常也需要 1 到 2 天的时间来进行基础设施配置和服务构建。但如果我们使用 Kubernetes 的 Prometheus Operator,2 分钟就能搞定。 加入 Kubernetes 的第二个原因是它允许我们在其中部署各种容器化服务。Yarn 支持各种基于 JVM 的作业,例如 Flink、Spark 作业和批处理作业,以及实时作业。只要在容器中,Kubernetes 支持的作业类型会更多。Prometheus 和 Redis 也可以在同一个集群中运行。Kubernetes 的混合开发特性让我们省去了大量的运维工作。我们曾经将数据平台部署为专用的 VMS。现在,我们为所有数据处理作业安装了这个带有 Prometheus Operator 的独立监控集群。截至目前,作为监控组件的所有服务都被整合在一个 Kubernetes 集群中。此外,CI/CD 管道更加容易维护,因为一切都在 Kubernetes 中。
02
多集群 ETL 作业管理

03
Kubernetes 多集群管理


04
Kubernetes 多集群 Namespace 管理
05
思科网讯数据驻留
06
简单的 ETL 管道

07
UDF 管理

08
自动缩放


09
Kubernetes 上的 Flink 作业

Flink Jar 作业支持
Flink SQL 作业支持
时间范围缩放
10
Kubernetes 批处理作业

11
SQL 任务自定义

SQL 任务支持 Snowflake
Snowflake Spark connector 的 Upsert 功能
3
社区贡献总结

将遇到的问题通过 GitHub 上 issue 的形式反馈出来。 回答别人遇到的 issue 问题。 帮助完善文档。 帮助项目增加测试用例。 为代码添加注释。 提交修复 Bug 或者 Feature 的 PR。 发表应用案例实践、调度流程分析或者与调度相关的技术文章。 帮助推广 DolphinScheduler,参与技术大会或者 meetup 的分享等。
比如添加代码注释或找到带有 ”easy to fix” 标记或一些非常简单的 issue(拼写错误等) 等等,先通过第一个简单的 PR 熟悉提交流程。
参与贡献
随着国内开源的迅猛崛起,Apache DolphinScheduler 社区迎来蓬勃发展,为了做更好用、易用的调度,真诚欢迎热爱开源的伙伴加入到开源社区中来,为中国开源崛起献上一份自己的力量,让本土开源走向全球。

参与 DolphinScheduler 社区有非常多的参与贡献的方式,包括:

贡献第一个PR(文档、代码) 我们也希望是简单的,第一个PR用于熟悉提交的流程和社区协作以及感受社区的友好度。
社区汇总了以下适合新手的问题列表:https://github.com/apache/dolphinscheduler/issues/5689
非新手问题列表:https://github.com/apache/dolphinscheduler/issues?q=is%3Aopen+is%3Aissue+label%3A%22volunteer+wanted%22
如何参与贡献链接:https://dolphinscheduler.apache.org/zh-cn/community/development/contribute.html
来吧,DolphinScheduler开源社区需要您的参与,为中国开源崛起添砖加瓦吧,哪怕只是小小的一块瓦,汇聚起来的力量也是巨大的。
参与开源可以近距离与各路高手切磋,迅速提升自己的技能,如果您想参与贡献,我们有个贡献者种子孵化群,可以添加社区小助手微信(Leonard-ds) ,手把手教会您( 贡献者不分水平高低,有问必答,关键是有一颗愿意贡献的心 )。
添加小助手微信时请说明想参与贡献。
来吧,开源社区非常期待您的参与。
< 🐬🐬 >
更多精彩推荐
☞Apache DolphinScheduler PMC:我在社区里如何玩转开源?
☞ApacheCon Asia 2022 精彩回顾 | DolphinScheduler 在联想作为统一调度中心的落地实践
☞国民乳业巨头伊利如何基于 DolphinScheduler 开辟企业数字化转型“蹊径”?
☞示例讲解 | Apache DolphinScheduler 简单任务定义及复杂的跨节点传参
我知道你在看哟!




