本文来源:原创投稿
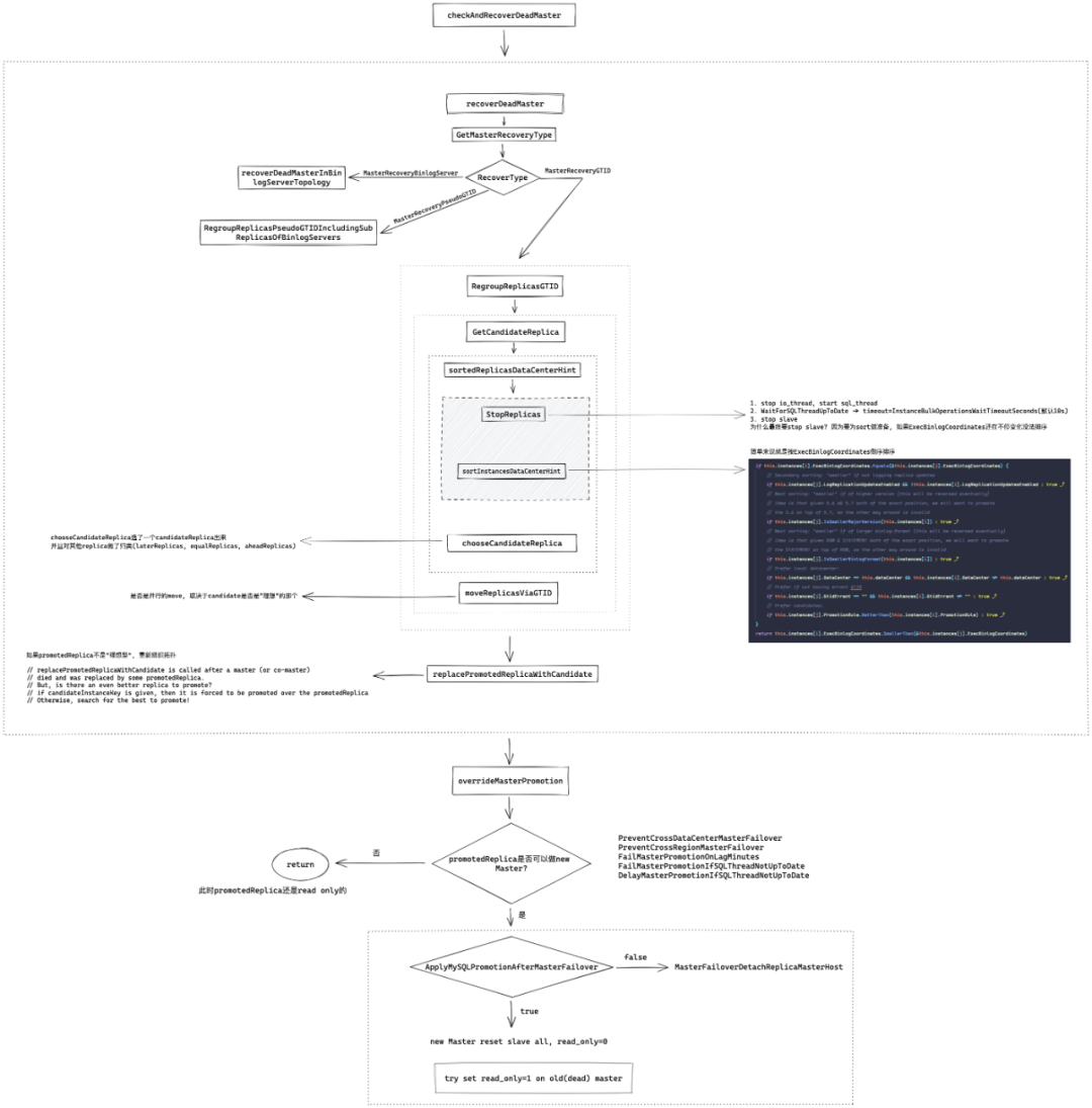
GetCandidateReplica
// RegroupReplicasGTID will choose a candidate replica of a given instance, and take its siblings using GTID
func RegroupReplicasGTID(
masterKey *InstanceKey, // 实参传进来的是 挂掉的旧主库
returnReplicaEvenOnFailureToRegroup bool, // 实参传进来的是 true
startReplicationOnCandidate bool, // 实参传进来的是 false
onCandidateReplicaChosen func(*Instance), // 实参传进来的是 nil
postponedFunctionsContainer *PostponedFunctionsContainer,
postponeAllMatchOperations func(*Instance, bool) bool, // 实参传进来的是 promotedReplicaIsIdeal 函数
)
RegroupReplicasGTID will choose a candidate replica of a given instance, and take its siblings using GTID
英文简简单单一句话, 中文不知道咋翻译.. 我理解就是 RegroupReplicasGTID 会从目标实例(即
DeadMaster
)的从库中选出一个 candidate 出来, 然后提升他为新主库,并接管所有的从库
// GetCandidateReplica chooses the best replica to promote given a (possibly dead) master
func GetCandidateReplica(masterKey *InstanceKey, forRematchPurposes bool) (*Instance, [](*Instance), [](*Instance), [](*Instance), [](*Instance), error) {
// masterKey 实参传进来的是 挂掉的旧主库. InstanceKey结构体里只有Hostname和Port
// forRematchPurposes 实参传进来是 true
// 声明变量, 这是一个指针
var candidateReplica *Instance
aheadReplicas := [](*Instance){} // 字面量声明, 所以 aheadReplicas != nil
equalReplicas := [](*Instance){}
laterReplicas := [](*Instance){}
cannotReplicateReplicas := [](*Instance){}
dataCenterHint := ""
// 这里实际是根据Hostname和Port读取backend db database_instance表, 实例化了一个instance, 使用readInstanceRow填充了各种属性, 如is_candidate, promotion_rule等等
if master, _, _ := ReadInstance(masterKey); master != nil {
dataCenterHint = master.DataCenter
}
// 返回给定主站的副本列表,用于候选选择。
// 就是把masterKey的所有从库读出来了, 返回一个[](*Instance)
replicas, err := getReplicasForSorting(masterKey, false)
if err != nil {
// 如果有err, 这里直接return. 注意此时candidateReplica是等于nil的
return candidateReplica, aheadReplicas, equalReplicas, laterReplicas, cannotReplicateReplicas, err
}
// type StopReplicationMethod string
// const (
// NoStopReplication StopReplicationMethod = "NoStopReplication"
// StopReplicationNormal = "StopReplicationNormal"
// StopReplicationNice = "StopReplicationNice"
// )
stopReplicationMethod := NoStopReplication
// forRematchPurposes 实参传进来是 true
if forRematchPurposes {
stopReplicationMethod = StopReplicationNice // 所以 stopReplicationMethod 是 StopReplicationNice
}
// 传入了所有的从库, StopReplicationNice, 和 主库的数据中心
// 返回根据 exec coordinates 排序的从库列表
replicas = sortedReplicasDataCenterHint(replicas, stopReplicationMethod, dataCenterHint)
if len(replicas) == 0 {
return candidateReplica, aheadReplicas, equalReplicas, laterReplicas, cannotReplicateReplicas, fmt.Errorf("No replicas found for %+v", *masterKey)
}
candidateReplica, aheadReplicas, equalReplicas, laterReplicas, cannotReplicateReplicas, err = chooseCandidateReplica(replicas)
if err != nil {
return candidateReplica, aheadReplicas, equalReplicas, laterReplicas, cannotReplicateReplicas, err
}
if candidateReplica != nil {
mostUpToDateReplica := replicas[0]
if candidateReplica.ExecBinlogCoordinates.SmallerThan(&mostUpToDateReplica.ExecBinlogCoordinates) {
log.Warningf("GetCandidateReplica: chosen replica: %+v is behind most-up-to-date replica: %+v", candidateReplica.Key, mostUpToDateReplica.Key)
}
}
log.Debugf("GetCandidateReplica: candidate: %+v, ahead: %d, equal: %d, late: %d, break: %d", candidateReplica.Key, len(aheadReplicas), len(equalReplicas), len(laterReplicas), len(cannotReplicateReplicas))
return candidateReplica, aheadReplicas, equalReplicas, laterReplicas, cannotReplicateReplicas, nil
}
GetCandidateReplica 首先根据masterKey (只包含 Hostname 和 Port )查询 Backend DB的database_instance表生成了一个master"对象"
然后从 Backend DB 中查询出 master 的所有的从库,返回一个包含所有从库*Instance
的切片 replicas
注意
如果在"获取"从库的过程中出现 error ,则 GetCandidateReplica 会终止直接 return. 而此时 candidateReplica 是等于 nil 的
接着调用 sortedReplicasDataCenterHint 对 replicas 进行排序. 接下来先展开说一下这个函数
sortedReplicasDataCenterHint
// sortedReplicas returns the list of replicas of some master, sorted by exec coordinates
// (most up-to-date replica first).
// This function assumes given `replicas` argument is indeed a list of instances all replicating
// from the same master (the result of `getReplicasForSorting()` is appropriate)
func sortedReplicasDataCenterHint(replicas [](*Instance), stopReplicationMethod StopReplicationMethod, dataCenterHint string) [](*Instance) {
if len(replicas) <= 1 { // 如果只有一个从库, 直接返回
return replicas
}
// InstanceBulkOperationsWaitTimeoutSeconds 默认10s
// 先 StopReplicationNicely 超时10s, 如果超时了也只是记了日志. 然后StopReplication
// 然后 sortInstancesDataCenterHint. 这要看NewInstancesSorterByExec的Less方法如何实现. 简单说就是ExecBinlogCoordinates大的放前面, 如果ExecBinlogCoordinates一样, Datacenter和DeadMaster一样的放前面
replicas = StopReplicas(replicas, stopReplicationMethod, time.Duration(config.Config.InstanceBulkOperationsWaitTimeoutSeconds)*time.Second)
replicas = RemoveNilInstances(replicas)
sortInstancesDataCenterHint(replicas, dataCenterHint)
for _, replica := range replicas {
log.Debugf("- sorted replica: %+v %+v", replica.Key, replica.ExecBinlogCoordinates)
}
return replicas
}
从注释可以看出 sortedReplicas 会返回一个按 exec coordinates 排序的从库列表(most up-to-date first) sortedReplicasDataCenterHint 先调用 StopReplicas , StopReplicas做了几件事:
对于本例,stopReplicationMethod 是 StopReplicationNice
并行的在所有从库执行 StopReplicationNicely. StopReplicationNicely 会先
stop slave io_thread
,start slave sql_thread
, 然后对所有非延迟从库WaitForSQLThreadUpToDate, 最多等待InstanceBulkOperationsWaitTimeoutSeconds秒(也就是默认10s)如果超过InstanceBulkOperationsWaitTimeoutSeconds秒, SQL_THREAD还是没有应用完所有日志, 也不等了.
等待超时不会引发异常
StopReplicationNicely 执行完成后, 执行 StopReplication. 实际就是执行 stop slave
Dead Master Shutdown Phase停所有从库 io_thread
MasterFailover.pm
sub do_master_failover {
...
$log->info("* Phase 2: Dead Master Shutdown Phase..\n");
$log->info();
force_shutdown($dead_master);
$log->info("* Phase 2: Dead Master Shutdown Phase completed.\n");
...
}
sub force_shutdown($) {
...
my $slave_io_stopper = new Parallel::ForkManager( $#alive_slaves + 1 );
my $stop_io_failed = 0;
$slave_io_stopper->run_on_start(
sub {
my ( $pid, $target ) = @_;
}
);
$slave_io_stopper->run_on_finish(
sub {
my ( $pid, $exit_code, $target ) = @_;
return if ( $target->{ignore_fail} );
$stop_io_failed = 1 if ($exit_code);
}
);
foreach my $target (@alive_slaves) {
$slave_io_stopper->start($target) and next;
eval {
$SIG{INT} = $SIG{HUP} = $SIG{QUIT} = $SIG{TERM} = "DEFAULT";
my $rc = $target->stop_io_thread();
$slave_io_stopper->finish($rc);
};
if ($@) {
$log->error($@);
undef $@;
$slave_io_stopper->finish(1);
}
$slave_io_stopper->finish(0);
}
这是很合理的, 只要开始 Failover 了, 就说明 MHA 认为主库已经挂了,那么停 io_thread 再根据 Master_Log_File 和 Read_Master_Log_Pos 选 latest slave是 没问题的
ServerManager.pm
sub identify_latest_slaves($$) {
my $self = shift;
my $find_oldest = shift;
$find_oldest = 0 unless ($find_oldest);
my $log = $self->{logger};
my @slaves = $self->get_alive_slaves();
my @latest = ();
foreach (@slaves) {
my $a = $latest[0]{Master_Log_File};
my $b = $latest[0]{Read_Master_Log_Pos};
if (
!$find_oldest
&& (
( !$a && !defined($b) )
|| ( $_->{Master_Log_File} gt $latest[0]{Master_Log_File} )
|| ( ( $_->{Master_Log_File} ge $latest[0]{Master_Log_File} )
&& $_->{Read_Master_Log_Pos} > $latest[0]{Read_Master_Log_Pos} )
)
)
{
@latest = ();
push( @latest, $_ );
}
elsif (
$find_oldest
&& (
( !$a && !defined($b) )
|| ( $_->{Master_Log_File} lt $latest[0]{Master_Log_File} )
|| ( ( $_->{Master_Log_File} le $latest[0]{Master_Log_File} )
&& $_->{Read_Master_Log_Pos} < $latest[0]{Read_Master_Log_Pos} )
)
)
{
@latest = ();
push( @latest, $_ );
}
elsif ( ( $_->{Master_Log_File} eq $latest[0]{Master_Log_File} )
&& ( $_->{Read_Master_Log_Pos} == $latest[0]{Read_Master_Log_Pos} ) )
{
push( @latest, $_ );
}
}
foreach (@latest) {
$_->{latest} = 1 if ( !$find_oldest );
$_->{oldest} = 1 if ($find_oldest);
}
$log->info(
sprintf(
"The %s binary log file/position on all slaves is" . " %s:%d\n",
$find_oldest ? "oldest" : "latest", $latest[0]{Master_Log_File},
$latest[0]{Read_Master_Log_Pos}
)
);
if ( $latest[0]{Retrieved_Gtid_Set} ) {
$log->info(
sprintf( "Retrieved Gtid Set: %s", $latest[0]{Retrieved_Gtid_Set} ) );
}
if ($find_oldest) {
$self->set_oldest_slaves( \@latest );
}
else {
$self->set_latest_slaves( \@latest );
}
}
orchestrator 是根据 ExecBinlogCoordinates 比较出 latest slave
ExecBinlogCoordinates 是应用binlog坐标的意思 对应show slave status中的
Relay_Master_Log_File Exec_Master_Log_Pos 表示sql_thread已经应用了主库哪个binlog哪个位置的日志. 然而若想不丢数据, 则应该根据ReadBinlogCoordinates比较出latest slave, 也就是MHA的实现方式, 即
Master_Log_File Read_Master_Log_Pos 使用ExecBinlogCoordinates选Latest Slave是可能丢数据的(即使开了半同步), 可以通过tc命令轻松复现orc这种选latest slave导致的丢数据问题. 具体模拟方法见issue: https://github.com/openark/orchestrator/issues/1312 我修改了NewInstancesSorterByExec的Less的方法, 改为使用ReadBinlogCoordinates选择latest slave, 在公司的分支解决了上述问题.
以我对Orchestrator的了解, Orchestrator目标是追求可用性优先, 而非数据完整性. 很多公司也使用了Orchestrator, 我感觉未必知道有这个问题, 或者说, 别问, 问就是"我们追求可用性”.现在的问题是, 即便开了半同步, 也可能丢数据.
然而矛盾的点是, 线上主从的复制延迟是大家都要监控和管理的, 不会长期处于高延迟状态, 起码我经历的公司都是这样, 99.9%的集群主从延迟在1s内. 个别集群在高峰期会升高一点, 但很快又会下降; 又或者这些集群本身就是AP型业务.
那么既然我们可以保证复制延迟小于1s, 根据ReadBinlogCoordinates选择Latest slave又能导致"恢复时间"增大多少呢? 而为了这几秒的快速恢复, 你又要花多少时间修复数据呢?
随后运行 sortInstancesDataCenterHint 函数
// sortInstances shuffles given list of instances according to some logic
func sortInstancesDataCenterHint(instances [](*Instance), dataCenterHint string) {
sort.Sort(sort.Reverse(NewInstancesSorterByExec(instances, dataCenterHint)))
}
这里做了个 Reverse 排序, 具体如何排序的, 要看 NewInstancesSorterByExec 的 Less 方法
关于sort.Reverse
type reverse struct {
// This embedded Interface permits Reverse to use the methods of
// another Interface implementation.
Interface
}>
// Less returns the opposite of the embedded implementation's Less method.
func (r reverse) Less(i, j int) bool {
return r.Interface.Less(j, i)
}>
// Reverse returns the reverse order for data.
func Reverse(data Interface) Interface {
return &reverse{data}
}sort.Reverse 返回的是一个 *reverse. reverse 结构体就一个匿名字段 Interface reverse 上线了 Less 方法, 他本质就是使用 Interface.Less ,只不过调换了参数顺序 所以 Reverse() 虽然返回的是初始数据,但是改变了数据的 Less() 方法, 在排序时调用这个就会产生逆排序的效果.
NewInstancesSorterByExec 的 Less 方法
func (this *InstancesSorterByExec) Less(i, j int) bool {
// Returning "true" in this function means [i] is "smaller" than [j],
// which will lead to [j] be a better candidate for promotion
// Sh*t happens. We just might get nil while attempting to discover/recover if this.instances[i] == nil {
return false
}
if this.instances[j] == nil {
return true
}
if this.instances[i].ExecBinlogCoordinates.Equals(&this.instances[j].ExecBinlogCoordinates) {
// Secondary sorting: "smaller" if not logging replica updates
if this.instances[j].LogReplicationUpdatesEnabled && !this.instances[i].LogReplicationUpdatesEnabled {
return true
}
// Next sorting: "smaller" if of higher version (this will be reversed eventually)
// Idea is that given 5.6 a& 5.7 both of the exact position, we will want to promote
// the 5.6 on top of 5.7, as the other way around is invalid
if this.instances[j].IsSmallerMajorVersion(this.instances[i]) {
return true
}
// Next sorting: "smaller" if of larger binlog-format (this will be reversed eventually)
// Idea is that given ROW & STATEMENT both of the exact position, we will want to promote
// the STATEMENT on top of ROW, as the other way around is invalid
if this.instances[j].IsSmallerBinlogFormat(this.instances[i]) {
return true
}
// Prefer local datacenter:
if this.instances[j].DataCenter == this.dataCenter && this.instances[i].DataCenter != this.dataCenter {
return true
}
// Prefer if not having errant GTID
if this.instances[j].GtidErrant == "" && this.instances[i].GtidErrant != "" {
return true
}
// Prefer candidates:
if this.instances[j].PromotionRule.BetterThan(this.instances[i].PromotionRule) {
return true
}
} return this.instances[i].ExecBinlogCoordinates.SmallerThan(&this.instances[j].ExecBinlogCoordinates)
}
简单来说, 就是根据 ExecBinlogCoordinates 比较,如果 ExecBinlogCoordinates 相同在比 DataCenter ,DataCenter 与 DeadMaster 一样的为"大"
instance.ExecBinlogCoordinates.LogFile = m.GetString("Relay_Master_Log_File") instance.ExecBinlogCoordinates.LogPos = m.GetInt64("Exec_Master_Log_Pos")
那么至此sortInstancesDataCenterHint
干了啥也就清楚了,就是排了个序,把 most up-to-date 从库放在最前面,如果两个从库 ExecBinlogCoordinates 一样,则从库所在数据中心和主库一样的放前面
首要条件是 ExecBinlogCoordinates. PromotionRule 的"好坏"只是最次要的排序条件(因为他在最后一个if里). ExecBinlogCoordinates 相同时, 排序优先级是:
LogReplicationUpdatesEnabled SmallerMajorVersion SmallerBinlogFormat same DataCenter with dead master GtidErrant == "" PromotionRule
接下来GetCandidateReplica
会调用 chooseCandidateReplica ,初步选一个 candidate ,chooseCandidateReplica 接收的参数就是刚刚 sortedReplicasDataCenterHint 返回的排序后的 replicas 切片
chooseCandidateReplica
// chooseCandidateReplica
func chooseCandidateReplica(replicas [](*Instance)) (candidateReplica *Instance, aheadReplicas, equalReplicas, laterReplicas, cannotReplicateReplicas [](*Instance), err error) {
if len(replicas) == 0 {
return candidateReplica, aheadReplicas, equalReplicas, laterReplicas, cannotReplicateReplicas, fmt.Errorf("No replicas found given in chooseCandidateReplica")
}
// 返回在给定实例中发现的主要(最常见)的Major版本
// 比如replicas里有三个实例, 5.6.30, 5.7.32, 5.7.26. 那priorityMajorVersion就是5.7
priorityMajorVersion, _ := getPriorityMajorVersionForCandidate(replicas)
// 返回在给定实例中发现的主要(最常见)binlog格式
// 比如replicas里有三个实例, mixed, row, row. 那么priorityBinlogFormat是row
priorityBinlogFormat, _ := getPriorityBinlogFormatForCandidate(replicas)
for _, replica := range replicas {
replica := replica
if isGenerallyValidAsCandidateReplica(replica) && // 做一些简单的检测, 比如IsLastCheckValid, LogBinEnabled, LogReplicationUpdatesEnabled(前三个都应该为true), IsBinlogServer(应为false)
!IsBannedFromBeingCandidateReplica(replica) && // 是否被参数 PromotionIgnoreHostnameFilters 匹配, 希望不匹配
!IsSmallerMajorVersion(priorityMajorVersion, replica.MajorVersionString()) && // 希望 replica 版本 <= priorityMajorVersion. 更希望高版本做低版本从库. 那比如最常见版本是5.6, 然后有一个replica是5.7, 他是那个most up-to-date的从库, 到这里一比较, 他就不符合条件, 就被pass了
!IsSmallerBinlogFormat(priorityBinlogFormat, replica.Binlog_format) { // 希望比如priorityBinlogFormat row, 那replica是mixed或statement
// this is the one
candidateReplica = replica
break
}
}
// 不用想那么多, 以我们的场景, 不存在Major版本不同的, Binlog_format也都是row
// 那只要这个从库没什么"毛病", 也没在PromotionIgnoreHostnameFilters中, 那基本上replicas[0]就是candidateReplica
// 如果上面的所有replica都不符合条件, candidateReplica就=nil, 就会进入这个if
if candidateReplica == nil {
// Unable to find a candidate that will master others.
// Instead, pick a (single) replica which is not banned.
for _, replica := range replicas {
replica := replica
if !IsBannedFromBeingCandidateReplica(replica) { // 选出第一个not banned的
// this is the one
candidateReplica = replica
break
}
}
// 如果选出了一个 not banned
if candidateReplica != nil {
// 把candidateReplica从 replicas里移除
replicas = RemoveInstance(replicas, &candidateReplica.Key)
}
return candidateReplica, replicas, equalReplicas, laterReplicas, cannotReplicateReplicas, fmt.Errorf("chooseCandidateReplica: no candidate replica found")
}
// 能走到这里, 说明第一次循环就找到candidateReplica了
// 把candidateReplica从 replicas里移除
replicas = RemoveInstance(replicas, &candidateReplica.Key)
// 迭代replicas
for _, replica := range replicas {
replica := replica
// 如果这个实例不能做 candidateReplica 的从库, 就把它放到 cannotReplicateReplicas切片里
if canReplicate, err := replica.CanReplicateFrom(candidateReplica); !canReplicate {
// lost due to inability to replicate
cannotReplicateReplicas = append(cannotReplicateReplicas, replica)
if err != nil {
log.Errorf("chooseCandidateReplica(): error checking CanReplicateFrom(). replica: %v; error: %v", replica.Key, err)
}
// 如果这个实例 ExecBinlogCoordinates SmallerThan candidateReplica.ExecBinlogCoordinates, 放到laterReplicas
} else if replica.ExecBinlogCoordinates.SmallerThan(&candidateReplica.ExecBinlogCoordinates) {
laterReplicas = append(laterReplicas, replica)
// 如果这个实例 ExecBinlogCoordinates == candidateReplica.ExecBinlogCoordinates, 放到 equalReplicas
} else if replica.ExecBinlogCoordinates.Equals(&candidateReplica.ExecBinlogCoordinates) {
equalReplicas = append(equalReplicas, replica)
// 佛足额, 说明这个实例 ExecBinlogCoordinates > candidateReplica.ExecBinlogCoordinates, 放到 aheadReplicas
} else {
// lost due to being more advanced/ahead of chosen replica.
aheadReplicas = append(aheadReplicas, replica)
}
}
return candidateReplica, aheadReplicas, equalReplicas, laterReplicas, cannotReplicateReplicas, err
}
chooseCandidateReplica选了一个 candidateReplica 出来 并且对其他 replica 做了归类(laterReplicas ,equalReplicas ,aheadReplicas)
CanReplicateFrom 的具体逻辑请看 https://github.com/Fanduzi/orchestrator-zh-doc 配置参数详解-Ⅱ 中对该参数的详细解释
从代码可以看出 orchestrator 并不会以0数据丢失为最优先级选择 candidate
// 返回在给定实例中发现的主要(最常见)的Major版本
// 比如replicas里有三个实例, 5.6.30, 5.7.32, 5.7.26. 那priorityMajorVersion就是5.7
priorityMajorVersion, _ := getPriorityMajorVersionForCandidate(replicas)
// 返回在给定实例中发现的主要(最常见)binlog格式
// 比如replicas里有三个实例, mixed, row, row. 那么priorityBinlogFormat是row
priorityBinlogFormat, _ := getPriorityBinlogFormatForCandidate(replicas)
for _, replica := range replicas {
replica := replica
if isGenerallyValidAsCandidateReplica(replica) && // 做一些简单的检测, 比如IsLastCheckValid, LogBinEnabled, LogReplicationUpdatesEnabled(前三个都应该为true), IsBinlogServer(应为false)
!IsBannedFromBeingCandidateReplica(replica) && // 是否被参数 PromotionIgnoreHostnameFilters 匹配, 希望不匹配
!IsSmallerMajorVersion(priorityMajorVersion, replica.MajorVersionString()) && // 希望 replica 版本 <= priorityMajorVersion. 更希望高版本做低版本从库. 那比如最常见版本是5.6, 然后有一个replica是5.7, 他是那个most up-to-date的从库, 到这里一比较, 他就不符合条件, 就被pass了
!IsSmallerBinlogFormat(priorityBinlogFormat, replica.Binlog_format) { // 希望比如priorityBinlogFormat row, 那replica是mixed或statement
// this is the one
candidateReplica = replica
break
}
}
sortInstancesDataCenterHint返回的,按 ExecBinlogCoordinates 从大到小排序的切片(即 ExecBinlogCoordinates 最大的 index 是0) 但是最终 candidateReplica 是否是 replicas[0] ,取决于其 MajorVersion 和 BinlogFormat (当然还有 isGenerallyValidAsCandidateReplica 和 IsBannedFromBeingCandidateReplica )
Discussion: recovering a dead master中也有如下描述:Find the best replica to promote .
一种天真的方法是选择最新的副本, 但这可能并不总是正确的选择
A naive approach would be to pick the most up-to-date replica, but that may not always be the right choice.
最新的副本可能没有必要的配置来充当其他副本的主节点(例如,binlog 格式、MySQL 版本控制、复制过滤器等). 一味地推广最新的副本可能会丢失副本容量 It may so happen that the most up-to-date replica will not have the necessary configuration to act as master to other replicas (e.g. binlog format, MySQL versioning, replication filters and more). By blindly promoting the most up-to-date replica one may lose replica capacity. orchestrator
尝试提升将保留最多服务容量的副本.orchestrator
attempts to promote a replica that will retain the most serving capacity.
提升所述副本, 接管其同级
Promote said replica, taking over its siblings.
Bring siblings up to date 可能的话, 做第二阶段选举提升; 如果可能的话, 用户可能已经标记了要提升的特定服务器(见
register-candidate
命令)
Possibly, do a 2nd phase promotion; the user may have tagged specific servers to be promoted if possible (see
register-candidate
command).
那么继续看 GetCandidateReplica 剩下的代码
candidateReplica, aheadReplicas, equalReplicas, laterReplicas, cannotReplicateReplicas, err = chooseCandidateReplica(replicas)
if err != nil { // 如果chooseCandidateReplica走到 if candidateReplica == nil { ,就会进入这个if
return candidateReplica, aheadReplicas, equalReplicas, laterReplicas, cannotReplicateReplicas, err
}
if candidateReplica != nil {
mostUpToDateReplica := replicas[0]
// 这是有可能的
// 比如最常见版本是5.6, 然后有一个replica是5.7, 他是那个most up-to-date的从库, 但它比priorityMajorVersion大. 他就不适合做candidate
if candidateReplica.ExecBinlogCoordinates.SmallerThan(&mostUpToDateReplica.ExecBinlogCoordinates) {
log.Warningf("GetCandidateReplica: chosen replica: %+v is behind most-up-to-date replica: %+v", candidateReplica.Key, mostUpToDateReplica.Key)
}
}
log.Debugf("GetCandidateReplica: candidate: %+v, ahead: %d, equal: %d, late: %d, break: %d", candidateReplica.Key, len(aheadReplicas), len(equalReplicas), len(laterReplicas), len(cannotReplicateReplicas))
return candidateReplica, aheadReplicas, equalReplicas, laterReplicas, cannotReplicateReplicas, nil
}
现在再看RegroupReplicasGTID
// RegroupReplicasGTID will choose a candidate replica of a given instance, and take its siblings using GTID
func RegroupReplicasGTID(
masterKey *InstanceKey, // 实参传进来的是 挂掉的旧主库
returnReplicaEvenOnFailureToRegroup bool, // 实参传进来的是 true
startReplicationOnCandidate bool, // 实参传进来的是 false
onCandidateReplicaChosen func(*Instance), // 实参传进来的是 nil
postponedFunctionsContainer *PostponedFunctionsContainer,
postponeAllMatchOperations func(*Instance, bool) bool, // 实参传进来的是 promotedReplicaIsIdeal 函数
) (
lostReplicas [](*Instance),
movedReplicas [](*Instance),
cannotReplicateReplicas [](*Instance),
candidateReplica *Instance,
err error,
) {
var emptyReplicas [](*Instance)
var unmovedReplicas [](*Instance)
// candidateReplica有可能==nil
candidateReplica, aheadReplicas, equalReplicas, laterReplicas, cannotReplicateReplicas, err := GetCandidateReplica(masterKey, true)
// 如果chooseCandidateReplica走到 if candidateReplica == nil { ,就会进入这个if
// Unable to find a candidate that will master others.
// Instead, pick a (single) replica which is not banned.
if err != nil {
// returnReplicaEvenOnFailureToRegroup实参传进来的是 true
if !returnReplicaEvenOnFailureToRegroup {
candidateReplica = nil
}
return emptyReplicas, emptyReplicas, emptyReplicas, candidateReplica, err
}
// onCandidateReplicaChosen实参传进来的是 nil
if onCandidateReplicaChosen != nil {
onCandidateReplicaChosen(candidateReplica) // 所以走不到这里
}
// equalReplicas 和 laterReplicas 都可以做candidateReplica的从库, 所以放到replicasToMove里
replicasToMove := append(equalReplicas, laterReplicas...)
hasBestPromotionRule := true
if candidateReplica != nil {
// 迭代replicasToMove
for _, replica := range replicasToMove {
// 比较PromotionRule. 判断candidateReplica是不是用户prefer的
if replica.PromotionRule.BetterThan(candidateReplica.PromotionRule) {
hasBestPromotionRule = false
}
}
}
moveGTIDFunc := func() error {
log.Debugf("RegroupReplicasGTID: working on %d replicas", len(replicasToMove))
// moves a list of replicas under another instance via GTID, returning those replicas
// that could not be moved (do not use GTID or had GTID errors)
movedReplicas, unmovedReplicas, err, _ = moveReplicasViaGTID(replicasToMove, candidateReplica, postponedFunctionsContainer)
unmovedReplicas = append(unmovedReplicas, aheadReplicas...)
return log.Errore(err)
}
// 这个 postponeAllMatchOperations 就是 recoverDeadMaster中定义的 promotedReplicaIsIdeal
// 做一些判断, 但基本上就是看 hasBestPromotionRule 和 candidateReplica的promotion rule是不是MustNotPromoteRule. 如果candidateReplica就是理想的, 那moveGTIDFunc就放到异步推迟执行
if postponedFunctionsContainer != nil && postponeAllMatchOperations != nil && postponeAllMatchOperations(candidateReplica, hasBestPromotionRule) {
postponedFunctionsContainer.AddPostponedFunction(moveGTIDFunc, fmt.Sprintf("regroup-replicas-gtid %+v", candidateReplica.Key))
} else {
// 否则同步执行
err = moveGTIDFunc()
}
// 我没太看懂上面那个if else, 除了canidateReplica恰好是prefer的那个时多输出一个日志义务外, 和else时有啥区别吗?
if startReplicationOnCandidate { // 实参传进来的是 false. 在DeadMaster场景, 这里不能传true, 因为StartReplication会调用MaybeEnableSemiSyncReplica, 而后者需要连接 old master
// 但是old master已经挂了所以肯定连不上, 于是这里出现error直接return了, 后面真正的start slave是没机会执行的
StartReplication(&candidateReplica.Key)
}
log.Debugf("RegroupReplicasGTID: done")
AuditOperation("regroup-replicas-gtid", masterKey, fmt.Sprintf("regrouped replicas of %+v via GTID; promoted %+v", *masterKey, candidateReplica.Key))
return unmovedReplicas, movedReplicas, cannotReplicateReplicas, candidateReplica, err
}
选了个 candidateReplica 出来, 并给其他 replica 归了类
这个 candidateReplica 不一定是最终的主库, 只是它的 ExecBinlogCoordinates 大
通过 moveReplicasViaGTID ,将其他的 replica(除了 aheadReplicas 和 cannotReplicateReplicas )都 change master 到了 candidateReplica
至此RegroupReplicasGTID工作完成了, 剩下的工作可以交换给recoverDeadMaster
了, 就是recoverDeadMaster 主要做了几件事
中的最后两步操作
recoverDeadMaster 主要做了几件事
GetMasterRecoveryType ,确定到底用什么方式恢复,是基于 GTID ? PseudoGTID ? 还是 BinlogServer ? 重组拓扑, 我们的案例是使用 RegroupReplicasGTID. 但这里有一个问题,可能现在我们的新主库并不是我们"期望"的实例,就是说之所以选他做主库可能是因为他有最全的日志。但不是我们设置的 prefer 的所以通过一个闭包 promotedReplicaIsIdeal 去做了判断和标记 如果存在 lostReplicas ,并且开启了 DetachLostReplicasAfterMasterFailover
, 那么会并行的对所有 lostReplicas 执行 DetachReplicaMasterHost. 其实就是执行 change master to master_host='// {host}'如果当前选举的 new master 不是我们 prefer 的实例, 重组拓扑,用 prefer 做新主库
DelayMasterPromotionIfSQLThreadNotUpToDate 有 bug
recoverDeadMaster和
checkAndRecoverDeadMaster中看到任何代码执行了 start slave sql_thread
那在 checkAndRecoverDeadMaster 执行到这里时, 不是肯定会超时吗
if config.Config.DelayMasterPromotionIfSQLThreadNotUpToDate && !promotedReplica.SQLThreadUpToDate() {
AuditTopologyRecovery(topologyRecovery, fmt.Sprintf("DelayMasterPromotionIfSQLThreadNotUpToDate: waiting for SQL thread on %+v", promotedReplica.Key))
if _, err := inst.WaitForSQLThreadUpToDate(&promotedReplica.Key, 0, 0); err != nil {
return nil, fmt.Errorf("DelayMasterPromotionIfSQLThreadNotUpToDate error: %+v", err)
}
AuditTopologyRecovery(topologyRecovery, fmt.Sprintf("DelayMasterPromotionIfSQLThreadNotUpToDate: SQL thread caught up on %+v", promotedReplica.Key))
}
实际测试确实有问题. 在 issue https://github.com/openark/orchestrator/issues/1430 中,我们内部分支也修复了这个 bug ,我的同事也在 issue 中给出了我的解决办法。
总结

本文关键字:#MySQL高可用# #Orchestrator#
文章推荐:
技术分享 | Orchestrator Failover 过程源码分析-I
技术分享 | Orchestrator Failover 过程源码分析-II
爱可生开源社区的 SQLE 是一款面向数据库使用者和管理者,支持多场景审核,支持标准化上线流程,原生支持 MySQL 审核且数据库类型可扩展的 SQL 审核工具。
| 类型 | 地址 |
|---|---|
| 版本库 | https://github.com/actiontech/sqle |
| 文档 | https://actiontech.github.io/sqle-docs-cn/ |
| 发布信息 | https://github.com/actiontech/sqle/releases |
| 数据审核插件开发文档 | https://actiontech.github.io/sqle-docs-cn/3.modules/3.7_auditplugin/auditplugin_development.html |
更多关于 SQLE 的信息和交流,请加入官方QQ交流群:637150065...





