SpringSecurity-9-实现通过手机短信进行认证功能
手机短信流程分析
手机号登录的时候是不需要密码登录的,而是通过短信验证码实现免密登录。具体步骤如下 :
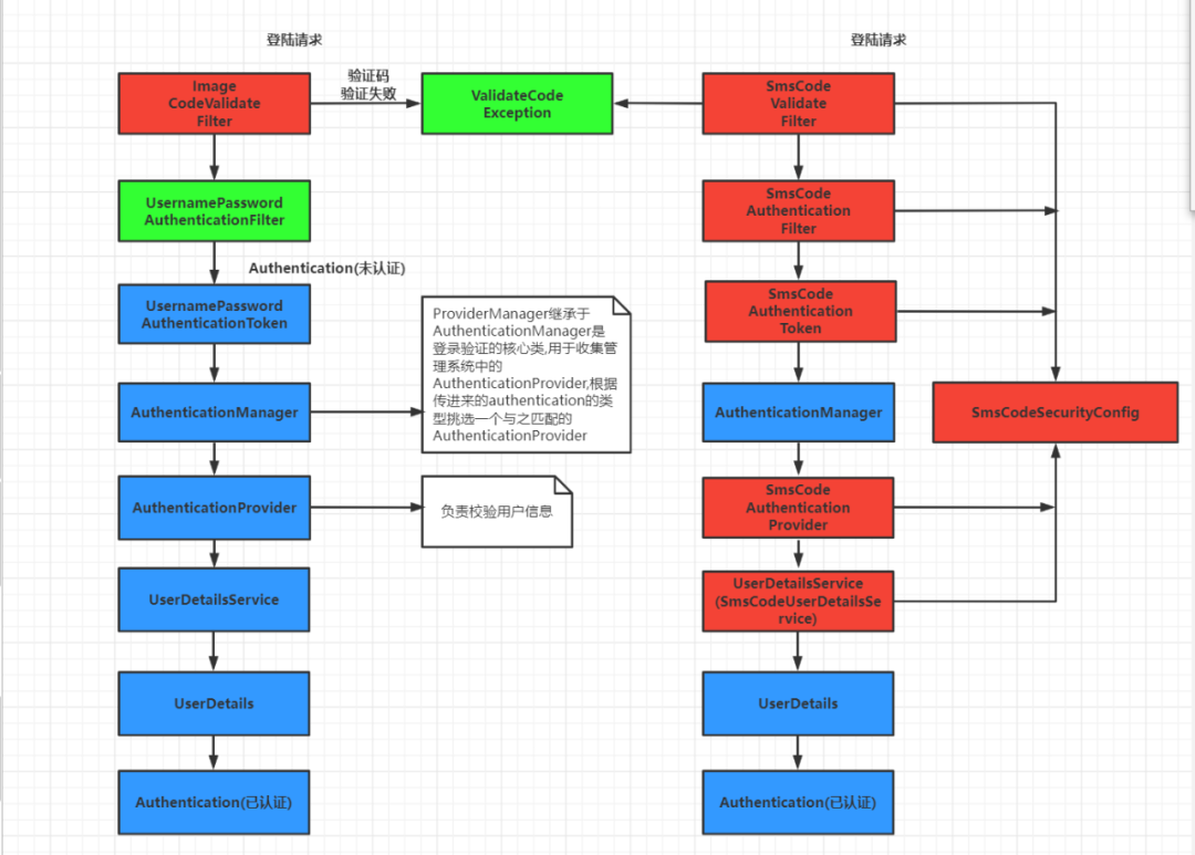
向手机发送验证码,第三方短信发送平台,如阿里云短信 手机获取验证码后,在表单中输入验证码 使用自定义过滤器SmsCodeValidateFilter 短信校验通过后,使用自定义手机认证过滤器SmsCodeAuthenticationFilter校验手机号码是否存在 自定义SmsCodeAuthenticationToken提供给SmsCodeAuthenticationFilter 自定义SmsCodeAuthenticationProvider提供给AuthenticationManager 创建针对手机号查询用户信息的SmsCodeUserDetailsService,提交给SmsCodeAuthenticationProvider 自定义SmsCodeSecurityConfig配置类将上面组件连接起来 将SmsCodeSecurityConfig添加到LearnSrpingSecurity安全配置的过滤器链上

创建短信发送接口
定义发生短信的服务接口com.security.learn.sms.SmsCodeSend
代码如下:
public interface SmsCodeSend {
boolean sendSmsCode(String mobile, String code);
}
实现短信发生服务接口com.security.learn.sms.impl.SmsCodeSendImpl代码如下
@Slf4j
public class SmsCodeSendImpl implements SmsCodeSend {
@Override
public boolean sendSmsCode(String mobile, String code) {
String sendCode = String.format("你好你的验证码%s,请勿泄露他人。", code);
log.info("向手机号" + mobile + "发送的短信为:" + sendCode);
return true;
}
}
注:因为这里是示例所以就没有真正的使用第三方发送短信平台。
将smsCodeSend注入到容器实现如下
@Configuration
public class Myconfig {
@Bean
public PasswordEncoder passwordEncoder(){
return new BCryptPasswordEncoder();
}
@Bean
@ConditionalOnMissingBean(SmsCodeSend.class)
public SmsCodeSend smsCodeSend(){
return new SmsCodeSendImpl();
}
}
手机登录页与发送短信验证码
创建SmsController实现短信发送验证码的API,代码如下:
@Controller
public class SmsController {
public static final String SESSION_KEY = "SESSION_KEY_MOBILE_CODE";
@RequestMapping("/mobile/page")
public String toMobilePage(){
return "login-mobile";
}
@Autowired
private SmsCodeSend smsCodeSend;
/**
*生成手机验证码并发送
* @param request
* @return
*/
@RequestMapping("/code/mobile")
@ResponseBody
public String smsCode(HttpServletRequest request){
// 1. 生成一个手机验证码
String code = RandomStringUtils.randomNumeric(4);
request.getSession().setAttribute(SESSION_KEY, code);
String mobile = request.getParameter("mobile");
smsCodeSend.sendSmsCode(mobile, code);
return "200";
}
}
在 src\main\resources\templates
文件夹下添加login-mobile.html静态页面,具体实现如下
<!--suppress ALL-->
<!DOCTYPE html>
<html xmlns:th="http://www.thymeleaf.org">
<head>
<meta charset="utf-8">
<meta http-equiv="X-UA-Compatible" content="IE=edge">
<title>springboot葵花宝典手机登录</title>
<!-- Tell the browser to be responsive to screen width -->
<meta name="viewport" content="width=device-width, initial-scale=1">
</head>
<body >
<div >
<a href="#">springboot葵花宝典手机登录</a> <br>
<a th:href="@{/login/page}" href="login.html" >
<span>使用密码验证登录</span>
</a> <br>
<form th:action="@{/mobile/form}" action="index.html" method="post">
<span>手机号码</span> <input id="mobile" name="mobile" type="text" class="form-control" placeholder="手机号码"><br>
<span>验证码</span> <input type="text" name="smsCode" class="form-control" placeholder="验证码"> <a id="sendCode" th:attr="code_url=@{/code/mobile?mobile=}" href="#"> 获取验证码 </a><br>
<!-- 提示信息, 表达式红线没关系,忽略它 -->
<div th:if="${param.error}">
<span th:text="${session.SPRING_SECURITY_LAST_EXCEPTION?.message}" style="color:#ff0000"></span>
</div>
<span>记住我</span><input type="checkbox" name="remember-me-test" > <br>
<button type="submit" class="btn btn-primary btn-block">登录</button>
</form>
</div>
<script th:src="@{/plugins/jquery/jquery.min.js}" src="plugins/jquery/jquery.min.js"></script>
<script>
// 发送验证码
$("#sendCode").click(function () {
var mobile = $('#mobile').val().trim();
if(mobile == '') {
alert("手机号不能为空");
return;
}
var url = $(this).attr("code_url") + mobile;
$.get(url, function(data){
alert(data === "200" ? "发送成功": "发送失败");
});
});
</script>
</body>
</html>
在LearnSrpingSecurity的configure(HttpSecurity http)方法中添加手机免密登录允许的url
.and().authorizeRequests()
.antMatchers("/login/page","/code/image","/mobile/page","/code/mobile").permitAll()

短信验证码校验过滤器 SmsCodeValidateFilter
短信验证码的校验过滤器,实际上和图片验证过滤器原理一致。都都是继承OncePerRequestFilter实现一个Spring环境下的过滤器。@Component注解不可少其核心校验规则如下:
登录时候手机号码不可为空 登录时手机输入码不可为空 登录时输入的短信验证码必须和“谜底”中的验证码一致
@Component
public class SmsCodeValidateFilter extends OncePerRequestFilter {
@Autowired
MyAuthenticationFailureHandler failureHandler;
@Override
protected void doFilterInternal(HttpServletRequest request, HttpServletResponse response, FilterChain filterChain) throws ServletException, IOException {
if (request.getRequestURI().equals("/mobile/form")
&& request.getMethod().equalsIgnoreCase("post")) {
try {
validate(request);
}catch (AuthenticationException e){
failureHandler.onAuthenticationFailure(
request,response,e);
return;
}
}
filterChain.doFilter(request,response);
}
private void validate(HttpServletRequest request) {
//获取session中的手机验证码
HttpSession session = request.getSession();
String sessionCode = (String)request.getSession().getAttribute(SmsController.SESSION_KEY);
// 获取用户输入的验证码
String inpuCode = request.getParameter("smsCode");
//手机号
String mobileInRequest = request.getParameter("mobile");
if(StringUtils.isEmpty(mobileInRequest)){
throw new ValidateCodeException("手机号码不能为空!");
}
if(StringUtils.isEmpty(inpuCode)){
throw new ValidateCodeException("短信验证码不能为空!");
}
if(StrUtil.isBlank(sessionCode)){
throw new ValidateCodeException("短信验证码不存在!");
}
if(!sessionCode.equalsIgnoreCase(inpuCode)){
throw new ValidateCodeException("输入的短信验证码错误!");
}
session.removeAttribute(SmsController.SESSION_KEY);
}
}
实现手机认证SmsCodeAuthenticationFilter过滤器
创建com.security.learn.filter.SmsCodeAuthenticationFilter,仿照UsernamePassword AuthenticationFilter进行代码实现,不过将用户名、密码换成手机号进行认证,短信验证码在此部分已经没有用了,因为我们在SmsCodeValidateFilter已经验证过了。
public class SmsCodeAuthenticationFilter extends AbstractAuthenticationProcessingFilter {
public static final String SPRING_SECURITY_FORM_MOBILE_KEY = "mobile";
private String mobileParameter = SPRING_SECURITY_FORM_MOBILE_KEY ; //请求中携带手机号的参数名称
private boolean postOnly = true; //指定当前过滤器是否只处理POST请求
public SmsCodeAuthenticationFilter() {
//指定当前过滤器处理的请求
super(new AntPathRequestMatcher("//mobile/form", "POST"));
}
public Authentication attemptAuthentication(
HttpServletRequest request,
HttpServletResponse response)
throws AuthenticationException {
if (this.postOnly && !request.getMethod().equals("POST")) {
throw new AuthenticationServiceException("Authentication method not supported: " + request.getMethod());
}
//从请求中获取手机号码
String mobile = this.obtainMobile(request);
if (mobile == null) {
mobile = "";
}
mobile = mobile.trim();
SmsCodeAuthenticationToken authRequest = new SmsCodeAuthenticationToken(mobile);
this.setDetails(request, authRequest);
return this.getAuthenticationManager().authenticate(authRequest);
}
/**
* 从从请求中获取手机号码
* @param request
* @return
*/
protected String obtainMobile(HttpServletRequest request) {
return request.getParameter(this.mobileParameter);
}
/**
* 将请求中的Sessionid和host主句ip放到SmsCodeAuthenticationToken中
* @param request
* @param authRequest
*/
protected void setDetails(HttpServletRequest request, SmsCodeAuthenticationToken authRequest) {
authRequest.setDetails(this.authenticationDetailsSource.buildDetails(request));
}
public void setMobileParameter(String mobileParameter) {
Assert.hasText(mobileParameter, "Username parameter must not be empty or null");
this.mobileParameter = mobileParameter;
}
public void setPostOnly(boolean postOnly) {
this.postOnly = postOnly;
}
public final String getMobileParameter() {
return this.mobileParameter;
}
}
封装手机认证Token SmsCodeAuthenticationToken
创建com.security.learn.filter.SmsCodeAuthenticationToken,仿照UsernamePasswordAuthenticationToken进行代码实现
public class SmsCodeAuthenticationToken extends AbstractAuthenticationToken {
private static final long serialVersionUID = SpringSecurityCoreVersion.SERIAL_VERSION_UID;
//存放认证信息,认证之前存放手机号,认证之后存放登录的用户
private final Object principal;
/**
* 开始认证时,SmsCodeAuthenticationToken 接收的是手机号码, 并且 标识未认证
* @param mobile
*/
public SmsCodeAuthenticationToken(String mobile) {
super(null);
this.principal = mobile;
this.setAuthenticated(false);
}
/**
* 当认证通过后,会重新创建一个新的SmsCodeAuthenticationToken,来标识它已经认证通过,
* @param principal 用户信息
* @param authorities 用户权限
*/
public SmsCodeAuthenticationToken(Object principal, Collection<? extends GrantedAuthority> authorities) {
super(authorities);
this.principal = principal;
super.setAuthenticated(true);//表示认证通过
}
/**
* 在父类中是一个抽象方法,所以要实现, 但是它是密码,而当前不需要,则直接返回null
* @return
*/
public Object getCredentials() {
return null;
}
/**
* 手机号获取
* @return
*/
public Object getPrincipal() {
return this.principal;
}
public void setAuthenticated(boolean isAuthenticated) throws IllegalArgumentException {
if (isAuthenticated) {
throw new IllegalArgumentException("Cannot set this token to trusted - use constructor which takes a GrantedAuthority list instead");
}
super.setAuthenticated(false);
}
public void eraseCredentials() {
super.eraseCredentials();
}
}
手机认证提供者 SmsCodeAuthenticationProvider
创建com.security.learn.filter.SmsCodeAuthenticationProvider,提供给底层的ProviderManager代码实现如下
public class SmsCodeAuthenticationProvider implements AuthenticationProvider {
@Autowired
@Qualifier("smsCodeUserDetailsService")
private UserDetailsService userDetailsService;
public UserDetailsService getUserDetailsService() {
return userDetailsService;
}
public void setUserDetailsService(UserDetailsService userDetailsService) {
this.userDetailsService = userDetailsService;
}
/**
* 处理认证:
* 1. 通过 手机号 去数据库查询用户信息(UserDeatilsService)
* 2. 再重新构建认证信息
* @param authentication
* @return
* @throws AuthenticationException
*/
@Override
public Authentication authenticate(Authentication authentication) throws AuthenticationException {
//利用UserDetailsService获取用户信息,拿到用户信息后重新组装一个已认证的Authentication
SmsCodeAuthenticationToken authenticationToken = (SmsCodeAuthenticationToken)authentication;
UserDetails user = userDetailsService.loadUserByUsername((String) authenticationToken.getPrincipal()); //根据手机号码拿到用户信息
if(user == null){
throw new AuthenticationServiceException("无法获取用户信息");
}
SmsCodeAuthenticationToken authenticationResult = new SmsCodeAuthenticationToken(user,user.getAuthorities());
authenticationResult.setDetails(authenticationToken.getDetails());
return authenticationResult;
}
/**
* AuthenticationManager挑选一个AuthenticationProvider
* 来处理传入进来的Token就是根据supports方法来判断的
* @param aClass
* @return
*/
@Override
public boolean supports(Class<?> aClass) {
return SmsCodeAuthenticationToken.class.isAssignableFrom(aClass);
}
}
手机号获取用户信息 SmsCodeUserDetailsService
创建com.security.learn.impl.SmsCodeUserDetailsService类,不要注入PasswordEncoder
@Slf4j
@Component("smsCodeUserDetailsService")
public class SmsCodeUserDetailsService implements UserDetailsService {
@Override
public UserDetails loadUserByUsername(String mobile) throws UsernameNotFoundException {
log.info("请求的手机号是:" + mobile);
return new User(mobile, "", true, true, true, true, AuthorityUtils.commaSeparatedStringToAuthorityList("ADMIN"));
}
}
因为测试就没有去数据库中获取手机号
自定义管理认证配置 SmsCodeSecurityConfig
最后我们将以上实现进行组装,并将以上接口实现以配置的方式告知Spring Security。因为配置代码比较多,所以我们单独抽取一个关于短信验证码的配置类SmsCodeSecurityConfig,继承自SecurityConfigurerAdapter。将上面定义的组件绑定起来,添加到容器中:
注意添加@Component注解
@Component
public class SmsCodeSecurityConfig extends SecurityConfigurerAdapter<DefaultSecurityFilterChain, HttpSecurity> {
@Autowired
@Qualifier("smsCodeUserDetailsService")
private SmsCodeUserDetailsService smsCodeUserDetailsService;
@Resource
private SmsCodeValidateFilter smsCodeValidateFilter;
@Override
public void configure(HttpSecurity http) throws Exception {
//创建手机校验过滤器实例
SmsCodeAuthenticationFilter smsCodeAuthenticationFilter = new SmsCodeAuthenticationFilter();
//接收 AuthenticationManager 认证管理器
smsCodeAuthenticationFilter.setAuthenticationManager(http.getSharedObject(AuthenticationManager.class));
//处理成功handler
//smsCodeAuthenticationFilter.setAuthenticationSuccessHandler(myAuthenticationSuccessHandler);
//处理失败handler
//smsCodeAuthenticationFilter.setAuthenticationFailureHandler(myAuthenticationFailureHandler);
smsCodeAuthenticationFilter.setRememberMeServices(http.getSharedObject(RememberMeServices.class));
// 获取验证码提供者
SmsCodeAuthenticationProvider smsCodeAuthenticationProvider = new SmsCodeAuthenticationProvider();
smsCodeAuthenticationProvider.setUserDetailsService(smsCodeUserDetailsService);
//在用户密码过滤器前面加入短信验证码校验过滤器
http.addFilterBefore(smsCodeValidateFilter, UsernamePasswordAuthenticationFilter.class);
//在用户密码过滤器后面加入短信验证码认证授权过滤器
http.authenticationProvider(smsCodeAuthenticationProvider)
.addFilterAfter(smsCodeAuthenticationFilter, UsernamePasswordAuthenticationFilter.class);
}
}
绑定到安全配置 LearnSrpingSecurity
. 向 LearnSrpingSecurity中注入 SmsCodeValidateFilter和 SmsCodeSecurityConfig实例
将 SmsCodeValidateFilter实例添加到 UsernamePasswordAuthenticationFilter 前面
http.csrf().disable() //禁用跨站csrf攻击防御,后面的章节会专门讲解
//.addFilterBefore(codeValidateFilter, UsernamePasswordAuthenticationFilter.class)
.addFilterBefore(smsCodeValidateFilter, UsernamePasswordAuthenticationFilter.class)
在 LearnSrpingSecurity#confifigure(HttpSecurity http) 方法体最后调用 apply 添加 SmsCodeSecurityConfig
.and()
.apply(smsCodeSecurityConfig)
具体实现如图

实现手机登录RememberMe功能
实现分析
在UsernamePasswordAuthenticationFilter过滤器中有一个RememberMeServices引用,它的父类AbstractAuthenticationProcessingFilter,提供提供的 setRememberMeServices方法。
而在实现手机短信验证码登录时,我们自定了一个 MobileAuthenticationFilter 也一样的继承了AbstractAuthenticationProcessingFilter 它,我们只要向其 setRememberMeServices 方法手动注入一 个 RememberMeServices 实例即可。
代码实现
在com.security.learn.config.SmsCodeSecurityConfig中向SmsCodeAuthenticationFilter中注入RememberMeServices实例
smsCodeAuthenticationFilter.setRememberMeServices(http.getSharedObject(RememberMeServices.class));

检查 记住我 的 input 标签的 name="remember-me-test"
<span>记住我</span><input type="checkbox" name="remember-me-test" > <br>
rememberMeParameter设置from表单“自动登录”勾选框的参数名称。如果这里改了,from表单中checkbox的name属性要对应的更改。如果不设置默认是remember-me。 rememberMeCookieName设置了保存在浏览器端的cookie的名称,如果不设置默认也是remember-me。如下图中查看浏览器的cookie。

测试
重启项目,访问 http://localhost:8888/mobile/page输入手机号与验证码, 勾选 记住我 , 点击登录

查看数据库中中 persistent_logins 表的记录

关闭浏览器, 再重新打开浏览器访问http://localhost:8888 , 发现会跳转回用户名密码登录页,而正常应该勾选了 记住我 , 这一步应该是可以正常访问的.
错误原因
数据库中 username 为 手机号 1333383XXXX, 当你访问http://localhost:8888默认RememberMeServices 是调
用 CustomUserDetailsService 通过用户名查询, 而 当前在 CustomUserDetailsService 判断了用户名为 admin才通
过认证, 而此时传入的用户名是 1333383XXXX, 所以查询不到 1333383XXXX用户数据
错误解决方式
数据库中的 persistent_logins 表为什么存储的是手机号?原因是当前在 SmsCodeUserDetailsService中返回的 User 对象中的 username 属性设置的是手机号 mobile,而应该设置这个手机号所对应的那个用户名. 比如当前username 的值
@Slf4j
@Component("smsCodeUserDetailsService")
public class SmsCodeUserDetailsService implements UserDetailsService {
@Override
public UserDetails loadUserByUsername(String mobile) throws UsernameNotFoundException {
log.info("请求的手机号是:" + mobile);
return new User("admin", "", true, true, true, true, AuthorityUtils.commaSeparatedStringToAuthorityList("ADMIN"));
}
}
注:我们这里实际上是写为固定admin了实际上需要通过数据库根据手机号获取用户信息。
关闭浏览再打开访问http://localhost:8888就无需手动登录认证了。因为默认采用的 CustomUserDetailsService 查询可查询到用户名为 admin 的信息,即认证通过

如果您觉得本文不错,欢迎关注,点赞,收藏支持,您的关注是我坚持的动力!
原创不易,转载请注明出处,感谢支持!如果本文对您有用,欢迎转发分享!




