1背景说明
2名词解释
3环境配置





1业务架构
2数据架构

3认证架构

1UMC启停
2服务操作
集中启停



节点重启



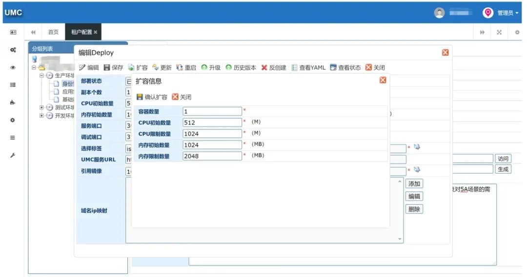
容器扩容




扩展配置






3产品操作
UMC升级
产品升级



4
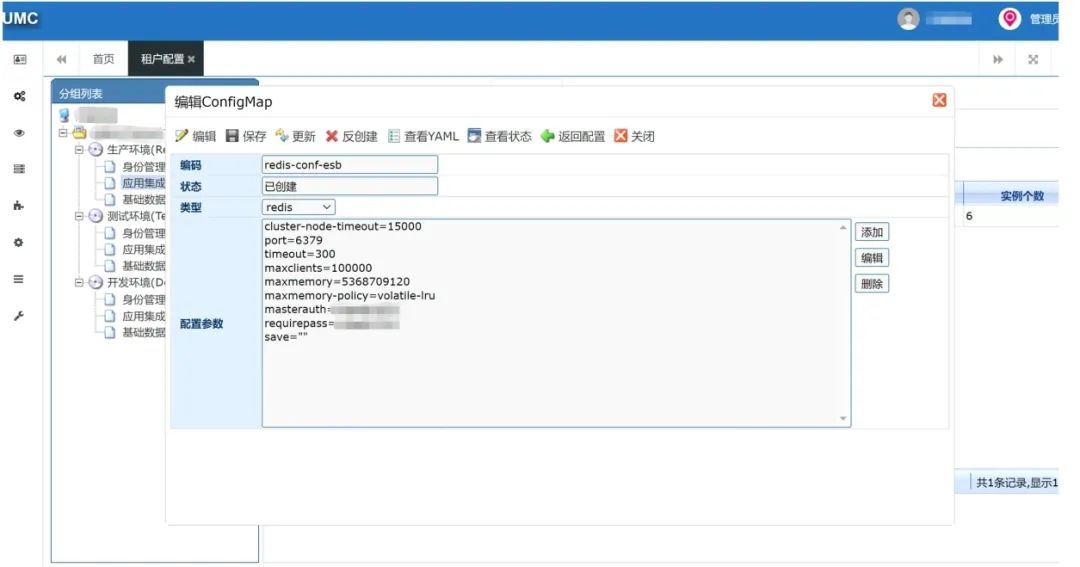
Redis集群
外部Redis







内部Redis














5资源同步





1资源监控


2UMC日志
3
ESB日志


4运行日志




1防火墙处理






2服务日志监控


3账户认证失败



1综合技能
2积极心态
3心得体会

文章转载自数通畅联,如果涉嫌侵权,请发送邮件至:contact@modb.pro进行举报,并提供相关证据,一经查实,墨天轮将立刻删除相关内容。




