
操作步骤
Step 1. 创建飞书应用


approval:approval(查看、创建、更新、删除审批应用相关信息) approval:approval:readonly(访问审批应用) contact:user.id:readonly(通过手机号或邮箱获取用户 ID)

Step 2. 发布应用



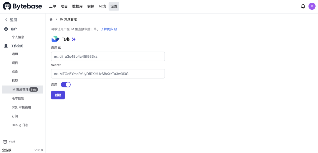
Step 3. 在 Bytebase 配置飞书审批流


Step 4. 通过飞书审核工单


了解更多



文章转载自Bytebase,如果涉嫌侵权,请发送邮件至:contact@modb.pro进行举报,并提供相关证据,一经查实,墨天轮将立刻删除相关内容。





