❝本文基于 KubeSphere 可观测性与边缘计算负责人霍秉杰在北美 KubeCon 的 Co-located event Open Observability Day 上进行的闪电演讲的内容进行整理。
整理人:米开朗基杨、大飞哥
Fluent Operator 简介
2019 年 1 月 21 日,KubeSphere 社区为了满足以云原生的方式管理 Fluent Bit 的需求开发了 FluentBit Operator,并在 2020 年 2 月 17 日发布了 v0.1.0 版本。此后产品不断迭代,一直维护到 v0.8.0,实现了 Fluent Bit 配置的热加载,而无需重启整个 Fluent Bit 容器。2021 年 8 月,Kubesphere 团队将该项目捐献给 Fluent 社区,并从 v0.9.0 一直持续迭代到 v0.13.0。
2022 年 3 月,FluentBit Operator 正式更名为 Fluent Operator,因为我们增加了对 Fluentd 的支持,而且把 FluentBit CRDs 定义范围从命名空间扩大到集群级别,并于 2022 年 3 月 25 日发布了里程碑版本 v1.0.0。
整体架构预览

Fluent Operator 可以构建完整的云原生日志采集通道。Fluent Bit 小巧轻量,适合作为 Agent 收集日志;Fluentd 插件丰富功能强大,适合对日志进行集中处理,二者可以独立使用,也可以协作共存,使用方案非常灵活。
仅使用 Fluent Bit 收集日志
Fluent Operator 可以非常便捷地部署 Fluent Bit Daemonset 服务,运行于各计算节点。当然集群层级的 FluentBit CRD 也可以配置各种 Input,Filter,Parser,Output 等。Fluent Bit 支持将日志直接导出到 ElasticSearch,Kafka,Loki,S3 等众多目标服务,这些只需配置 CRD 即可。

仅使用 Fluentd 收集日志
Fluent Operator 可以非常便捷地将 Fluentd 部署为 Statefulset 服务,应用可以通过 HTTP,Syslog 等方式发送日志,同时 Fluentd 还支持级联模式,即 Fluentd 可以接收来自另一个 Fluentd 服务的日志。类比于 Fluent Bit,Fluentd 也支持集群级别的 CRD 配置,可以方便的配置 Input,Filter,Parser,Output 等。Fluentd 内置支持上百种插件,输入输出都非常丰富。

同时使用 Fluentd 和 Fluent Bit
Fluentd 和 Fluent Bit 在设计架构上极为相似,都有着丰富的社区插件支持,但二者侧重的使用场景有所差异。Fluent Bit 小巧精致,资源消耗少,更适合作为 Agent 来采集日志,而 Fluentd 相对前者功能更加丰富,作为数据中转站或数据治理服务更为贴切。所以绝大多数场景中,二者配合可以构建出灵活高效且扩展性极强的日志收集流水线。

v1.0 后的重要更新
至 Fluent Operator 发布 v1.0.0 至今,仍然在高速迭代。v1.1.0 版本新增了对 OpenSearch 输出的支持;v1.5.0 新增了对 Loki 输出的支持,同时还增加了对监控指标(Metrics)采集的支持,支持清单如下:
Node Exporter 指标采集 Prometheus Scrape 指标采集 Fluent Bit 指标采集 Prometheus 远程写入的输出信息采集 OpenTelemetry 输出采集
正是基于对监控指标采集的支持,Fluent Operator 才可以完美构建云边统一的可观测性。
以上内容关注的是对云端资源的数据采集,下面我们来看看 Fluent Operator 在边缘计算场景下的支持情况。
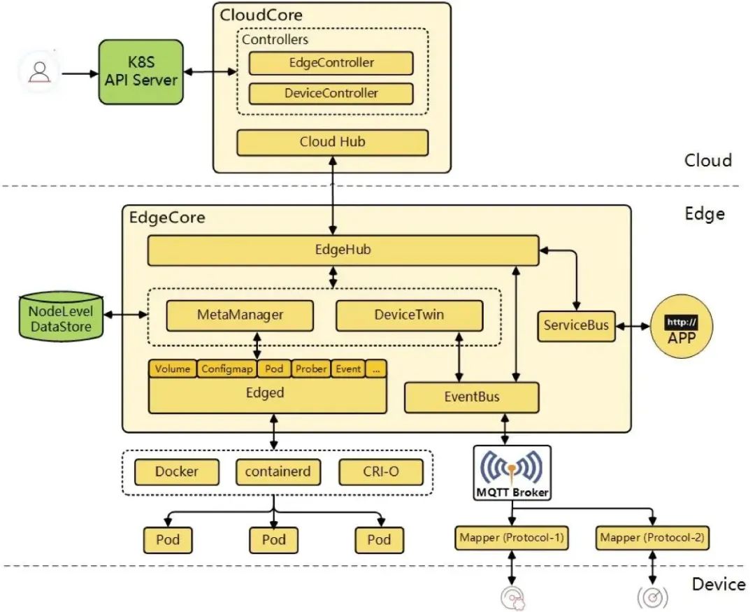
我们使用的边缘计算框架是 KubeEdge,下面我给大家介绍下 KubeEdge 这个项目。
KubeEdge 介绍
KubeEdge 是 CNCF 孵化的面向边缘计算场景、专为边云协同设计的云原生边缘计算框架,除了 KubeEdge 之外还有很多其他的边缘计算框架,比如 K3s。K3s 会在边缘端创建完整的 K8s 集群,而 KubeEdge 只是在边缘端创建几个边缘节点(Edge Node),边缘节点通过加密隧道连接到云端的 K8s 集群,这是 KubeEdge 与 K3s 比较明显的差异。
KubeEdge 的边缘节点会运行一个与 Kubelet 类似的组件叫 Edged,比 Kubelet 更轻量化,用来管理边缘节点的容器。Edged 也会暴露 Prometheus 格式的监控指标,而且暴露方式和 Kubelet 保持一致,都是这种格式:127.0.0.1:10350/metrics/cadvisor
。

统一可观测性方案架构
下面着重讲解如何使用 Fluent Bit 来实现云边统一的可观测性。
直接来看架构图,云端部署了一个 K8s 集群,边缘端运行了一系列边缘节点。云端通过 Prometheus Agent 从 Node Exporter、Kubelet 和 kube-state-metrics 等组件中收集监控指标,同时还部署了一个 Fluent Operator 用来同时管理和部署云端和边缘端的 Fluent Bit Daemonset 实例。

对于边缘节点来说,情况就不那么乐观了,因为边缘节点资源有限,无法部署以上这些组件来收集可观测性数据。因此我们对边缘端的监控指标收集方案进行了改良,将 Prometheus (Agent) 替换为 Fluent Bit,并移除了 Node Expoter,使用更轻量的 Fluent Bit Node Exporter Metrics 插件来替代,同时使用 Fluent Bit Prometheus Scrape Metrics 插件来收集边缘端 Edged 和工作负载的监控指标。
这个架构的优点是只需要在边缘端部署一个组件 Fluent Bit,而且可以同时收集边缘节点和边缘应用的日志和监控指标,对于资源紧张的边缘节点来说,这是一个非常完美的方案。
统一可观测性方案实践
最后给大家演示下如何在边缘端部署 Fluent Bit,并使用它来收集边缘节点的监控指标和日志数据。Fluent Bit 的部署方式通过自定义资源(CR)FluentBit 来声明,内容如下:
apiVersion: fluentbit.fluent.io/v1alpha2
kind: FluentBit
metadata:
name: fluentbit-edge
namespace: fluent
labels:
app.kubernetes.io/name: fluent-bit
spec:
image: kubesphere/fluent-bit:v1.9.9
positionDB:
hostPath:
path: /var/lib/fluent-bit/
resources:
requests:
cpu: 10m
memory: 25Mi
limits:
cpu: 500m
memory: 200Mi
fluentBitConfigName: fluent-bit-config-edge
tolerations:
- operator: Exists
affinity:
nodeAffinity:
requiredDuringSchedulingIgnoredDuringExecution:
nodeSelectorTerms:
- matchExpressions:
- key: node-role.kubernetes.io/edge
operator: Exists
hostNetwork : true
volumes:
- name: host-proc
hostPath:
path: /proc/
- name: host-sys
hostPath:
path: /sys/
volumesMounts:
- mountPath: /host/sys
mountPropagation: HostToContainer
name: host-sys
readOnly: true
- mountPath: /host/proc
mountPropagation: HostToContainer
name: host-proc
readOnly: true
我们通过 Node Affinity 将 Fluent Bit 指定部署到边缘节点。为了能够替代 Node Exporter 组件的功能,还需要将 Node Exporter 用到的主机路径映射到容器中。
接下来需要通过自定义资源 ClusterInput
创建一个 Fluent Bit Prometheus Scrape Metrics 插件来收集边缘端工作负载的监控指标:
apiVersion: fluentbit.fluent.io/v1alpha2
kind: ClusterInput
metadata:
name: prometheus-scrape-metrics-edge
labels:
fluentbit.fluent.io/enabled: "true"
node-role.kubernetes.io/edge: "true"
spec:
prometheusScrapeMetrics:
tag: kubeedge.*
host: 127.0.0.1
port: 10350
scrapeInterval: 30s
metricsPath : /metrics/cadvisor
并通过自定义资源 ClusterInput
再创建一个 Fluent Bit Node Exporter Metrics 插件来收集边缘节点的监控指标(替代 Node Exporter):
apiVersion: fluentbit.fluent.io/v1alpha2
kind: ClusterInput
metadata:
name: node-exporter-metrics-edge
labels:
fluentbit.fluent.io/enabled: "true"
node-role.kubernetes.io/edge: "true"
spec:
nodeExporterMetrics:
tag: kubeedge.*
scrapeInterval: 30s
path :
procfs: /host/proc
sysfs : /host/sys
最后还需要通过自定义资源 ClusterOutput
创建一个 Fluent Bit Prometheus Remote Write 插件,用来将边缘端收集到的监控指标写入到 K8s 集群的 Prometheus 长期存储中。
apiVersion: fluentbit.fluent.io/v1alpha2
kind: ClusterOutput
metadata:
name: prometheus-remote-write-edge
labels:
fluentbit.fluent.io/enabled: "true"
node-role.kubernetes.io/edge: "true"
spec:
matchRegex: (?:kubeedge|service)\.(.*)
prometheusRemoteWrite:
host: <cloud-prometheus-service-host>
port: <cloud-prometheus-service-port>
uri: /api/v1/write
addLabels :
app : fluentbit
node: ${NODE_NAME}
job : kubeedge
基于上述步骤,最终我们通过 Fluent Bit 实现了云边统一的可观测性。
总结
虽然 Fluent Bit 的初衷是收集日志,但最近也开始支持收集 Metrics 和 Tracing 数据,这一点很令人兴奋,这样就可以使用一个组件来同时收集所有的可观测性数据(Log、Metrics、Tracing)了。如今 Fluent Operator 也支持了这些功能,并通过自定义资源提供了简单直观的使用方式,想要使用哪些插件直接通过自定义资源声明即可,一目了然。
当然,Fluent Operator 这个项目还很年轻,也有很多需要改进的地方,欢迎大家参与到该项目中来,为其添砖加瓦。
2022-11-30
2022-11-23
2022-11-22
KubeSphere (https://kubesphere.io)是在 Kubernetes 之上构建的开源容器平台,提供全栈的 IT 自动化运维的能力,简化企业的 DevOps 工作流。
KubeSphere 已被 Aqara 智能家居、爱立信、本来生活、东软、华云、新浪、三一重工、华夏银行、四川航空、国药集团、微众银行、杭州数跑科技、紫金保险、去哪儿网、中通、中国人民银行、中国银行、中国人保寿险、中国太平保险、中国移动、中国联通、中国电信、天翼云、中移金科、Radore、ZaloPay 等海内外数万家企业采用。KubeSphere 提供了开发者友好的向导式操作界面和丰富的企业级功能,包括 Kubernetes 多云与多集群管理、DevOps (CI/CD)、应用生命周期管理、边缘计算、微服务治理 (Service Mesh)、多租户管理、可观测性、存储与网络管理、GPU support 等功能,帮助企业快速构建一个强大和功能丰富的容器云平台。





