暂无图片
暂无图片
暂无图片
暂无图片
暂无图片

mysql实战经典案例(高级篇)

Dotnet9 2021-02-05
566

前言

读本篇文章,需具备mysql基本优化认知(清楚执行计划各字段含义,清楚索引优化级别)

目录

  • 索引降级 eq_ref vs ref

  • 非强制要求group by极大丢失性能写法与eq_ref

  • 临时表丢失索引

索引降级 eq_ref vs ref

常常情况,一条sql优化到ref级别,我们就认为是不错的sql,但实战情况下,eq_ref与ref性能还是存在较大差异,接下来将演示一段ref级别 索引如何优化到eq_ref

  • 表结构


  • 优化前sql

UPDATE s_opendate_charge_log a,
(SELECT serverid,PartnerID,IFNULL(SUM(Money),0) SumMoney
FROM b_charge_log WHERE serverid IN (
1057,2060,11032,11033,11034,11035,20427,20428,30308
) AND crdate='2021/1/27 0:00:00' AND Registerdate='2020/12/5 0:00:00' GROUP BY serverid,PartnerID
) b
SET a.ChargeMoney54=b.SumMoney WHERE a.serverid=b.serverid AND a.crdate='2020/12/5 0:00:00' AND a.PartnerID=b.PartnerID;

  • 优化前执行计划


  • 优化后sql

UPDATE s_opendate_charge_log a,
(SELECT '2020/12/5 0:00:00' crdate,serverid,PartnerID,IFNULL(SUM(Money),0) SumMoney
FROM b_charge_log WHERE serverid IN (
1057,2060,11032,11033,11034,11035,20427,20428,30308
) AND crdate='2021/1/27 0:00:00' AND Registerdate='2020/12/5 0:00:00' GROUP BY serverid,PartnerID
) b
SET a.ChargeMoney54=b.SumMoney WHERE a.serverid=b.serverid AND a.crdate=b.crdate AND a.PartnerID=b.PartnerID;

  • 优化后执行计划



  • 分析首先要清楚eq_ref与ref的差异与共同点,eq_ref与ref都命中了索引,不同的是eq_ref有且仅命中唯一行,而ref命中多行,具体分析即 eq_ref完全命中唯一索引与主键索引,我们常常手动创建的索引都不是唯一索引,再此案例中我们on条件差别就在于完全命中索引,与部分命中索引

非强制要求group by极大丢失性能写法与eq_ref

很多时候,mysql并没有开启严格约束group by,再这种情况下为了省事,写出来的group by可能存在性能问题

  • 表结构

    这里的player_info_log表,主键有两个(PlayerId,Crdate)

  • 优化前sql与优化后sql对比图

临时表丢失索引

  • 对于临时表的使用,再什么情况下使用临时表,再什么情况下不使用临时表,本案例讲为大家讲解这种情况

  • 表结构


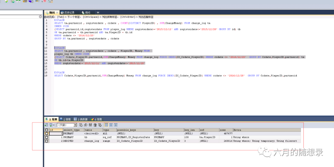
  • 优化前sql

SELECT ta.partnerid , registerdate , crdate , COUNT(DISTINCT PlayerID) , SUM(ChargeMoney) FROM charge_log ta
INNER JOIN
(SELECT partnerid,id,registerdate FROM player_log WHERE registerdate>='2015/12/11' AND registerdate<='2015/12/20' GROUP BY id) tb
ON ta.partnerid = tb.partnerid AND ta.PlayerID = tb.id
WHERE crdate <= '2016/12/20'
GROUP BY ta.partnerid , registerdate , crdate

  • 优化前执行计划


  • 优化后sql

SELECT ta.partnerid , registerdate , crdate , PlayerID, Money FROM 
player_log tb INNER JOIN
(SELECT Crdate,PlayerID,partnerid,SUM(ChargeMoney) Money FROM charge_log FORCE INDEX(IX_Crdate_PlayerID) WHERE crdate <= '2016/12/20' GROUP BY Crdate,PlayerID,partnerid) ta
ON

tb.id=ta.PlayerID
WHERE registerdate>='2015/12/11' AND registerdate<='2015/12/20'

  • 优化后执行计划


  • 对于临时表的使用,并不是使用了临时表,将原有数据变小后,再关联表就快,首先需要清楚的是表关联的条件也是就on尤为关键,上面这个例子,错误的将(player_log)玩家注册表,进行数据缩小做了临时表,然后再与(charge_log)充值表做关联,再这里我们可以看见的是,当玩家表采用临时表缩小之后,导致玩家表原本可以通过主键关联起来,但由于临时表,没法关联,造成索引丢失现象,使得连表数据集急剧增加

  • 还有一些经典案例,由于本人没存就暂不做分享了,以上为最近总结的案例,最近本人项目使用了nf+autofac+efcore3.1,如果想看这个分享,就点个在看吧


文章转载自Dotnet9,如果涉嫌侵权,请发送邮件至:contact@modb.pro进行举报,并提供相关证据,一经查实,墨天轮将立刻删除相关内容。

评论