VRRP简介
1.1 定义
1.2 目的
1.3 优点
3)联动功能
VRRP联动可以监视上行链路的故障。当上行接口或链路故障时,VRRP备份组的Master设备降低优先级,重新进行选举,确保Master路由器为最佳的VRRP路由设备,保证流量的正常转发。 VRRP与BFD联动可以提高VRRP备份组中主备设备的切换速度。利用BFD检测速度快的特点,在Master设备和Backup设备之间建立BFD会话并与VRRP备份组进行绑定,实现Master设备和Backup设备之间的链路出现故障时,Backup设备迅速切换为Master,承担网络流量。
VRRP基本概念
目前,VRRP协议包括两个版本:VRRPv2和VRRPv3。
VRRPv2仅适用于IPv4网络; VRRPv3适用于IPv4和IPv6两种网络。
基于不同的网络类型,VRRP可以分为VRRP for IPv4和VRRP for IPv6(简称VRRP6)。
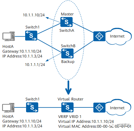
在如图1所示的网络中部署VRRP协议,下面结合该图介绍VRRP协议的基本概念:
VRRP路由器(VRRP Router) 运行VRRP协议的设备。 虚拟路由器(Virtual Router) 又称VRRP备份组,由一个Master设备和多个Backup设备组成,被当作一个共享局域网内主机的缺省网关。如SwitchA和SwitchB共同组成了一个虚拟路由器。 Master路由器(Virtual Router Master) 承担转发报文任务的VRRP设备,如SwitchA。 Backup路由器(Virtual Router Backup) 一组没有承担转发任务的VRRP设备,当Master设备出现故障时,它们将通过竞选成为新的Master设备,如SwitchB。 VRID 虚拟路由器的标识。如SwitchA和SwitchB组成的虚拟路由器的VRID为1。 虚拟IP地址(Virtual IP Address) 虚拟路由器的IP地址,一个虚拟路由器可以有一个或多个IP地址,由用户配置。如SwitchA和SwitchB组成的虚拟路由器的虚拟IP地址为10.1.1.10/24。 IP地址拥有者(IP Address Owner) 如果一个VRRP设备将虚拟路由器IP地址作为真实的接口地址,则该设备被称为IP地址拥有者。如果IP地址拥有者是可用的,通常它将成为Master。如SwitchA,其接口的IP地址与虚拟路由器的IP地址相同,均为10.1.1.10/24,因此它是这个VRRP备份组的IP地址拥有者。 虚拟MAC地址(Virtual MAC Address) 虚拟路由器根据VRID生成的MAC地址。一个虚拟路由器拥有一个虚拟MAC地址,格式为:00-00-5E-00-01-{VRID}(VRRP for IPv4)或00-00-5E-00-02-{VRID}(VRRP for IPv6)。当虚拟路由器回应ARP请求时,使用虚拟MAC地址,而不是接口的真实MAC地址。如SwitchA和SwitchB组成的虚拟路由器的VRID为1,因此这个VRRP备份组的MAC地址为00-00-5E-00-01-01。
VRRP工作原理
3.1 VRRP的状态机
VRRP协议中定义了三种状态机:
初始状态(Initialize) 活动状态(Master) 备份状态(Backup)

图2 VRRP状态的转换
Initialize 该状态为VRRP不可用状态,在此状态时设备不会对VRRP报文做任何处理。 通常刚配置VRRP时或设备检测到故障时会进入Initialize状态。 Master 当VRRP设备处于Master状态时处理发送VRRP通告报文,响应对虚拟IP地址的ARP请求。 转发目的MAC地址为虚拟MAC地址的IP报文,当接收到接口的Shutdown事件时,转为Initialize状态。 Backup 当VRRP设备处于Backup状态时接收Master发送的VRRP通告报文,判断Master的状态是否正常。 对虚拟IP地址的ARP请求,不做响应,目的IP地址为虚拟IP地址的IP报文时按照正常二层转发流程进行处理。当接收到MASTER_DOWN_TIMER定时器超时的消息时,Backup状态才会转为Master状态。当接收到接口的Shutdown消息时,转为Initialize状态。
3.2 VRRP工作过程
VRRP的工作过程如下:
VRRP备份组中的设备根据优先级选举出Master。Master设备通过发送免费ARP报文,将虚拟MAC地址通知给与它连接的设备或者主机,从而承担报文转发任务。 Master设备周期性向备份组内所有Backup设备发送VRRP通告报文,以公布其配置信息(优先级等)和工作状况。 如果Master设备出现故障,VRRP备份组中的Backup设备将根据优先级重新选举新的Master。 VRRP备份组状态切换时,Master设备由一台设备切换为另外一台设备,新的Master设备会立即发送携带虚拟路由器的虚拟MAC地址和虚拟IP地址信息的免费ARP报文,刷新与它连接的主机或设备中的MAC表项,从而把用户流量引到新的Master设备上来,整个过程对用户完全透明。 原Master设备故障恢复时,若该设备为IP地址拥有者(优先级为255),将直接切换至Master状态。若该设备优先级小于255,将首先切换至Backup状态,且其优先级恢复为故障前配置的优先级。
VRRP心跳线

图3 VRRP心跳线示意图
配置VRRP主备备份示例
5.1 组网需求
SwitchA故障恢复后,其延时20秒通过抢占的方式重新成为Master,承担数据传输。
[Huawei]sysn
[Huawei]sysname AR3
[AR3]interface g0/0/0
[AR3-GigabitEthernet0/0/0]ip add
[AR3-GigabitEthernet0/0/0]ip address 10.1.1.2 24
[AR3]interface g0/0/1
[AR3-GigabitEthernet0/0/1]ip add 172.16.2.1 24
[AR3-GigabitEthernet0/0/0]vrrp vrid 1 virtual-ip 10.1.1.111
[AR3-GigabitEthernet0/0/0]vrrp vrid 1 preempt-mode
[AR3-GigabitEthernet0/0/0]vrrp vrid 1 priority 120
[AR3-GigabitEthernet0/0/0]vrrp vrid 1 preempt-mode timer delay 60
<Huawei>sys
[Huawei]sysname AR4
[AR4]interface g0/0/0
[AR4-GigabitEthernet0/0/0]ip address 10.1.1.1 24
[AR4-GigabitEthernet0/0/0]int g0/0/1
[AR4-GigabitEthernet0/0/1]ip add 172.16.1.1 24
[AR4-GigabitEthernet0/0/1]int g0/0/0
[AR4-GigabitEthernet0/0/0]vrrp vrid 1 virtual-ip 10.1.1.111
<Huawei>sys
[Huawei]sysname AR2
[AR2]interface g0/0/0
[AR2-GigabitEthernet0/0/0]ip add 172.16.2.2 24
[AR2-GigabitEthernet0/0/0]int g0/0/1
[AR2-GigabitEthernet0/0/1]ip add 172.16.1.2 24
[AR2]interface g0/0/2
[AR2-GigabitEthernet0/0/2]ip add 192.168.237.135 24
AR2:
[AR2]ospf 1
[AR2-ospf-1]area 0.0.0.0
[AR2-ospf-1-area-0.0.0.0]network 172.16.1.0 0.0.0.255
[AR2-ospf-1-area-0.0.0.0]network 172.16.2.0 0.0.0.255
[AR2-ospf-1-area-0.0.0.0]network 192.168.237.0 0.0.0.255
AR3:
[AR3]ospf 1
[AR3-ospf-1]area 0
[AR3-ospf-1-area-0.0.0.0]network 172.16.2.0 0.0.0.255
[AR3-ospf-1-area-0.0.0.0]network 10.1.1.
AR4:
[AR4]ospf 1
[AR4-ospf-1]area 0
[AR4-ospf-1-area-0.0.0.0]network 172.16.1.0 0.0.0.255
[AR4-ospf-1-area-0.0.0.0]network 10.1.1.0 0.0.0.











本文作者:彭 杰(上海新炬中北团队)
本文来源:“IT那活儿”公众号

文章转载自IT那活儿,如果涉嫌侵权,请发送邮件至:contact@modb.pro进行举报,并提供相关证据,一经查实,墨天轮将立刻删除相关内容。




