作为一个分布式异步计算框架,Celery虽然常用于Web框架中,但也可以单独使用。 虽然常规搭配的消息队列是RabbitMQ,但是由于某些情况下系统已经包含了Redis,那就可以复用。

以下撇开Web框架,介绍基于Redis配置Celery任务的方法。
pip install celery[redis]
项目结构
$ tree your_project
your_project
├── __init__.py
├── main.py
├── celery.py
└── tasks.py
0 directories, 4 files
其中,main.py
是触发Task的业务代码。当然,文件名可以随意改。celery.py
是Celery的app定义的位置,tasks.py
是Task定义的位置,文件名不建议修改。
配置Celery
在celery.py
中写入如下代码:
from celery import Celery
from .settings import REDIS_URL
APP = Celery(
main=__package__,
broker=REDIS_URL,
backend=REDIS_URL,
include=[f'{__package__}.tasks'],
)
APP.conf.update(task_track_started=True)
其中,REDIS_URL
从同一的配置settings.py
中引入, 形式大概是redis://localhost:6379/0
。这里既用Redis来当broker
,又用来当backend
。即,既当消息队列,又当结果反馈的数据库(默认仅保存1天)。
在include=
,需要填一个下游worker的包名列表。这里选择了同一个包的tasks.py
文件。
额外设置的task_track_started
,是命令Worker反馈STARTED
状态。默认情况下,是无法知道任务什么时候开始执行的。
编写任务并调用
在tasks.py
文件中,添加异步任务的实现。
from .celery import APP
@APP.task
def do_sth():
pass
在需要发起任务的地方,用.apply_async
可以触发异步调用。即,实际只是向消息队列发送消息,真正的执行操作在远程。
from celery.result import AsyncResult
from .tasks imprt do_sth
result = do_sth.apply_async()
assert isinstance(result, AsyncResult)
运行Worker:
celery -A your_project worker
运行原理
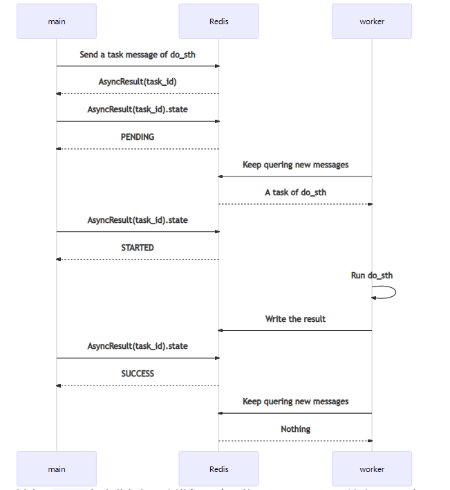
一次Task从触发到完成,序列图如下:

其中,main
代表业务代码主进程。它可能是Django、Flask这类Web服务,也可能是一个其它类型的进程。worker
就是指Celery的Worker。
main
发送消息后,会得到一个AsyncResult
,其中包含task_id
。仅通过task_id
,也可以自己构造一个AsyncResult
,查询相关信息。其中,代表运行过程的,主要是state
。
worker
会持续保持对Redis(或其它消息队列,如RabbitMQ)的关注,查询新的消息。如果获得新消息,将其消费后,开始运行do_sth
。运行完成会把返回值对应的结果,以及一些运行信息,回写到Redis(或其它backend,如Django数据库等)上。在系统的任何地方,通过对应的AsyncResult(task_id)
就可以查询到结果。
Celery Task的状态
以下是状态图:

其中,除SUCCESS
外,还有失败(FAILURE
)、取消(REVOKED
)两个结束状态。而RETRY
则是在设置了重试机制后,进入的临时等待状态。
另外,如果保存在Redis的结果信息被清理(默认仅保存1天),那么任务状态又会变成PENDING
。这在设计上是个巨大的问题,使用时要做对应容错。
常见控制操作
result = AsyncResult(task_id)
# 阻塞等待返回
result.wait()
# 取消任务
result.revoke()
# 删除任务记录
result.forget()
有时,在业务主进程中需要等待异步运行的结果,这时需要使用wait
。如果要取消一个排队中、或已执行的任务,则可以使用revoke
。即使任务已经执行完成,也可以使用revoke
,但不会有任何变化。如果需要提前删除任务记录,可以使用forget
。
原文来自:https://note.qidong.name/2020/08/celery-with-redis/ 作者:零壹軒

粉丝特别福利
最新整理了3000G的java从入门到大神所需干货;
涵盖java初级,中级,高级,架构课程;
涵盖j2ee项目20个++;
涵盖springcloud项目课程6个++
涵盖初级到BAT笔试面试题;
涵盖简历模版,项目素材;
获取方式:扫描下方二维码,在台打开回复 【666】加我微信号即可领取,资料持续更新!
获取3000Gjava从菜鸡到大神资料

(回复 666 获取)
感谢点赞支持下哈 




